RESOLUCIÓN 2160 DE 2020
(octubre 23)
Diario Oficial No. 51.479 de 26 de octubre de 2020
MINISTERIO DE TECNOLOGÍAS DE LA INFORMACIÓN Y LAS COMUNICACIONES
Por la cual se expide la Guía de lineamientos de los servicios ciudadanos digitales y la Guía para vinculación y uso de estos
LA MINISTRA DE TECNOLOGÍAS DE LA INFORMACIÓN Y LAS COMUNICACIONES,
en ejercicio de sus facultades legales, en especial las que le confiere el artículo 2.2.17.4.1 del Decreto 1078 de 2015 y el artículo 9o del Decreto 2106 de 2019, y
CONSIDERANDO QUE:
Conforme al principio de “masificación del gobierno en línea” hoy Gobierno Digital, consagrado en el numeral 8 del artículo 2o de la Ley 1341 de 2009, las entidades públicas deberán adoptar todas las medidas necesarias para garantizar el máximo aprovechamiento de las Tecnologías de la Información y las Comunicaciones (TIC) en el desarrollo de sus funciones.
De acuerdo con el artículo 2.2.9.1.2.1 del Decreto número 1078 de 2015, por medio del cual se expide el Decreto Único Reglamentario del Sector de Tecnologías de la Información y las Comunicaciones (DUR- TIC), la Política de Gobierno Digital será definida por el Ministerio de Tecnologías de la Información y las Comunicaciones (MinTIC) y se desarrollará a través de componentes y habilitadores transversales que, acompañados de lineamientos y estándares, permitirán el logro de propósitos que generarán valor público en un entorno de confianza digital a partir del aprovechamiento de las TIC.
Según el mismo artículo 2.2.9.1.2.1 del DUR-TIC, los habilitadores transversales de la Política de Gobierno Digital, son los elementos fundamentales de Seguridad de la Información, Arquitectura y Servicios Ciudadanos Digitales, que permiten el desarrollo de los componentes y el logro de los propósitos de dicha Política.
El artículo 9o del Decreto número 2106 de 2019, por el cual se dictan normas para simplificar, suprimir y reformar trámites, procesos y procedimientos innecesarios existentes en la administración pública”, señala que las autoridades deberán integrarse y hacer uso del modelo de Servicios Ciudadanos Digitales y se implementarán por parte de las autoridades de conformidad con los estándares que establezca el MinTIC.
El numeral 13 del artículo 2.2.17.1.4. del DUR-TIC define los servicios ciudadanos digitales como el conjunto de soluciones y procesos transversales que brindan al Estado capacidades y eficiencias para su transformación digital y para lograr una adecuada interacción con el ciudadano, garantizando el derecho a la utilización de medios electrónicos ante la administración pública. Estos servicios se clasifican en servicios base y servicios especiales.
Los numerales 6 y 7 del mismo artículo 2.2.17.1.4. definen la Guía de lineamientos de los servicios ciudadanos digitales como “el documento expedido y publicado por el Ministerio de Tecnologías de la Información y las Comunicaciones, el cual incluye las condiciones necesarias que el Articulador debe cumplir con el fin de garantizar la correcta prestación de los servicios ciudadanos digitales”; y, la Guía para vinculación y uso de los servicios ciudadanos digitales como “el documento expedido y publicado por el Ministerio de Tecnologías de la Información y las Comunicaciones destinado a las autoridades y que indica las condiciones necesarias y los pasos que éstas deben realizar para la preparación, adecuación, integración, uso y apropiación de los servicios ciudadanos digitales, a través de los cuales podrán integrar a sus sistemas de información los mecanismos de autenticación digital, interoperabilidad, carpeta ciudadana digital y vincularlos al Portal Único del Estado colombiano”.
El Artículo 2.2.17.4.1. del DUR-TIC señala como obligaciones del MinTIC, en concordancia con el numeral 2, literal a. del artículo 18 de la Ley 1341 de 2009, entre otras, la de expedir y publicar la Guía de lineamientos de los servicios ciudadanos digitales y la Guía para vinculación y uso de los servicios ciudadanos digitales, estas fueron publicadas para participación ciudadana entre los días 5 de junio y el 6 de julio de 2020.
En mérito de lo expuesto,
RESUELVE:
ARTÍCULO 1o. OBJETO. La presente resolución tiene por objeto expedir los estándares de implementación de los Servicios Ciudadanos Digitales contenidos en la Guía de lineamientos de los servicios ciudadanos digitales y la Guía para vinculación y uso de los servicios ciudadanos digitales.
ARTÍCULO 2o. ÁMBITO DE APLICACIÓN. Serán sujetos obligados a la aplicación del presente título, todos los organismos y entidades que conforman las ramas del Poder Público en sus distintos órdenes, sectores y niveles, los órganos autónomos e independientes del Estado, y los particulares, cuando cumplan funciones administrativas o públicas.
ARTÍCULO 3o. ESTÁNDARES DE IMPLEMENTACIÓN DE LOS SERVICIOS CIUDADANOS DIGITALES CONTENIDOS EN LA GUÍA DE LINEAMIENTOS DE LOS SERVICIOS CIUDADANOS DIGITALES. El articulador señalado en el numeral 3 del artículo 2.2.17.1.5. del Decreto número 1078 de 2015, deberá cumplir las condiciones y estándares establecidos en la Guía de lineamientos de los servicios ciudadanos digitales que se encuentran señaladas en el anexo 1 de la presente resolución, con el fin de garantizar la correcta prestación de los servicios ofertados.
ARTÍCULO 4o. ESTÁNDARES DE IMPLEMENTACIÓN DE LOS SERVICIOS CIUDADANOS DIGITALES CONTENIDOS EN LA GUÍA PARA VINCULACIÓN Y USO DE LOS SERVICIOS CIUDADANOS DIGITALES. Las autoridades señaladas en el Artículo 2.2.17.1.2. del Decreto número 1078 de 2015, deberán cumplir las condiciones y estándares establecidos en la Guía para vinculación y uso de los servicios ciudadanos digitales que se encuentran señaladas en el anexo 2 de la presente resolución, para la preparación, adecuación, integración, uso y apropiación de los servicios ciudadanos digitales, a través de los cuales podrán integrar a sus sistemas de información los mecanismos de autenticación digital, interoperabilidad, carpeta ciudadana digital y vincularlos al Portal Único del Estado colombiano.
ARTÍCULO 5o. ACTUALIZACIÓN DE LA GUÍA DE LINEAMIENTOS DE LOS SERVICIOS CIUDADANOS DIGITALES Y LA GUÍA PARA VINCULACIÓN Y USO DE LOS SERVICIOS CIUDADANOS DIGITALES. Los estándares de implementación de los Servicios Ciudadanos Digitales contenidos en la Guía de lineamientos de los servicios ciudadanos digitales y la Guía para vinculación y uso de los servicios ciudadanos digitales serán actualizados cuando así lo determine la Dirección de Gobierno Digital del MinTIC, previo informe del equipo técnico encargado de liderar dicha política.
ARTÍCULO 6o. VIGENCIA. La presente resolución rige a partir de la fecha de su publicación en el Diario Oficial.
Publíquese y cúmplase.
Dada en Bogotá, D. C., a 23 de octubre de 2020.
La Ministra de Tecnologías de la Información y las Comunicaciones,
Karen Abudinen Abuchaibe.
<Anexos descargados de la web de la entidad>
ANEXO 1. GUÍA DE LINEAMIENTOS DE LOS SERVICIOS CIUDADANOS DIGITALES.
Septiembre 2020
Ministerio de Tecnologías de la Información y las Comunicaciones
Viceministerio de Transformación Digital
Dirección de Gobierno Digital
Equipo de trabajo
Karen Abudinen Abuchaibe - Ministra de Tecnologías de la Información y las Comunicaciones
German Rueda - Viceministro de Transformación Digital Aura María Cifuentes - Directora de Gobierno Digital Gerson Castillo - Subdirector de Estándares y Arquitectura de TI
José Ricardo Aponte Oviedo - Equipo Servicios Ciudadanos Digitales
Ángela Janeth Cortés Hernández - Coordinadora grupo interno de seguridad y privacidad
Juan Carlos Noriega - Equipo de Política Dirección de Gobierno Digital
Marco E. Sánchez Acevedo - Abogado - Equipo de Política Dirección de Gobierno Digital
Equipo Subdirección de Estándares y Arquitectura de TI
| Versión | Observaciones |
| Versión 1 Septiembre 2020 | Guía de Lineamientos de los Servicios Ciudadanos Digitales Dirigida al articulador de los Servicios Ciudadanos Digitales |
Comentarios, sugerencias o correcciones pueden ser enviadas al correo electrónico: gobiernodigital@mintic.gov.co
Guía de Lineamientos de los Servicios Ciudadanos Digitales
![]()
Esta guía de la Dirección de Gobierno Digital se encuentra bajo una Licencia Creative Commons Atribución 4.0 Internacional.
Tabla de Contenido
| 1 INTRODUCCIÓN ............................................................................................................. | 8 | |
| 2 ALCANCE DE LA GUÍA .................................................................................................. | 11 | |
| 3 DEFINICIONES .............................................................................................................. | 13 | |
| 4 MARCO JURÍDICO ........................................................................................................ | 18 | |
| 5 MODELO CONCEPTUAL DE LOS SERVICIOS CIUDADANOS DIGITALES ....................... | 24 | |
| 6 MODELO DE INTENCIÓN DE LOS SERVICIOS CIUDADANOS DIGITALES, SCD ............. | 33 | |
| 6.1 MODELO ESTRATÉGICO DE LOS SERVICIOS CIUDADANOS DIGITALES, SCD .... | 37 | |
| 7 MAPA DE CAPACIDADES DE LOS SERVICIOS CIUDADANOS DIGITALES, SCD ............ | 40 | |
| 8 MODELO DEL SERVICIO DE INTEROPERABILIDAD ...................................................... | 47 | |
| 8.1 ALINEACIÓN DEL SERVICIO DE INTEROPERABILIDAD Y EL MARCO DE INTEROPERABILIDAD ............................................................................................... | 50 | |
| 8.2 OBJETIVOS DEL SERVICIO DE INTEROPERABILIDAD ......................................... | 51 | |
| 8.3 VISTA DE CONTEXTO DEL SERVICIO DE INTEROPERABILIDAD ......................... | 53 | |
| 8.4 MAPA DE CAPACIDADES DEL SERVICIO DE INTEROPERABILIDAD .................... | 61 | |
| 8.5 MODELO DE DESPLIEGUE DEL SERVICIO DE INTEROPERABILIDAD ................. | 61 | |
| 8.6 SERVICIOS TECNOLÓGICOS DE LA PLATAFORMA DE INTEROPERABILIDAD .... | 68 | |
| 8.6.1 CARACTERÍSTICAS DE LA PLATAFORMA DE INTEROPERABILIDAD ................. | 68 | |
| 8.6.2 REQUISITOS TÉCNICOS ASOCIADOS A LA PLATAFORMA ................................ | 70 | |
| 8.6.3 SUMINISTRO, ADMINISTRACIÓN Y OPERACIÓN DE LA PLATAFORMA ............. | 71 | |
| 8.6.4 PROCEDIMIENTOS DE GESTIÓN DEL SERVICIO DE LA PLATAFORMA ............. | 71 | |
| 8.6.5 SOPORTE DE LA PLATAFORMA DE INTEROPERABILIDAD ............................... | 72 | |
| 8.6.6 GESTIÓN DE LOS SERVICIOS DE INFORMACIÓN PUBLICADOS EN LA PLATAFORMA ............................................................................................................ | 73 | |
| 8.6.7 GOBIERNO DE LOS SERVICIOS DE INTERCAMBIO DE INFORMACIÓN ............. | 73 | |
| 8.6.8 PROCESO DE DESPLIEGUE DEL SERVICIO DE INTERCAMBIO DE INFORMACIÓN ........................................................................................................... | 74 | |
| 8.6.9 DISEÑO, DESARROLLO, IMPLEMENTACIÓN Y MANTENIMIENTO DE SERVICIOS DE INTERCAMBIO DE INFORMACIÓN ..................................................... | 75 | |
| 8.6.10 OPERACIÓN DE LA PLATAFORMA ................................................................... | 76 | |
| 9 MODELO DEL SERVICIO DE AUTENTICACIÓN DIGITAL ................................................ | 78 | |
| 9.1 OBJETIVOS DEL SERVICIO ................................................................................. | 82 | |
| 9.2 CONTEXTO DEL SERVICIO .................................................................................. | 83 | |
| 9.3 MAPA DE CAPACIDADES DEL SERVICIO ............................................................. | 87 | |
| 9.4 MODELO DE DESPLIEGUE DEL SERVICIO .......................................................... | 87 | |
| 9.5 REQUISITOS OPERATIVOS DEL SERVICIO DE AUTENTICACIÓN DIGITAL .......... | 97 | |
| 9.5.1 CONDICIONES DE OPERACIÓN DEL SERVICIO DE AUTENTICACIÓN DIGITAL .. | 97 | |
| 9.5.2 PROCESO DE REGISTRO Y VERIFICACIÓN DE ATRIBUTOS DIGITALES DEL USUARIO ................................................................................................................... | 99 | |
| 9.5.3 REGISTRO DE PERSONAS NATURALES MAYORES DE EDAD .......................... | 101 | |
| 9.5.4 REGISTRO DE PERSONAS NATURALES MENORES DE 18 AÑOS ...................... | 101 | |
| 9.5.5 REGISTRO DE EXTRANJEROS .......................................................................... | 102 | |
| 9.5.6 REGISTRO DE PERSONAS JURÍDICAS .............................................................. | 102 | |
| 9.5.7 REGISTRO DE FUNCIONARIOS PÚBLICOS Y PARTICULARES QUE DESEMPEÑEN FUNCIONES PUBLICAS ...................................................................... | 104 | |
| 9.5.8 PROCESO DE EMISIÓN DE LAS CREDENCIALES DE AUTENTICACIÓN ............. | 104 | |
| 9.5.9 PROCESO DE AUTENTICACIÓN DIGITAL ........................................................... | 110 | |
| 9.5.10 ENRUTAR SOLICITUDES DE AUTENTICACIÓN ................................................. | 115 | |
| 9.5.11 GESTIÓN DE LA BASE DE DATOS MAESTRA .................................................. | 116 | |
| 9.5.12 PROCESO DE FIRMADO ELECTRÓNICO CON LAS CREDENCIALES DE AUTENTICACIÓN DIGITAL ......................................................................................... | 116 | |
| 9.5.13 DESVINCULACIÓN DEL USUARIO FRENTE AL SERVICIO DE AUTENTICACIÓN DIGITAL ..................................................................................................................... | 117 | |
| 9.5.14 COMUNICACIÓN ENTRE PRESTADORES DE SERVICIO .................................. | 118 | |
| 9.5.15 INTEGRACIÓN DE AUTENTICACIONES YA OFERTADAS POR OTRAS AUTORIDADES PUBLICAS ......................................................................................... | 118 | |
| 10 MODELO DEL SERVICIO DE CARPETA CIUDADANA ................................................... | 119 | |
| 10.1 OBJETIVOS DEL SERVICIO DE CARPETA CIUDADANA DIGITAL ........................ | 121 | |
| 10.2 CONTEXTO DEL SERVICIO CARPETA CIUDADANA DIGITAL .............................. | 122 | |
| 10.3 MODELO DE CAPACIDADES DEL SERVICIO CARPETA CIUDADANA DIGITAL .... | 128 | |
| 10.4 MODELO DE DESPLIEGUE DEL SERVICIO CARPETA CIUDADANA DIGITAL ...... | 128 | |
| 11 REQUERIMIENTOS NO FUNCIONALES DE LOS SERVICIOS CIUDADANOS DIGITALES | 133 | |
| 11.1 ATRIBUTO DE CALIDAD: FUNCIONAMIENTO ...................................................... | 134 | |
| 11.2 ATRIBUTO DE CALIDAD: ESCALABILIDAD ......................................................... | 137 | |
| 11.3 ATRIBUTO DE CALIDAD: MONITOREO ............................................................... | 138 | |
| 11.4 ATRIBUTO DE CALIDAD: USABILIDAD ................................................................ | 140 | |
| 11.5 ATRIBUTO DE CALIDAD: DISPONIBILIDAD ......................................................... | 144 | |
| 11.6 ATRIBUTO DE CALIDAD: CONFIABILIDAD .......................................................... | 146 | |
| 11.7 ATRIBUTO DE CALIDAD: PRIVACIDAD POR DEFECTO ....................................... | 148 | |
| 12 REQUISITOS TÉCNICOS DE LOS SERVICIOS CIUDADANOS DIGITALES, SCD ............ | 153 | |
| 12.1 REQUISITOS TÉCNICOS DE LOS SCD ................................................................ | 154 | |
| 12.2 SISTEMAS DE ADMINISTRACIÓN DE RIESGOS ................................................. | 157 | |
| 12.3 REQUISITOS DE INFRAESTRUCTURA ................................................................ | 159 | |
| 12.4 REQUISITOS DE RED ......................................................................................... | 163 | |
| 12.5 REQUISITOS A NIVEL DE APLICACIÓN .............................................................. | 166 | |
| 12.6 ALMACENAMIENTO DE INFORMACIÓN .............................................................. | 168 | |
| 13 SEGURIDAD Y PRIVACIDAD ........................................................................................ | 169 | |
| 14 ANS DE LOS SERVICIOS CIUDADANOS DIGITALES, SCD ........................................... | 181 | |
| 14.1 SOBRE LA REDES DE DATOS DE LOS SERVICIOS CIUDADANOS DIGITALES ... | 185 | |
| 15 TÉRMINOS Y CONDICIONES DE USO .......................................................................... | 188 | |
Lista de ilustraciones
| Ilustración 1 - Modelo conceptual de los Servicios Ciudadanos Digitales ..................... | 29 |
| Ilustración 2 - Lienzo del modelo de negocio SCD ......................................................... | 34 |
| Ilustración 3 - Modelo estratégico de SCD ..................................................................... | 38 |
| Ilustración 4 - Mapa de capacidades SCD ..................................................................... | 41 |
| Ilustración 5 - Servicio de Intercambio de Información .................................................. | 48 |
| Ilustración 6 - Alineación modelo / Marco de Interoperabilidad ...................................... | 51 |
| Ilustración 7 - Modelo de contexto del servicio IO .......................................................... | 60 |
| Ilustración 8 - Modelo de despliegue IO .......................................................................... | 62 |
| Ilustración 9 - Modelo de despliegue nivel 2 IO .............................................................. | 65 |
| Ilustración 10 - Modelo de contexto del servicio de Autenticación Digital ...................... | 82 |
| Ilustración 11 - Modelo de despliegue servicio de Autenticación Digital ........................ | 88 |
| Ilustración 12 - Componente CORE del servicio de Autenticación Digital ..................... | 88 |
| Ilustración 13 - Modelo de contexto del servicio de Carpeta Ciudadana Digital ............ | 125 |
| Ilustración 14 - Modelo de despliegue del servicio de Carpeta Ciudadana Digital base. | 129 |
Lista de Tablas
| Tabla 1 - Descripción de las entidades del modelo conceptual ..................................... | 30 |
| Tabla 2 - Descripción de las capacidades de nivel 1 de los SCD .................................. | 42 |
| Tabla 3 - Capacidades de Nivel 2 de los Servicios Ciudadanos Digitales ..................... | 43 |
| Tabla 4 - Relaciones del Modelo de contexto servicio de Interoperabilidad (IO) ........... | 60 |
| Tabla 5 - Descripción de las relaciones del modelo de despliegue de IO ...................... | 63 |
| Tabla 6 - Descripción de las relaciones del modelo de despliegue de IO Nivel 2 ......... | 66 |
| Tabla 7 - Relaciones del modelo de contexto ................................................................. | 85 |
| Tabla 8 - Descripción de las relaciones del modelo de despliegue ................................ | 89 |
| Tabla 9- Relaciones del modelo de contexto de Carpeta Ciudadana Digital, CCD ....... | 126 |
| Tabla 10 - Descripción de las relaciones del modelo del servicio de CCD ................... | 130 |
| Tabla 11 - Descripción de los elementos del atributo de funcionamiento ...................... | 134 |
| Tabla 12 - Descripción de los elementos del atributo de escalabilidad .......................... | 137 |
| Tabla 13 - Descripción de los elementos del atributo de monitoreo ............................... | 138 |
| Tabla 14 - Descripción de los componentes del atributo usabilidad .............................. | 141 |
| Tabla 15 - Descripción de los elementos del atributo de disponibilidad ......................... | 144 |
| Tabla 16 - Descripción elementos del atributo de confianza .......................................... | 146 |
| Tabla 17 - Descripción de los elementos del atributo de privacidad por defecto ........... | 148 |
| Tabla 18 - Requisitos técnicos para el Articulador ......................................................... | 154 |
| Tabla 19 - ANS Asociados a los Servicios Ciudadanos Digitales ................................. | 183 |
| Tabla 20 - Lineamientos de seguridad y requisitos mínimos ......................................... | 185 |
El Ministerio de Tecnologías de la Información y las Comunicaciones (MinTIC), de acuerdo con la Ley 1341 de 2009, desarrolla políticas y planes enfocados a las Tecnologías de la Información y las Comunicaciones que constituyen un componente vital para el crecimiento y desarrollo del sector, con el fin de brindar acceso a toda la población, en el marco de la expansión y diversificación de las TIC, y conforme al principio de "imasificación del gobierno en línea" hoy Gobierno Digital, consagrado en el numeral 8 del artículo 2 de dicha ley, las entidades públicas deberán adoptar todas las medidas necesarias para garantizar el máximo aprovechamiento de las Tecnologías de la Información y las Comunicaciones (TIC) en el desarrollo de sus funciones.
Con base en lo anterior, MinTIC tiene establecido dentro de sus funciones: "1. Diseñar, adoptar y promover las políticas, planes, programas y proyectos del sector de las Tecnologías de la Información y las Comunicaciones. 2. Definir, adoptar y promover las políticas, planes y programas tendientes a incrementar y facilitar el acceso de todos los habitantes del territorio nacional, a las tecnologías de la información y las comunicaciones y a sus beneficios". En este sentido, MinTIC ha conceptualizado y diseñado un modelo integral que incorpora los proyectos de Interoperabilidad, Autenticación Digital y Carpeta Ciudadana, bajo el nombre de 'Servicios Ciudadanos Digitales', este modelo tiene por objeto, facilitar a los ciudadanos su interacción con la administración pública y optimizar la labor del Estado.
En consecuencia, MinTIC ha establecido la necesidad de garantizar la transformación digital de los trámites y servicios mediante el modelo de los Servicios Ciudadanos Digitales (SCD), para enfrentar los retos que imponen los entornos digitales entre ellos:
a) Interoperabilidad, mejorando las condiciones de intercambio de información. Las entidades públicas deben estar interconectadas y operar de manera articulada como un único gran sistema.
b) Autenticación Digital, mitigando los riesgos en la suplantación de la identidad y transformando al Estado colombiano para que funcione como una sola institución que le brinde a los ciudadanos información trámites y servicios seguros.
c) Carpeta Ciudadana Digital, permitiendo la visualización de los datos que las entidades públicas tienen de cada ciudadano o empresa.
El presente documento tiene como fin, establecer las condiciones necesarias que el Articulador debe cumplir, con el fin de garantizar la correcta prestación de los servicios ciudadanos digitales, entre otros, este Ministerio determina los estándares de implementación de los Servicios Ciudadanos Digitales contenidos en la guía de lineamientos de los servicios ciudadanos digitales(1)
El presente documento define el modelo que establece las condiciones para garantizar la correcta prestación de los Servicios Ciudadanos Digitales (SCD), incluyendo todos sus componentes, relaciones, modelo de intención, procesos, obligatoriedad, requerimientos técnicos, lineamientos y estándares necesarios, buscando que el articulador de los Servicios Ciudadanos Digitales desarrolle las capacidades para adelantar las interacciones con los distintos actores involucrados en la prestación de los Servicios Ciudadanos Digitales tanto en la operación como en la articulación de estos, con el fin de lograr una coordinación y disposición adecuada de dichos servicios.
En esta guía se dan algunas indicaciones para permitir la compatibilidad de aplicaciones, así como la correcta operación y desarrollo de los servicios a ofrecer a las entidades públicas que se vinculen a los SCD. Sin embargo, están fuera de su alcance la definición de los protocolos de comunicación, los tipos de bases de datos, y las soluciones tecnológicas concretas de los componentes que soporten los SCD.
A los efectos de la presente guía se deberán seguir los conceptos señalados en el artículo 2.2.17.1.4 del Decreto 1078 de 2015, que define los estándares y lineamientos generales en el uso y operación de los servicios ciudadanos digitales, además de los siguientes:
1. Autenticidad: Es el atributo generado en un mensaje de datos, cuando existe certeza sobre la persona que lo ha elaborado, emitido, firmado, o cuando exista certeza respecto de la persona a quién se atribuya el mensaje de datos.
2. Atributos digitales: Característica o propiedad de un usuario que puede ser utilizada para describir su estado, apariencia u otros aspectos. Dichos atributos corresponden a datos e información suministrados por diversas fuentes de atributos.
3. Articulador: Es la Agencia Nacional Digital, que será encargada de proveer y gestionar de manera integral los servicios ciudadanos digitales, además de apoyar técnica y operativamente al Ministerio de Tecnologías de la Información y las Comunicaciones para garantizar el pleno funcionamiento de tales servicios.
4. Disponibilidad: Es la propiedad de la información que permite que ésta sea accesible y utilizable cuando se requiera.
5. Fuente de atributos: Entidades públicas o particulares que poseen información de usuarios y que la disponen dentro de un contexto determinado, y sobre las cuales se puede hacer afirmaciones acerca de la validez de los valores de los atributos digitales.
6. Guía de lineamientos de los Servicios Ciudadanos Digitales: Es el documento expedido y publicado por el Ministerio de Tecnologías de la Información y las Comunicaciones, el cual incluye las condiciones necesarias que el Articulador de los SCD debe cumplir con el fin de garantizar la correcta prestación de los servicios ciudadanos digitales.
7. Guía para la vinculación y uso de los Servicios Ciudadanos Digitales: Es el documento expedido y publicado por el Ministerio de Tecnologías de la Información y las Comunicaciones destinado a las autoridades referidas en el artículo 2.2.17.1.2. del Decreto 1078 de 2015, que indica cuáles son las condiciones necesarias y los pasos que deben realizar para la preparación, adecuación, integración, uso y apropiación de los servicios ciudadanos digitales, a través de los cuales podrán vincular a sus sistemas de información los mecanismos de autenticación digital, interoperabilidad y carpeta ciudadana digital.
8. Firma digital: Se entenderá como un valor numérico que se adhiere a un mensaje de datos y que, utilizando un procedimiento matemático conocido, vinculado a la clave del iniciador y al texto del mensaje permite determinar que este valor se ha obtenido exclusivamente con la clave del iniciador y que el mensaje inicial no ha sido modificado después de efectuada la transformación,
9. Firma electrónica: Métodos tales como, códigos, contraseñas, datos biométricos, o claves criptográficas privadas, que permite identificar a una persona, en relación con un mensaje de datos, siempre y cuando el mismo sea confiable y apropiado respecto de los fines para los que se utiliza la firma, atendidas todas las circunstancias del caso, así como cualquier acuerdo pertinente.
10. Identidad de persona natural: Es el conjunto de características o rasgos propios que individualizan a una persona de las demás, lo cual permite el reconocimiento de sus derechos y hacer efectivo el cumplimiento de sus deberes
11. Identificación de persona natural: es el proceso que permite reconocer a un individuo a través de diversos métodos o técnicas de identificación
12. Integridad: es la condición que garantiza que la información consignada en un mensaje de datos permanezca completa e inalterada, salvo la adición autorizada de algún endoso o de algún cambio que sea inherente al proceso de comunicación, archivo o presentación.
13. Mapa de capacidades: conjunto de capacidades (técnicas, de proceso y de habilidades del talento humano) necesarias dentro de un sistema o modelo para implementar lo planteado en su intención. Se pueden agrupar y presentar por niveles más detallados.
14. Marco de interoperabilidad: Es la estructura de trabajo común donde se alinean los conceptos y criterios que guían el intercambio de información. Define el conjunto de principios, recomendaciones y directrices que orientan los esfuerzos políticos, legales, organizacionales, semánticos y técnicos de las entidades, con el fin de facilitar el intercambio seguro y eficiente de información(2).
15. Mecanismos de autenticación: son las firmas digitales o electrónicas que, utilizadas por su titular, previamente identificado, permiten atribuirle la autoría de un mensaje de datos, sin perjuicio de la autenticación notarial.
16. Mecanismo de identificación de los colombianos: Es el proceso mediante el cual la Registraduría Nacional le asigna un único atributo a un colombiano a través del documento de identidad (cédula de ciudadanía o cédula digital) para que pueda ser plenamente identificado en diferentes sistemas
17. Modelo: representación de una realidad, definida de forma correcta y suficiente mediante conceptos, instancias, atributos, valores y relaciones.
18. La Plataforma De Interoperabilidad - PDI: son el conjunto de herramientas necesarias que permite que los sistemas de información del Estado conversen entre sí mediante interfaces estándar de comunicación entre procesos y sistemas de información
19. Política de Gobierno Digital: establecida mediante Decreto 1008 del 14 de junio de 2018, cuyo objetivo es incentivar el uso y aprovechamiento de las TIC para consolidar un Estado y ciudadanos competitivos, proactivos e innovadores que generen valor público en un entorno de confianza digital(3).
20. Prestadores de Servicios Ciudadanos Digitales: Entidades pertenecientes al sector público o privado, quienes, mediante un esquema coordinado y administrado por el Articulador, pueden proveer los servicios ciudadanos digitales a ciudadanos y empresas, siempre bajo los lineamientos, políticas, guías, que expida el Ministerio de Tecnologías de la Información y las Comunicaciones.
21. Privacidad por diseño y por defecto: Desde antes que se recolecte información y durante todo el ciclo de vida de la misma, se deben adoptar medidas preventivas de diversa naturaleza (tecnológica, organizacional, humana, procedimental) para evitar vulneraciones al derecho a la privacidad o a la confidencialidad de la información, así como fallas de seguridad o indebidos tratamientos de datos personales. La privacidad y la seguridad deben hacer parte del diseño, arquitectura y configuración predeterminada del proceso de gestión de información y de las infraestructuras que lo soportan.
22. Servicios Ciudadanos Digitales: Es el conjunto de soluciones y procesos transversales que brindan al Estado capacidades y eficiencias para su transformación digital y para lograr una adecuada interacción con el ciudadano, garantizando el derecho a la utilización de medios electrónicos ante la administración pública. Estos servicios se clasifican en servicios base y servicios especiales.
23. Servicios Ciudadanos Digitales Base: son los servicios que se consideran fundamentales para brindarle al Estado las capacidades en su transformación digital. Estos son Interoperabilidad, Autenticación Digital y Carpeta Ciudadana Digital.
24. Servicios Ciudadanos Digitales Especiales: Son servicios que brindan soluciones que por sus características realizan nuevas ofertas de valor y son adicionales a los servicios ciudadanos digitales base, o bien, corresponden a innovaciones que realizan los prestadores de servicio a partir de la autorización dada por el titular de los datos y de la integración a los servicios ciudadanos digitales base. bajo un esquema coordinado por el Articulador.
25. Usuario de los servicios ciudadanos digitales: Es la persona natural. nacional o extranjera, o la persona jurídica, de naturaleza pública o privada. que haga uso de los servicios ciudadanos digitales.
26. Vista: elementos de un modelo en donde aparecen los conceptos y relaciones (directas y calculadas) expresadas desde una perspectiva o punto de vista, que cumplen con reglas previamente definidas.
La Constitución Política en su artículo 2 establece como uno de los fines esenciales del Estado "(...) servir a la comunidad, promover la prosperidad general y garantizar la efectividad de los principios, derechos y deberes consagrados en la Constitución (...)".
Que la Ley 527 de 1999, "por medio de la cual se define y reglamenta el acceso y uso de los mensajes de datos, del comercio electrónico y de las firmas digitales, y se establecen las entidades de certificación y se dictan otras disposiciones", estableció el reconocimiento jurídico a los mensajes de datos, en las mismas condiciones que se ha otorgado para los soportes que se encuentren en medios físicos. De la misma manera, el Decreto 2364 de 2012 por medio del cual se reglamenta el artículo 7 de la Ley 527 de 1999, sobre la firma electrónica.
Que de conformidad con el artículo 266 de la Constitución Política modificado por el Acto Legislativo 02 de 1 de julio de 2015 en concordancia con el Decreto Ley 2241 de 1986 y el Decreto Ley 1010 de 2000, corresponde a la Registraduría Nacional del Estado Civil ejercer, entre otras, la dirección y organización de las elecciones, el registro civil y la identificación de las personas.
Conforme al principio de "masificación del gobierno en línea" hoy Gobierno Digital, consagrado en el numeral 8 del artículo 2 de la Ley 1341 de 2009, las entidades públicas deberán adoptar todas las medidas necesarias para garantizar el máximo aprovechamiento de las Tecnologías de la Información y las Comunicaciones (TIC) en el desarrollo de sus funciones.
En virtud del artículo 17 de la Ley 1341 de 2009, "Por la cual se definen principios y conceptos sobre la sociedad de la información y la organización de las Tecnologías de la Información y las Comunicaciones -TIC-(...)", modificado por el artículo 13 de la Ley 1978 de 2019, el Ministerio de Tecnologías de la Información y las Comunicaciones tiene entre sus objetivos "(...) 2. Promover el uso y apropiación de las Tecnologías de la Información y las Comunicaciones entre los ciudadanos, las empresas, el Gobierno y demás instancias nacionales como soporte del desarrollo social, económico y político de la Nación".
Que la Ley 1581 de 2012, "Por la cual se dictan disposiciones generales para la protección de datos personales", desarrolla el derecho constitucional que tienen todas las personas a conocer, actualizar y rectificar la información personal que se haya recogido en las bases de datos o archivos, con pleno respeto a los principios establecidos en el artículo 4, determinando en los artículos 10, 11, 12 y 13, entre otros asuntos, las condiciones bajo las cuales las entidades públicas pueden hacer tratamiento de datos personales y pueden suministrar información en ejercicio de sus funciones legales.
El artículo 45 de la Ley 1753 de 2015, "por la cual se expide el Plan Nacional de Desarrollo 2014-2018 "Todos por un nuevo país", atribuye al Ministerio de Tecnologías de la Información y las Comunicaciones (MinTIC), en coordinación con las entidades responsables de cada uno de los trámites y servicios, la función de definir y expedir los estándares, modelos, lineamientos y normas técnicas para la incorporación de las TIC, que deberán ser adoptados por las entidades estatales, incluyendo, entre otros, autenticación electrónica, integración de los sistemas de información de trámites y servicios de las entidades estatales con el Portal del Estado Colombiano, y la interoperabilidad de datos como base para la estructuración de la estrategia. Según el mismo precepto, se podrá ofrecer a todo ciudadano el acceso a una carpeta ciudadana electrónica.
De acuerdo con el artículo 2.2.9.1.2.1 del Decreto 1078 de 2015, "Por medio del cual se expide el Decreto Único Reglamentario del sector de Tecnologías de la Información y las Comunicaciones", la Política de Gobierno Digital será definida por MinTIC y se desarrollará a través de componentes y habilitadores transversales que, acompañados de lineamientos y estándares, permitirán el logro de propósitos que generarán valor público en un entorno de confianza digital a partir del aprovechamiento de las TIC.
Según el mismo artículo 2.2.9.1.2.1, los habilitadores transversales de la Política de Gobierno Digital, son los elementos fundamentales de Seguridad de la Información, Arquitectura y Servicios Ciudadanos Digitales, que permiten el desarrollo de los componentes y el logro de los propósitos de dicha Política.
El artículo 2o de la Ley 1955 de 2019, establece que el documento denominado "Bases del Plan Nacional de Desarrollo 2018-2022: Pacto por Colombia, pacto por la equidad", hace parte integral de esta ley. Que en las "Bases del Plan Nacional de Desarrollo 2018 -2022": Pacto por Colombia, pacto por la equidad en el pacto VII "por la transformación digital de Colombia: Gobierno, empresas y hogares conectados con la era del conocimiento", se incorpora como objetivo la promoción de la digitalización y automatización masiva de trámites, a través de la implementación e integración de los servicios ciudadanos digitales, (carpeta ciudadana, autenticación electrónica e interoperabilidad de los sistemas del Estado), de forma paralela a la definición y adopción de estándares tecnológicos, al marco de arquitectura TI, a la articulación del uso de la tecnología, y todo lo anterior en el marco de la seguridad digital.
El artículo 147 de la Ley 1955 de 2019, señala la obligación de las entidades estatales del orden nacional, de incorporar en sus respectivos planes de acción el componente de transformación digital, siguiendo los estándares que para este propósito defina el MinTIC. De acuerdo con el mismo precepto, los proyectos estratégicos de transformación digital se orientarán entre otros, por los principios de interoperabilidad, vinculación de las interacciones entre el ciudadano y el Estado a través del Portal Único del Estado colombiano, y empleo de políticas de seguridad y confianza digital, para ello, las entidades públicas deberán implementar el modelo de seguridad y privacidad como habilitador de la política de Gobierno Digital y las acciones contenidas en el Conpes 3995 de 2020 cuyo fin es desarrollar la confianza digital a través de la mejora la seguridad digital de manera que Colombia sea una sociedad incluyente y competitiva en el futuro digital mediante el fortalecimiento de capacidades y la actualización del marco de gobernanza en seguridad digital, así como con la adopción de modelos con énfasis en nuevas tecnologías.
El mismo artículo 147 de la Ley 1955 de 2019, indica que aquellos trámites y servicios que se deriven de los principios enunciados podrán ser ofrecidos tanto por personas jurídicas privadas como públicas, incluyendo a la entidad que haga las veces de articulador de servicios ciudadanos digitales, o la que defina el MinTIC para tal fin.
El artículo 9 del Decreto 2106 de 2019 "Por el cual se dictan normas para simplificar, suprimir y reformar trámites, procesos y procedimientos innecesarios existentes en la administración pública, señala que, para lograr mayor nivel de eficiencia en la administración pública y una adecuada interacción con los ciudadanos y usuarios, garantizando el derecho a la utilización de medios electrónicos, las autoridades deberán integrarse y hacer uso del modelo de Servicios Ciudadanos Digitales. Este mismo artículo dispone que el Gobierno nacional prestará gratuitamente los Servicios Ciudadanos Digitales base y se implementarán por parte de las autoridades de conformidad con los estándares que establezca el MinTIC.
Por ello, surge la obligación de expedir los estándares de implementación de los Servicios Ciudadanos Digitales contenidos en la guía de lineamientos de los servicios ciudadanos digitales y la guía para vinculación y uso de estos, según se desprende del artículo 2.2.17.4.1. del DURT-TIC, en concordancia con el numeral 2, literal a. del artículo 18 de la Ley 1341 de 2009.
En ese mismo sentido, con el fin de lograr una adecuada interacción con el ciudadano, garantizando el derecho a la utilización de medios electrónicos ante la administración pública, reconocido en el artículo 54 de la Ley 1437 de 2011, se han desarrollado los Servicios Ciudadanos Digitales, entendidos como el conjunto de soluciones y procesos transversales que brindan al Estado capacidades y eficiencias para su transformación digital y para lograr una adecuada interacción con el ciudadano, estos servicios se clasifican en servicios base y servicios especiales.
Para materializar lo anterior, MinTIC dispone los lineamientos que se deben cumplir para la prestación de los Servicios Ciudadanos Digitales y para facilitar a los usuarios el acceso a la administración pública a través de medios digitales, desde la aplicación de los principios de accesibilidad inclusiva, escalabilidad, gratuidad, libre elección y portabilidad, privacidad por diseño y por defecto, seguridad, privacidad y circulación restringida de la información y usabilidad.
Por lo cual, el articulador señalado en el numeral 3 del artículo 2.2.17.1.5. del Decreto 1078 de 2015, deberá cumplir las condiciones y estándares establecidos en la Guía de lineamientos de los servicios ciudadanos digitales que se encuentran señaladas, con el fin de garantizar la correcta prestación de los servicios ofertados, y, las autoridades señaladas en el artículo 2.2.17.1.2. del Decreto 1078 de 2015, deberán cumplir las condiciones y estándares establecidos en la Guía para vinculación y uso de los servicios ciudadanos digitales que se encuentran señaladas para la preparación, adecuación, integración, uso y apropiación de los servicios ciudadanos digitales, a través de los cuales podrán integrar a sus sistemas de información los mecanismos de autenticación digital, interoperabilidad, carpeta ciudadana digital y vincularlos al Portal Único del Estado colombiano.
De acuerdo con lo mencionado, se ha determinado la necesidad de presentar los estándares de implementación de los Servicios Ciudadanos Digitales contenidos en la guía de lineamientos de los servicios ciudadanos digitales. Esto incluye en el articulado las mejoras funcionales del modelo de los Servicios Ciudadanos Digitales que permitan al Articulador tener el rol de prestador de servicios para las entidades públicas, así mismo, se incluyeron mejoras a las definiciones y características de los servicios, se fortalecen los mecanismos de vinculación que estarán a disposición de las entidades para el uso y aprovechamiento de los SCD en su transformación digital.
5. MODELO CONCEPTUAL DE LOS SERVICIOS CIUDADANOS DIGITALES.
Los Servicios Ciudadanos Digitales (SCD) proponen una solución integrada que toma en consideración las problemáticas que comúnmente tienen los ciudadanos cuando interactúan con las entidades públicas a través de canales digitales, por ejemplo, la dificultad en el intercambio de información entre las entidades, la soliciud de documentos que el ciudadano ya ha presentado y la complejidad para autenticar digitalmente a las personas en el mundo digital. Es por esto que se presentan los tres servicios base dentro del modelo de servicios ciudadanos digitales:
a. Interoperabilidad
b. Autenticación Digital
c. Carpeta Ciudadana Digital
Esto con el fin de proporcionar y mejorar la interacción digital de los usuarios, atendiendo y garantizando las condiciones de calidad, seguridad, interoperabilidad, disponibilidad y acceso a la información que se consideran en la normativa vigente, adoptando las medidas necesarias para garantizar los derechos de las personas en condición de discapacidad e incluir soluciones acordes a sus necesidades.
El modelo de los Servicios Ciudadanos Digitales se presta a las entidades públicas y usuarios de manera integrada, generando mejoras en la calidad de vida de los ciudadanos y eficiencia en las entidades públicas. De esta forma, los SCD son el conjunto de soluciones y procesos transversales que brindan al Estado las capacidades y eficiencias para su transformación digital y para lograr una adecuada interacción con el ciudadano, garantizando el derecho a la utilización de medios electrónicos ante la administración pública. Estos servicios se clasifican en servicios base y servicios especiales.
El modelo de los Servicios Ciudadanos Digitales considera seis (6) actores cuyos roles se describen a continuación:
- Los usuarios de los SCD son los principales beneficiarios de los Servicios Ciudadanos Digitales, son la persona natural, nacional o extranjera, o la persona jurídica, de naturaleza pública o privada, que haga uso de los servicios ciudadanos digitales.
- Los organismos y entidades establecidos en el artículo 2.2.17.1.2 del Decreto 1078 de 2015. son los encargados de brindar los trámites y servicios a los ciudadanos y empresas, custodiar datos de los ciudadanos, empresas y colaborar armónicamente con otras entidades para intercambiar información en el ámbito de sus funciones.
- El articulador es la Agencia Nacional Digital, que será encargada de proveer y gestionar de manera integral los servicios ciudadanos digitales, además de apoyar técnica y operativamente al Ministerio de Tecnologías de la Información y las Comunicaciones para garantizar el pleno funcionamiento de tales servicios; así mismo, es el encargado de coordinar los SCD y prestar los Servicios Ciudadanos Digitales Base a las entidades públicas siguiendo las definiciones y lineamientos que defina MinTIC, es el único con la potestad de proveer y gestionar el servicio ciudadano digital de Interoperabilidad.
- Los prestadores de SCD, serán entidades pertenecientes al sector público o privado, quienes, mediante un esquema coordinado y administrado por el Articulador, pueden proveer los servicios ciudadanos digitales a ciudadanos y empresas, siempre bajo los lineamientos, políticas, guías, que expida el Ministerio de Tecnologías de la Información y las Comunicaciones.
- El Ministerio de Tecnologías de la Información y las Comunicaciones (MinTIC) es la entidad encargada de generar los lineamientos, estándares, políticas, guías y reglamentación que garanticen un adecuado uso de los SCD.
- Entidades de vigilancia y control son las autoridades que en el marco de sus funciones constitucionales y legales ejercerán vigilancia y control sobre las actividades que involucran la prestación de los SCD.
El modelo de los SCD se enfoca en lograr una adecuada interacción del ciudadano con el Estado, permitiendo garantizar el derecho a la utilización de medios digitales ante la administración pública, reconocido en los artículos 53 y 54 de la Ley 1437 de 2011, estos servicios se clasifican como base y especiales.
Se consideran servicios ciudadanos digitales base, aquellos que son fundamentales para brindarle al Estado las capacidades en su transformación digital. A continuación, se definen de manera general las características y funcionalidades esenciales de esta clase de servicios:
a. Servicio de interoperabilidad: Es el servicio que brinda las capacidades necesarias para garantizar el adecuado flujo de información e interacción entre los sistemas de información de las entidades, permitiendo el intercambio, la integración y la compartición de la información. con el propósito de facilitar el ejercicio de sus funciones constitucionales y legales, acorde con los lineamientos del marco de interoperabilidad.
b. Servicio de autenticación digital: Es el procedimiento que, utilizando mecanismos de autenticación, permite verificar los atributos digitales de una persona cuando adelanten trámites y servicios a través de medios digitales. Además, en caso de requerirse, permite tener certeza sobre la persona que ha firmado un mensaje de datos, o la persona a la que se atribuya el mismo en los términos de la Ley 527 de 1999 y sus normas reglamentarias, o las normas que la modifiquen, deroguen o subroguen, y sin perjuicio de la autenticación notarial.
c. Servicio de carpeta ciudadana digital: Es el servicio que le permite a los usuarios de servicios ciudadanos digitales acceder digitalmente de manera segura, confiable y actualizada al conjunto de sus datos, que tienen o custodian las entidades señaladas en el artículo 2.2.17.1.2 del Decreto 1078 de 2015. Adicionalmente, este servicio podrá entregar las comunicaciones o alertas que las entidades señaladas tienen para los usuarios, previa autorización de estos.
Los servicios digitales especiales: Son servicios que brindan soluciones que por sus características realizan nuevas ofertas de valor y son adicionales a los servicios ciudadanos digitales base, o bien, corresponden a innovaciones que realizan los prestadores de servicio a partir de la autorización dada por el titular de los datos y de la integración a los servicios ciudadanos digitales base, bajo un esquema coordinado por el Articulador.
El servicio de Interoperabilidad para las entidades del Estado será prestado de forma exclusiva por el Articulador. Los prestadores de servicios ciudadanos digitales podrán conectarse con la plataforma de interoperabilidad del Estado, de conformidad con las condiciones que para tal efecto defina el Ministerio de Tecnologías de la Información y las Comunicaciones.
El servicio ciudadano de carpeta ciudadana digital será prestado por el Articulador de conformidad con las condiciones dadas en la presenta guía.
El servicio ciudadano digital de autenticación digital será prestado de conformidad con las disposiciones sobre firma electrónica y digital contenidas en la Ley 527 de 1999 y sus normas reglamentarias, o las normas que la modifiquen, deroguen o subroguen, siguiendo los lineamientos que para tal efecto señale el Ministerio de Tecnologías de la Información y las Comunicaciones en el marco de sus competencias.
Con el objetivo de describir los conceptos principales de los Servicios Ciudadanos Digitales y la relación entre cada uno ellos, se ilustra el modelo conceptual, que corresponde a un diagrama de clases en notación de Lenguaje Unificado de Modelado (UML, por sus siglas en inglés, UnifiedModelingLanguage). Adicional a la ilustración que se expone a continuación, se indica en la Tabla No. 1 la descripción de cada una de las entidades del modelo.

Ilustración 1 - Modelo conceptual de los Servicios Ciudadanos Digitales.
El modelo general de los SCD presentado en la anterior ilustración contempla que el articulador sea el encargado de coordinar y administrar las interacciones con los distintos actores involucrados en la prestación de los Servicios Ciudadanos Digitales, siendo prestador de los SCD base para los usuarios.
Las entidades como actores del modelo podrán:
- Autorizar y permitir el acceso a los trámites y servicios que ellas mismas ofrecen.
- Reducir los riegos de suplantación de identidad.
- Evitar que en el intercambio de información con otras entidades, los usuarios aporten documentos que las entidades ya tienen.
- Permitir el acceso a los usuarios a la información que las entidades custodian.
La interacción de los usuarios con las entidades públicas se realizará teniendo en cuenta la integración y utilización del Portal Único del Estado colombiano, GOV.CO como canal de comunicación.
Tabla 1 - Descripción de las entidades del modelo conceptual.
| Nombre del concepto | Descripción |
| ServicioCiudadanosDigitales | Los Servicios Ciudadanos Digitales pueden ser servicios digitales base o servicios digitales especiales. Los servicios base son tres (servicio de Carpeta Ciudadana Digital, servicio Autenticación Digital y servicio de Interoperabilidad). |
| ANS (Acuerdos de Niveles de | Son los acuerdos de nivel de servicio, los cuales están |
| Servicio) | asociados a cada uno de los Servicios Ciudadanos Digitales. |
| Articulador | Es el encargado de proveer y gestionar de manera integral los Servicios Ciudadanos Digitales, además de apoyar técnica y operativamente al Ministerio de Tecnologías de la Información y las Comunicaciones para garantizar el pleno funcionamiento de los Servicios Ciudadanos Digitales. |
| CarpetaPersonal | Es el acceso a la consulta de un conjunto de datos que custodia la administración pública de cada usuario. |
| CatálogoServicios | Es el catálogo de servicios de intercambio de información. |
| ConjuntoDatos | El conjunto de datos a intercambiar que genera un servicio de intercambio de información. |
| Dato | Identifica y define la unidad básica de información, a partir de la cual se realiza el intercambio de información de acuerdo con los requerimientos funcionales definidos dentro del proceso o servicio de intercambio de información. |
| DiccionarioDatos | El diccionario de datos contiene todos los metadatos y definición de los elementos de datos, conceptualizados por las entidades del estado, para el estándar de Lenguaje Común de Intercambio de Información. |
| Entidad | La entidad pública o privada. |
| FuenteAtributos | La fuente de atributos contiene datos que permiten verificar los atributos digitales asociados a la identidad de un usuario. |
| MecanismoAutenticación | Son las firmas digitales o electrónicas que utilizadas por su titular permiten atribuirle la autoría de un mensaje de datos. Sin perjuicio de la autenticación notarial. |
| MensajeComunicación | Los mensajes de comunicación generados por las entidades a los usuarios. |
| Metadato | Corresponde a un metadato asociado a un servicio de intercambio de información. Los metadatos describen y facilitan el entendimiento de los servicios de intercambio de información, lo que permite el acceso y la reutilización de los mismos. |
MinTIC | El Ministerio de Tecnologías de la Información y las Comunicaciones. |
| NivelGarantía | Es el grado de confianza en los procesos que conducen a la Autenticación Digital, los cuales se clasifican en orden ascendente según su nivel de confianza entre bajo, medio, alto y muy alto. |
| Norma | Los elementos normativos de los Servicios Ciudadanos Digitales. |
| Usuario | Es la persona natural, nacional o extranjera, o la persona jurídica, de naturaleza pública o privada que haga uso de los Servicios Ciudadanos Digitales. |
| PrestadorServicio | Personas jurídicas, pertenecientes al sector público o privado, quienes, mediante un esquema coordinado y administrado por el articulador, pueden proveer los Servicios Ciudadanos Digitales a ciudadanos y empresas, siempre bajo los lineamientos, políticas, guías, que expida el Ministerio de Tecnologías de la Información y las Comunicaciones. |
| Registro | El registro generado del proceso mediante el cual los usuarios se incorporan a los servicios ciudadanos digitales como usuarios |
| ServicioAutenticacionDigital | Es el servicio de Autenticación Digital, que hace parte de los tres Servicios Ciudadanos Digitales base. |
| ServicioCarpetaCiudadana | Es el servicio de Carpeta Ciudadana Digital, que hace parte de los tres Servicios Ciudadanos Digitales base. |
| ServicioCuidadanoDigital | Servicios Ciudadanos Digitales es el agrupador de los servicios base y los servicios especiales. |
| ServicioEspecial | Son los Servicios Ciudadanos Digitales Especiales que hace parte de los Servicios Ciudadanos Digitales |
| ServicioIntercambioInformacion | Recurso tecnológico que mediante el uso de un conjunto de protocolos y estándares permite el intercambio de información. |
| ServicioInteroperabilidad | Es el servicio de Interoperabilidad, que hace parte de los tres Servicios Ciudadanos Digitales base. |
| TramiteServicio | Los trámites o procesos o procedimientos de las entidades públicas. |
| Verificacion | La verificación que se hace al registro de un usuario contra las fuentes de atributos. |
Para que este modelo de SCD inicie su operación, MinTIC pone a disposición esta Guía de lineamientos de los Servicios Ciudadanos Digitales en la que se consignan las condiciones de carácter general y técnico que el articulador debe cumplir para la prestación de los Servicios Ciudadanos Digitales.
6. MODELO DE INTENCIÓN DE LOS SERVICIOS CIUDADANOS DIGITALES, SCD.
Con el objetivo de ofrecer un entendimiento de la propuesta de valor de los Servicios Ciudadanos Digitales, se presenta el modelo de intención utilizando el lienzo de modelo de negocio (Business Model Canvas - BMC). Este modelo permite documentar y comunicar la propuesta de valor y la relación con los segmentos de clientes, las actividades clave, el modelo de ingresos y egresos, los socios clave y los recursos.
Al finalizar el diagrama se encuentran las convenciones que se utilizaron para los elementos de Carpeta Ciudadana Digital, Interoperabilidad, Autenticación Digital y para los elementos transversales.

Ilustración 2 - Lienzo del modelo de negocio SCD
Interoperabilidad - IO:
La propuesta de valor de interoperabilidad dirigida a las entidades públicas es ofrecer una plataforma tecnológica eficiente que permita realizar el intercambio de información entre entidades del Estado, de forma segura, controlada y gobernable buscando la eficiencia en los trámites y servicios hacia los usuarios. Las funcionalidades más relevantes que ofrece el servicio ciudadano de interoperabilidad son: gestionar la plataforma de interoperabilidad, gestionar el portafolio de servicios de intercambio de información, apoyar a las autoridades con la integración de sus servicios en la plataforma de interoperabilidad, así como consumir y exponer los servicios de intercambio de información.
Autenticación Digital - AD:
La propuesta de valor para este servicio está orientada a ofrecer a los usuarios, previamente identificados, un único servicio de autenticación, que les permita acceder de un modo seguro y confiable a los trámites, procesos y procedimientos que ofrece el Estado de acuerdo con el nivel de riesgo del servicio o trámite. Para acceder a este servicio, los usuarios acceden a la pasarela de autenticación integrada al Portal Único del Estado GOV.CO. Las funcionalidades que ofrece este servicio son: autenticar y registrar usuarios, emitir los mecanismos de autenticación y autenticar a los usuarios que acceden a través de la pasarela de autenticación.
Carpeta Ciudadana Digital - CCD:
La propuesta de valor del servicio de Carpeta Ciudadana Digital está dirigida a los usuarios. Este servicio ofrece un acceso digital único a comunicaciones e información que las entidades de la administración pública producen, recolectan o almacenan de ellos. Las funcionalidades claves que ofrece este servicio son administrar el componente de Carpeta Ciudadana Digital, gestionar el portafolio de servicios de CCD, visualizar los datos que las entidades públicas tienen de los usuarios y clasificar los servicios. Así mismo, este servicio les permite a los usuarios, solicitar la actualización y/o corrección de los datos ante la administración pública, por lo que se requiere generar la capacidad en el articulador de direccionar estas solicitudes a las entidades públicas. La CCD podrá entregar las comunicaciones o alertas que las entidades tienen para los usuarios, previa autorización de estos.
Elementos Transversales
Los elementos transversales son aquellos relacionados a más de un SCD. Para el bloque 'Segmentos de cliente' El MinTIC ha identificado a: las entidades públicas y usuarios, a quienes están dirigidas las propuestas de valor de todos los SCD. Los prestadores de SCD corresponden a los encargados de ofrecer los Servicios Ciudadanos Digitales Base y Especiales, según corresponda.
a) Bloque de relacionamiento: se incluye el centro de contacto de segundo nivel el cual será ofrecido por el articulador a los usuarios. Adicionalmente se identifican los equipos de trabajo de MinTIC y del Articulador, quienes estarán acompañando a las entidades públicas en la implementación de los Servicios Ciudadanos Digitales. El Articulador adicionalmente prestará el acompañamiento a los prestadores de servicio.
b) Los ingresos que soportan la implantación del modelo de los servicios ciudadanos digitales base provienen del Fondo de Tecnologías de la Información y las Comunicaciones, FONTIC. La implementación e infraestructura de las entidades públicas de los servicios de intercambio de información, la vinculación al servicio de Autenticación Digital y la Carpeta Ciudadana Digital proviene de los recursos propios de cada entidad.
c) Canales: la plataforma de interoperabilidad es para las entidades el principal medio para ofrecer los trámites, procesos y procedimientos a los usuarios, quienes a su vez acceden por el Portal Único del Estado Colombiano - GOV.CO en donde adicionalmente encontraran integrado la pasarela de autenticación y el componente de Carpeta Ciudadana Digital.
d) Bloque de recursos: Hacen parte del bloque de recursos, los sistemas de información de las entidades públicas productoras de información, para ofrecer servicios de intercambio de información a través de los cuales se debe realizar el intercambio de información entre las entidades públicas. El Portal Único del Estado Colombiano GOV.CO, la pasarela de autenticación y los mecanismos de autenticación serán los recursos más importantes para ofrecer los servicios de Autenticación Digital. Adicionalmente, los grupos de acompañamiento serán un recurso muy importante para garantizar el uso y apropiación de los Servicios Ciudadanos Digitales en las entidades públicas.
e) Socios y colaboradores: el Ministerio de Tecnologías de la Información y las Comunicaciones junto con el Departamento Administrativo de la Función Pública y el Ministerio de Hacienda y Crédito Público serán los encargados de definir los elementos normativos (decretos, resoluciones) aplicables a los Servicios Ciudadanos Digitales, de otra parte el Ministerio de Tecnologías de la Información y las Comunicaciones genera los estándares de implementación de los Servicios Ciudadanos Digitales contenidos en la guía de lineamientos de los servicios ciudadanos digitales, lo anterior con la debida articulación y colaboración armónica de la Registraduría Nacional del Estado Civil. El articulador, será el encargado de ejecutar las actividades relacionadas con la gestión de la plataforma de interoperabilidad, la pasarela de autenticación, el componente de Carpeta Ciudadana Digital, la administración del catálogo de servicios de intercambio de información, el registro de los usuarios, la emisión de los mecanismos de autenticación, la gestión de los prestadores de servicio y la gestión de las solicitudes de los usuarios, entre otras. Adicionalmente, el articulador será el único actor encargado de la plataforma de Interoperabilidad, las entidades públicas son aliadas en la implementación de los Servicios Ciudadanos Digitales quienes deberán consumir y exponer los servicios de intercambio de información e integrarse con el servicio de Autenticación Digital y Carpeta Ciudadana Digital. Los entes de control y vigilancia realizarán las actividades de vigilancia y control a los SCD en el ámbito de sus funciones.
6.1 MODELO ESTRATÉGICO DE LOS SERVICIOS CIUDADANOS DIGITALES, SCD.
El modelo estratégico muestra de qué manera los SCD permiten dar cumplimiento a la Política de Gobierno Digital. Esta relación se muestra en la siguiente ilustración:

Ilustración 3 - Modelo estrategico de SCD
La Política de Gobierno Digital se desarrolla por medio de dos componentes:
- TIC para el Estado: tiene como objetivo mejorar el funcionamiento de las entidades públicas y su relación con otras entidades, a través del uso de las Tecnologías de la Información y las Comunicaciones.
- TIC para la sociedad: tiene como objetivo fortalecer la relación de la sociedad con el Estado en un entorno confiable que permita la apertura y el aprovechamiento de los datos públicos, la colaboración en el desarrollo de productos y servicios de valor público, el diseño conjunto de servicios, la participación ciudadana en el diseño de políticas y normas y la identificación de soluciones a problemáticas de interés común.
Adicionalmente, la Política de Gobierno Digital tiene cinco propósitos:
- Servicios digitales de confianza y calidad
- Procesos internos seguros y eficientes
- Decisiones basadas en datos
- Empoderamiento ciudadano a través de un Estado Abierto
- Territorios y Ciudades Inteligentes a través de las TIC
Todos ellos desarrollados por medio de los habilitadores transversales, entre ellos los Servicios Ciudadanos Digitales.
7. MAPA DE CAPACIDADES DE LOS SERVICIOS CIUDADANOS DIGITALES, SCD.
Este mapa describe las principales capacidades que el articulador debe desarrollar y mantener para prestar los Servicios Ciudadanos Digitales. Cada capacidad cuenta con un identificador único, un nombre y una descripción que pueden ser consultadas en la tabla al finalizar el diagrama. Este mapa está dividido en capacidades estratégicas, misionales y de apoyo, las cuales deberán ser desarrolladas por el articulador y aquellas en las que Ministerio de Tecnologías de la Información y las Comunicaciones realiza apoyo de acuerdo con la siguiente imagen. Para las capacidades estratégicas y de apoyo se utiliza el nivel uno (CXX) y para las misionales se desagregaron a nivel dos (CXX.XX). Las capacidades de nivel tres se encuentran en el Anexo 1 Mapa de Capacidades SCD.xlsx.

Ilustración 4 - Mapa de capacidades SCD
Tabla 2 - Descripción de las capacidades de nivel 1 de los SCD
| CÓDIGO | NOMBRE | DESCRIPCIÓN |
| C01 | Gestionar la estrategia de los SCD | Definir, mantener y hacer seguimiento a la estrategia de Servicios Ciudadanos Digitales con el objetivo de definir la misión y la visión estratégica que genere valor a los ciudadanos. |
| C02 | Gestionar las comunicaciones de los SCD | Generar las comunicaciones externas con el objetivo de dar a conocer los Servicios Ciudadanos Digitales a los actores involucrados. |
| C03 | Gestionar la normatividad de los SCD | Generar normatividad relacionada con los Servicios Ciudadanos Digitales. |
| C04 | Gestionar la implementación de los Servicios Ciudadanos Digitales | Realizar la identificación de las necesidades en las entidades para la implementación de los Servicios Ciudadanos Digitales. |
| C05 | Gestionar el Servicio de Autenticación Digital | Administrar integralmente el servicio de autenticación digital en la verificación, registro, emisión de los mecanismos de autenticación y la autenticación de los usuarios, así como la administración de los mecanismos utilizados. |
| C06 | Gestionar la atención al usuario | Administrar la atención al usuario gestionando las solicitudes y comunicaciones a los usuarios de los servicios ciudadanos digitales. |
| C07 | Gestionar el servicio de CarpetaCiudadana Digital | Administrar y configurar el servicio de Carpeta Ciudadana Digital y los servicios que se incorporan en ella. |
| C08 | Gestionar los prestadores de servicio | Integrar y administrar los prestadores de servicio que ofrecen los servicios ciudadanos digitales base y especiales. |
| C09 | Gestionar la plataforma de interoperabilidad | Administrar, configurar y dar soporte de la plataforma de Interoperabilidad. |
| C10 | Gestionar tecnología e información | Planear, ejecutar y mantener los servicios de tecnología e información, en especial los incidentes de TI, problemas y requerimientos de los Servicios Ciudadanos Digitales, así como el desarrollo de nuevos servicios de intercambio de información. |
| C11 | Gestionar los servicios administrativos y jurídicos | Gestionar los servicios jurídicos asociados a los SCD, gestionar el talento humano que permite ofrecer los SCD, gestionar los procesos contractuales requeridos para la implementación de los SCD. |
| C12 | Gestionar la seguridad de la información | Gestionar las políticas, controles, incidentes de seguridad y privacidad de la información que permiten garantizar la disponibilidad, integridad y confidencialidad de los SCD. |
Tabla 3 - Capacidades de Nivel 2 de los Servicios Ciudadanos Digitales
| COD | CAPACIDAD NIVEL 2 | DESCRIPCIÓN |
| C01.01 | Definir la estrategia de SCD | Construir la estrategia de los SCD. |
| C01.02 | Hacer seguimiento a la estrategia de los SCD | Monitorear los indicadores asociados a la estrategia de SCD y ejecutar las acciones de mejora en caso de ser necesario. |
| C02.01 | Definir el plan de comunicaciones de los SCD | Construir el plan de comunicaciones de los SCD. |
| C02.02 | Ejecutar el plan de comunicaciones de los SCD | Poner en marcha el plan de comunicaciones de los SCD. |
| C02.03 | Monitorear el plan de comunicaciones de los SCD | Realizar seguimiento y control a la ejecución del plan de comunicaciones de los SCD. |
| C03.01 | Elaborar la normatividad de los SCD | Definir políticas y lineamientos asociados a los SCD. |
| C03.02 | Publicar la normatividad de los SCD | Publicar las políticas y lineamientos asociados a los SCD. |
| C03.03 | Mantener actualizada la normatividad de los SCD | Actualizar de forma periódica la normatividad asociada a los SCD. |
| C04.01 | Identificar los servicios de intercambio de información | Realizar la identificación de los servicios de intercambio de información realizando la definición de cada uno en el catálogo de servicios. |
| C04.02 | Gestionar los custodios de los datos | Identificar y definir la entidad que custodia los datos de los servicios de intercambio de información. |
| C04.03 | Gestionar el diccionario de datos | Construir, publicar y mantener actualizado el diccionario de datos de los SCD. |
| C04.04 | Gestionar los ANS | Definir y hacer seguimiento a la medición de los Acuerdos de Niveles de Servicio (ANS) para garantizar las condiciones de calidad de los servicios de intercambio de información utilizados para los SCD. |
| C05.01 | Verificar identificación de usuarios | El prestador de servicios debe obtener del usuario los atributos relacionados con la identidad de la persona a registrar y verificar que estos sean los que le correspondan.En el caso de ciudadanos colombianos, la verificación de identificación se realiza con la Registraduría Nacional del Estado Civil. |
| C05.02 | Registrar usuarios | Si es superada satisfactoriamente la verificación de los atributos relacionados al usuario, el prestador de servicios debe realizar el proceso de registro del usuario. |
| C05.03 | Autenticar usuarios | Cuando el usuario requiere acceder a un servicio en línea, inicia sesión autenticándose en el sistema con los mecanismos de autenticación emitidos durante el registro. |
| C05.04 | Administrar los mecanismos de autenticación | Administrar y configurar los mecanismos de Autenticación Digital para garantizar su seguridad. |
| C06.01 | Gestionar las solicitudes | Recibir, analizar y remitir a las entidades públicas las solicitudes de los usuarios de los SCD cuando proceda y atender las solicitudes que corresponda al prestador de servicio |
| C06.02 | Gestionar los mensajes al usuario | Generar los mensajes de comunicación para los usuarios sobre los Servicios Ciudadanos Digitales. |
| C06.03 | Acompañar a las entidades públicas | Realizar el acompañamiento técnico a las entidades públicas que lo requieran durante la implementación y operación de los SCD. |
| C07.01 | Administrar los servicios de Carpeta Ciudadana | Configurar y clasificar los servicios de información que están disponibles en la Carpeta Ciudadana Digital. |
| C07.02 | Gestionar componente de Carpeta Ciudadana | Configurar el componente de Carpeta Ciudadana Digital. |
| C08.03 | Monitorear la prestación de servicio | Realizar el monitoreo de los servicios para garantizar la correcta prestación. |
| C08.04 | Administrar los SCD especiales | Identificar, planear y coordinar los SCD especiales. |
| C09.01 | Integrar nuevos servicios en la plataforma | Integrar los nuevos servicios de intercambio de información en la plataforma de Interoperabilidad. |
| C09.02 | Administrar la seguridad de la plataforma de interoperabilidad | Administrar los mecanismos de seguridad en la plataforma de Interoperabilidad. |
| C09.03 | Administrar la plataforma de interoperabilidad | Administrar y realizar mantenimiento a la plataforma de Interoperabilidad. |
| C09.04 | Operar la plataforma de interoperabilidad | Operar la plataforma de Interoperabilidad. |
| C09.05 | Gestionar reportes de información | Generar los reportes sobre el estado y uso de la plataforma de Interoperabilidad. |
| C10.01 | Gestionar los requerimientos | Gestionar los requerimientos funcionales nuevos de las soluciones tecnológicas que soportan los Servicios Ciudadanos Digitales. |
| C10.02 | Gestionar los incidentes de TI | Gestionar los incidentes de las soluciones tecnológicas que soportan los Servicios Ciudadanos Digitales. |
| C10.03 | Implementar Política De Gobierno Digital | Implementar el habilitador transversal de SCD de la Política De Gobierno Digital. |
| C10.04 | Implementar las mejoras a los SCD | Implementar las mejoras de las soluciones tecnológicas que soportan los Servicios Ciudadanos Digitales. |
| C10.05 | Gestionarinfraestructuratecnológica | Gestionar la infraestructura tecnológica de las soluciones que soportan los Servicios Ciudadanos Digitales. |
| C10.06 | Gestionar la Configuración | Gestionar la configuración de los servicios tecnológicos que soportan los Servicios Ciudadanos Digitales. |
| C10.07 | Gestionar los cambios | Gestionar los cambios asociados a las soluciones de tecnología e información que soportan los SCD. |
| C10.08 | Desarrollar soluciones de tecnología e información | Gestionar el desarrollo de los requerimientos funcionales y no funcionales de las soluciones de tecnología e información que soportan los Servicios Ciudadanos Digitales mediante un proceso formal de desarrollo de software. |
| C11.01 | Gestionar procesos contractuales | Ejecutar los procesos contractuales que permitan adquirir los bienes y servicios asociados a los Servicios Ciudadanos Digitales. |
| C11.02 | Gestionar servicios jurídicos | Prestar los servicios relacionados con la defensa jurídica asociada a los Servicios Ciudadanos Digitales. |
| C11.03 | Gestionar información financiera y contable | Gestionar los recursos financieros asociados con los Servicios Ciudadanos Digitales. |
| C12.01 | Gestionar los riesgos | Gestionar los riesgos de seguridad de la información asociados a la prestación de los SCD. |
| C12.02 | Gestionar los controles de seguridad de la información | Realizar la definición de las políticas de seguridad de la información e implementación de controles asociados a los Servicios Ciudadanos Digitales. |
| C12.03 | Gestionar las políticas de seguridad de la información | Realizar la definición de las políticas de seguridad de la información e implementación de controles asociados a los Servicios Ciudadanos Digitales. |
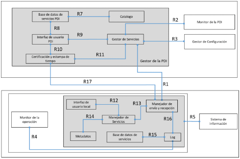
8. MODELO DEL SERVICIO DE INTEROPERABILIDAD.
Bajo un escenario tradicional de Interoperabilidad, cuando una entidad pública requiere información necesaria para la prestación de un servicio en el que tenga que ver otra entidad, debe obtenerla directamente de la entidad involucrada o productora de la información, y no solicitándola al usuario, a través del intercambio de información automatizado sobre la plataforma de interoperabilidad del Estado. La misma dinámica aplica para cualquier intercambio de información que se produzca entre entidades públicas.
Este concepto se denomina servicio de intercambio de información y se representa en la Ilustración 5 - Servicio de Intercambio de Información.

Ilustración 5 - Servicio de Intercambio de Información
El servicio de intercambio de información es el resultado de la forma en la que dos o más entidades coordinan su actuar, para garantizar que el intercambio de información entre ellas se realice de forma legal, correcta y eficiente. Esta concepción permite que su puesta en funcionamiento resulte fundamentalmente más sencilla desde el punto de vista legal y político.
Teniendo en cuenta lo anterior, la política de Gobierno Digital espera que el servicio de interoperabilidad se convierta en un instrumento que les permita a las entidades públicas poner en funcionamiento el intercambio de información desde el dominio técnico definido en el Marco de interoperabilidad para Gobierno Digital, el cual define el conjunto de elementos que orientan el intercambio de información a nivel público. Sin embargo, desde el dominio técnico, con el rápido desarrollo de soluciones diversas en el ámbito de la integración de aplicaciones, ha surgido la necesidad de la normalización de las capacidades de una plataforma que permita facilitar la materialización de los servicios de intercambio de información entre las entidades, a la vez que se procure la máxima eficiencia y una fácil integración dentro de la dinámica de la administración pública. Se debe garantizar un desarrollo escalable, replicable y funcional, que también facilite la diversificación y un mayor número de elementos entre los cuales elegir a la hora de desarrollar proyectos de Interoperabilidad en las entidades y usuarios.
Para que las entidades públicas puedan alcanzar la Interoperabilidad, es fundamental que los servicios de intercambio de información, las aplicaciones y los sistemas de información de los cuales disponen, tengan las capacidades y funcionalidades necesarias para este intercambio, sin embargo, no todas las entidades desarrollan la interoperabilidad con los niveles de seguridad, confiabilidad, oportunidad, trazabilidad y valor probatorio suficiente y ajustados a los lineamientos de la política de gobierno digital ni del marco de interoperabilidad, ya sea por dificultades técnicas, operativas o de costos. Es aquí donde el servicio de interoperabilidad apoyará a las entidades con el fin de vincularlas a la plataforma para ofrecer una interoperabilidad fluida.
El servicio de Interoperabilidad les permitirá a las entidades compartir la información y los recursos (datos, documentos y expedientes) que se generan en los diferentes niveles de la administración pública, evitando a usuarios tener que presentar los mismos datos y documentos en diferentes sistemas o entidades, aportando al ciudadano trámites y servicios digitales ágiles aún aquellos que implican a diferentes entidades públicas. Para esto, se espera que las entidades puedan desarrollar los siguientes tipos de intercambio básico:
- Intercambio de expedientes electrónicos (grandes volúmenes de datos): automatización del envío de un expediente completo de una entidad a otra en los diferentes escenarios administrativos en los que se puede producir. Esto permite minimizar el gasto en mensajería, agilizar los plazos y facilitar la interacción entre diferentes órganos administrativos, lo que redunda en una mayor eficiencia administrativa y puede conducir hacia una simplificación general de las relaciones del ciudadano con las diferentes administraciones públicas.
- Intercambio de documentos. Envío de documentos individuales entre dos entidades (certificaciones, informes técnicos, resoluciones, etcétera): todo ello permite a las administraciones, el ahorro de costos derivados de la progresiva desaparición del formato papel, vinculado tanto a su gestión como a su conservación, como con los costos derivados de todos los movimientos físicos del papel durante su ciclo de vida.
- Intercambio de datos: sustitución de documentos que aporta el usuario, por servicios de intercambio de datos que permiten verificar la información necesaria. Este intercambio de datos es un servicio que beneficia a todas las partes: al usuario quien evita gastos y molestias por obtener algún documento; la entidad destino, que elimina la necesidad de gestionar el documento en papel; y la entidad emisora, que reduce la carga de trabajo que supone la generación de documentos para el usuario.
8.1 ALINEACIÓN DEL SERVICIO DE INTEROPERABILIDAD Y EL MARCO DE INTEROPERABILIDAD.
El servicio de Interoperabilidad busca lograr la consolidación de un ecosistema de información pública unificado, que permita la adecuada interacción entre los sistemas de información de las entidades del Estado, a través de la provisión de una estructura tecnológica, para enviar y recibir información relevante, que les facilite a los ciudadanos la gestión de trámites y servicios. La utilización del servicio ciudadano digital de Interoperabilidad va acompañada de la adopción del Marco de Interoperabilidad(4)
Considerar la Interoperabilidad, con y en el Estado, requiere tener en cuenta tanto la diversidad tecnológica de las entidades, como la organizacional, política y cultural con relación a los procesos de generación de información. Esto hace que alcanzar la Interoperabilidad sea un proceso no lineal y complejo, que debe encararse de manera múltiple y considerando la coexistencia de diferentes niveles de desarrollo en cualquiera de las dimensiones que plantea el Marco de Interoperabilidad. Por tal motivo, es indispensable determinar estándares y unificar criterios que permitan el intercambio de información bajo un modelo de Interoperabilidad uniforme. De esta manera, el modelo de Interoperabilidad ubica su accionar como un instrumento dentro de la dimensión técnica del Marco de Interoperabilidad con el fin de facilitar el acceso a recursos tecnológicos que permiten el intercambio electrónico y digital de información.

Ilustración 6 - Alineación modelo / Marco de Interoperabilidad
8.2 OBJETIVOS DEL SERVICIO DE INTEROPERABILIDAD.
Los objetivos que se buscan con el servicio de Interoperabilidad se basan en brindar las capacidades técnicas a las entidades del Estado como un elemento transversal habilitador para interoperar con otras entidades públicas, empresas y ciudadanos, como usuarios de los Servicios Ciudadanos Digitales.
- Interacción de usuarios con entidades públicas, desde la Carpeta Ciudadana Digital y la Autenticación Digital para la verificación de atributos digitales.
- Intercambio de datos entre una o más entidades estatales para resolver trámites y dar respuesta a ciudadano/empresa.
- Intercambio de datos para resolver temas propios de las entidades.
- Intercambios de información entre países.
Se espera que este modelo de Interoperabilidad permita a las entidades públicas:
- Ser más sostenibles (en lo social, económico, amigables con el medioambiente).
- Ser más eficientes.
- Mejorar la calidad de los servicios que prestan a los usuarios, mediante el uso de la tecnología.
Estos tres grandes objetivos se concretan en:
a. Mejorar la calidad de los servicios de intercambio de información prestados, y el control de los contratos de servicios generados, evaluando la evolución de la gestión de dichos servicios en las entidades públicas.
b. Mejorar el modelo de gobernanza del Marco de Interoperabilidad, optimizando la gestión relacional de las entidades públicas fomentando un mayor alcance de entidades y usuarios.
c. Aumentar la información disponible y los servicios adicionales que de ella se deriven para los usuarios, mediante difusión a través de la plataforma de Interoperabilidad.
d. Aportar a un Gobierno abierto, ofreciendo transparencia mediante la apertura de datos de forma estandarizada, consistente, unificada e integral.
e. Reducir el gasto público y mejorar la coordinación entre diferentes servicios y administraciones públicas.
f. Apoyar y mejorar la toma de decisiones por parte de los sujetos obligados de la política de Gobierno Digital, a través de información en tiempo real.
g. Fomentar la innovación y el emprendimiento, favoreciendo con ello el desarrollo de nuevos negocios e ideas.
h. Mejorar la transparencia de la función pública y la participación ciudadana por medios digitales a través de los trámites de las entidades.
i. Medir los resultados de la gestión de la Interoperabilidad y su impacto en la administración pública, el relacionamiento con las empresas y la calidad de vida del ciudadano.
j. Evolucionar hacia un modelo autogestionado y sostenible, tanto en consumo de recursos, como en eficiencia en servicios de intercambio de información.
k. Ofrecer una plataforma integral de Interoperabilidad como servicio que facilite la circulación de información entre las entidades, incorporar librerías para el intercambio de información, permitir la composición, orquestación y definición de reglas sobre los servicios de intercambio de información, proporcionar interfaces de entrada - salida y la inteligencia del sistema para administrar los recursos.
8.3 VISTA DE CONTEXTO DEL SERVICIO DE INTEROPERABILIDAD.
La vista de contexto que se muestra en la ilustración No. 07 del servicio de interoperabilidad presenta cómo se relacionan los actores, y muestra las interacciones que se realizan cuando se presenta un intercambio de información desde los Servicios Ciudadanos Digitales.
Los actores que participan en el modelo de contexto del servicio de Interoperabilidad y sus principales obligaciones y roles, son:
Ministerio de Tecnologías de la Información y las Comunicaciones: define y señala la política a seguir en materia de Interoperabilidad. Por esta razón se encarga de:
- Establecer los requisitos, criterios técnicos y condiciones para la plataforma de interoperabilidad.
- Establecer los requisitos, criterios técnicos y condiciones para el acceso y utilización de la plataforma por parte de las entidades públicas.
Entidades: Encargadas de vincular a sus sistemas de información los servicios para interoperar con otras entidades y empresas (publicar y consumir servicios de información). Para lo cual deben:
- Definir y acordar junto con las demás entidades públicas participantes, el alcance de sus responsabilidades en la provisión de servicios de intercambio de información.
- Atender los procesos establecidos en los lineamientos del Marco de Interoperabilidad para la provisión de servicios de intercambio de información.
- Desarrollar las competencias y habilidades para usar y prestar los servicios de intercambio de información.
- Proveer y consumir los servicios de intercambio de información a través de la plataforma de Interoperabilidad.
- Adecuar los procesos relacionados con trámites y servicios que ofrecen a usuarios y otras entidades públicas, para propiciar en el menor tiempo posible la utilización de servicios de intercambio de información.
- Solicitar a MinTIC la incorporación de las definiciones semánticas o estándares internacionales al Lenguaje Común de Intercambio de Información.
- Asegurar que los servicios y sistemas de información a su cargo mantengan la capacidad de interoperar, como una cualidad integral desde su diseño.
Dentro del esquema de Interoperabilidad, las entidades pueden cumplir los siguientes roles:
- Proveedor: se consideran proveedores de información aquellas entidades públicas o particulares que son fuente de información y que habilitan servicios para suministrar datos a otras entidades que lo requieran, en el ámbito de su competencia.
a. Definir las autorizaciones de acceso a los servicios de intercambio de información que ofrece, estableciendo los protocolos y condiciones de acceso, los métodos de consulta permitidos, así como la información a conocer de cada entidad que solicita.
b. Definir los casos de rechazo o denegación de una solicitud.
c. Definir la política de auditoría y realizará auditorías periódicas sobre el uso del servicio de Interoperabilidad.
d. Establecer las condiciones técnicas de acceso y auditoría a los servicios de intercambio de información que ofrece.
e. Definir los controles y criterios de acceso a los datos necesarios para garantizar la confidencialidad de la información según las políticas y procedimientos de gestión y control de acceso de usuarios y entidades que establezca.
f. Definir los Acuerdos de Nivel de Servicio (ANS) para regular las condiciones de prestación de los servicios y mecanismos de respuesta a incidencias específicos acorde a la criticidad del servicio que se está prestando.
g. Facilitar la información para el directorio de servicios de intercambio de información, donde estará el registro de sus servicios de intercambio disponibles, que están a disposición de otras entidades para su consulta.
- Cliente: hace referencia a aquellas entidades públicas o particulares autorizados para consultar o acceder a los servicios de información publicados en la PDI (Plataforma de Interoperabilidad) con el objeto de optimizar sus procesos de negocio, automatizar los trámites y servicios al usuario.
a. Solicitar información en relación con los trámites y procedimientos autorizados por el proveedor y dentro del marco de un procedimiento administrativo.
b. Cumplir con las condiciones de acceso a los datos establecidas por el proveedor.
c. Utilizar la información obtenida de cada consulta para la finalidad que corresponda en cada caso, realizando una misma consulta tantas veces como sea necesario, y lo requiera el trámite al que se refiera la consulta, atendiendo los principios para el tratamiento de datos personales establecidos en el Art. 4 de la Ley 1581 de 2012, entre otros, el principio de finalidad y el de acceso y circulación restringida"
d. Colaborar en las labores de auditoría cuando sea requerido, facilitando al proveedor la información o documentos necesarios para el control de las consultas.
Sin perjuicio de lo anterior, en el tratamiento de datos personales, tanto las entidades proveedoras como las entidades clientes, son responsables del tratamiento, conforme lo establecido en la Ley 1581 de 2012 y el título 17 de la parte 2 del libro 2 del DUR-TIC.
- Articulador: La Agencia Nacional Digital será la encargada de proveer y gestionar de manera integral los servicios ciudadanos digitales, además de apoyar técnica y operativamente al Ministerio de Tecnologías de la Información y las Comunicaciones para garantizar el pleno funcionamiento de tales servicios. En este orden, es la entidad encargada de adelantar las interacciones con los distintos actores involucrados en la prestación, entre otros, del Servicio Ciudadano Digital de Interoperabilidad para lograr una prestación coordinada y adecuada de los servicios, y quien provee este servicio a las entidades facilitando el intercambio de los datos desde un punto de vista tecnológico. Su función es proporcionar una plataforma de Interoperabilidad que garantice la comunicación transparente, continua y segura. Como prestador del servicio de Interoperabilidad es responsable del aprovisionamiento, habilitación, configuración, mantenimiento, operación, soporte a usuarios y acompañamiento a entidades, ajustado a los lineamientos, políticas, directrices generadas por MinTIC y de conformidad con el Marco de Interoperabilidad vigente, adicionalmente:
a. Coordinar las interacciones con los distintos actores involucrados en la prestación de los servicios ciudadanos digitales.
b. Prestar el servicio de interoperabilidad para las entidades del Estado. Para ello, realizará las actividades señaladas en el artículo 2.2.17.4.6 del Decreto 1078 de 2015.
c. Proponer para aprobación del Ministerio de Tecnologías de la Información y las Comunicaciones los aspectos técnicos a formalizar en la Guiaa para vinculación y uso de los servicios ciudadanos digitales.
d. Prestar los servicios ciudadanos digitales cuando se requiera.
e. Celebrar los acuerdos necesarios con las entidades públicas y particulares que desempeñen funciones públicas para que éstas puedan vincularse e implementar en sus sistemas de información los servicios ciudadanos digitales.
f. Administrar los servicios de información necesarios para la integración y unificación de la entrada a los servicios ciudadanos digitales.
g. Administrar en coordinación con el Ministerio de Tecnologías de la Información y las Comunicaciones el directorio de servicios de intercambio de información.
h. Monitorear los indicadores de calidad y uso de los servicios ciudadanos digitales.
i. Tramitar y responder las peticiones, quejas. reclamos y solicitudes de información que le presenten los actores del sistema en materia de servicios ciudadanos digitales y que sean de su competencia.
j. Asistir a todas las reuniones a las que sea convocado por el Ministerio de Tecnologías de la Información y las Comunicaciones para hacer seguimiento a sus labores.
k. Generar reportes de prestación del servicio, conforme lo disponga la Guía de lineamientos de los servicios ciudadanos digitales.
l. Diseñar y desarrollar en coordinación con el Ministerio de Tecnologías de la Información y las Comunicaciones estrategias de comunicación y difusión que permitan dar a conocer los riesgos asociados a la implementación de los servicios ciudadanos digitales.
m. Comunicar al Ministerio de Tecnologías de la Información y las Comunicaciones la forma en que se estén prestando los servicios ciudadanos digitales, entre otros, comunicar el cumplimiento o incumplimiento de los estándares de seguridad. privacidad, acceso, neutralidad tecnológica, o cualquier otra circunstancia requerida por el Ministerio de Tecnologías de la Información y las Comunicaciones, en el marco de la ejecución del modelo de servicios ciudadanos digitales.
n. Presentar al Ministerio de Tecnologías de la Información y las Comunicaciones los informes necesarios sobre el nivel de implementación de los servicios ciudadanos digitales por parte de los sujetos obligados, atendiendo al plazo de gradualidad establecido en el artículo 2.2.17.7.1 del Decreto 1078 de 2015.
o. Comunicar a los prestadores de servicios ciudadanos digitales las modificaciones o actualizaciones de la Guía para vinculación y uso de los servicios ciudadanos digitales.
p. Atender de manera oportuna los requerimientos que, en cualquier momento, le solicite MinTIC en el marco de la prestación del servicio de interoperabilidad.
q. Cumplir con las actividades presentadas en el modelo operativo de Interoperabilidad.
r. Contar con todos los permisos y licencias necesarios para prestar los servicios de Interoperabilidad, con las capacidades y características que se solicitan.
s. Establecer y ejecutar planes de contingencia cuando ocurran eventos de fuerza mayor o caso fortuito que afecten la prestación de los servicios.
t. Contar con sistemas de respaldo que permitan la prestación de los servicios de intercambio de información de las entidades cuando haya una interrupción.
u. Colaborar con las entidades públicas para la configuración y operación de los servicios de intercambio de información y la resolución de fallas e interrupciones.
v. Aplicar las condiciones técnicas de acceso, los métodos de consulta permitidos, los controles y auditoría técnica sobre los servicios de intercambio de datos que definen las entidades públicas que son proveedoras de datos.
w. Aplicar los controles y criterios de acceso a los datos necesarios para garantizar la confidencialidad de la información: políticas y procedimientos de gestión y control de acceso de usuarios y entidades.
x. Asegurar la confidencialidad e integridad de la información intercambiada a través de los mecanismos correspondientes.
y. Informar sobre la disponibilidad de cada servicio de intercambio bajo su responsabilidad, así como sobre los mecanismos de soporte y resolución de incidencias disponibles en cada caso, incluyendo los datos de contacto para dichos servicios.
z. Monitorear y a alertar sobre el cumplimiento de los Acuerdos de Nivel de Servicio (ANS) que regulan las condiciones de prestación del servicio de interoperabilidad.
aa. Mantener la trazabilidad de todas las peticiones recibidas y respuestas generadas sobre las plataformas operadas.
bb. Realizar las labores de supervisión y monitoreo necesarias para mantener un correcto funcionamiento de los servicios de intercambio de información.
cc. No almacenar información personal de ningún titular derivada de cualquier transacción de intercambio de datos.
dd. Mantener el sistema en funcionamiento 24/7.
ee. Dar soporte a las entidades y gestionar todas las comunicaciones e incidencias producidas en la operación del servicio colaborando para ello con proveedores y usuarios a través de una mesa de servicio.
ff. Mantener un centro de atención a entidades que canalice todas las incidencias a la mesa de servicio.
gg. Elaborar informes de actividad y uso de la Plataforma considerando las consultas realizadas desde y hacia cada entidad.
hh. Evolucionar y mantener sus sistemas garantizando la seguridad y privacidad de los datos acorde a la normativa aplicable.
ii. Las demás establecidas en el artículo 2.2.17.5.6. del decreto 1078 de 2015.
- Prestadores de Servicios Ciudadanos Digitales: Personas jurídicas, públicas o privadas, quienes, mediante un esquema coordinado y administrado por el articulador, pueden proveer los Servicios Ciudadanos Digitales de Autenticación digital y Carpeta Ciudadana Digital y que pueden acceder al servicio de interoperabilidad prestado por el articulador en el contexto de la prestación de los Servicios Ciudadanos Digitales Base o Especiales.
- Usuarios: para el servicio de interoperabilidad serán principalmente las entidades públicas o privadas que cumplen funciones públicas. Sin embargo, también puede representar la persona natural, nacional o extranjera titular de cédula de extranjería, o la persona jurídica, de naturaleza pública o privada, que hace uso de los Servicios Ciudadanos Digitales.
- El Portal Único del Estado Colombiano GOV.CO: Herramienta de la estrategia de integración digital y el punto de acceso digital del usuario a los trámites, procesos y procedimientos, servicios, información pública, ejercicios de participación que ofrece a las entidades públicas un espacio cercano y ágil para desarrollar la Política de Gobierno Digital.

Ilustración 7 - Modelo de contexto del servicio IO
Tabla 4 - Relaciones del Modelo de contexto servicio de Interoperabilidad (IO)
| Relaciones del modelo de contexto | |||
| Relación | Origen | Destino | Descripción |
| Realizar un trámite o acceder a un servicio digital | Usuarios | Portal Único del Estado colombiano (GOV.CO) | Permite utilizar los servicios de intercambio de información a través del Portal Único del Estado colombiano (GOV.CO) o desde el sistema de información de la entidad pública para realizar un trámite o acceder a un servicio digital |
| Gestionar el envío y recepción | Portal Único del Estado colombiano (GOV.CO) | Permite la administración de los servicios de intercambio de información, garantiza la integridad de los mensajes de datos que se | |
| de los servicios con | Entidades públicas o privadas | Articulador | intercambian entre las entidades y realiza el monitoreo de la operación de la plataforma |
| características de seguridad | Prestadores de servicio | de Interoperabilidad, como por ejemplo cuántos servicios se han llamado, cuántas veces, cuál es el tiempo de respuesta promedio, etc. | |
| Solicitar información | Cliente de información | Proveedor de información | Permite usar el servicio de intercambio de información enviando una solicitud para pedir los datos de interés al proveedor. |
| Enviar información | Proveedor de información | Cliente de información | Permite la provisión de los datos al cliente, en respuesta a la solicitud presentada. |
8.4 MAPA DE CAPACIDADES DEL SERVICIO DE INTEROPERABILIDAD.
El mapa de capacidades del servicio de Interoperabilidad (IO) corresponde al tercer nivel del modelo de capacidades de los Servicios Ciudadanos Digitales de la Ilustración 8 de esta guía. Las capacidades de este nivel se pueden consultar en el siguiente anexo: Anexo 2 Mapa de Capacidades SCD.xlsx.
Serán capacidades del servicio de Interoperabilidad aquellas que estén marcadas con "X" en la columna "IO". Adicionalmente, dentro del mapa también se especifica qué actor es necesario para desarrollar la capacidad, marcada con "X" la columna con el nombre del actor (articulador, prestador de servicios, Entidad, MinTIC).
8.5 MODELO DE DESPLIEGUE DEL SERVICIO DE INTEROPERABILIDAD.
A continuación, se presenta el modelo de despliegue de primer nivel del servicio de Interoperabilidad, a partir del cual, se debe cumplir con la oferta del servicio a entregar:

Ilustración 8 - Modelo de despliegue IO
De esta forma a continuación se hace la descripción de los componentes del modelo de despliegue del servicio de Interoperabilidad.
a) Gestor de la plataforma de Interoperabilidad: administra la configuración global de la plataforma de Interoperabilidad, gestiona la agregación y eliminación de entidades, los parámetros de configuración de la plataforma, administra la información de los servicios de intercambio de datos y la política de seguridad mediante los siguientes componentes:
- Servicio de certificados digitales de autenticación
- Servicio de certificados digitales para firma
- Servicio de estampa cronológica de tiempo.
- Servicios de verificación de estado de los certificados digitales.
b) La plataforma central: proporciona una interfaz para realizar tareas de administración, como agregar y eliminar entidades, servicios, políticas de seguridad.
c) Gestor de Configuración: administra la configuración de la plataforma de Interoperabilidad, es responsable de guardar y compartir la configuración de los servicios de intercambio de información de las entidades y de los aspectos de seguridad.
d) Monitor de la PDI: realiza el monitoreo de la plataforma de Interoperabilidad, PDI, recolecta la información que le envían desde los monitores de operación de los adaptadores en las entidades.
e) Adaptador de Interoperabilidad: gestiona las invocaciones a los servicios de intercambio de información publicados por el proveedor y coordina las respuestas de servicio al cliente que inicia la solicitud. Adicionalmente, encapsula todos los aspectos relacionados con la seguridad para la Interoperabilidad:
- Autenticación y permisos de acceso a los servicios de intercambio.
- Envío de los mensajes a través de un canal seguro.
- Firma digital del mensaje de datos.
- Realizar el estampado de tiempo del mensaje de datos.
f) Sistema de información: sistema misional o transaccional de la entidad responsable de proveer o usar los servicios de intercambio de información.
g) Los servicios de intercambio de información: deben ser estandarizados y certificados en cumplimiento del marco de Interoperabilidad.
h) Monitor de la operación: realiza el monitoreo de la correcta prestación de los servicios de intercambio de información de acuerdo con las condiciones definidas. Es responsable de recolectar y almacenar los detalles de la operación de los servicios de intercambio de información y hacerla disponible externamente al monitor de la PDI.
Tabla 5 - Descripción de las relaciones del modelo de despliegue de IO
| Relación | Origen | Destino | Descripción |
| R1 | Adaptador de Interoperabilidad | Gestor de la PDI | Interacción que permite comunicarse con el gestor de la PDI para realizar tareas administrativas como: - Registrar o eliminar el proveedor y clientes involucrados en la Interoperabilidad. - Registrar o eliminar el servicio de intercambio de información invocado. - Administrar los servicios de certificación y estampa de tiempo. |
| R2 | Gestor de la PDI | Monitor de la PDI | Interacción que permite almacenar los datos del monitoreo que se realiza a la PDI y del monitoreo operativo que realizan los adaptadores de interoperabilidad de las entidades. |
| R3 | Gestor de la PDI | Gestor de configuración | Interacción que permite propagar la configuración de la PDI que se realiza a nivel central. |
| R4 | Adaptador de interoperabilidad | Monitor de la operación | Interacción que permite recolectar los datos de las operaciones realizadas sobre los servicios de intercambio de información de acuerdo con las condiciones definidas. |
| R5 | Sistema de información | Adaptador de Interoperabilidad | Permite la llamada que hace el sistema misional o transaccional de la entidad dentro de su flujo de procesos para usar los servicios de Interoperabilidad ya sea para compartir, solicitar o intercambiar información con otras entidades, acceder a los servicios de Carpeta Ciudadana o Autenticación Digital y de esta forma responder a las solicitudes de los ciudadanos u otras entidades. |
| R6 | Adaptador de Interoperabilidad | Adaptador de Interoperabilidad | Interacción que realiza el intercambio de los mensajes de datos de solicitud y respuesta, resultado de la invocación de un servicio de intercambio de información. |

Ilustración 9 - Modelo de despliegue nivel 2 IO
Presentando el Nivel 2 de despliegue del servicio IO, a continuación, se describen los componentes de esta vista:
a) Catálogo: registra la información sobre el directorio de servicios de intercambio de información disponibles que poseen las entidades para su consulta.
b) Gestor de servicios: administra y pone a disposición del adaptador de Interoperabilidad la política de seguridad de la PDI.
c) El servidor central: además de la distribución de la configuración, proporciona una interfaz para realizar tareas de administración, cómo por ejemplo, agregar y eliminar clientes del servidor de seguridad. Estas tareas se invocan desde la interfaz de usuario de los servidores de seguridad. Los servicios de gestión se implementan como servicios de X-Road estándar y se ofrecen a través del servidor de seguridad central.
d) Certificación y estampo de tiempo: el componente responsable de administrar el firmado y estampado de tiempo de los mensajes de datos que intercambian proveedor y cliente, el cual deberá atender las disposiciones sobre firma electrónica y digital contenidas en la Ley 527 de 1999 Y sus normas reglamentarias, o las normas que la modifiquen, deroguen o subroguen.
e) Interface de usuario PDI: permite realizar las tareas de administración sobre la PDI.
f) Base de datos de servicios PDI: repositorio que mantiene y permite obtener una descripción detallada de la configuración de la plataforma de interoperabilidad.
g) Manejador de envío y recepción: administra y media la relación entre los proveedores y clientes de los servicios de intercambio de información, asegura que la comunicación sea segura usando los componentes de firmado, estampado de tiempo e inscripción.
h) Manejador de servicios: gestionar la configuración del servicio de intercambio de información y su definición en términos de seguridad, políticas y reglas, control de acceso, y control de eventos.
i) Metadatos: gestiona la información sobre los metadatos del servicio de intercambio de información y los hace disponibles a la plataforma de Interoperabilidad.
j) Log: registra todos los mensajes generados por los servicios de intercambio de información que pasan a través del adaptador de Interoperabilidad. Los mensajes se almacenan con sus firmas y estampas de tiempo.
k) Base de datos de servicios: repositorio de información con el fin de mantener los datos de los metadatos, log, datos operativos relacionados a los servicios de intercambio de información.
l) Interfaz de usuario local: permite realizar las tareas de administración sobre los servicios de intercambio de información.
Tabla 6 - Descripción de las relaciones del modelo de despliegue de IO Nivel 2
| Relación | Origen | Destino | Descripción |
| R7 | Catálogo | Base de datos de servicios PDI | Interacción que permite la consulta de datos de los servicios de intercambio de información disponibles en la PDI. |
| R8 | Interfaz de usuario PDI | Base de datos de servicios PDI | Interacción que guarda en el repositorio la configuración global de la PDI. |
| R9 | Interfaz de usuario PDI | Gestor de servicios | Interacción que permite la actualización y consulta de la configuración de la PDI. |
| R10 | Interfaz de usuario PDI | Certificación y estampa de tiempo | Interacción que permite la actualización, consulta y administración de los servicios de firmado y estampado de tiempo de los mensajes de datos que intercambian proveedor y cliente. |
| R11 | Gestor de servicios | Certificación y estampa de tiempo | Interacción que permite darle el valor probatorio a largo plazo de los mensajes intercambiados. Estos registros tienen una marca de tiempo para crear una prueba a largo plazo. |
| R12 | Interface de usuario local | Manejador de servicios | Interacción que permite la actualización, consulta y administración de los servicios de intercambio de información que la entidad provee. |
| R13 | Manejador de envío y recepción | Manejador de servicios | Interacción que permite gestionar la provisión del servicio de intercambio de información según la configuración de políticas, reglas y seguridad determinadas. |
| R14 | Manejador de servicios | Metadatos | Interacción que permite suministrar la información sobre los metadatos, reglas y políticas del servicio de intercambio de información. |
| R15 | Log | Base de datos de servicios | Interacción que permite almacenar los datos realizados del monitoreo a los servicios de intercambio de información. |
| R16 | Manejador de envío y recepción | Log | Interacción que permite el registro sobre la recepción de un mensaje de solicitud / respuesta, firmas y tiempo, adicional a la información operativa del adaptador de Interoperabilidad. |
| R17 | Manejador de envío y recepción | Certificación y estampa de tiempo | Interacción que permite realizar el firmado y estampado de tiempo de los mensajes de datos que intercambian proveedor y cliente. |
8.6 SERVICIOS TECNOLÓGICOS DE LA PLATAFORMA DE INTEROPERABILIDAD.
Para disponer de la plataforma de interoperabilidad es necesario que el Articulador cuente con los servicios tecnológicos que garanticen su disponibilidad y operación. De esta forma, el Articulador como prestador del servicio de interoperabilidad debe realizar la gestión de la tecnología como servicio permanente que beneficie a todas las entidades públicas, empresas y ciudadanos, permitiendo el suministro, administración y operación de infraestructura tecnológica, la disponibilidad de la plataforma para una operación continúa, el soporte y la seguridad.
8.6.1 CARACTERÍSTICAS DE LA PLATAFORMA DE INTEROPERABILIDAD.
Las siguientes son características esenciales de la plataforma de interoperabilidad:
- Recursos Compartidos. Los recursos (almacenamiento, memoria, ancho de banda, capacidad de procesamiento, máquinas virtuales, etc.) del Articulador son compartidos por múltiples entidades públicas, a los que se van asignando capacidades de forma dinámica según sus peticiones.
- Aislamiento de servicios. Se debe garantizar la segmentación de red, los controles de aislamiento de red y de tráfico entrante y saliente y proporcionar las políticas y reglas en los recursos de seguridad de los centros de datos para asegurar el aislamiento con otras entidades. Garantizar que la infraestructura tecnológica utilizada para prestar los servicios esté protegida, segmentada y separada tanto física como lógicamente, asegurando que no se produzcan accesos no autorizados por esta causa. En los casos de afectación a los servicios de una entidad, las demás entidades que comparten los mismos recursos no deben resultar afectadas.
- Elasticidad. Los recursos se asignan y liberan rápidamente, muchas veces de forma automática, lo que permitirá la posibilidad de aumentar o disminuir los recursos y que estos estén siempre disponibles.
- Servicio medido. se debe tener la posibilidad de medir, ha determinado nivel, el servicio efectivamente entregado a cada Entidad pública, de forma que el Articulador y la entidad tengan acceso transparente al consumo real de los recursos.
Funcionalmente las siguientes son las principales características que debe soportar esta plataforma:
a) Permitir la integración de la información desde diferentes soluciones/sistemas y dispositivos con los que cuenten las entidades públicas.
b) Capacidad de integración con los servicios y plataformas actualmente en producción en las entidades públicas.
c) Soportar y basarse en estándares abiertos para garantizar la interoperabilidad de las aplicaciones y su reutilización.
d) Garantizar la escalabilidad, a medida que crezca el volumen de información y su modularidad para poder extender sus funcionalidades en el futuro. Por tanto, ha de tratarse de una plataforma basada en estándares abiertos.
e) Garantizar la integridad y seguridad de los datos y de la propia plataforma.
f) Permitir el desarrollo y la integración de servicios y aplicaciones proporcionados por entidades de forma sencilla ofreciendo APIs, interfaces basadas en estándares para interactuar con la Plataforma de interoperabilidad.
g) Permitir la gestión y operación de los diferentes servicios de intercambio de información de las entidades que sean desplegados sobre la Plataforma.
h) Permitir reglar, componer u orquestar los servicios de intercambio de información a través de la gestión organizada de sus interacciones para generar un proceso o trámite.
i) Capacidad para integrar una gran cantidad de datos generados desde múltiples fuentes y con diferentes estructuras al interior de la entidad para exponerlas como un servicio de intercambio de información través de un enfoque de virtualización de datos que se estandaricen en el Lenguaje Común de Intercambio de Información.
j) Permitir el análisis eficiente de los eventos gestionados por la plataforma para la toma de decisiones y aprendizaje del comportamiento de la interoperabilidad en el Estado.
Planteadas las características funcionales se detallan las principales capacidades o características técnicas que debe soportar esta plataforma de interoperabilidad, la cual se basa en un modelo de capas siguiendo como referente el modelo de arquitectura SOA.
8.6.2 REQUISITOS TÉCNICOS ASOCIADOS A LA PLATAFORMA.
Debe tenerse en cuenta que los requisitos técnicos de la plataforma de interoperabilidad que soporta el modelo deben ser completos y exigentes:
- Rendimiento: habilidad del sistema para manejar en tiempo real un elevado número de servicios y procesos de manera eficiente.
- Escalabilidad: capacidad de poder incrementar capacidad de proceso sin tener que modificar la arquitectura.
- Robustez y Resiliencia: capacidad para seguir funcionando ante problemas.
- Seguridad: garantías del sistema en cuanto a seguridad, privacidad y confianza se refiere.
- Modularidad: la plataforma debe tener un enfoque modular que permita desplegarla por partes.
- Continuidad operativa o disponibilidad: capacidad del sistema para estar operativo en cualquier momento.
- Capacidad de Recuperación: capacidad para gestionar de forma eficiente los fallos que puedan afectar a la disponibilidad.
- Extensibilidad: capacidad de la plataforma para poder ampliarse para dar soporte a nuevas necesidades.
- Semántica: el uso de conceptos semánticos en la plataforma a partir del Lenguaje Común de Intercambio de Información.
- Integral: la plataforma debe trabajar como un todo, no como piezas desacopladas que no están preparadas para trabajar en conjunto.
8.6.3 SUMINISTRO, ADMINISTRACIÓN Y OPERACIÓN DE LA PLATAFORMA.
El Servicio de Interoperabilidad comprende que el Articulador realice el suministro y operación ininterrumpida (7x24x365) de la infraestructura tecnológica, almacenamiento de las configuraciones, copias de seguridad de la plataforma, centro de datos, hosting dedicado, conectividad, seguridad física y lógica, monitoreo de infraestructura, mesa de ayuda y servicios de operación y mantenimiento con sus propios recursos, los cuales los entrega a las entidades públicas en forma integral como un servicio por demanda, que pueden ser rápidamente aprovisionados y liberados con un esfuerzo de gestión reducido o interacción mínima de las entidades públicas con el Articulador.
8.6.4 PROCEDIMIENTOS DE GESTIÓN DEL SERVICIO DE LA PLATAFORMA.
Se deben establecer mecanismos de seguimiento y gestión de incidencias sobre la plataforma de interoperabilidad provista por el Articulador, las cuales deben identificarse y priorizarse utilizando reconocidas metodologías de gestión de servicios IT como es el caso de ITIL. El Articulador es responsable de realizar la gestión de las Incidencias repetitivas en el servicio, las cuales dan lugar a una actuación de mantenimiento correctivo que elimine el problema raíz.
El Articulador en los procedimientos del plan de comunicaciones debe incluir el mecanismo para informar a MinTIC y a las entidades involucradas sobre las incidencias presentadas en la operación de la plataforma que afecta a los servicios de intercambio de información.
Los procedimientos definidos para el soporte del servicio deberán estar encaminados a utilizar los estándares del modelo CMMI 3 para asegurar aspectos tales como:
- Gestión de Recursos: asegurar que el esfuerzo (infraestructura, personal, soporte) dedicado a cada petición y/o actividad se ajusta a las necesidades del servicio, de manera que se pueda distribuir y ajustar la dedicación y esfuerzo asociado a cada tarea.
- Gestión de entrega: asegurar la calidad de los entregables relacionados con tareas de soporte, diseño, desarrollo, implementación, mantenimiento, despliegue y operación del servicio.
- Gestión del conocimiento: mantener actualizada la documentación relacionada con el servicio, preguntas frecuentes, incidencias comunes.
- Gestión de riesgos: con el objetivo de anticipar acciones necesarias e involucrar perfiles adecuados para la resolución de solicitudes.
- Gestión de las relaciones: que permita coordinar interlocutores clave, gestión de expectativas y comunicación interna entre niveles de soporte.
El Articulador del servicio debe realizar revisiones periódicas sobre el cumplimiento de los procesos de gestión de la plataforma.
8.6.5 SOPORTE DE LA PLATAFORMA DE INTEROPERABILIDAD.
- Herramientas de soporte: El soporte del servicio debe apoyarse en herramientas de gestión específicas, es responsabilidad del Articulador contar con la infraestructura, recursos y licencias necesarias para su funcionamiento. Así mismo ofrecer la posibilidad para que las entidades y MinTIC tengan acceso a los datos históricos de las herramientas de gestión, monitoreo y control que se encuentran en uso.
- Canales de soporte: El Articulador deberá contar con canales de asistencia que podrá utilizar la entidad pública para comunicar nuevas solicitudes tales como teléfono o herramientas de soporte electrónico mediante formularios web o sistema de seguimiento de incidentes. Asimismo, se deben definir y habilitar mecanismos de comunicación entre los distintos niveles de soporte, de cara a simplificar el traspaso de solicitudes y agilizar la ejecución de los procedimientos definidos.
- Procesos de soporte: El Articulador debe construir los procesos de soporte que garanticen la atención y solución de los actores que interactúen con la plataforma.
- Elasticidad: Dependiendo de los servicios de intercambio de información ofrecidos por la Entidad, es posible que existan períodos de alta o baja demanda, por lo que es conveniente que la plataforma cuente con la capacidad y defina la estrategia particular de soporte, donde se tenga en cuenta la estructura y dimensionamiento del equipo de soporte durante estos períodos.
8.6.6 GESTIÓN DE LOS SERVICIOS DE INFORMACIÓN PUBLICADOS EN LA PLATAFORMA.
Un aspecto fundamental en la prestación del servicio de interoperabilidad está dado en la administración de los servicios de intercambio de información, en esta forma de gestión, la entidad pública realiza las tareas de administración de los servicios de intercambio de información, ya que el Articulador como prestador del servicio de Interoperabilidad se encarga de los elementos centrales y de seguridad en el transporte del mensaje. Es importante en este modelo definir desde el inicio el alcance de las tareas de administración a realizar por parte del Articulador que deberá entregar a MinTIC el detalle del procedimiento, herramientas y canales de soporte y gestión para solicitud de nuevos usuarios, autorizaciones, roles, perfiles, modificación de tablas maestras o paramétricas, ejecución de scripts y cualquier otro tipo de operaciones de administración a realizar en la plataforma.
8.6.7 GOBIERNO DE LOS SERVICIOS DE INTERCAMBIO DE INFORMACIÓN.
Si bien el gobierno de los servicios de intercambio de información lo realizan las entidades públicas es importante que el Articulador tenga en cuenta que:
- Las entidades públicas deben hacer disponible su información a través de servicios de intercambio de información que cumplan lo definido en el marco de interoperabilidad.
- Las entidades hacen disponibles sus servicios de intercambio de información a través de la plataforma de interoperabilidad, siguiendo el lineamiento LI.ST.04. Acceso a servicios en la nube del Marco de referencia de Arquitectura Empresarial para la Gestión de TI.
- Las entidades públicas podrán acceder a información y consumir los servicios de intercambio de información disponibles de otras entidades a través de la plataforma de interoperabilidad, y a través de estos mismos acceden a los servicios de carpeta ciudadana y autenticación electrónica.
- La incorporación de nuevos servicios se coordinará con el apoyo del Ministerio de Tecnologías de la Información y las Comunicaciones y las entidades a través de las mesas de interoperabilidad.
- Los servicios de intercambio de información que las entidades habilitan en la plataforma deben haber alcanzado el nivel dos (2) de cumplimiento del Marco de interoperabilidad.
- El acceso a los servicios de intercambio de información por parte de las entidades se debe realizar en cumplimiento de sus funciones.
8.6.8 PROCESO DE DESPLIEGUE DEL SERVICIO DE INTERCAMBIO DE INFORMACIÓN.
El Articulador debe dar las pautas generales del proceso para realizar el despliegue de los servicios de intercambio de información. En la plataforma de interoperabilidad, debe contener lo necesario para la instalación y configuración de los componentes de la solución tecnológica de la entidad de forma que se pueda replicar en los ambientes que se requieran. El proceso debe incluir:
- Los planes que permitan a todas las partes coordinar actividades para el despliegue, entre ellas las definiciones de los servicios de intercambio de información, flujos, procesos, políticas, reglas, controles de acceso, seguridad y demás aplicables al servicio, según lo defina la entidad responsable del servicio
- Asegurar que todas las entregas sean construidas y probadas con los estándares de calidad acordados antes del despliegue entre la entidad y el Articulador,
- Garantizar que los usuarios y personal de soporte estén entrenados y tengan la documentación correcta.
8.6.9 DISEÑO, DESARROLLO, IMPLEMENTACIÓN Y MANTENIMIENTO DE SERVICIOS DE INTERCAMBIO DE INFORMACIÓN.
En aquellos servicios de intercambio de información en los cuales se incluyan actividades de diseño, desarrollo, implementación y mantenimiento, las autoridades deben establecer un modelo y alcance de estos en el que determinen:
- Niveles y actividades de diseño, desarrollo, implementación y mantenimiento.
- Procedimientos de Gestión.
- Herramientas.
- Canales de soporte.
- La garantía y soporte en diseño, desarrollo e implementaciones tendrán duración de 1 año y contarán a partir de la puesta en producción.
El Articulador cuando preste los servicios de diseño, desarrollo e implementación de servicios de intercambio de información, debe realizar el proceso de cesión de derechos, conforme a la normativa vigente, a la entidad para la cual se prestan dichos servicios y bajo la supervisión de MinTIC.
8.6.10 OPERACIÓN DE LA PLATAFORMA.
En la prestación del servicio de interoperabilidad, las autoridades deben considerar algunos procesos de administración, en especial, los relacionados con la gestión de la capacidad, gestión de la continuidad del servicio y gestión de la disponibilidad.
1. Gestión de la continuidad del servicio / disponibilidad: La continuidad y disponibilidad de los servicios de intercambio de información de las entidades, constituye uno de los principales requisitos que debe soportar la operación de la plataforma de interoperabilidad. Por ello, resulta conveniente que el Articulador defina y establezca un Plan de Continuidad del Servicio en el que éste determinen todas las acciones para volver a prestar el servicio tras un incidente de fuerza mayor. En dicho plan se debe evaluar el impacto tanto para la entidad que provee el servicio como para la que lo consumen términos del perjuicio que pueden dar sobre una indisponibilidad temporal o prolongada en el tiempo. A partir de lo anterior, el Articulador deberá indicar cuales son las acciones, procesos y elementos mitigadores en caso de indisponibilidad temporal o prolongada del servicio, en concordancia con el lineamiento Continuidad y disponibilidad de los servicios tecnológicos del Marco de referencia de Arquitectura Empresarial para la Gestión de TI.
2. Gestión de la Capacidad: Permite planificar la capacidad de procesamiento necesaria para la prestación de las capacidades de la plataforma de interoperabilidad. A través la gestión de la capacidad, el Articulador podrá dimensionar adecuadamente la infraestructura tecnológica para la prestación del servicio en concordancia con el lineamiento LI.ST.07 Capacidad de los Servicios tecnológicos del Marco de referencia de Arquitectura Empresarial para la Gestión de TI. En este contexto, es necesario solicitar a las entidades públicas una planificación del consumo de capacidad del servicio con suficiente antelación y periodicidad como para permitir al Articulador la adecuación de la infraestructura a las necesidades de capacidad previsibles.
3. Supervisiones Periódicas: MinTIC podrá establecer revisiones periódicas sobre los servicios ofrecidos por el Articulador, con el fin de verificar el funcionamiento y cumplimiento de las condiciones de esta guía.
4. Otras consideraciones de operación: Para la publicación de nuevas versiones, actualizaciones o mantenimientos de la plataforma de interoperabilidad o alguno de sus elementos base en infraestructura, red o software deberán realizarse en horarios que generen un menor impacto en los servicios de intercambio de información de las entidades públicas, Asimismo, se debe establecer procedimientos de comunicación de dichas intervenciones con suficiente antelación informando a las entidades públicas.
Se debe generar un procedimiento específico para la publicación, despliegue y versionamiento de los servicios de intercambio de información de las entidades públicas que les permita contar con un entorno de integración, preproducción y producción.
9. MODELO DEL SERVICIO DE AUTENTICACIÓN DIGITAL.
El Servicio de Autenticación Digital tiene como objetivo verificar los atributos digitales de una persona cuando se adelanten trámites y servicios a través de medios digitales, afirmando que dicha persona es quien dice ser. El servicio permite generar un ambiente que habilita a los ciudadanos su acceso a los trámites y servicios de entidades públicas y privadas por medios electrónicos, con plenas garantías de confianza y seguridad.
Para la prestación del servicio de autenticación digital se deberán atender las disposiciones sobre firma electrónica y digital contenidas en la Ley 527 de 1999 Y sus normas reglamentarias, o las normas que la modifiquen, deroguen o subroguen.
Para el acceso a este servicio las entidades deben identificar y determinar el riesgo y grado de confianza requerido para sus procesos, y de esta forma elegir el mecanismo de autenticación más acorde a la necesidad, el servicio de autenticación brinda cuatro mecanismos de autenticación clasificados según la confianza y garantía que ofrecen del más bajo al más alto.
Inicialmente, para el acceso a este servicio las entidades deben identificar y determinar el grado de confianza requerido para los procesos:
- Bajo: Ofrece un nivel de confianza mínimo en el proceso de Autenticación Digital. Se emplea cuando el riesgo que conlleva una autentificación errónea es mínimo. Para este nivel las credenciales de usuario estarán asociadas al correo electrónico del usuario, una contraseña de acuerdo con el estándar NIST SP 800-63B de un solo factor OTP.
- Medio: Ofrece cierto nivel de confianza en el proceso de Autenticación Digital. Se emplea cuando el riesgo que conlleva una autentificación errónea es moderado. Para este nivel las credenciales de usuario estarán asociadas al ID del usuario, datos obtenidos en la identificación, correo electrónico, teléfono, dirección, una contraseña de acuerdo con el estándar NIST SP 800-63B de un solo factor OTP, preguntas y respuestas reto, mecanismos de factor múltiple de autenticación de acuerdo con el estándar NIST SP 800-63B Multi-Factor Cryptographic Software y NIST SP 800-63B Multi-Factor.
- Alto: Ofrece una gran confianza en el proceso de Autenticación Digital. Se emplea cuando el riesgo que conlleva una autentificación errónea implica un riesgo considerable. Para este nivel las credenciales de usuario estarán asociadas al uso de certificados digitales.
- Muy alto: Ofrece más confianza en el proceso de Autenticación Digital. Se emplea cuando el riesgo que conlleva una autentificación errónea implica un riesgo muy elevado. Para este nivel las credenciales de usuario estarán asociadas al uso a los mecanismos que disponga la Registraduría Nacional del Estado Civil en el marco de sus funciones.
En caso de los ciudadanos colombianos, la siguiente tabla nuestra la relación de trámite, el grado de confianza y el mecanismo de consulta que se requiere a la Registraduría Nacional del Estado Civil.
Tipo de tramite | Grado de confianza | Requiere previa identificación con Registraduría | Consulta requerida |
| Riesgo de autenticación errónea nulo o mínimo | Bajo | N/A | |
| Riesgo de autenticación errónea moderado | Medio | X | Consulta ANI y Sistema de Información de Registró Civil - SIRC |
| Riesgo de autenticación errónea considerable | Alto | X | Consulta bases de datos biométricas |
| Riesgo de autenticación errónea elevada | Muy Alto | X | Cedula Digital |
Una vez se tiene definido el grado de confianza, el servicio de autenticación se desarrolla por medio de los siguientes momentos:
Registro: el articulador como prestador de servicio debe obtener los atributos relacionados con la identidad de la persona a registrar y verificar que estos le correspondan según el grado de confianza.
Se deben tener las siguientes consideraciones:
- Se deben solicitar a los usuarios los atributos básicos de identificación de acuerdo con el grado de confianza definido.
- Se debe realizar la verificación de la identificación realizando la consulta al Archivo Nacional de Identificación de la Registraduría Nacional del Estado Civil.
- Se debe consultar a través de los mecanismos de Interoperabilidad los atributos de la persona con las fuentes de información facultados para ello.
- Verificar correspondencia de atributos para los grados de confianza alto y muy alto con los datos de la persona a registrar: verificación contra bases de datos externas ABIS de la Registraduría Nacional del Estado Civil.
- Para los extranjeros se efectuará la identificación a través del procedimiento que Migración Colombia estime para ello.
Inscripción: si es superada satisfactoriamente la verificación de atributos digitales, el articulador como prestador de servicio debe realizar el proceso de inscripción de la persona, luego de consultar los términos y condiciones de uso. Los datos recopilados en el momento del registro deberán ser los mínimos necesarios requeridos para llevar a cabo los procesos de Autenticación Digital.
Emisión: el articulador como prestador de servicio debe emitir y hacer entrega de los mecanismos de autenticación a los usuarios según el grado de confianza.
Autenticación: cuando el usuario requiere acceder a un servicio en línea, inicia sesión autenticándose en el sistema con los mecanismos de autenticación emitidos según el grado de confianza.
Este servicio les permitirá a los usuarios acceder a trámites y servicios de las entidades públicas dispuestos por medios electrónicos. De igual forma, la autenticación digital con grado de confianza medio, alto o muy alto podrá ser usada para firmar electrónicamente documentos cuando se quiera garantizar la autenticidad e integridad de un documento.
Actualización: este proceso permitirá actualizar los mecanismos de autenticación y los datos utilizados durante el registro.
Posterior a la finalización de la prestación del servicio de Autenticación Digital, y si es superado de modo satisfactorio el proceso de autenticación, se continua con la autorización. En este proceso el sistema de información de la entidad deberá autorizar al usuario el acceso a los recursos, según los privilegios del usuario autenticado. La entidad deberá emplear sus propios mecanismos para determinar los roles y autorizaciones de los usuarios.
Nota: en la implementación del servicio de Autenticación Digital el articulador deberá tener en cuenta como base de lineamientos y estándares internacionales como lo son la ITU: X.1251 Marco para el control por el usuario de la identidad digital; X.1253 Directrices de seguridad para los sistemas de gestión de la identidad y X.1254: Marco de garantía de autenticación de entidad y la ISO / IEC/29115:2013 - 'Information technology – Security techniques – Entity authentication assurance framework'; la NIST: 800-63-3 Digital Identity Guidelines; 800-63A Enrollment and Identity Proofing; 800-63B Authentication and Lifecycle Management y 800-53 Revisión 5, Security and Privacy Controls for Information Systems and Organizations.
El Servicio de Autenticación Digital tiene un valor estratégico que permite ofrecer a las personas un único conjunto de mecanismos de autenticación para acceder de un modo seguro y confiable a los servicios del Estado, y que las entidades puedan confiar que quien accede a un servicio en línea es quien afirma ser, de acuerdo con el nivel de riesgo del servicio. Para ello la Autenticación Digital permite:
- Definir los lineamientos para que se les asegure a los ciudadanos el derecho de acceso a la administración pública por medios electrónicos en condiciones de calidad.
- Ofrecer un servicio a las entidades públicas y privadas que permita validar la identidad de los usuarios por medios digitales, mitigando los riesgos de suplantación de identidad, asegurando un nivel de seguridad apropiado para cada servicio o trámite a realizar por medios electrónicos.
- Garantizar autenticidad e integridad a los mensajes de datos dándoles admisibilidad y fuerza probatoria, de acuerdo con el nivel de garantía requerido por la entidad para un servicio específico.
- Proveer los mecanismos necesarios para que los usuarios puedan firmar mensajes de datos y así garantizar la validez jurídica de sus actuaciones con el Estado.
- Mitigar los riesgos de seguridad a los que se ven expuestos los trámites y servicios en línea.
La vista de contexto describe las relaciones entre los actores y sistemas que participan en el servicio de Autenticación Digital, como se presenta en la siguiente ilustración:

Ilustración 10 - Modelo de contexto del servicio de Autenticación Digital
Del modelo anterior se tienen los siguientes actores:
- Usuarios: son las personas naturales, nacionales o extranjeras titulares de cédula de extranjería, o las personas jurídicas, de naturaleza pública o privada, que hagan uso de los Servicios Ciudadanos Digitales.
- Entidades: todos los organismos y entidades que conforman las ramas del Poder Público en sus distintos órdenes, sectores y niveles, los órganos autónomos e independientes del Estado, y los particulares que disponen de Servicios Ciudadanos Digitales para el uso de usuarios.
- Articulador: La Agencia Nacional Digital. que será la encargada de proveer y gestionar de manera integral los servicios ciudadanos digitales, además de apoyar técnica y operativamente al Ministerio de Tecnologías de la Información y las Comunicaciones para garantizar el pleno funcionamiento de tales servicios.
- Prestadores de Servicios Ciudadanos Digitales: personas jurídicas, pertenecientes al sector público o privado, quienes, mediante un esquema coordinado y administrado por el articulador, pueden proveer los Servicios Ciudadanos Digitales, de valor agregado, a ciudadanos y empresas, siempre bajo los lineamientos, políticas y guías que expida el Ministerio de Tecnologías de la Información y las Comunicaciones.
- Fuentes de atributos: sistemas de información de entidades públicas y particulares que ejercen funciones públicas, y del sector privado, que brindan información de las personas, que en su conjunto los individualiza y permite identificarlos en entornos digitales.
- Pasarela de autenticación: componente de software desarrollado por el articulador que servirá para direccionar los servicios al prestador de servicios de Autenticación Digital con el que cuente el usuario y con el que se conectará cada sistema de las entidades que requieran Autenticación Digital.
Las relaciones que se tienen entre los diferentes actores, de acuerdo con este modelo de contexto, se muestran en la siguiente tabla:
| Relación | Origen | Destino | Descripción |
| Registro | Usuario | Articulador/ prestadores de servicios | Interacción entre el usuario y articulador o el prestador de servicio quien ingresará al sistema a las personas que lo requieran. Para ello deberá llevar a cabo los procesos para cada persona de: Identificación, inscripción y emisión de mecanismos de autenticación. |
| Solicitud de acceso a Servicios Ciudadanos Digitales | Usuario | Sistema de información de la Entidad | Interacción entre el usuario y el sistema de información de la entidad, con el fin de solicitar acceso a un servicio digital para realizar un trámite o servicio por medios digitales. |
| Solicitud de autenticación | Sistema de información de la entidad | Pasarela de autenticación | Interacción entre el Sistema de información de entidad y la pasarela de Autenticación con el fin de generar la solicitud de autenticación de un usuario que realiza una solicitud de acceso a un servicio digital para realizar un trámite o servicio por medios digitales. Para ello deberán estar conectados por medio de Open Id Connect a la pasarela de autenticación con cada sistema de información de las entidades, incluyendo un cliente open id connect. |
| Reenvío de solicitud de autenticación | Pasarela de autenticación | Articulador o prestadores de servicios | Reenvío de la solicitud de Autenticación Digital desde la pasarela de autenticación al prestador de servicios adecuado con el que se registró el usuario. Para ello deberán estar conectados por medio de Open Id Connect a la pasarela de Autenticación con cada prestador de servicios, incluyendo un servidor Open Id Connect. |
Despliegue de Interoperabilidad | Articulador o prestadores de servicios | Fuentes de atributos | El articulador o prestadores de servicios debe consultar los atributos digitales de una persona a sistemas de información externos, tales como Registraduría Nacional del Estado Civil, Migración Colombia, Departamento Administrativo de la Función Pública, Cámaras de Comercio, etc., que en su conjunto permiten individualizar e identificar a una persona en entornos digitales o hacer afirmaciones acerca de la validez de los valores de los atributos digitales Esta consulta y envío de información deberá hacerse a través del servicio de Interoperabilidad. El transporte de esta información deberá estar cifrado. |
| Presentación de mecanismos de autenticación | Usuario | Articulador o prestadores de servicios | Interacción en la que se le solicita al usuario el ingreso de los mecanismos de Autenticación con el fin de autenticar a la persona que intenta acceder al servicio digital, provisto por las entidades públicas. El transporte de esta información deberá estar cifrado. |
| Confirmación de Autenticación | Articulador o prestadores de servicios | Pasarela de Autenticación | Envío del resultado del proceso de Autenticación Digital iniciado por el usuario. En caso de ser superado de modo satisfactorio se enviará la información de autenticación acompañada de los atributos del usuario de acuerdo con el contexto. Esta información deberá estar cifrada y su contenido no deberá ser conocido por el articulador. El transporte de esta información deberá estar cifrado. |
| Reenvío de confirmación de Autentican | Pasarela de Autenticación | Sistema de información de la entidad | Reenvío de la información enviada por el prestador de servicios a la entidad solicitante del proceso de Autenticación Digital. |
9.3 MAPA DE CAPACIDADES DEL SERVICIO.
El mapa de capacidades del servicio de Autenticación Digital (AD) corresponde al tercer nivel del modelo de capacidades de los Servicios Ciudadanos Digitales de la sección 16 de esta guía. Las capacidades de este nivel pueden ser consultadas en el siguiente anexo. Anexo 3 Mapa de Capacidades SCD.xlsx.
Serán capacidades del servicio de Autenticación Digital aquellas que estén marcadas con "X" en la columna "AD". Adicionalmente, dentro del mapa también se especifica que actor es necesario para desarrollar la capacidad, marcada con "X" la columna con el nombre del actor (articulador, prestador de servicios, entidad, MinTIC).
9.4 MODELO DE DESPLIEGUE DEL SERVICIO.
A continuación, se presenta el modelo de despliegue de primer nivel del servicio de Autenticación Digital, a partir del cual, se debe cumplir con la oferta del servicio a entregar:

Ilustración 11 - Modelo de despliegue servicio de Autenticación Digital

Ilustración 12 - Componente CORE del servicio de Autenticación Digital
Tabla 8 - Descripción de las relaciones del modelo de despliegue
| Ítem | Origen | Destino | Descripción |
| R01 | Usuario | Administración servicio Autenticación Digital | Interacción entre el componente de administración del servicio de Autenticación Digital y el usuario para llevar a cabo la configuración del servicio y preferencias del usuario, el tratamiento de sus datos, permitiéndole al usuario que sea quien tenga la administración del servicio. Los usuarios podrán acceder, modificar y suprimir su información personal susceptible a ser modificada, así como permisos y autorizaciones. El prestador de servicios de Autenticación Digital deberá validar que los usuarios son quienes dicen ser, verificando la información contra las bases de datos que produzca y administre la entidad facultada para ello. |
| R02 | Usuario | Autenticación Digital: Ingreso de mecanismos de autenticación | Interacción entre el formulario de ingreso de mecanismos de autenticación del articulador o un prestador de servicios de Autenticación Digital y los usuarios para el ingreso de los mecanismos de a Autenticación según el nivel de garantía solicitado por el sistema de información de la entidad o el particular. |
| R03 | Usuario | Sistema de información de entidad | En esta interacción el usuario busca autenticarse para interactuar con el sistema transaccional de la entidad. En caso de que el usuario supere de modo satisfactorio el proceso de Autenticación Digital, el sistema de información de la entidad deberá emplear su propio proceso de autorización para determinar su rol en el sistema otorgando derechos y privilegios al usuario. |
| R04 | Usuario | Articulador: Interfaz Usuario SCD | Interacción entre articulador y el usuario, en el que este podrá ingresar los siguientes datos: o Tipo de documento o Id_user o Número de NIT (en caso de requerir acceso representando a una persona jurídica). Con base en esa información, la pasarela de Autenticación resolverá si la solicitud deberá ser atendida por el mismo articulador o si deberá resolverla un prestador de servicios, en ese caso el articulador deberá redirigir la solicitud de Autenticación Digital al prestador de servicios que le corresponda. |
| R05 | Fuentes de atributos | Servicios Ciudadanos Digitales Autenticación Digital | Interacción entre el articulador/prestador de servicio de Autenticación Digital y las fuentes de atributos que pueden proveer atributos del ciudadano, tales como representación legal de una persona jurídica por medio del Registro Único Empresarial y Social (RUES) o vinculación con entidades públicas por medio del Sistema de Información y Gestión del Empleo Público (SIGEP) y la Registraduría Nacional del Estado Civil |
| R06 | Pasarela de Autenticació n: Base de datos maestra | Articulador/ prestador de servicios Autenticación Digital: base de datos Primaria | Interacción entre la base de datos maestra del articulador y primaría del prestador de servicios. Para ello cada prestador de servicios deberá tener una base de datos de sus usuarios, denominada base de datos primaria, la cual será actualizada posterior a cada registro de usuario en el sistema, y compartida con la base de datos maestra del articulador en tiempo real, la base de datos primaria contendrá: (a) Id_ user. Por su parte, la base de datos maestra contendrá: (a) Id_user, (b) Id_prestador de servicio. En caso de que la persona que desee ingresar al servicio no se encuentre registrada como usuario, el articulador le presentará un mensaje indicándole que no está registrado, así como el procedimiento para hacerlo. |
| R07 | Pasarela de Autenticación: Reenvío Open Id Connect | Articulador/prestador de servicios Autenticación Digital: Core | Interacción en la que, con base en la información de la base de datos maestra, el articulador atenderá o reenviará la solicitud de Autenticación Digital al prestador de servicios encargado de resolver la solicitud del servicio. Para ello deberán estar conectados por medio de Open Id Connect la pasarela de autenticación con el componente de Autenticación Digital del articulador y con cada prestador de servicios En la 'Guía de integración de los prestadores de Servicios Ciudadanos Digitales' se especificará el paso a paso de la integración. |
| R08 | Articulador: Sistema de Información de monitoreo y control | Articulador/prestador de servicios Autenticación Digital: Monitor | Interacción en la que a través de un servicio de monitoreo y control el prestador de servicios le envía información de su operación al articulador. |
| R09 | Pasarela de autenticación: Interfaz usuario SCD | Sistema de información de la entidad | En esta interacción el sistema de información de entidad deberá embeber el formulario o las librerías de integración provistas por el articulador, para que la integración que le permita al usuario el ingreso de los siguientes datos. -Tipo de documento -Id_user -Número de NIT (en caso de requerir acceso representando a una persona jurídica). Con esta información el articulador podrá consultar la base de datos maestra de usuarios para determinar qué Articulador/prestador de servicio deberá resolver la solicitud de Autenticación Digital. Para ello deberán estar conectados por medio de Open Id Connect a la pasarela de Autenticación con cada sistema de información de las entidades, incluyendo un cliente Open Id Connect. En la 'Guía para vinculación y uso de los Servicios Ciudadanos Digitales' se especificará el paso a paso de la integración. |
| R10 | Usuario administrador | Articulador | Interacción entre el usuario del articulador con perfil de administrador con el fin de verificar las métricas de monitoreo y generar acciones para mejorar la operación y la gobernabilidad del modelo. |
| RAD1 | Autenticación Digital: administración servicio Autenticación Digital | Articulador/ prestador de servicios de Autenticación Digital: Core | Interacción al interior de sistema de información del articulador o prestador de servicios de Autenticación Digital, en el que la administración del servicio de Autenticación Digital se conecta con el Core del sistema para hacer ajustes en las preferencias solicitadas por el usuario. |
| RAD2 | Articulador/ prestador de servicios de Autenticación Digital: Monitor | Articulador/ prestador de servicios de Autenticación Digital: Core | Interacción al interior de sistema de información de articulador o prestador de servicios de Autenticación Digital, en el que el Core del sistema le envía información de su operación a su monitor para que esta la exponga a través de un servicio al articulador. |
| RAD3 | Articulador/ prestador de servicios de Autenticación Digital: Base de datos primaria | Articulador/ prestador de servicios de Autenticación Digital: Core | Interacción al interior de sistema de información de articulador o prestador de servicios de Autenticación Digital, en el que el Core del sistema inserta, actualiza y consulta los registros de usuarios de la base de datos primaria. La base de datos primaria contendrá: (a) id_user. |
| RAD4 | Articulador/ prestador de servicios de Autenticación Digital: Interfaz ingreso mecanismos de Autenticación | Articulador/ prestador de servicios de Autenticación Digital: Core | Interacción al interior de sistema de información del articulador o prestador de servicios de Autenticación Digital, en el que el Core del sistema consulta y verifica la información de los mecanismos de autenticación ingresados por los usuarios a través de la Interfaz de ingreso. |
| RA1 | Articulador: Base de datos maestra | Articulador: Reenvío Open Id Connect | Interacción al interior de sistema de información del articulador por medio de la cual este podrán reenviar las solicitudes de Autenticación Digital al prestador de servicios determinado, por medio de una consulta a la base de datos maestra de usuarios, la cual debe ser alimentada y actualizada con las bases de datos primarias de cada uno de los prestadores de servicios. |
| RA2 | Articulador: Interfaz usuario SCD | Articulador: Reenvío Open Id Connect | Interacción al interior de sistema de información del articulador en el que con base en la información ingresada por el usuario por medio de la interfaz de usuario SCD y comparada con la base de datos maestra, pueda reenviar las solicitudes de Autenticación Digital al prestador de servicios determinado. Para ello, a través de R10 el articulador deberá embeber un formulario que le permita al usuario el ingreso de los siguientes datos. -Tipo de documento -Id_user. -Número de NIT (en caso de requerir acceso representando a una persona jurídica). |
| RAD4.1 | Articulador/prestador de servicios de Autenticación Digital: Core: Proveedor Open Id Connect | Articulador/prestador de servicios de Autenticación Digital: Core: Proveedor Open Id Connect | Interacción al interior de sistema de información de cada prestador de servicios de Autenticación Digital, en el que se produce un intercambio de mensajes de protocolo para la Autenticación Digital del usuario por parte del prestador de servicios. Para ello deberán implementarse el protocolo OpenID Connect 1.0. |
| RAD4.2 | Articulador/prestador de servicios de Autenticación Digital: Interfaz ingreso mecanismos de autenticación: Autenticació n del servicio ante el usuario | Articulador/prestador de servicios de Autenticación Digital: Core: Backend | Interacción al interior de sistema de información del articulador o prestador de servicios de Autenticación Digital, en el que la interfaz de ingreso de mecanismos de autenticación deberá ofrecer componentes de autenticación del servicio ante el usuario, para que este pueda identificar que realmente está accediendo a la interfaz de ingreso de mecanismos de autenticación del prestador de servicios. Para ello podrá usar estrategias como frase e imagen de seguridad personalizadas por el usuario. |
| RADC1 | Articulador/prestador de servicios de Autenticación Digital: Core: Servicios criptográficos | Articulador/prestador de servicios de Autenticación Digital: Core: Repositorio de mecanismos de Autenticación | Interacción al interior de sistema de información del articulador o prestador de servicios de Autenticación Digital, en el que hace uso de servicios criptográficos para almacenar los datos de los mecanismos de Autenticación. |
| RADC2 | Articulador/ prestador de servicios de Autenticació n Digital: Core: Proveedor Open Id Connect | Articulador/ prestador de servicios de Autenticación Digital: Core: Backend | Interacción entre el backend y el proveedor Open Id Connect que le permite acceder a los datos de identidad y de configuración necesarios para ejecutar el proceso de Autenticación Digital. |
| RADC3 | Articulador/ prestador de servicios de Autenticación Digital: Core: Proveedor Open Id Connect | Articulador/ prestador de servicios de Autenticación Digital: Core: Servicios criptográficos | Interacción al interior del sistema de información del articulador o prestador de servicios de Autenticación Digital, en el que se hace uso de servicios criptográficos para validar los mecanismos de autenticación ingresados por los usuarios dentro del proceso de intercambio de mensajes del protocolo Open Id Connect 1.0 para ejecutar los procesos de Autenticación Digital. |
| RADC4 | Articulador/ prestador de servicios de Autenticación Digital: Core: Datos de usuario | Articulador/ prestador de servicios de Autenticación Digital: Core: Servicios criptográficos | Interacción al interior del sistema de información del articulador o prestador de servicios de Autenticación Digital, en el que hace uso de servicios criptográficos para proteger la información del usuario. |
| RADC5 | Articulador/prestador de servicios de Autenticación Digital: Core: Datos de usuario | Articulador/prestador de servicios de Autenticación Digital: Core: Backend | Interacción al interior de sistema de información del articulador o prestador de servicios de Autenticación Digital, en el que el backend accede a los datos de usuario para proveer servicios como: a. Configurar alertas y alarmas b. Configurar permisos c. Registrar personas jurídicas d. Visualizar registros de acceso e. Descargar registros de acceso f. Bloquear y desbloquear servicio g. Configurar alertas de acceso h. Visualizar registros de acceso i. Descargar registros de acceso j. Bloquear y desbloquear servicio k. Configurar mecanismos de autenticación del servicio ante el usuario. l. Entre otras. |
| RSI1 | Sistema de información de entidad o particular: Cliente Open Id Connect | Sistema de Información de la entidad o particular: BD Roles | Interacción al interior del sistema de información de la entidad o particular en el que una vez superado de modo satisfactorio el proceso de Autenticación Digital, el sistema de información de la entidad consulte su base de datos de roles con el fin de validar las autorizaciones en el sistema, otorgando derechos y privilegios al usuario. |
| RSI 2 | Sistema de información de la entidad o particular: BD Roles | Sistema de información de la entidad o particular: Sistemas transaccionales entidad | Interacción al interior del sistema de información de la entidad o particular en el que una vez superado de modo satisfactorio el proceso de Autenticación Digital y validadaslas autorizaciones en el sistema otorgando derechos y privilegios al usuario, este le provea al usuario el acceso a los trámites y servicios ofrecidos por la entidad o particular. |
9.5 REQUISITOS OPERATIVOS DEL SERVICIO DE AUTENTICACIÓN DIGITAL.
El Articulador en su calidad de prestador del servicio de autenticación digital debe atender los siguientes lineamientos:
9.5.1 CONDICIONES DE OPERACIÓN DEL SERVICIO DE AUTENTICACIÓN DIGITAL.
a. El proceso de Autenticación Digital debe permitir implementar el protocolo OpenID Connect 1.0 a fin de permitir una integración estándar con los sistemas de información de las entidades.
b. En caso de que se confirme un acceso desautorizado o el servicio de autenticación Digital este puesto parcialmente en peligro de una forma que afecte a la fiabilidad del servicio, el Articulador deberá escalar con MinTIC el incidente que permita valorar la criticidad conforme con lo establecido en los acuerdos de niveles de servicio-ANS de la operación y con ello proceder a suspender o interrumpir el servicio de manera inmediata.
c. Cuando se haya subsanado y se tenga plena confirmación que el acceso desautorizado o puesta parcialmente en peligro violación de la plataforma provista por el Articulador para el servicio de Autenticación Digital ha sido mitigado y superado, el Articulador deberá restablecer las Credenciales a los usuarios sin dilaciones indebidas y sin generar costo alguno al usuario.
d. Si existiera acceso desautorizado, o puesta parcialmente en peligro de violación, a las credenciales de autenticación digital el Articulador deberá corregir inmediatamente el incidente y proceder a suspender, revocar o cancelar dichas credenciales y establecer un plan de acción que permitan mitigar los riegos asociados.
e. Será responsable de los perjuicios causados de forma deliberada o por negligencia a cualquier usuario en caso de incumplimiento de sus obligaciones como Articulador o prestador de Autenticación Digital.
f. Será responsable del procedimiento de autenticación del usuario, conforme a los lineamientos de esta guía, por lo anterior será responsable de los perjuicios causados de forma deliberada o por negligencia a cualquier usuario en caso de incumplimiento de sus obligaciones, es deber del Articulador mantener recursos financieros suficientes y las pólizas de responsabilidad civil, de conformidad con la normativa nacional que permita amparar perjuicios patrimoniales ocasionados a terceros.
g. Debe contar con personal, que posean los conocimientos especializados, la fiabilidad, la experiencia y las competencias necesarias, deben recibir formación en seguridad, privacidad, normas de protección de datos personales.
h. Debe informar de manera clara y comprensible al usuario acerca de las condiciones deberes y responsabilidades de la utilización del Servicio de Autenticación Digital, incluidas las limitaciones de su utilización.
i. Debe contar con plataformas, sistemas, productos fiables que estén protegidos contra toda alteración y que garanticen la seguridad y la fiabilidad técnicas de los procesos que sustentan.
j. Debe garantizar el correcto almacenamiento de los datos que permitan una buena ejecución en la prestación del servicio de Autenticación Digital.
k. Debe garantizar que solo las personas autorizadas puedan hacer, anotaciones y actualizaciones en los datos almacenados, siempre con una adecuada trazabilidad de sus acciones, además debe implementar procedimientos que permitan comprobar la autenticidad e integridad de los datos, trazabilidad en la anotaciones y modificaciones y garantizar el procedimiento a tomar contra la falsificación y el robo de datos.
l. El Articulador, en caso de cesar actividades como prestador de servio de autenticación deberá mantener accesible durante cinco (5) años la información referente a la operación prestada como prestador del Servicio de Autenticación Digital, como los registros y logs de auditoria, con el objeto de que sirvan de prueba en los procedimientos legales en donde se requiera información referente a las credenciales de un ciudadano. Debido a la neutralidad tecnológica, deberán estimar los mecanismos para poder garantizar durante este tiempo que la información sea accesible en caso de solicitudes. Esta actividad de conservación podrá realizarse por medios electrónicos.
9.5.2 PROCESO DE REGISTRO Y VERIFICACIÓN DE ATRIBUTOS DIGITALES DEL USUARIO.
El registro de un usuario ya sea ciudadano colombiano, extranjero y las personas jurídicas al Servicio de Autenticación Digital puede llevarse de manera voluntaria y gratuita ante el Articulador (Agencia Nacional Digital), como prestador de servicios ciudadanos digitales, por los medios que este disponga, sean estos, digitales o presenciales. Adicionalmente, se debe llevar a cabo el proceso de validación de la identificación, para lo cual el usuario debe superar los procesos de demostración y verificación de su identidad.
El Articulador (Agencia Nacional Digital), como prestador de servicios ciudadanos digitales, registrará los atributos relacionados con la identidad del usuario. La recopilación de datos en el momento del registro deberá tener la plena aprobación del usuario a registrar y respetar la debida protección de datos personales, de conformidad y en los términos de la Ley 1581 de 2012.
En el registro del usuario, el articulador (Agencia Nacional Digital), deberá recopilar mínimo los siguientes datos en los grados de confianza medio, alto y muy alto:
- Datos obtenidos en la etapa de identificación.
- Correo electrónico
- Número telefónico o número de móvil
- Dirección y domicilio del suscriptor
En el registro del usuario, el articulador (Agencia Nacional Digital), deberá recopilar mínimo los siguientes datos en los grados de confianza bajo:
- Correr electrónico
Con base en los principios Privacidad por diseño y por defecto, el articulador (Agencia Nacional Digital), como prestador de servicios ciudadanos digitales, podrá solicitar información adicional. Los términos y condiciones deben indicar de manera clara que los únicos datos a recolectar serán los mínimos necesarios y descritos anteriormente, no obstante, con la previa justificación ante el Min TIC y con su correspondiente autorización, se podrán solicitar otros datos.
Los usuarios deberán tener el control sobre el tratamiento de sus datos, permitiéndole al usuario que sea él quien defina sus preferencias. Los usuarios tienen el derecho de acceder, modificar y suprimir su información personal conforme a lo establecido en la Ley 1581 de 2012.
El Articulador deberá ubicar en un lugar físico visible al público y en su portal Web el aviso de privacidad, así como de los términos, condiciones y operación del servicio que prestará al usuario. El Articulador deberá guardar la evidencia de la aceptación expresa de los usuarios de las condiciones informadas.
Una vez emitidas las credenciales, las evidencias recolectadas de aceptación de los términos y condiciones y tratamiento de datos personales deberán ser firmadas teniendo en cuenta las siguientes consideraciones:
- Electrónicamente, haciendo uso de las credenciales y mecanismos de autenticación entregados al usuario según el nivel de confianza bajo y medio. Esta información debe ser entregada al usuario en su carpeta ciudadana digital en caso de tenerla activa, en cualquier otro caso deberá ser entregada al usuario en formato PDF.
- Digitalmente, haciendo uso de las credenciales y mecanismos de autenticación entregados al usuario según el nivel de confianza alto y muy alto. Esta información debe ser entregada al usuario en su carpeta ciudadana digital en caso de tenerla activa, en cualquier otro caso deberá ser entregada al usuario en formato PADES- LTV.
Los datos personales y la información generada, producida, almacenada, enviada o compartida en relación con la prestación del Servicio de Autenticación Digital no podrán ser utilizados para un fin diferente al establecido, ni serán objeto de comercialización, ni de explotación económica de ningún tipo por parte del Articulador.
El Articulador deberá entregar a MinTIC el detalle del procedimiento a utilizar para el registro y verificación de la identidad de los usuarios, el cual deberá seguir los lineamientos aquí presentados.
El Articulador deberá llevar a cabo los siguientes procesos, para llevar a cabo el registro de los diferentes tipos de usuarios al Servicio de Autenticación Digital:
9.5.3 REGISTRO DE PERSONAS NATURALES MAYORES DE EDAD.
Se podrá efectuar de manera digital o presencial, previo al registro se deberá realizar la identificación de las personas naturales, por medio de sus datos biográficos o biométricos según corresponda al mecanismo de Autenticación Digital contra las bases de datos que administra la Registraduría Nacional del Estado Civil. Así mismo:
- Verificar la identidad contra el Archivo General de identificación de la Registraduría Nacional del Estado Civil.
- Validar la identidad del ciudadano por medio de preguntas cuyas respuestas sólo el usuario a registrar conozca y generadas de al menos tres (3) fuentes de información de diferentes contextos, lo suficiente fidedigna como para asegurar la identidad.
- Guardar la evidencia del resultado de los cotejos realizados.
- Estampa cronológica de la confirmación de la verificación realizada
9.5.4 REGISTRO DE PERSONAS NATURALES MENORES DE 18 AÑOS.
El registro de personas naturales menores de 18 años se realizará a través de los padres, el tutor o representante legal del menor, de manera digital o presencial y deberá tener mecanismos confiables que permitan emitir las credenciales del menor de edad, con la respectiva administración por parte de los padres, el tutor o representante legal.
En la operación de las credenciales el articulador deberá:
- Garantizar el tratamiento de datos personales de menores de edad.
- Validar y asegurar que quien otorga la autorización para el tratamiento es el padre, tutor o representante legal del menor, previo ejercicio del menor de su derecho a ser escuchado, conforme lo establecido en la ley 1581 de 2012 y sus decretos reglamentarios.
- El menor deberá estar acompañado por su padres, tutor o representante legal en los casos que aplique conforme a lo establecido en la sentencia C-748 de 2011 de la Corte constitucional.
- Solicitar certificaciones físicas o realizar consultas en línea con las bases de datos de entidades que tengan funciones a su cargo que permitan demostrar las condiciones de representación de los padres, tutor o representante legal.
- Emitir las credenciales de autenticación digital con las características de administración por parte de los padres, tutor o representante legal,
- Cuando la persona natural menor de 18 años cumpla la mayoría de edad deberá actualizar su condición con el Articulador de Autenticación Digital según el procedimiento que este establezca.
- Guardar la evidencia del resultado de los cotejos realizados.
- Estampa cronológica de la confirmación de la verificación realizada
9.5.5 REGISTRO DE EXTRANJEROS.
El registro de extranjeros se efectuará por medio de las bases de datos de Migración Colombia.
9.5.6 REGISTRO DE PERSONAS JURÍDICAS.
El registro de las personas jurídicas deberá realizarlo su representante legal o apoderado, bajo los siguientes lineamientos:
- El representante legal o apoderado de la persona jurídica deberá registrarse conforme el procedimiento de "Registro de personas naturales" antes indicado.
La persona jurídica realizará la solicitud de registro ante el mismo prestador de autenticación Digital de su representante legal o apoderado (Opción A), o en su defecto ante el Prestador de servicios de su elección (Opción B).
- Opción A:
- Se deberá validar que la persona natural cuenta con la facultad para representar legalmente a la persona jurídica, verificando la información contra las bases de datos que produzca y administre la entidad facultada para ello, según el tipo de persona jurídica.
- Una vez el Articulador tenga una validación satisfactoria de la facultad de representación de la persona natural, se adicionará a los datos del usuario persona natural, el atributo de representante legal o apoderado de la persona jurídica.
- Opción B:
- Se deberá validar que la persona jurídica exista, verificando la información contra las bases de datos que produzca y administre la entidad facultada para ello, según el tipo de persona jurídica.
- Se deberá registrar persona jurídica con los siguientes atributos básicos: NIT, nombre o razón social, dirección física y/o correo electrónico, teléfono.
- Se deberá emitir credenciales de Autenticación Digital a la persona jurídica.
- La persona jurídica, a través del representante legal o apoderado, deberá efectuar la aceptación de los términos y condiciones del servicio.
- El representante legal o apoderado podrá autenticarse y firmar mensajes de datos ante los diferentes sistemas de información, en representación de la persona jurídica, de conformidad con las facultades conferidas en su mandato de representación o por los estatutos de la persona jurídica que representa.
- Los sistemas de información deberán incluir mecanismos que le permitan al representante legal o apoderado asignar y revocar roles y autorizaciones a otras personas naturales dentro de la organización de la persona jurídica, de acuerdo con su perfil.
- Guardar la evidencia del resultado de los cotejos realizados.
- Estampa cronológica de la confirmación de la verificación realizada
9.5.7 REGISTRO DE FUNCIONARIOS PÚBLICOS Y PARTICULARES QUE DESEMPEÑEN FUNCIONES PUBLICAS.
Los funcionarios públicos y los particulares que desempeñen funciones públicas deberán registrarse para adquirir la calidad de usuario del Servicio de Autenticación Digital.
En relación con los atributos que relacionen a un usuario con el rol de funcionario público o particular que desempeñe función pública, se deberá complementar los datos de sus usuarios, verificando la información contra las bases de datos que produzca y administre la entidad facultada para ello o en su defecto el usuario deberá aportar actas o documentos que permitan verificar la información y competencias para firmar electrónicamente actos administrativos, expedientes y documentos en general, o accesos de administración a los sistemas de información de la entidad en el marco propio de sus funciones.
9.5.8 PROCESO DE EMISIÓN DE LAS CREDENCIALES DE AUTENTICACIÓN.
El Articulador deberá entregar a MinTIC el detalle del proceso de emisión de las credenciales de autenticación a utilizar, el cual deberá cumplir los siguientes requerimientos al momento de realizar el proceso de emisión de las credenciales a los usuarios que han superado el proceso de registro:
a. Para los mecanismos de autenticación que incluyan certificados digitales acreditados, las credenciales entregadas al usuario deben estar conforme a lo dispuesto por el Organismo Nacional de Acreditación de Colombia (ONAC).
b. Las credenciales entregadas al ciudadano deben corresponder a mecanismos de autenticación definidos, conforme a recomendaciones de la ITU X.1254 y en la ISO/IEC 29115:2013.
En ambos casos las credenciales de autenticación deben establecer de manera fehaciente que un usuario ingresó a un servicio y el usuario tenga control sobre el uso de sus credenciales electrónicas.
Las credenciales permitidas que deberán emplearse y ser provistas se listan a continuación:
a. La contraseña o secreto memorizado:
1. Una credencial correspondiente a secretos memorizados - comúnmente referido como una contraseña o, si es numérico, un PIN - es un valor secreto elegido y memorizado por el usuario u otorgado por el Articulador a partir de cadenas aleatorias. Las Contraseñas o secretos memorizados deben ser de suficiente complejidad y secreto para que un atacante no pueda adivinar o descubrir el valor secreto correcto. Un secreto memorizado es un factor de conocimiento.
2. La contraseña o secreto memorizado deberá tener al menos 8 caracteres de longitud si es elegido por el usuario. Las contraseñas o secretos memorizados que se provean por el Articulador deberán tener al menos 6 caracteres de longitud, deberán ser cadenas aleatorias y puede ser enteramente numérico. La contraseña o secreto memorizado deberá ser rechazado por el Articulador si llegará a estar incluido en una lista negra de valores comprometidos, en ese caso el usuario deberá elegir una contraseña o secreto memorizado. Ningunos otros requisitos de la complejidad para los secretos memorizados deben ser impuestos.
3. Los secretos memorizados que son elegidos al azar (por ejemplo, cuando un usuario se registra o solicita un nuevo PIN) deberá tener al menos 6 caracteres de longitud y será generado usando un generador de bit aleatorio aprobado y de acuerdo con la recomendación NIST Special Publication 800-90a o equivalentes.
4. Para el uso de contraseñas o secretos memorizados, se deberá usar estrategias que permitan frenar ataques tales como fuerza bruta (brute-force attack) o ataques a la tabla arcoíris (rainbow table), entre otros, para ello se deberán implementar mecanismos criptográficos de derivación de claves como el descrito en NIST Special Publication 800-132 Recommendation for Password-Based Key Derivation o RFC 7914 The scrypt Password-Based Key Derivation Function o equivalentes.
5. Para el uso de contraseñas, en el momento del registro el Articulador le deberá entregar al usuario una contraseña de un solo uso, con la cual este tendrá el primer acceso a la herramienta de administración con el fin de activar el servicio y crear la contraseña.
b. Dispositivo de contraseña única de un solo factor (OTP)
1. Esta categoría incluye dispositivos de hardware y generadores OTP basados en software instalados en dispositivos como teléfonos móviles. Estos dispositivos tienen un secreto incrustado que se utiliza como la semilla para la generación de OTPs y no requiere la activación a través de un segundo factor.
2. La OTP se muestra en el dispositivo y se introduce manualmente para su transmisión al Servicio de Autenticación digital, demostrando así la posesión y el control del dispositivo. Un dispositivo OTP puede, por ejemplo, mostrar 6 caracteres a la vez. Un dispositivo OTP de un solo factor, es un factor de conocimiento.
c. Dispositivo OTP Multi Factor
1. Un dispositivo OTP multi-factor genera OTPs para su uso en la autenticación después de la activación a través de un factor de autenticación adicional. Esto incluye dispositivos de hardware y generadores OTP basados en software instalados en dispositivos como teléfonos móviles.
2. El segundo factor de autenticación puede lograrse mediante algún tipo de mecanismo de entrada, un lector biométrico integral (por ejemplo, huella digital) o una interfaz de computadora directa (por ejemplo, puerto USB), los cuales deberán cumplir con estándares nacionales o internacionales verificables.
3. El OTP se muestra en el dispositivo y se introduce manualmente para su transmisión al Servicio de Autenticación Digital. Por ejemplo, un dispositivo OTP puede mostrar 6 caracteres a la vez, demostrando así la posesión y el control del dispositivo. El dispositivo OTP multi-factor es un factor de posesión, y se debe activar por un factor de conocimiento o de inherencia.
d. Software Criptográfico de Un Solo Factor
Un autenticador criptográfico de software de un solo factor es una clave criptográfica almacenada en disco o en algún otro medio "blando". La autenticación se logra demostrando la posesión y el control de la llave. La salida del autenticador depende en gran medida del protocolo criptográfico específico, pero generalmente es un tipo de mensaje firmado. El autenticador criptográfico de software de factor único es un factor de posesión.
e. Dispositivo criptográfico de un solo factor
Un dispositivo criptográfico de un solo factor es un dispositivo de hardware que realiza operaciones criptográficas utilizando claves criptográficas protegidas y proporciona la salida del autenticador a través de la conexión directa al punto final del usuario. El dispositivo utiliza claves criptográficas simétricas o asimétricas incrustadas, y no requiere activación a través de un segundo factor de autenticación. La autenticación se logra demostrando la posesión del dispositivo a través del protocolo de autenticación. La salida del autenticador se proporciona mediante conexión directa al punto final del usuario y depende en gran medida del dispositivo criptográfico y del protocolo específicos, pero normalmente es un tipo de mensaje firmado. Un dispositivo criptográfico de un solo factor es un factor de posesión.
f. Software Criptográfico Multi Factor
Un autenticador criptográfico de software multi-factor es una clave criptográfica almacenada en disco o algún otro medio "blando" que requiere activación a través de un segundo factor de autenticación. La autenticación se logra demostrando la posesión y el control de la llave. La salida del autenticador depende en gran medida del protocolo criptográfico específico, pero generalmente es un tipo de mensaje firmado. El autenticador criptográfico de software multi-factor es un factor de posesión y se debe activar por un factor de conocimiento o inherencia.
g. Dispositivo criptográfico Multi Factor
Un dispositivo criptográfico multi-factor es un dispositivo de hardware que realiza operaciones criptográficas utilizando una o más claves criptográficas protegidas y requiere activación a través de un segundo factor de autenticación. La autenticación se logra demostrando la posesión del dispositivo y el control de la llave. La salida del autenticador se proporciona mediante conexión directa al punto final del usuario y depende en gran medida del dispositivo criptográfico y del protocolo específicos, pero normalmente es un tipo de mensaje firmado. El dispositivo criptográfico multi-factor es un factor de posesión y se debe activar por un factor de conocimiento o inherencia.
Para el servicio de Autenticación Digital, para los mecanismos de autenticación: Medio y muy alto.
El mecanismo de autenticación Medio da alguna confianza en que la identidad presentada sea precisa y es equivalente al nivel de Garantía 2 (NdG2) establecido en las recomendaciones de la ITU X.1254, ISO 29115
El mecanismo de autenticación muy alto tiene un nivel muy alto de confianza en la exactitud de la identidad presentada y se emplea para el acceso a datos muy restringidos y es equivalente al nivel de Garantía 4 (NdG4) establecido en las recomendaciones de la ITU X.1254, ISO 29115.
En el mecanismo de autenticación bajo: Se exigen mínimo un factor de autenticación y pueden emplearse los siguientes tipos de credenciales:
- Secreto memorizado
- Dispositivo de contraseña única de un solo factor (OTP)
En el mecanismo de autenticación medio: Se exigen mínimo un factor de autenticación y pueden emplearse los siguientes tipos de credenciales:
- Secreto memorizado
- Dispositivo de contraseña única de un solo factor (OTP)
- Dispositivo OTP Multi Factor
- Software Criptográfico de Un Solo Factor
- Dispositivo criptográfico de un solo factor
- Software Criptográfico Multi Factor
- Dispositivo criptográfico Multi Factor
- Mecanismos dispuestos en los anexos A, E y F del documento CEA-4.1-10 de la ONAC.
En el mecanismo de autenticación Alto: Se exigen mínimo dos factores de autenticación y pueden emplearse los siguientes tipos de credenciales:
- Dispositivo criptográfico Multi Factor
- Dispositivo criptográfico de un solo factor utilizado junto con Contraseña-Secreto memorizado
- Dispositivo OTP multi-factor utilizado junto con un Dispositivo Criptográfico de Un Factor
- Dispositivo OTP multi-factor (sólo hardware) utilizado junto con un software criptográfico de factor único
- Dispositivo OTP de factor único (sólo hardware) utilizado junto con un Software Criptográfico Multi-Factor
- Dispositivo OTP de factor único (sólo hardware) utilizado junto con un software criptográfico de un solo factor y una Contraseña-Secreto memorizados.
- Mecanismos dispuestos en los anexos A, E y F del documento CEA-4.1-10 de la ONAC utilizado junto con Contraseña-Secreto memorizado
En el mecanismo de autenticación muy Alto: Este mecanismo de autenticación, hará uso de la identificación por medios digitales de la cédula de ciudadanía digital y de la biometría que se regirá por las disposiciones que para tal efecto expida la Registraduría Nacional del Estado Civil, en el marco de sus competencias, el cual podrá se complementado con los siguientes tipos de credenciales:
- Dispositivo criptográfico Multi Factor
- Dispositivo criptográfico de un solo factor utilizado junto con Contraseña-Secreto memorizado
- Dispositivo OTP multi-factor utilizado junto con un Dispositivo Criptográfico de Un Factor
- Dispositivo OTP multi-factor (sólo hardware) utilizado junto con un software criptográfico de factor único
- Dispositivo OTP de factor único (sólo hardware) utilizado junto con un Software Criptográfico Multi-Factor
- Dispositivo OTP de factor único (sólo hardware) utilizado junto con un software criptográfico de un solo factor y una Contraseña-Secreto memorizados.
- Mecanismos dispuestos en los anexos A, E y F del documento CEA-4.1-10 de la ONAC utilizado junto con Contraseña-Secreto memorizado
Se podrán usar otros tipos de credenciales diferentes a los descritos anteriormente, en todo caso las credenciales deberán ser estudiadas y analizadas por MinTIC para determinar su nivel confianza y nivel de garantía según las recomendaciones de la ITU X.1254, ISO 29115. Antes de hacer la vinculación de una credencial a un usuario el Articulador debe tener la suficiente garantía de que la credencial está y sigue estando vinculada a la persona correcta. La política de protección para las credenciales almacenadas deberá describirse en la documentación asociada a la utilización de estas credenciales, puesta a disposición de los usuarios.
En caso de que el usuario que se registra en el en el servicio de Autenticación Digital quiera contar con credenciales de autenticación adicionales a las básicas ofrecidas, deberá asumir el costo.
Nota: Se debe informar a MinTIC los mecanismos adicionales ofrecidos, así como su costo. Cualquier modificación en costo o mecanismo deberá ser informado a MinTIC, por escrito, antes de su ofrecimiento a los usuarios.
9.5.9 PROCESO DE AUTENTICACIÓN DIGITAL.
En un proceso de autenticación digital, el usuario hace uso de sus credenciales con el objetivo de validar su identidad en relación con un mensaje de datos frente al sistema de información de una entidad pública o privada.
El Articulador deberá entregar a MinTIC el detalle del procedimiento a utilizar para la autenticación de usuarios, el cual deberá seguir los lineamientos aquí presentados.
El trámite o servicio de una entidad pública o privada que desea validar la identidad de un usuario en relación con un mensaje de datos, debe integrar el componente de autenticación digital provisto por el Articulador, con el objetivo de direccionar el proceso de autenticación al prestador de servicio en donde el usuario se registró, de tal manera que las credenciales entregadas a los usuarios pueden ser empleadas para acceder a cualquier sistema de información de entidades públicas o privadas que integren los componentes de direccionamiento del Articulador.
Se debe implementar los siguientes mecanismos los cuales permiten delegar el proceso de autenticación digital:
- Servicio Web: Se deberá implementar un servicio web que informe el resultado del proceso de validación de las credenciales de autenticación, conforme a la descripción técnica informada por el Articulador.
- OpenID Connect 1.0. OpenID Connect 1.0, Permite a los sistemas de información verificar la identidad del usuario final en función de la autenticación realizada por un servidor de autenticación, así como también obtener información básica del perfil sobre el usuario final de una manera interoperable y similar a REST. Permite tecnologías de todo tipo, incluidas las aplicaciones basados en web, móviles y JavaScript, solicitar y recibir información sobre sesiones autenticadas y usuarios finales. El conjunto de especificaciones es extensible, lo que les permite a los participantes utilizar funciones opcionales como el cifrado de datos de identidad. Es un estándar abierto para intercambiar datos de autenticación y autorización entre diferentes dominios.
En los procesos de autenticación de personas naturales, se deberá actualizar cada vez que se genere una solicitud de Autenticación con mecanismos de autenticación medio, alto y muy alto, se deben definir periodos no mayores a 6 meses con el fin de verificar las condiciones del usuario, que permita verificar la validez y vigencia el documento de identificación a través la Registraduría Nacional del Estado Civil o a través de las bases de datos de Migración Colombia según corresponda.
Los procesos de autenticación de personas jurídicas se realizarán haciendo uso de las credenciales de autenticación otorgadas, como persona natural, por parte del representante legal o persona jurídica teniendo en cuenta la opción seleccionada (Ver Registro de personas jurídicas).
En caso de la opción A, el proceso de autenticación digital hará uso del atributo adicional generado en las credenciales del representante legal o apoderado de la persona jurídica, que le permita al representante legal autenticarse y firmar mensajes de datos ante los diferentes sistemas de información en representación de la persona jurídica.
En caso de la opción B, el proceso de autenticación digital hará uso de las credenciales de la persona jurídica, validando el representante legal ante la fuente de atributos que corresponda para que le permita autenticarse y firmar mensajes de datos ante los diferentes sistemas de información.
Para todo lo anterior, se deberá validar cada vez que se genere una solicitud de la persona jurídica, verificando la información contra las bases de datos que produzca y administre la entidad facultada para ello.
Los procesos de autenticación digital de funcionarios públicos y particulares que desempeñen funciones públicas se realizarán haciendo uso de las credenciales de autenticación otorgadas como personas naturales, para ello se hará uso del atributo adicional generado en el registro de los funcionarios públicos y particulares que desempeñen funciones públicas, que les permita autenticarse y firmar mensajes de datos ante los diferentes sistemas de información. Para ello, se deberá validar cada vez que se genere una solicitud de Autenticación Digital de los funcionarios públicos y particulares que desempeñen funciones públicas, que dicha persona natural cuenta con la facultad, verificando la información contra las bases de datos que produzca y administre la entidad facultada para ello.
Nota: Los atributos de representante legal, apoderado, funcionario público u otros que sean recolectados por medio de consultas a otros sistemas de información, serán usados única y exclusivamente en aquellos contextos donde se requiera realizar una transacción en representación de la persona jurídica, o como funcionario público, o en función de los atributos obtenidos, de conformidad con las facultades conferidas.
El servicio de Autenticación Digital debe asegurar que cumpla con las garantías y lineamientos acordes a los estándares como la NIST: 800-63-3 Digital Identity Guidelines, 800-63A Enrollment and Identity Proofing y 800-63B Authentication and Lifecycle Management; la ISO/IEC 29115:2013 Entity Authentication Assurance Frameworky la ITU: X.1251 Marco para el control por el usuario de la identidad digital, X.1253 Directrices de seguridad para los sistemas de gestión de la identidad y X.1254 Marco de garantía de autenticación de entidad.
En el proceso de autenticación se deben asegurar los siguientes criterios:
| Grado de confianza en el Mecanismos de autenticación. | Establecer el grado de confianza en los procesos de autenticación. |
| Fases de garantía de autenticación. | Verificar los requisitos para aplicación de los procesos de autentificación establecido en las recomendaciones de la ITU X.1254, ISO/IEC 29115:2013, en las fases de afiliación, gestión de credenciales y autenticación. |
| Amenazas, controles y estrategias de mitigación. | Implementar los criterios de garantía y los controles necesarios que se deben utilizar para mitigar las amenazas relativas a la autenticación (tales como: modificación, robo, duplicación, captura, Phishing, Pharming, ingeniería social, entre otras.) en cada una de las fases (afiliación, gestión de credenciales y autenticación). |
Características de una credencial. | Verificar la credencial, validando que este contenga, por lo menos las siguientes características: - Datos que demuestren una identidad y/o sus derechos como algo que se conoce, una característica biométrica o su representación y datos generados por algo que se posee. - Ir acompañada de otros datos que pueden ser de utilidad en los procesos de autenticación. - Sea una credencial derivada. |
| - Ser auténtica pero no válida en todos los contextos. - Ser verificada antes de aceptarse como auténtica y fiable para la finalidad a la que está destinada. - Ser compleja y secreta. - Seguir lo indicado para la emisión de credenciales. - En caso del certificado digital se deben cumplir los requisitos de 10.5 del documento CEA-4.1-10 de ONAC, establecer las Políticas de Certificados que deben acoger las recomendaciones de RFC 3647 y la validez de un certificado digital para persona natural o jurídica no puede ser superior a 2 años. - Forzar el cambio de credencial si existe algún tipo de evidencia que la esté comprometiendo. - Establecer el periodo para el cambio y renovación de credencial. | |
Repositorio de credenciales | - Implementar un plan que garantice la protección de las credenciales estén protegidas con el más alto nivel de seguridad posible. - Realizar copias de seguridad con hardware seguro. - Dispositivos criptográficos para el almacenamiento de certificados digitales de firma electrónica con estándares vigentes simétricos y/o asimétricos. |
| Capacidades de usuario. | Establecer las capacidades generales para usuario, funcionales y las directrices de seguridad establecido en las recomendaciones de la ITU X.1251Marco para el control por el usuario de la identidad digital. |
| Administración de riesgos. | Establecer los requisitos y niveles de seguridad para evitar la ocurrencia de riesgos como en la prueba de identidad donde un usuario malicioso solicita una identidad que nos es legítima, en la prueba de autenticación donde un usuario malicioso usa una credencial que nos legítima y prueba de una identidad cuando es comprometida. |
| Administración de sesiones. | - Proporcionar las medidas necesarias para la protección e integridad de las sesiones y evitar ataques como XSS y CSRF (Falsificación de solicitudes entre sitios). - Las cookies de navegación deberán: - Ser accesibles por sesiones seguras (HTTPS). - Ser inaccesibles a través de JavaScript. - Tener un periodo de validez de la sesión. |
| Tokens de acceso | Deberán ser validados durante periodos de tiempo. |
| Firma digital | Cumpla con el artículo 28 ley 527 de 1999: - Es única a la persona que la usa. - Es susceptible de ser verificada. - Está bajo el control exclusivo de la persona que la usa. - Está ligada a la información o mensaje, de tal manera que, si éstos son cambiados, la firma digital es invalidada. - Está conforme a las reglamentaciones adoptadas por el Gobierno Nacional. |
9.5.10. ENRUTAR SOLICITUDES DE AUTENTICACIÓN.
En su función de articulación el Articulador debe enrutar las solicitudes de Autenticación digital al Prestador de servicio que le corresponda.
El Articulador deberá contar con una interfaz con un formulario que le permita al usuario el ingreso de los siguientes datos.
- Tipo de documento
- Número de documento de identificación.
- Numero de NIT (en caso de requerir acceso representando a una persona jurídica)
Con esta información el Articulador podrá consultar la base de datos maestra de usuarios para determinar qué prestador de servicio deberá resolver la solicitud de Autenticación Digital.
Si el usuario se encuentra registrado en la Base de Datos Maestra se deberá enrutar la solicitud de Autenticación Digital al prestador de servicio correspondiente. En caso de que la persona no sea usuaria del servicio, se le deberá informar que para acceder al sistema deberá surtir el proceso de registro.
9.5.11 GESTIÓN DE LA BASE DE DATOS MAESTRA.
El articulador, deberá realizar la actualización de la base de datos Maestra de usuarios, a partir de la información de las bases de datos primarias dada por cada uno de los prestadores de servicio.
Cada prestador de servicio deberá tener una base de datos de sus usuarios, denominada base de datos primaria, la cual será actualizada posterior a cada registro de usuario en el sistema, y compartida con la base de datos maestra en tiempo real, la base de datos primaria contendrá únicamente: (a) número y tipo de documento de identificación del usuario.
A partir de la información enviada por cada prestador de servicio, el Articulador deberá construir la base de datos maestra que contendrá: (a) número y tipo de documento de identificación del usuario, (b) identificador del prestador de servicio que registró al ciudadano
9.5.12 PROCESO DE FIRMADO ELECTRÓNICO CON LAS CREDENCIALES DE AUTENTICACIÓN DIGITAL.
El servicio de autenticación digital entrega los datos únicos de los usuarios (numeral 2, artículo 1 del decreto 2364 de 2012), de acuerdo con los mecanismos de autenticación para cada nivel de confianza descritos en el numeral 9, estos datos podrán ser utilizados por los diferentes sistemas de información de las entidades integrados al servicio, para firmar electrónicamente documentos.
La firma de documentos debe seguir los lineamientos estipulados en la Ley 527 de 1999, el Decreto 2364 de 2012 y garantizando la autenticidad, integridad y disponibilidad del documento firmado
Los diferentes sistemas de información de las entidades integrados al servicio de autenticación digital podrán usar una norma o estándar técnico que no se encuentre dentro de los mencionados a continuación. Para ello deberá enviar a MinTIC la información con la descripción de la norma o estándar técnico que se solicita implementar, para su estudio y análisis
Estándares que pueden utilizar:
- XAdEs
- PAdEs
- CAdEs o alguno que permita garantizar integridad y autenticidad o que se encuentre acreditado por ONAC.
9.5.13 DESVINCULACIÓN DEL USUARIO FRENTE AL SERVICIO DE AUTENTICACIÓN DIGITAL.
Los usuarios podrán solicitar en cualquier momento, y a través de cualquiera de los medios de atención al usuario, su desvinculación de los servicios ciudadanos digitales en cuyo caso se revocarán las credenciales y autorizaciones otorgadas a sistemas de información de entidades y particulares.
El proceso de desvinculación debe ejecutarse de inmediato a la solicitud del usuario y él se deberá contar con mecanismos que generen la revocación inmediata de las credenciales.
Se deberá conservar los registros y logs de auditoria por un plazo de 5 años.
9.5.14 COMUNICACIÓN ENTRE PRESTADORES DE SERVICIO.
Los prestadores de servicio de Autenticación Digital deben tener la capacidad de comunicarse entre ellos para realizar las siguientes actividades:
i. Traslado de usuarios.
ii. Conexión de OpenID Connect 1.0 entre prestadores de servicio.
iii. Validación de credenciales de autenticación.
Por lo anterior, se debe disponer de la siguiente información debidamente documentada:
I. Interfaces necesarias para cumplir las acciones de traslado de usuarios.
II. APIS y protocolos normalizados para comunicación entre plataformas.
Todos los servicios web provistos por el Articulador, deben estar registrados en el directorio de servicios de intercambio de información y estar disponibles en la plataforma de interoperabilidad.
9.5.15 INTEGRACIÓN DE AUTENTICACIONES YA OFERTADAS POR OTRAS AUTORIDADES PUBLICAS.
Las entidades públicas que cuente con implementaciones cuyas funcionalidades sean similares a las de los servicios ciudadanos digitales. éstas deberán elaborar un plan de migración o integración de acuerdo con los lineamientos establecidos para tal fin. El Articulador deberá entregar a MinTIC el detalle del procedimiento de integración, el cual deberá seguir los lineamientos aquí presentados.
10. MODELO DEL SERVICIO DE CARPETA CIUDADANA.
Es el servicio que les permite a las personas naturales o jurídicas, acceder y gestionar digitalmente el conjunto de datos almacenados o custodiados por la Administración Pública, de forma segura y confiable.
Este servicio se enmarca en lo definido en la Política de Gobierno Digital y en el cumplimiento de la normatividad vigente. En este escenario, el uso del servicio ciudadano digital de carpeta ciudadana es obligatorio para las entidades públicas, y optativo para las personas naturales y jurídicas.
El servicio de Carpeta Ciudadana cuenta con un carácter estratégico en el contexto de la Política de Gobierno Digital, tomando especial relevancia en la satisfacción de necesidades cotidianas de los ciudadanos y de las entidades, el uso masivo de nuevos servicios digitales, la masificación de trámites y procedimientos administrativos por medios electrónicos.
Como servicio compartido a las entidades públicas, el servicio de Carpeta Ciudadana trabaja de manera conjunta con los otros servicios digitales base. La autorización de acceso es canalizada por el servicio de Autenticación Digital, mientras que el servicio de Interoperabilidad permite realizar las consultas de los datos del usuario desde los custodios responsables en la administración pública.
Los servicios mínimos que deben ser provistos por el prestador de servicios de Carpeta Ciudadana, y a los cuáles tienen derecho de manera gratuita las personas naturales y jurídicas, tendrán las siguientes características:
- Sobre los datos:
a. Solicitar corrección a los custodios de responsables en la administración pública.
b. Solicitar actualización a los custodios de responsables en la administración pública.
c. Personalizar la presentación del conjunto de datos.
d. Autorizar el uso e intercambio de los datos que custodia la administración pública.
e. Recibir información de los derechos y obligaciones que tiene con el Estado.
- Sobre los trámites (integración con GOV.CO):
a. Ejecutar los trámites.
b. Acceder a historiales de la información generada en su relación con el Estado a nivel de trámites y servicios.
c. Recibir Comunicaciones sobre los actos administrativos emitidos por la Administración Pública.
- Sobre la gestión
a. Alertar: entregar mensajes de acceso y uso de su servicio de Carpeta.
10.1 OBJETIVOS DEL SERVICIO DE CARPETA CIUDADANA DIGITAL.
Los objetivos del servicio de Carpeta Ciudadana Digital parten del desarrollo de una mejor relación entre el ciudadano y la empresa con el Estado, dándole al ciudadano y a la empresa facilidades para el conocimiento de los datos que posee el Estado, así como, acercándolos a la gestión de estos a través de un punto de acceso personal. Dichos objetivos se especifican de la siguiente forma:
- Permitir al usuario el acceso a sus datos almacenados en la Administración Pública de manera segura y confiable.
- Brindar un espacio personal para que el usuario conozca qué entidad tiene sus datos y qué tan veraces son.
- Entregar un medio para facilitar al usuario la solicitud de actualización o corrección de sus datos almacenados en la administración pública.
- Visualizar su información según las necesidades o preferencias (servicios públicos, salud, registro, etc.).
- Acceder a trámites y servicios determinados.
- Consultar la información generada en su relación con el Estado a nivel de trámites y servicios.
- Entregar las comunicaciones o alertas que las entidades tienen para los usuarios. previa autorización de estos.
10.2 CONTEXTO DEL SERVICIO CARPETA CIUDADANA DIGITAL.
En el servicio de Carpeta Ciudadana Digital se definen los actores de los Servicios Ciudadanos Digitales involucrados en el desarrollo de este servicio y los elementos que interactúan para el envío y recepción de la información necesaria para un correcto cumplimiento de los objetivos establecidos.
A continuación, se describen los roles relacionados con el Servicio de Carpeta Ciudadana Digital:
- Ministerio de Tecnologías de la Información y las Comunicaciones (MinTIC):
Encargado del desarrollo de la normatividad, lineamientos y requerimientos técnicos necesarios para que el servicio de Carpeta Ciudadana Digital se desarrolle de forma efectiva. Y para ello establece:
a. Los criterios técnicos que debe tener en cuenta el articulador en la oferta de la Carpeta Ciudadana Digital para registrar y vincular los usuarios al servicio.
b. La especificación de los servicios de la Carpeta Ciudadana Digital.
c. Hacer el seguimiento sobre el desarrollo operativo del servicio.
- Articulador: En cumplimiento de la prestación del servicio de Carpeta Ciudadana Digital, debe:
a. Integrar el servicio de Autenticación digital para que el usuario logre la autorización de ingreso a su carpeta.
b. Integrar el servicio de Interoperabilidad para lograr el intercambio de datos entre entidades del Estado
c. Generar la estructuración de los datos acorde a los requerimientos establecidos para los servicios de Carpeta Ciudadana Digital.
d. Diseñar el componente sobre el cual va a funcionar el servicio de Carpeta Ciudadana Digital, con las facilidades de personalización de los servicios establecidos, así como con el módulo habilitado de solicitud de actualización de datos y exposición de mensajes de las entidades.
e. Administrar el componente destinado para prestar el servicio de Carpeta Ciudadana Digital.
f. Gestionar la operación propia, derivada de la prestación del servicio y los datos recolectados de esta, para generar reportes, estadísticas e informes.
g. Brindar acompañamiento a las entidades en cuanto al proceso de provisión de la Carpeta Ciudadana Digital, si es requerido de manera especial, así como dentro del acompañamiento general a la implementación de los servicios ciudadanos digitales base.
h. Las condiciones para gestionar la entrega de comunicaciones o mensajes electrónicos desde la entidad al usuario, derivados de las solicitudes de actualización o corrección de sus datos.
i. Cumplimiento de los lineamientos y mecanismos para el envío de información desde y hacia los diferentes sistemas y actores que hacen parte del ecosistema de los Servicios Ciudadanos Digitales.
j. Administrar la Información procedente de la prestación del servicio, teniendo en cuenta que los prestadores del servicio de Carpeta Ciudadana son responsables del tratamiento de los datos personales que los ciudadanos les suministren directamente y encargados del tratamiento respecto de los datos que otras entidades le proporcionen en la prestación del servicio, por lo que deben cumplir con los deberes legales establecidos en la Ley 1581 de 2012 y sus decretos reglamentarios o aquellas normas que la sustituyan, modifiquen o deroguen.
k. Garantizar las condiciones de seguridad y privacidad requeridas por el servicio, para garantizar aspectos como la integridad, la confidencialidad y la disponibilidad de la información, así como los niveles de acceso a la misma. Cumplimiento normativo, entre estos, el Modelo de Seguridad y Privacidad, así como de la Guía para la Administración del Riesgo y Diseño de controles del Departamento Administrativo de la Función Pública.
- Usuarios: representa a la persona natural, nacional o extranjera titular de cédula de extranjería, o la persona jurídica, de naturaleza pública o privada, que hace uso de los Servicios Ciudadanos Digitales.
- Portal Único del Estado GOV.CO: teniendo en cuenta que el Portal Único del Estado es una herramienta de integración y punto de acceso digital del ciudadano,
- Servicio de Autenticación Digital: desde la perspectiva del servicio de Carpeta Ciudadana Digital, el servicio de Autenticación Digital es el encargado de proveer el mecanismo de autenticación para que el usuario obtenga las credenciales necesarias para lograr ingresar a su Carpeta.
- Servicio de Interoperabilidad: el servicio de Interoperabilidad es fundamental para una correcta prestación del servicio de Carpeta Ciudadana Digital, teniendo en cuenta que de esta integración dependerá el impacto que obtenga el ciudadano de la Carpeta, así como la utilidad de los datos que se logren exponer al usuario; por otro lado, también es el habilitador para la comunicación entre el usuario y la Administración Pública en cuanto a las solicitudes de actualización de sus datos.
- Entidad: es el actor encargado de suministrar los datos e información que posea del usuario para ser expuesta a través de la carpeta, de manera tal que deberá habilitar los servicios de información requeridos, bien sea desde sus sedes electrónicas o de sus sistemas de información. Así pues, es necesario para la correcta prestación del servicio de Carpeta:
a. Que cumpla con los requerimientos establecidos para la habilitación del servicio de Interoperabilidad.
b. Cumplir las directrices y lineamientos establecidos en el marco de interoperabilidad y del lenguaje común de intercambio de información, formulados por MinTIC.
Por otro lado, para el servicio de Carpeta Ciudadana Digital, las entidades deben tener en cuenta:
a. Las condiciones de seguridad y privacidad, requeridas por el servicio para garantizar aspectos como la integridad, la confidencialidad y la disponibilidad de la información, así como los niveles de acceso a la misma.
b. El modelo de seguridad y privacidad y la Guía para la Administración del Riesgo y Diseño de controles de la Función Pública, con la normativa vigente sobre protección de datos personales.
- Prestador de Servicios Ciudadanos Digitales: Personas jurídicas, públicas o privadas, quienes, mediante un esquema coordinado y administrado por el articulador, pueden proveer los servicios Ciudadanos Digitales de Autenticación Digital y Carpeta Ciudadana Digital.

Ilustración 13 - Modelo de contexto del servicio de Carpeta Ciudadana Digital
Tabla 9 - Relaciones del modelo de contexto de Carpeta Ciudadana Digital CCD
| Relación | Origen | Destino | Descripción | |
| Acceso al servicio de Carpeta Ciudadana Digital | Usuario | Portal único del Estado GOV.CO | Se da cuando el usuario requiere hacer uso del servicio de la Carpeta Ciudadana Digital y para ello lo hace a través de GOV.CO | |
| Solicitud de autorización de ingreso | Portal único del Estado GOV.CO | Pasarela de autenticación (servicio de Autenticación Digital) | Es este el momento en el cual se genera la solicitud de Autenticación para poder ingresar a la carpeta personal obteniendo las credenciales necesarias para esto. | |
| Ingreso a la Carpeta | Pasarela de autenticación (servicio de Autenticación Digital) | Gov.co sección de Carpeta Ciudadana Digital | Una vez el usuario es autenticado, está autorizado para acceder a su espacio personal y es autorizado a gestionar su carpeta acorde a los privilegios dados por su nivel de autenticación establecido. | |
| Gestiones del usuario | Usuario | Portal web del servicio de Carpeta Ciudadana Digital Portal web del servicio de Carpeta Ciudadana Digital | En este punto el Usuario logra acceder a los contenidos que expone el servicio de Carpeta Ciudadana Digital en el portal web. Dentro de las cuales encuentra: | |
| Gestiones del usuario | Personalización | Personalización de la presentación de su información por sector, área de interés o temáticas normativas. | ||
| Solicitudes | Solicitudes: Corrección o actualización de datos. | |||
| Comunicaciones | Visualización de comunicaciones sobre las gestiones realizadas. | |||
| Autorizaciones | Habilitación para autorización de acciones sobre sus datos y las comunicaciones o envío de mensajes. | |||
| Trámites | Realización de trámites (enlace con GOV.CO) | |||
| Intercambio de datos e información | Se da en el momento en que el usuario ingresa al portal a realizar las gestiones de su información desde los servicios habilitados para la Carpeta Ciudadana Digital. | |||
10.3 MODELO DE CAPACIDADES DEL SERVICIO CARPETA CIUDADANA DIGITAL.
El mapa de capacidades del servicio de Carpeta Ciudadana Digital (CCD) corresponde al tercer nivel del modelo de capacidades de los Servicios Ciudadanos Digitales de la sección 16 de esta guía. Las capacidades de este nivel pueden ser consultadas en el siguiente anexo:
Anexo 4 Mapa de Capacidades SCD.xlsx.
Serán capacidades del servicio de Carpeta Ciudadana Digital aquellas que estén marcadas con "X" en la columna "CCD". Adicionalmente, dentro del mapa también se especifica qué actor es necesario para desarrollar la capacidad marcada con "X" en la columna con el nombre del actor (articulador, prestador de servicios, Entidad, MinTIC).
10.4 MODELO DE DESPLIEGUE DEL SERVICIO CARPETA CIUDADANA DIGITAL.
A continuación, se presenta el modelo de despliegue de primer nivel del servicio de Carpeta Ciudadana Digital, a partir del cual se debe cumplir con la oferta del servicio a entregar:

Ilustración 14 - Modelo de despliegue del servicio de Carpeta Ciudadana Digital base.
De esta manera, en la ilustración anterior se muestra cómo el usuario debe acceder a través del Portal Único del Estado Colombiano GOV.CO cuando quiere vincularse, y posteriormente ingresar para abrir su sesión en el componente de Carpeta Ciudadana Digital; esta acción se realiza a través de las credenciales entregadas por el servicio de Autenticación y generando la autorización de acceso.
Seguidamente, se muestran los servicios de Carpeta a través de los cuáles el usuario llega a la presentación predeterminada de sus datos, así como a las acciones que puede ejercer sobre ellos desde la Carpeta, a partir de los cuales se generan historiales, registros y posibles informes para el interés tanto del usuario, como de los entes de control.
Finalmente, todo lo anterior es soportado por el servicio de Interoperabilidad a través del cual se generan las solicitudes o peticiones y se obtienen los datos que nutren el servicio de Carpeta.
Tabla 10 - Descripción de las relaciones del modelo del servicio de CCD
| ID | Origen | Destino | Descripción |
| R1 | Usuario | Componente CCD | Interacción directa entre el usuario y el sistema del Servicio de Carpeta Ciudadana Digital (CCD), incluyendo lo siguiente: Registrarse de manera voluntaria y gratuita al servicio de Carpeta Ciudadana, ingresar y administrar el servicio, configurar preferencias, gestionar sus datos, suscribir o cancelar servicios de comunicaciones electrónicas o mensajes, recibir comunicaciones electrónicas, cargar y/o descargar documentos, aportar o compartir documentos. Para acceder al servicio el usuario ingresa las credenciales emitidas por el Articulador / prestador de servicio de Autenticación Digital según el nivel de garantía solicitado por el sistema de Carpeta Ciudadana Digital. |
| R2 | Componente de CCD | Pasarela de Autenticación | Interacción entre el Componente de Carpeta Ciudadana Digital y el servicio de Autenticación Digital para la validación de credenciales de usuarios en las operaciones y consumir los servicios del sistema de Autenticación. El servicio de Autenticación Digital deberá proveer un flujo de información con el sistema en el cual notifica el resultado de la validación, informando si su autenticación es satisfactoria o no, teniendo en cuenta que el nivel a partir del cual se podrá acceder a la Carpeta es el nivel 2, en el cual se mostrarán algunos trámites acorde sus permisos. El acceso a los conjuntos de datos definidos y demás funcionalidades se hará a partir de un nivel 3 de autenticación. |
| R3 | Servicio de Autenticación Digital | Core del Servicio de CCD | Interacción entre el CORE del servicio de Carpeta Ciudadana Digital y la pasarela de autenticación: Gestión de usuarios y el servicio de Autenticación Digital, con el fin de acceder a los principales componentes del servicio de Autenticación, tales como despliegue del protocolo de autenticación y repositorio de credenciales, para gestionar la autorización de acceso a los servicios de la Carpeta Ciudadana Digital. |
| R4 | Servicio de visualización de datos del usuario. | Módulo de procesamiento | En este módulo se generarán la visualización de los datos acorde a las definiciones de casos de uso establecidos para cada conjunto de datos. |
| R5 | PDI | GOV.CO | Interacción derivada de la necesidad de la integración de la visualización de los datos a la generación de trámites para que los usuarios logren efectuar trámites desde su carpeta. |
| R6 | Servicios del SI | PDI | En esta interacción se soporta la oferta de servicios de la Carpeta Ciudadana Digital; a través de ella, se genera la interacción del usuario con el sistema de la PDI y así alcanzar los servicios de intercambio de información hacia y desde las entidades. |
| R7 | PDI | BPM / Entidades | Es la interacción a través de los sistemas transaccionales de la entidad con la PDI, pues es la llamada que estos hacen dentro de su flujo para usar los servicios Ciudadanos Digitales y permitir al prestador de Carpeta Ciudadana Digital, presentar los datos necesarios para dar servicio al usuario. |
| R8 | PDI | Prestadores de Servicios Ciudadanos Digitales Especiales | Punto en el que se genera la integración de los prestadores de Servicios Ciudadanos Especiales al ecosistema de los SCD base, y de esta forma añadir un mayor valor para los usuarios a través de su oferta sobre el servicio de Carpeta Ciudadana Digital base. |
| R9 | Monitoreo y control | Entes reguladores | Interacción dada entre el Sistema de Monitoreo y Control, a través de la cual se generarán datos e información requerida por los entes de control, acorde a periodos y características definidas por estos. |
11. REQUERIMIENTOS NO FUNCIONALES DE LOS SERVICIOS CIUDADANOS DIGITALES.
A continuación, se presentan los requerimientos no funcionales para los Servicios Ciudadanos Digitales.
11.1 ATRIBUTO DE CALIDAD: FUNCIONAMIENTO.
Atributo de calidad: funcionamiento
El funcionamiento se relaciona con la operación, tipo de respuesta, eficiencia, rendimiento y capacidad del sistema como un todo, teniendo en cuenta las condiciones normales de uso. Muchas de las características anteriores dependen de la infraestructura utilizada, el ancho de banda, la capacidad de procesamiento, la capacidad de memoria, la cantidad de espacio de almacenamiento del sistema y el espacio asignado a cada uno de los Servicios Ciudadanos Digitales, entre otros. Se deben establecer acuerdos de nivel de servicio sobre el funcionamiento que estimen, por ejemplo, el tiempo que debe tomar una consulta y retornar una respuesta.
Tabla 11 - Descripción de los elementos del atributo de funcionamiento
| ID | Característica | Descripción | Metas |
| 1 | Precio por el uso | Gratuidad para el usuario | a. Los Servicios Ciudadanos Digitales base deberán ser gratuitos para los usuarios |
| 2 | Capacidad del sistema | Número de usuarios, entidades y servicios de intercambio de información | a. Número mínimo de usuarios concurrentes <1.000>b. Número máximo de entidades públicas concurrentes <100>c. Número mínimo de servicios de intercambio de información concurrentes <500>d. Número mínimo de transacciones concurrentes <100.000> |
| 3 | Rendimiento | Tiempo de respuesta de los Servicios Ciudadanos Digitales | a. El tiempo máximo para que el Articulador despliegue el componente de Autenticación y Carpeta Ciudadana Digital en el navegador de un usuario no supere <5 segundos>. b. El tiempo máximo de respuesta del proceso de Autenticación una vez el usuario ha suministrado sus credenciales es de <1 segundo>. c. El tiempo máximo de respuesta de la Carpeta Ciudadana es de <5 segundos>. |
| 4 | Soporte | Disponibilidad de documentación técnica | El sistema debe disponer de personal especializado y documentación técnica para dar un adecuado soporte en el funcionamiento del sistema. |
| 5 | Aseguramiento de la información | Copias de seguridad de la información | a. El Articulador debe realizar copias de seguridad completas y copias de seguridad incrementales, con una periodicidad que garantice la adecuada recuperación en caso de falla del sistema.b. Las copias que contengan información clasificada y reservada deben estar cifradas y protegidas de cualquier acceso no autorizadoc. Punto de Recuperación Objetivo (RPO). Tiempo entre una réplica de datos y la siguiente réplica, con el fin de mantener la continuidad de los servicios: 30 minutos. |
| 6 | Capacidad del sistema | Ancho de banda del Articulador | El Articulador debe garantizar un ancho de banda suficiente para suplir la demanda que realizarán las entidades a los Servicios Ciudadanos Digitales en sistemas de información altamente transaccionales. |
| 7 | Mantenimiento | Actualización tecnológica permanente del sistema | a. El Articulador dispondrá de un sistema de mantenimiento con nuevas versiones, paquetes de servicios o parches.b. En caso de que se incluyan nuevas características y funciones, el Articulador debe llevar a cabo nuevas capacitaciones de formación para los usuarios. |
| 8 | Conformidad | Configuración de conformidad con los estándares de la industria y con las regulaciones nacionales | a. Deben estar en conformidad con todas las disposiciones legislativas y regulatorias que apliquen a la naturaleza del Articulador y a la jurisdicción.b. Deben estar de conformidad con estándares industriales, generalmente aceptados en tecnología y en las plataformas en donde sea desplegado el sistema.c. Debe ajustarse a las normas locales aplicables para admisibilidad jurídica y valor probatorio de la información digital.d. El sistema no debe incluir funciones que sean incompatibles con la protección de datos a nivel nacional, la libertad de información u otra legislación. |
| 9 | Aseguramiento de la información | Preservación a largo plazo y obsolescencia de la tecnología | El articulador debe considerar los riesgos tecnológicos de cara a la preservación de la información a largo plazo desde tres puntos de vista: (i) la degradación de los medios de comunicación, (ii) la obsolescencia del hardware, (iii) la obsolescencia del formato. |
| 10 | Soporte | Servicio de soporte a los usuarios | a. Deben existir reglas claras de cómo acceder al servicio de soporte del articulador, de cómo reportar errores, problemas del software y qué tipo de nivel de ayuda in situ y asistencia remota puede esperar un usuario. |
| 11 | Mantenimiento | Mantenimiento preventivo del sistema | a. El articulador debe establecer el nivel de mantenimiento y soporte que le da al sistema (hardware, software y comunicaciones), frecuencias de actualización, fecha de la última versión liberada y la hoja de ruta del sistema. |
11.2 ATRIBUTO DE CALIDAD: ESCALABILIDAD.
Atributo de calidad: escalabilidad
La escalabilidad se relaciona con la capacidad de los Servicios Ciudadanos Digitales para soportar de manera adecuada el crecimiento en los requerimientos (aumento en el número de usuarios, aumento en el número de usuarios simultáneos conectados, aumento en el número de transacciones simultaneas, aumento en el tamaño de la emisión de credenciales, aumento en el número de entidades y servicios, etc.), sin afectar ninguno de los otros atributos de calidad del sistema (rendimiento, usabilidad, disponibilidad, etc.). El articulador debe asegurar el atributo de calidad de escalabilidad, usando la estrategia que estime conveniente, ya sea aumentando el tamaño y la capacidad de la infraestructura, o balanceando el aumento de carga entre diferentes sistemas o a través de servicios múltiples.
Tabla 12 - Descripción de los elementos del atributo de escalabilidad
| ID | Característica | Descripción | Metas |
| 1 | Crecimiento del sistema | Crecimiento del número de usuarios | El sistema debe estar diseñado suponiendo que el número de usuarios se duplica en un período de tres años. |
| 2 | Crecimiento del sistema | Crecimiento de la infraestructura | El sistema deberá proveer los medios para adicionar capacidad de procesamiento y almacenamiento, sin tener que migrar a un nuevo ambiente. |
| 4 | Crecimiento del sistema | Crecimiento de la funcionalidad | El articulador deberá estar en la capacidad de expandir y mejorar el sistema con nuevas funcionalidades sin tener que realizar cambios importantes a la infraestructura del sistema, en particular la introducción de una función adicional al sistema no debe requerir cambios en servicios ya en operación que no tienen relación con dicha funcionalidad. |
| 5 | Rendimiento al escalar | Al escalar, el sistema no deberá verse afectado en el rendimiento de cada una de sus funciones | a. Debe mantener el rendimiento especificado.b. Debe mantener el tiempo máximo de búsqueda especificado.c. Debe mantener la periodicidad de los procesos de eliminación especificada. |
11.3 ATRIBUTO DE CALIDAD: MONITOREO.
Atributo de calidad: monitoreo
El atributo de calidad de monitoreo se refiere a la capacidad de los Servicios Ciudadanos Digitales de permitir ser observado desde múltiples puntos de vista, con el fin de garantizar una comprensión exacta de su funcionamiento y de la manera como los distintos actores participan en la operación. Esta capacidad de observación incluye la capacidad de mantener en el tiempo lo observado, almacenando los registros de toda la operación, con el fin de poder ejecutar procesos de auditoría, seguimiento, diagnóstico y mejora del sistema. Debe ser capaz de utilizar la información recolectada para generar indicadores de tipo estratégico, táctico y operativo, incluyendo diversos reportes y análisis estadístico. En particular, debe mantener trazabilidad de los errores, del uso inadecuado del sistema y de toda situación considerada como anormal.
Tabla 13 - Descripción de los elementos del atributo de monitoreo
| ID | Caracteristica | Descripción | Metas |
| 1 | Auditoría | El sistema debe estar en capacidad de garantizar y facilitar información confiable para los procesos de auditoría | El sistema debe estar en capacidad de garantizar y facilitar información confiable para los procesos de auditoríaLa auditoría debe verificar los siguientes aspectos: a. Solo los usuarios autorizados tienen acceso al sistema. b. Todos los usuarios autorizados tienen acceso al sistema. c. Los controles de seguridad y acceso del sistema están funcionando correctamente. d. Los usuarios no están accediendo a activos de información, funciones, servicios, etc. a los que no tienen permitido el acceso. e. Los usuarios cuentan con los mecanismos adecuados de configuración. f. Los documentos de monitoreo están siendo puestos en las agrupaciones apropiadas. g. Los documentos de monitoreo están siendo clasificados correctamente. h. Ningún documento de monitoreo está siendo eliminado del sistema, fuera del proceso de desecho de documentos. i. Los períodos de desecho están siendo monitoreados y las fechas límite están siendo cumplidas. j. Las confirmaciones ocurren dentro de las fechas límite de desecho y no hay atraso en los documentos que deben eliminarse. k. El contenido de los documentos está siendo eliminado correctamente. l. Las copias de los contenidos de los documentos están siendo eliminadas de fuentes secundarias dentro del Articulador / prestador de servicio inmediatamente después o al tiempo con la eliminación formal del archivo. m. Garantizar la trazabilidad mediante el uso de metadatos de acciones sobre el sistema tales como: estampa de tiempo, autor, estado, entre otras. |
| 2 | Registro de errores | El sistema debe permitir el acceso y uso del registro de error | Bitácora y los detallados de los registros de errores. |
| 3 | Alertas | El sistema debe permitir la utilización de mecanismos de alerta y consolidación de alertas a los usuarios cuando el sistema realice funciones determinadas. | El sistema debe permitir notificar a al articulador, MinTIC, Entidades y Ciudadanos todo tipo de alertas. |
| 4 | Monitoreo del uso de recursos | El sistema debe estar en capacidad de monitorear el uso de recursos para asegurar que el sistema tenga las reservas adecuadas. | a. Monitorear el número de usuarios, transacciones, servicios de intercambio de información, carpetas que tienen acceso al sistema, a qué hora y en qué días.b. Monitorear la cantidad de almacenamiento que está siendo usada y el ritmo de aumento.c. Monitorear el promedio de tiempo de búsqueda y ritmo en incremento o disminución.d. Monitorear el tiempo de respuesta promedio de todas las funciones.e. Monitorear la utilización de procesamiento y memoria. |
| 5 | Reportes comparados | El sistema debe estar en capacidad de monitorear y advertir acerca del uso de recursos, comparando reportes estadísticos en el tiempo. | a. Estos informes deberán ser remitidos de forma mensual a MinTIC. |
11.4. ATRIBUTO DE CALIDAD: USABILIDAD.
Atributo de calidad: usabilidad
El atributo de calidad de usabilidad tiene que ver con qué tan fácil es para el usuario lograr una determinada tarea y el tipo de soporte al usuario que el sistema provee. Esta capacidad tiene que ver principalmente con: (a) el sistema ayuda a que el usuario pueda hacer sus tareas de manera eficiente, (b) el sistema es capaz de minimizar el impacto de los errores del usuario, (c) el sistema facilita el uso a las usuarios sin experiencia, (d) el sistema facilita el uso a usuarios con alguna disminución en sus capacidades, (e) el sistema permite que el usuario haga las adaptaciones y configuraciones que faciliten le ejecución de sus tareas. La facilidad de uso es una consideración importante en el sistema, especialmente por la aceptación del usuario. Algunas de las características que deben ser consideradas en el diseño incluyen:
- Interfaces limpias, consistencia, capacidad de respuesta, mensajes de error, procesamiento automático y otras formas de minimizar el número de decisiones que los usuarios deben tomar, personalización y localización, facilidades de ayuda, documentación de usuario, preguntas frecuentes, videos y tutoriales en línea, etc.
- Programas de capacitación y formación
Tabla 14 - Descripción de los componentes del atributo usabilidad
| ID | Característica | Descripción | Metas |
| 1 | Capacitación a los usuarios | Dentro del modelo sistema debe estar explícita la manera en que el Articulador/prestador de servicio garantizará el adecuado uso del sistema por parte de los usuarios | a. El Articulador debe brindar a los usuarios diferentes niveles de capacitación para usar los Servicios Ciudadanos Digitales base eficientemente, incluyendo cursos de entrenamiento, tutoriales y otros recursos de educación y aprendizaje. b. Debe haber capacitación dirigida a usuarios generales (ciudadanos) y especializados (administradores técnicos y de seguridad de las entidades, auditores, etc.). |
| 2 | 2. Interacción con el usuario | El sistema debe garantizar que la interacción con el usuario sea simple, ajustada a las necesidades e intuitiva | a. El sistema debe ser diseñado para minimizar la introducción de errores por parte del usuario. b. Todos los mensajes de error del sistema deben ser significativos, de forma que los usuarios a los que están destinados puedan tomar las medidas adecuadas. c. El sistema debe ser capaz de mostrar varios documentos de forma simultánea. d. El sistema debe permitir que, cuando sea conveniente, existan valores por defecto persistentes para la introducción de datos, entre los que convendría que se incluyeran (i) valores definidos por el usuario, (ii) valores idénticos a los del elemento anterior, (iii) valores derivados del contexto, como la fecha, el identificador del usuario, entre otros. e. Las transacciones más habituales del sistema se deben diseñar de forma que puedan realizarse con un pequeño número de interacciones |
| 3 | Uniformidad de la interacción | El sistema debe garantizar uniformidad en la manera como presenta la información e interactúa con el usuario | El sistema debe utilizar un conjunto único o un pequeño número de conjuntos, de normas de interfaz de usuario. |
| 4 | Ayuda en línea al usuario | El sistema debe ofrecer ayuda en línea al usuario | El sistema debe proporcionar asistencia en línea al usuario en todo momento. Es deseable que la ayuda en línea del sistema sea sensible al contexto. |
| 5 | Configuración de la interacción | El sistema debe permitir la configuración de la visualización y de la interacción con el usuario, de acuerdo con sus preferencias | a. El sistema deberá permitir que los usuarios configuren la interfaz de usuario a su gusto, incluyendo entre otros: (i) el contenido de los menús, (ii) la disposición de las pantallas, (iii) la utilización de teclas de funciones, (iv) los colores, las fuentes y el tamaño de las fuentes que se muestran en pantalla, (v) las alarmas sonoras. b. Cuando el sistema recurra a la visualización en pantalla en forma de ventanas, conviene que el usuario pueda configurar cada una de ellas. |
| 6 | Accesibilidad | El sistema debe ser accesible a todo tipo de usuario, con diferentes capacidades, incluyendo aquellos con discapacidades específicas. | a. La interfaz de usuario del sistema debe ser adecuada a usuarios con necesidades especiales, esto significa que ha de ser compatible con el software especializado que se pueda utilizar y con las directrices pertinentes sobre interfaces para ese tipo de usuarios. b. El sistema deberá proveer la opción de alto contraste en la interfaz web para facilitar la presentación a personas con problemas de visión. c. El sistema debe cumplir con los requerimientos establecidos en la Norma Técnica Colombiana NTC 5854, la cual establece los requisitos de accesibilidad que son aplicables a las páginas web, como mínimo Nivel de conformidad AA. La norma fue desarrollada empleando como documento de referencia ‘Las Pautas de Accesibilidad para el Contenido web (WCAG) 2.0 del 11 de diciembre de 2008’. d. Uno de los principales proponentes para la evaluación activa de los requerimientos no funcionales para la accesibilidad es el World Wide Web Consoritum (W3C) Web Accessibility Initiative (WAI). El W3C WAI provee las guías para el acceso al contenido en la red, las cuales cubren recomendaciones para hacer el contenido de la red más accesible. e. El sistema debe cumplir con los requerimientos establecidos en la WCAG (Web Content Accessibility Guidelines). Estas guías proveen una clasificación de A (la más baja) o AAA (la más alta). |
11.5 ATRIBUTO DE CALIDAD: DISPONIBILIDAD.
Atributo de calidad: disponibilidad
El atributo de calidad de disponibilidad cubre todos los aspectos relacionados con las posibles fallas del sistema y las consecuencias asociadas a los ANS. Una falla del sistema ocurre cuando por alguna razón este deja de cumplir con las solicitudes hechas por el usuario. Este atributo de calidad hace referencia a los siguientes puntos, entre otros: (a) qué sucede cuando una falla ocurre, (b) qué tan frecuentes pueden ser las fallas, (c) cuánto tiempo puede estar el sistema fuera de operación debido a una falla, (d) cómo pueden ser prevenidas las fallas, (e) cómo se deben informar las fallas y a quiénes, (f) cómo se debe recuperar el sistema después de una falla, (g) a través de qué indicadores se deben medir los niveles de servicio. El nivel de disponibilidad que el sistema puede proporcionar debe estar claramente establecido por el Articulador/prestador de servicio. La disponibilidad del sistema deberá estar constantemente monitoreada para observar si las metas del servicio están siendo alcanzadas o si han sido sobrepasadas.
Tabla 15 - Descripción de los elementos del atributo de disponibilidad
| ID | Característica | Descripción | Metas |
| 1 | Horarios de indisponibilidad | El articulador debe declarar con anticipación un horario de administración del sistema para hacer copias de seguridad, mantenimiento o actualizaciones que deben ser reservadas cada día, semana y mes durante el año. | Se requiere acceso y soporte al sistema 24/7 (24 horas al día 7 días de la semana). |
| 2 | Traslado de responsabilidad | Si el sistema está alojado por cuenta de un tercero, no deben existir limitaciones adicionales de disponibilidad y las garantías deben ser proporcionadas por el sistema anfitrión. | Se requiere que los requisitos de disponibilidad brindados por el tercero que aloja el sistema sean establecidos en iguales o mejores condiciones que las solicitadas al Articulador. |
| 4 | Monitoreo de la disponibilidad | El articulador debe contar (directamente o por medio de un tercero) con las herramientas que permitan medir los porcentajes de disponibilidad del sistema. | a. El sistema debe contar con herramientas para medir su disponibilidad total, y la disponibilidad de cada uno de sus componentes. b. La medición de la disponibilidad del sistema debe realizarse en tiempo real. c. Los resultados del monitoreo son mantenidos por el articulador para que puedan ser consultados por la entidad o MinTIC en cualquier momento. d. La información mantenida por el articulador le debe permitir a la entidad o a MinTIC verificar la disponibilidad histórica del servicio en los meses anteriores y durante el mes en curso. e. El articulador debe entregar a MinTIC mensualmente un reporte de la disponibilidad del sistema, incluyendo el detalle de las caídas: fecha, hora de la caída, fecha y hora de restablecimiento del sistema o del componente, duración de la caída, componentes afectados, causas, usuarios afectados (número y quiénes). |
| 5. | Cálculo de la disponibilidad | Los requerimientos de disponibilidad del sistema son usualmente expresados como un porcentaje o radio del tiempo de actividad comparado con el tiempo de inactividad. La disponibilidad se mide usando la siguiente ecuación: (1 - (Número total de minutos en que el servicio no está disponible/ Número de días en el mes x 24 horas x 60 minutos)) x 100% La indisponibilidad es el número total de minutos, durante el mes facturado, en los que el servicio no está disponible, dividido en el número total de minutos en el mes facturado. La medición la hace el Articulador /prestador de servicio monitoreando permanentemente el servicio durante el mes. | Disponibilidad exigida >=99.982% |
11.6 ATRIBUTO DE CALIDAD: CONFIABILIDAD.
Atributo de calidad: confiabilidad
La confiabilidad está descrita como la integridad interna de un sistema, la precisión y exactitud de su software y su resistencia a los defectos, problemas de funcionamiento o inesperadas condiciones de operación. El sistema deberá ser capaz de manejar condiciones de error, sin quiebra o falla repentina.
Tabla 16 - Descripción elementos del atributo de confianza
| ID | Característica | Descripción | Metas |
| 1 | Integridad | Los Servicios Ciudadanos Digitales base provistos deben permitir que la información consignada, transmitida en un mensaje de datos sea íntegra, completa e inalterable. | Para determinar el grado de confiabilidad requerido se seguirán las recomendaciones de la ITU e ISO dispuestas en sus documentos ITU X.1254 e ISO/IEC 29115:2013 |
| 3 | Inmutabilidad de la información | Se debe garantizar la exactitud de la información tal cual fue generada, sin ser manipulada o alterada por personas o procesos no autorizados de forma accidental o intencionada. | El sistema debe tener herramientas y mecanismos que permitan garantizar que la información no sea alterada. |
| 4 | Recuperación ante fallas | El sistema debe poseer mecanismos de recuperación ante fallas. | a. Si el sistema se cae o no responde, se deben identificar las fallas y automáticamente iniciar la recuperación o redireccionar a sistemas de respaldo o sistemas alternos. b. En caso de fallas, el sistema debe enviar el detalle de las fallas a sistemas externos y mostrar la información en bitácoras de eventos, archivos de trazabilidad, u otros similares y notificarlos a la Agencia Nacional Digital (AND). c. Tiempo Objetivo de Recuperación (RTO). Tiempo máximo que puede estar fuera de servicio una vez se ha producido una Interrupción: <= 8 minutos. |
| 5 | Sustitución de medios de almacenamiento | El sistema debe permitir el seguimiento y la sustitución de medios de almacenamiento para protegerse contra la degradación de los medios de comunicación. | |
| 6 | Garantizar preservación | Los medios de almacenamiento del sistema deben ser utilizados y almacenados en ambientes que son compatibles con la vida útil deseada / esperada, y que estén dentro de la tolerancia de la especificación del fabricante de medios de comunicación. | |
11.7 ATRIBUTO DE CALIDAD: PRIVACIDAD POR DEFECTO.
Tabla 17 - Descripción de los elementos del atributo de privacidad por defecto.
| ID | Característica | Descripción | Metas |
| 1 | Legalidad y lealtad | El tratamiento de datos personales debe cumplir en su totalidad con la Ley 1581 de 2012, sus decretos reglamentarios y demás normativa aplicable a la protección de los datos personales. | El tratamiento de datos personales debe realizarse de acuerdo con la normatividad vigente. |
| 2 | Finalidad | El usuario debe ser informado de la finalidad legítima para la cual se tratarán sus datos personales. | En el momento de realizar el registro de usuario en los Servicios Ciudadanos Digitales, debe ser informado de la finalidad de los datos que le son solicitados. |
| 3 | Pertinencia y proporcionalidad | No se deben recolectar o tratar datos más allá de los estrictamente necesarios para cumplir la finalidad del tratamiento. | El Articulador solamente solicitará al usuario los datos estrictamente necesarios para la prestación del SCD al cual el usuario se está registrando. |
4 | Limitación temporal del tratamiento de datos personales | Los datos no deben ser usados por un período superior al necesario para cumplir los fines para los cuales fueron recogidos. | a. El Articulador solamente almacenará las credenciales del usuario mientras éste se encuentre registrado a sus servicios. b. Si el usuario realiza cambio de prestador de servicio, el prestador de servicio saliente debe eliminar toda la información de las credenciales del usuario de todos sus sistemas y las copias de seguridad de las mismas. |
| 5 | Autorización del titular del dato | El tratamiento de datos debe estar precedido de la autorización previa, expresa e informada de la persona. | El usuario debe autorizar el uso de sus datos personales, de acuerdo con la normatividad vigente. |
6 | Veracidad o calidad | La información debe ser veraz, completa, exacta, actualizada comprobable y comprensible. | El Articulador debe proveer mecanismos de rectificación, actualización o supresión de la información. |
| 7 | Transparencia | El ciudadano tiene el derecho a obtener información sobre la existencia de sus datos personales. | a. En el tratamiento de datos personales el Articulador debe garantizar el derecho del titular a obtener en cualquier momento y sin restricciones, información acerca de la existencia de datos que le conciernan. [Literal e) del Artículo 4 de la Ley 1581 de 2012]. b. El Articulador debe ofrecer al titular de los datos información cualificada y por tanto, cuando procese datos personales, el articulador debe ofrecer, como mínimo, la siguiente información: (i) información sobre la identidad del controlador de datos, (ii) el propósito del procesamiento de los datos personales, (iii) a quien se podrán revelar los datos, (iv) cómo el usuario puede ejercer cualquier derecho que le otorgue la legislación sobre protección de datos, y (v) toda otra información necesaria para el justo procesamiento de los datos. [C-748 de 2011]. |
| 8 | Acceso, uso y circulación restringida | El tratamiento de los datos personales solo podrá hacerse por personas autorizadas por el titular y/o por las personas previstas en la Ley 1581 de 2012. | a. El Articulador debe proveer los mecanismos para garantizar que sus bases de datos son accedidas solamente por personas autorizadas conforme lo establecido en la Ley 1581 de 2012. b. El Articulador no puede circular, dar a conocer o enviar la información de los usuarios, salvo autorización expresa de éstos. c. El Articulador no puede realizar cruce de bases de datos o de los servicios de intercambio de información que contengan datos de los usuarios. d. El Articulador debe proveer controles de acceso y envío de información. e. El Articulador debe proveer las medidas técnicas, humanas y administrativas para evitar la consulta, acceso o uso no autorizados de la información. f. El Articulador debe proveer las medidas técnicas, humanas y administrativas para evitar el acceso fraudulento a la información. g. El Articulador debe proveer las medidas técnicas, humanas y administrativas para evitar la divulgación no autorizada de la información. h. El Articulador debe proveer las medidas técnicas, humanas y administrativas para evitar la utilización encubierta de datos. i. El Articulador debe proveer las medidas técnicas, humanas y administrativas para evitar la contaminación de datos por virus informáticos u otros. j. El Articulador debe proveer las medidas técnicas, humanas y administrativas para garantizar la revisión periódica de las herramientas de seguridad y la evaluación de su efectividad. |
| 10 | Confidencialidad | Todas las personas que intervengan en el tratamiento de datos personales que no tengan la naturaleza de públicos están obligadas a garantizar la reserva de la información, inclusive después de finalizada su relación con alguna de las labores que comprende el tratamiento [Literal h) del artículo 4 de la Ley 1581 de 2012]. | El articulador debe garantizar la reserva de la información, inclusive después de finalizada su relación con el usuario. |
12. REQUISITOS TÉCNICOS DE LOS SERVICIOS CIUDADANOS DIGITALES, SCD.
12.1 REQUISITOS TÉCNICOS DE LOS SCD.
A continuación, se describen los requisitos técnicos mínimos que deben ser cumplidos en los diferentes procesos y componentes de los Servicios Ciudadanos Digitales por parte del Articulador para garantizar la adecuada prestación del servicio, facilitando la entrega de servicios en línea a los ciudadanos, empresas y las entidades públicas.
La determinación de los requisitos, por su naturaleza fundamentalmente tecnológica, puede estar sujeta a cambios como consecuencia del desarrollo e innovación de la tecnología. Para su definición se ha tenido en cuenta la información en materia de normas, estándares y reglamentaciones técnicas internacionales.
El Articulador deben contar con una infraestructura física, tecnológica, procedimientos y sistemas de seguridad que puedan dar cumplimiento a los requisitos que se encuentran relacionados a continuación, estos pueden ser propios o tercerizados:
Tabla 18 - Requisitos técnicos para el Articulador
| Componente o Capacidad | Requisitos mínimos |
| Servicios de Centro de Operaciones de Seguridad | El Articulador debe contar con un servicio de Centro de Operaciones de Seguridad o Security Operations Center (SOC) 7/24 para la gestión de seguridad de los servicios ofertados, que cuente con un centro de monitoreo de los incidentes de seguridad que se puedan presentar de manera proactiva y que gestione los riesgos, asegurando así las condiciones de servicio. La gestión incluye la notificación de incidentes de seguridad a los usuarios y entidades, una vez sucedido el evento. |
| Centro de Procesamiento de Datos (CPD) | El Articulador debe garantizar que está en la capacidad de contar con Centros de Datos que cumplan como mínimo las características de construcción requeridas para la certificación en el estándar ANSI/TIA- 942 Telecommunications Infrastructure Standard for Data Centers, en el nivel de fiabilidad como mínimo Tier III, o ICREA mínimo Nivel III, en todos los aspectos entre ellos los de telecomunicaciones, arquitectura, sistema eléctrico y sistema mecánico: Centro de datos Concurrentemente Mantenibles: disponibilidad del al menos 99.982%. Los centros de datos podrán estar alojados en un esquema de nube pública, privada o híbrida siempre y cuando cumplan con lo establecido en el Capítulo Tercero del Título V de la Circular Única de la SIC, sobre estándares de nivel adecuado de protección de datos personales para transferencia de datos personales a terceros países y países que cuentan con un nivel adecuado de protección de datos personales. |
| Centro de Monitoreo de Red (CMR/NOC) | El Articulador deberá cumplir con las siguientes condiciones mínimas para el NOC: - Operación 7/24. - Construcción o refuerzo sismo resistente. - Seguridad de acceso con guardia 7/24. - Sistemas de detección inteligente de incendio. - Seguridad física certificada. - CCTV digital. - Acceso de visitantes con cita previa y control de listas de acceso. - Operación, CAC (Centro de Atención a Clientes) y Monitoreo 7/24. - Sistemas de UPS configurados en redundancia. - Autonomía eléctrica de mínimo 24 horas en caso de interrupción del fluido eléctrico. - Control ambiental: sistemas de aire acondicionado redundantes. - Alimentación segura a los sistemas de control ambiental. Herramientas de monitoreo para la infraestructura de los diversos fabricantes utilizados. El Articulador debe proporcionar las herramientas y acceso necesario, para que la Agencia Nacional Digital (AND) pueda consultar el monitoreo de los canales e infraestructura con gráficas en tiempo real, y puedan enviar mensajes de alerta a un gestor. |
| Canal de conexión | El Articulador debe contar con doble canal de conexión al ofrecer los servicios |
| Mesa de servicio/centro soporte | El Articulador debe disponer de un conjunto de recursos tecnológicos de y humanos, para prestar servicios de soporte incluyendo un canal de atención para que los usuarios puedan reportar inconvenientes con el servicio y abrir tiquetes de reporte de fallas, así como peticiones, quejas, requerimientos y solicitudes. La mesa de servicio o centro de soporte debe estar disponible 24 horas al día, 7 días a la semana, con la posibilidad de gestionar y solucionar todas las incidencias de manera integral, y efectuar el seguimiento a los tiquetes llevándolos a los niveles adecuados hasta su cierre. El Articulador debe realizar y detallar el diseño de la solución de Mesa de Servicio bajo mejores prácticas, como por ejemplo ITIL, para recibir, atender y clasificar los casos de solicitud de servicio o incidentes que se reporten incluyendo la gestión, soporte, monitoreo y seguimiento, trazabilidad, solución y cierre de todos los casos reportados por los usuarios. Todas las herramientas para la gestión de la operación deben permitir una integración a diferentes tecnologías de soporte de servicios. Se debe asignar prioridad de solución a los tiquetes de acuerdo con la Tipificación de Usuarios y la afectación del servicio, así: - Prioridad Alta - Emergencia, tiempo máximo de solución 4 horas: Fallas en la infraestructura atribuibles al Articulador y problemas operacionales de los servicios (Red, virtualización y configuración) entregados por el Articulador y que generen una indisponibilidad critica del negocio de la Entidad. - Prioridad Media - Degradación del servicio, tiempo máximo de solución 24 horas: Fallas en la infraestructura y problemas operacionales de los servicios atribuibles al Articulador (Red, virtualización y configuración) entregados por el Articulador, que afectan el desempeño o confiabilidad de los procesos de negocio de la Entidad. Solicitudes de asesoramiento para la configuración, implementación y administración de servicios. - Prioridad Baja - Solicitudes, tiempo máximo de solución 48 horas: Solicitudes de soporte menores o de información que no tienen impacto en los procesos de negocio de la Entidad, solicitud de información técnica de los servicios, solicitudes de documentación de servicios, solicitudes de información y aclaraciones acerca del uso y operación de los servicios. |
| Roles | El Articulador de los Servicios Ciudadanos Digitales deberán disponer de un equipo de trabajo idóneo que garantice la adecuada prestación de los servicios y el cumplimiento de los niveles de servicio acordados (ANS). Dentro del equipo de trabajo, el Articulador designará los siguientes roles, los cuales deberán acreditar experiencia y conocimientos especializados en la materia, tales como: - Gerente/Director de Proyectos: gestión de proyectos. - Oficial/Delegado de protección de datos personales: Ley 1581 de 2012 y sus decretos reglamentarios. - Oficial de Seguridad de la Información: ciberseguridad, ciberdefensa, seguridad de la información y seguridad informática. |
12.2 SISTEMAS DE ADMINISTRACIÓN DE RIESGOS.
El Articulador debe acreditar que cuentan con los siguientes sistemas de administración de riesgo:
- Sistema de Administración de Riesgo Operativo (SARO)
Para la administración del riesgo operativo el Articulador debe desarrollar un sistema que contemple los métodos lógicos y sistemáticos adecuados y efectivos para tal fin. El SARO debe ser implementado acorde con el número de usuarios y/o transacciones proyectados para los tres (3) primeros años de prestación del servicio, de forma tal que le permita identificar, medir, controlar y monitorear todos aquellos hechos o situaciones que puedan incidir en la debida administración del riesgo operativo a que puede estar expuesto en el marco de la prestación de sus servicios.
Para los anteriores efectos el Articulador deberán acreditar junto con la documentación el Manual de Riesgo Operativo que contenga los siguientes elementos:
a. Políticas
b. Procedimientos
c. Documentación
d. Estructura administrativa
e. Registro de eventos de riesgo operativo
f. Órganos de Control sobre el Sistema
g. Políticas de divulgación de información
h. Programa de capacitación
i. Plan de continuidad del negocio
j. Cubrimiento del Sistema a los terceros en los que se apoye para prestar uno o alguno de los servicios
- Sistema de Control Interno
El Articulador como deberán contar con un sistema de control interno (SCI) que les permita cumplir con los objetivos operativos, de reporte y de cumplimiento que se describen a continuación:
a. Objetivos Operativos: se refiere a la eficacia y eficiencia en los procesos relacionados con la prestación del servicio.
b. Objetivos de información o de reporte: apuntan a que la información generada por el Articulador a nivel de sus grupos de interés sea oportuna y transparente.
c. Objetivos de cumplimiento: se refiere a la observancia y acatamiento de los lineamientos de esta guía, así como de todas las normas relacionadas con la prestación de los servicios ciudadanos digitales para los cuales haya sido inscrito.
Alcance del sistema de control interno
El SCI debe responder tanto a la estructura del Articulador como al monto de los usuarios/transacciones que éste planee tener dentro de los tres (3) primeros años de actividad. Para lo anterior deberán contar con un Manual en el cual se desarrollen todos los aspectos aquí establecidos a saber:
1. Principios: son principios generales de un SCI
i. Autocontrol
ii. Autorregulación
iii. Autogestión
iv. Responsabilidad
2. Elementos del SCI
ii. Ambiente de control
iii. Valoración y gestión de riesgos
iv. Actividades de control
v. Información y Comunicación
vi. Actividades de monitoreo
3. Roles y responsabilidades dentro del SCI: deben establecerse roles y responsabilidades al interior de la entidad relacionados con el SCI en al menos los siguientes órganos
i. Junta directiva u órgano equivalente
ii. Comité de auditoría
iii. Representante Legal
iv. Revisor Fiscal
12.3 Requisitos de infraestructura
El articulador debe asegurar que su infraestructura cumpla con las garantías y los lineamientos de seguridad necesarios acordes a los estándares de seguridad de la información como la norma técnica ISO/IEC 27001:2013, la ISO 22301:2012 en Continuidad del negocio, ITIL v3 en Administración de los servicios TIC, ISO/IEC 24762 en Lineamientos sobre servicios de tecnología de la información y comunicación para recuperación de desastres, National Institute of Standards and Technology - Special Publication NIST 800-53 Revisión 5, Security and Privacy Controls for Federal Information Systems and Organizations, el estándar internacional OWASP Top 10 Application Security Risks - 2017 y del Modelo de Seguridad y privacidad de la información definido por MinTIC. Además, el Articuladores deberán presentar informe de cumplimiento de un sistema de gestión de seguridad de la información SGSI emitido por un tercero imparcial que tenga experiencia mínima de dos años en auditoria de sistema de gestión de seguridad de la información SGSI, que evidencie lo siguiente:
- Plan estratégico de seguridad de la información.
- Políticas de seguridad necesarias para la gestión y administración de seguridad de la información.
- Inventario de activos de información y el análisis de riesgos.
- Controles adecuados para garantizar la confidencialidad, integridad y disponibilidad mitigando los riesgos identificados.
- Declaración de aplicabilidad.
- Plan de Recuperación de Desastres, el Plan de contingencia y el Plan de continuidad de negocio.
- Pruebas de seguridad periódicas, ejecutando escaneos para detectar vulnerabilidades, fallos de configuración o parches omitidos.
- Cadena de custodia de la evidencia recolectada que se solicite para los procesos de análisis forense conforme a lo establecido en la Norma ISO/IEC 27037:2012.
Del mismo modo, se debe evaluar dichas garantías y articular las medidas de protección necesarias y correspondientes. Para esto deberá contar con un modelo de defensa en profundidad aplicando controles en seguridad, resiliencia, directivas, procedimientos y concienciación, para proteger los datos en diferentes capas, cumpliendo con los siguientes requerimientos:
| Capa de seguridad | Requisitos mínimos |
| Datos | - ACL (Lista de control de acceso para establecer privilegios de acceso a los datos). - Cifrado de la información con criptografía simétrica y/o asimétrica (vigente de acuerdo como lo establece la NIST) de longitud no inferior a 2048. - Asegurar las claves de acceso con almacenamiento por medio de un algoritmo especialmente diseñado para protegerlas. |
| Aplicación | - WAF (Web Application Firewall) - Antivirus de nueva generación NGAV |
| Host | - HIDS (Host Intrusion Detection System) - Virtualización de host |
| Red interna | - Segmentación - Protocolo de accesos a un directorio. - IPSec - TLS/SSL |
| Perímetro | VPN (Virtual Private Network) |
| Seguridad física | - Seguridad en los accesos físicos al edificio. - Seguridad interna de salas. - Seguridad en los Racks de comunicaciones. - Control y filtrado de accesos. - Control medioambiental. - Control de energía. |
| Seguridad perimetral | - Sistema Anti DDoOS (Distributed denial of service) - IDS (Intrusion Detection System) - IPS (Intrusion Prevection System) - Firewall de nueva generación NGFW - Balanceador de carga. - DMZ (demilitarized zone) |
| Monitoreo y auditoría | - El Centro de Operaciones de Seguridad SOC debe tener las siguientes especificaciones: * Suministrar características UBA (User Behavior Analytics) para implementar indicadores de compromiso. * Realizar el monitoreo 7x24, y la gestión de incidentes y la administración de todos los componentes 7x24. * El triage de eventos e incidentes sean táctico y estratégico con cada una de las categorizaciones, informes, correlaciones, priorizaciones, clasificaciones, valoraciones y asignaciones. * Cubrir la respuesta técnica con: investigación, contención, erradicación, recuperación y prevención a eventos e incidentes. - Deberá cumplir con las condiciones mínimas para el Centro de Operaciones de Red NOC establecidas en la Tabla Requisitos Técnicos. - La plataforma de gestión de eventos e información de seguridad SIEM (Security Information and Event Management) puede ser reconocida en el mercado y que se encuentre líder en el cuadrante de Gartner. - Servidor de registros (Syslog). - Supervisión, Monitorización y Alarmas. - Plataformas de mitigación. - Metodología de evaluación, auditoría y acción de mejora sobre un potencial incidente de ciberseguridad. - Herramientas para el trabajo con logs, centralización y explotación de Logs. - Sincronización de relojes con la Hora Legal Colombiana. - Todos los servicios deben generar logs de las transacciones realizadas. - Auditar toda actividad de los administradores de ESB- Habilitar la auditoria sobre el manejo de usuarios y grupos. - Crear listas blancas y negras para realizar la validación de entradas. - Habilitar auditoria en los procesos de reinicio y apagado. - Copias de seguridad de los logs de transacción. - Sistemas actualizados y parches de seguridad al día. El Articulador debe proporcionar las herramientas y acceso web que se requiera, para que MinTIC pueda consultar los canales e infraestructura con gráficas en tiempo real con los siguientes indicadores de monitoreo: - Accesos a Bases de Datos. - Acceso a los logs. - Reportes de los incidentes. - Respuesta de incidentes. - Los perfiles de los usuarios. - Los roles de los administradores del sistema. - Calidad del servicio. - Privilegios del sistema. - Estado de los recursos. - Estado y nivel de respuesta de los Servicios. - Informes de desempeño. - Estado de las aplicaciones del sistema. - Utilización de red. - Espacio en disco. - Métricas ANS. - Métricas ITIL (KPIS). - Reportes de ataques informáticos y de malware. Se podrán contar con las siguientes características adicionales: - Puede ser miembro de la organización global FIRST (Fórum of Incident Response and Security Teams). - Contar con la certificación en sistema de gestión de seguridad de la información ISO 27001. |
Se debe satisfacer los lineamientos de seguridad para que los mecanismos de comunicación garanticen la confidencialidad, integridad, disponibilidad, autenticación, autorización, el no repudio y auditoria, que se requieren para en los Servicios Ciudadanos Digitales. A continuación, se muestra el lineamiento de seguridad y el requisito mínimo que debe cumplir:
| Lineamiento de seguridad | Requisitos mínimos |
| Confidencialidad | - Garantizar que los accesos a los servicios ciudadanos digitales estén debidamente autorizados. - Cifrar los canales de comunicación, para lo cual podrá usar los medios como el protocolo HTTPs, establecer VPN o similares siempre y cuando se garanticen el cifrado |
| Integridad | - Garantizar la integridad de los mensajes utilizando mecanismos con valor jurídico probatorio que salvaguarden la completitud y precisión de la información intercambiada. - Garantizar el cifrado y la integridad de la información. - Canales Cifrados punto a punto. |
| Disponibilidad | - Garantizar el acceso a los Servicios Ciudadanos Digitales en el momento que se requiera y a los usuarios autorizados. - Mantener conexiones redundantes para alta disponibilidad. - Establecer los puertos abiertos necesarios para los servicios. - Proveer servicios de DNS redundantes con doble autenticación, control de interfaces limitando y cifrando el tráfico y protegiendo la cache. |
| Autenticación | - Garantizar el manejo y validación de usuarios por medio de un protocolo de accesos a un directorio que asegure la alta transaccionalidad de los usuarios. - Configurar el TCP Session Timeout en 900 segundos. |
| Autorización | - Determinar los grupos/roles que el usuario tiene asignado poseen el permiso para consumir el servicio solicitado. - Establecer permisos a roles específicos para acceder a cada funcionalidad de los servicios. |
| No repudio | - Asignar un usuario plenamente identificado a la entidad al momento de consumir un servicio para ser autenticado junto con el código de la entidad. |
| - Establecer canales de comunicación cifrados. - Firmar el mensaje enviado con un certificado digital de propiedad de cada entidad. | |
| Auditoría | - Proveen servicios para realizar operaciones Crear y actualizar transacciones, Registrar eventos de la transacción, Registrar errores de la transacción. - Registro de transacciones del origen, el destino y quien hizo de transacción. - Centro de Operaciones de Red NOC - Planos de segmentación de las redes de Gestión y Servicio. - Virtualización de red - Plataformas de sincronización de tiempo. |
Los Servicios Ciudadanos Digitales deben contar con procesos de seguridad en redes como:
- Gestión de cambios
- Gestión de accesos
- Configuraciones e inventario
- Gestión de copias de seguridad
- Gestión de incidencias
- Supervisión y Monitorización
- Gestión de logs
- ACLs en routers.
La información de los servicios debe ser conocida por las entidades públicas para evaluar la conveniencia de utilizar el servicio de intercambio de información, es importante aplicar los lineamientos del ámbito de la Gestión de la calidad y seguridad de los Servicios Tecnológicos del Marco de referencia de Arquitectura Empresarial para la Gestión de TI del MinTIC.
Las principales garantías para considerar son:
- Seguridad integral, coordinando todos los elementos técnicos, humanos, materiales y organizativos relacionados con el servicio.
- Gestión de riesgos.
- Prevención, reacción y recuperación, para reducir la posibilidad de amenazas, deteniendo los incidentes de seguridad a tiempo.
- Reevaluación periódica, de cara a adecuar la eficacia a la constante evolución de los riesgos y sistemas de protección.
- Función diferenciada, distinguiendo entre el responsable de la información, responsable del servicio y responsable de la seguridad.
Se debe informar inmediatamente a MinTIC sobre la ocurrencia de incidentes de seguridad que afecten a los Servicios Ciudadanos, así como de las medidas de mitigación que deban ser adoptadas para la resolución del incidente y evitar los daños que puedan producirse.
Las entidades públicas deben establecer las medidas de seguridad cuya aplicación es su responsabilidad y que se encuentre ajustadas al Modelo de Seguridad y Privacidad de la Información del Ministerio TIC.
12.5 REQUISITOS A NIVEL DE APLICACIÓN.
El nivel de aplicación los Servicios Ciudadanos Digitales debe satisfacer los siguientes requerimientos mínimos de acuerdo con los lineamientos de seguridad:
| Lineamiento de seguridad | Requisitos mínimos |
Confidencialidad | - Implementar criptografía simétrica y/o asimétrica (vigente de acuerdo como lo establece la NIST) de longitud no inferior a 2048. |
| Integridad | - Soportar el manejo de certificados digitales (X509 y rutas de certificados). - Uso de directorios en donde se autentiquen los servicios en la forma más granular posible. - Soportar W3C XML Encryption. - Implementar criptografía simétrica y/o asimétrica (vigente de acuerdo como lo establece la NIST) de longitud no inferior a 2048. |
Disponibilidad | - WS-Security o JWT (JSON web token) - o cualquier otro protocolo de comunicación que suministre un medio para aplicar seguridad a los Servicios Web con estándar vigente en el mercado y previa validación por MinTIC |
| Autenticación | - Hay que asegurar que todas las páginas y recursos por defecto, requieren autenticación proceso para gestión de accesos y permisos. - Cifrar los datos de autenticación. - Soportar WS-Federation o JWT (JSON web token) - o cualquier otro protocolo de comunicación que suministre un medio para aplicar seguridad a los Servicios Web con estándar vigente en el mercado y previa validación por MinTIC. - Establecimiento, mantenimiento y cierre de sesiones. - Crear un túnel SSH (Secure SHell) para asegurar la conexión remoto. |
| Autorización | - Establecer explícito de permisos a roles específicos para acceder a cada funcionalidad. - Solicitar usuario y contraseñas únicos e irrepetibles, para todos los sistemas de acceso. |
Auditoría | - Realizar monitoreo y auditoria de las cuentas y accesos a los servicios establecidos. - Monitoreo a los intentos fallidos de acceso. - Verificar la identidad de quien envía la comunicación. - Cumplir con todos los requisitos de autenticación y gestión de sesiones definidos en el Application Security Verification Standard (ASVS) de OWASP. - Comprobación de control de acceso para asegurar que el usuario está autorizado para acceder. - Realizar mínimo dos pruebas de análisis y detección de vulnerabilidades con su respectivo Re-test cada año. - Plan de mitigación de vulnerabilidades. |
| No repudio | - Soportar W3C XML Digital Signature como posible opción de estándar para firmado electrónico. - Soportar Web SSO Metadata Exchange protocol |
12.6 ALMACENAMIENTO DE INFORMACIÓN.
Los Servicios Ciudadanos Digitales, en especial el Servicio de Interoperabilidad y Carpeta Ciudadana Digital no realizará almacenamiento de los datos que se intercambian entre usuarios. El servicio de Autenticación Digital y Carpeta Ciudadana Digital, realizará el almacenamiento de la información de los usuarios registrados respetando siempre la seguridad de la información y los principios de privacidad por diseño y por defecto.
La información técnica como la configuración, datos de la operación prestada, estadísticas del servicio, logs, auditoría del sistema, entre otros, deberán mantenerse accesibles durante la prestación del servicio y durante cinco (5) años más. Esta actividad podrá realizarse por medios electrónicos.
Se debe contar con una política de respaldo de la información que garantice su accesibilidad, integridad y disponibilidad.
La seguridad y la privacidad son factores que deben recibir la máxima atención por parte del Articulador, en este sentido, el tratamiento de datos personales, incluido el tratamiento de datos sensibles, de los diferentes actores del servicio.
En este sentido el Articulador como prestadores de servicios ciudadanos digitales serán responsables del tratamiento de los datos personales que los ciudadanos le suministren directamente. Asimismo, será el encargado del tratamiento de los datos que otras entidades les proporcionen. En cada caso, se deberán cumplir los deberes que les corresponden como responsables o encargados, establecidos en la Ley 1581 de 2012 o las normas que la modifiquen, deroguen o subroguen, sin perjuicio de las obligaciones que establece el Decreto 1078 de 2015 La prestación de servicios ciudadanos digitales se encuentra sometida al cumplimiento de los establecido en la Ley 1581 de 2012 o las normas que la modifiquen, deroguen o subroguen.
El Articulador deberá cumplir los siguientes requisitos:
| Componente o Capacidad | Requisitos mínimos exigidos |
| Evaluación de Impacto Decreto en la Privacidad prestación | Se debe cumplir con lol definido en el Artículo 2.2.17.5.2 (PIA) 1078 de 2015. De esta forma, antes de dar inicio a la del servicio, el Articulador deberá efectuar la Evaluación de Impacto en la Privacidad - PIA por sus siglas en inglés (Privacy Impact Assessment), realizando el análisis de riesgos que los SCD puede presentar para el derecho a la protección de los datos personales de los usuarios de los servicios. La evaluación deberá realizarse sobre la expectativa de los primeros dos años de la prestación del servicio y deberá contener como mínimo: - Análisis en profundidad de cada uno de los SCD, adoptando medidas reconocidas internacionalmente, identificando los tipos de datos personales objeto de tratamiento, los titulares de los mismos, los flujos de información desde su recolección hasta su disposición final y las tecnologías utilizadas. - Una descripción detallada de las operaciones de tratamiento de datos personales que involucra la prestación de los SCD y de los fines del tratamiento. - Una evaluación de la necesidad y la proporcionalidad de las operaciones de tratamiento con respecto a su finalidad. - Una identificación y evaluación de los riesgos específicos para los derechos y libertades de los titulares de los datos personales, valoración de la probabilidad que sucedan y el daño que causarían si se materializaran. - Determinación de los controles y las medidas previstas para afrontar, eliminar, mitigar, transferir o aceptar los riesgos, incluidas garantías, medidas de seguridad, control y monitoreo de los riesgos, tecnologías y mecanismos que garanticen la protección de datos personales, pudiendo realizar diseño de software, teniendo en cuenta los derechos e intereses legítimos de los titulares de los datos y de otras personas eventualmente afectadas, y responsables de implementar dichos controles y medidas. - Verificación de que el servicio cumple con la Ley 1581 de 2012, sus decretos reglamentarios y demás normativa aplicable a la protección de datos personales. Por otro lado, el Articulador deberá presentar a MinTIC, los resultados de esta evaluación junto con los controles y las medidas para eliminar o mitigar los riesgos. Una vez se haya iniciado la prestación efectiva del servicio de Interoperabilidad, autenticación digital y carpeta ciudadana digital, el Articulador deberá realizar una revisión y actualización periódica, durante toda la prestación del servicio, sobre el análisis de los resultados de la evaluación. En el momento en el que el Articulador considere pertinente adelantar la correspondiente revisión y actualización, deberá considerar los siguientes dos años de la prestación del servicio contados a partir del momento de realización de dicha revisión, verificando si se han creado nuevos riesgos o se han detectado otros que habían pasado desapercibidos. Estos resultados se utilizarán para actualizar la Evaluación de Impacto en la Privacidad cuando sea necesario. |
| Privacidad desde el Diseño y por Defecto (PbD) | Se debe cumplir con lol definido en el Artículo 2.2.17.5.5 del decreto 1078 de 2015. Así mismo, el Articulador está en la obligación de cumplir con las siguientes actividades relativas a la privacidad por diseño y por defecto: - Implementar los principios para el tratamiento de datos personales establecidos en la Ley 1581 de 2012, aportando a MinTIC documento que detalle las medidas técnicas, humanas y/o administrativas implementadas para la aplicación de cada principio. - Toma de medidas proactivas, anticipándose y previniendo la pérdida de privacidad de la información antes que suceda. - Aplicar las medidas técnicas, humanas y organizativas apropiadas para garantizar el tratamiento de los datos personales que solo sean necesarios para las finalidades específicas del tratamiento (minimización de los datos). - Seudonimización de los datos a través de técnicas de cifrado de acuerdo con la clasificación de la información. - Realizar y actualizar las Evaluaciones de Impacto en la Privacidad y el Programa Integral de Gestión de Datos Personales, cuando cambios de los Servicios Ciudadanos Digitales creen nuevos riesgos a la privacidad. - Incorporar las prácticas y los procesos de desarrollo necesarios, destinados a salvaguardar la información personal de los actores y usuarios, proporcionales a su naturaleza jurídica, tamaño empresarial, la naturaleza de los datos objeto de tratamiento, el tipo de tratamiento, los riesgos potenciales, etc., durante toda la prestación de los servicios y durante cinco (5) años luego que hayan cesado las actividades como Articulador / prestador del servicio, conforme lo establecido en la sección "Almacenamiento de Información" de este Manual. Mantener las prácticas y procesos de gestión adecuadas durante el ciclo de vida de los datos que son diseñados para asegurar que sistemas de - información cumplen con los requisitos, políticas y preferencias de privacidad de los actores. - Uso de los máximos medios posibles necesarios para garantizar la seguridad, confidencialidad e integridad de información personal durante el ciclo de vida del tratamiento que realicen sobre los datos personales en la prestación de los Servicios Ciudadanos Digitales. - Asegurar la infraestructura, sistemas TI, y prácticas de negocios que interactúan con o implican el uso de cualquier información personal siendo razonablemente transparente y sujeta a verificación independiente por parte de todas las partes interesadas, incluyendo usuarios y entidades públicas. |
| Responsabilidad Demostrada (accountability) Tratamiento de datos personales (Ley 1581 de 2012) | Se debe cumplir con lol definido en el Artículo 2.2.17.5.3. del decreto 1074 de 2015 de Responsabilidad demostrada y programa integral de gestión de datos personales. Los prestadores de servicios ciudadanos digitales deberán adoptar medidas apropiadas, efectivas y verificables que le permitan demostrar el correcto cumplimiento de las normas sobre tratamiento de datos personales. Para el efecto, deben crear e implementar un Programa Integral de Gestión de Datos Personales. En la prestación de los Servicios Ciudadanos Digitales, el Articulador deberá: - El Programa Integral de Gestión de Datos Personales PIGDP debe cumplir los lineamientos de la Superintendencia de Industria y Comercio, en particular, la guía para la implementación de la responsabilidad demostrada (accountability) de dicha entidad. Todo lo anterior de conformidad a los límites que impone la Ley de Protección de Datos de Carácter Personal, Ley 1581 de 2012, el cumplimiento de las funciones constitucionales, legales y reglamentarias de cada autoridad pública y/o particular que cumpla funciones públicas, y los límites que impone la Ley de Transparencia y del Derecho de Acceso a la Información Pública Nacional, Ley 1712 de 2014, o las normas que la modifiquen, deroguen o subroguen - Garantizar el cumplimiento de los derechos consagrados en los artículos 15 y 20 de la Constitución Política y de la normatividad colombiana vigente y aplicable en especial los principios, derechos y obligaciones de la Ley 1581 de 2012 de Protección de Datos Personales, del Capítulo 25 del Decreto único reglamentario del sector comercio, industria y turismo - 1074 de 2015- y de la Guía para la implementación de la Responsabilidad Demostrada de la SIC. - Diseñar, implementar y promulgar un manual interno de políticas y procedimientos, basado en el ciclo interno de la gestión de los datos personales, que contenga controles e indicadores que arrojen resultados medibles sobre el grado de diligencia y cumplimiento de la normativa, así como los mecanismos para la atención y respuesta de las peticiones y reclamos presentados por los titulares en ejercicio de su derecho de hábeas data. - Diseñar y aprobar una Política de Tratamiento de la Información Personal, adaptada al tratamiento y finalidades de la información personal en el servicio de Interoperabilidad, autenticación digital y carpeta ciudadana digital, que contenga como mínimo lo establecido en el Artículo 2.2.2.25.3.1. del Decreto 1074 de 2015. - Publicar, socializar a los actores involucrados establecidos en el Artículo 2.2.17.1.5. del DUR-TIC y garantizar el entendimiento y apropiación de la Política de Tratamiento de la Información Personal por parte de los usuarios, en el servicio de interoperabilidad. Realizar una revisión periódica de la Política de Tratamiento de la Información Personal y efectuar los cambios y actualizaciones pertinentes conforme el desarrollo del servicio de Interoperabilidad, Autenticación Digital y Carpeta Ciudadana Digital, e informar a los usuarios y actores sobre los cambios sustanciales - realizados a la Política. - Utilizar Avisos de privacidad, en los casos que no sea posible poner a disposición de los usuarios la Política de Tratamiento de la Información, cumpliendo con el contenido mínimo establecido en el Artículo 2.2.2.25.3.3. del Decreto 1074 de 2015. - Realizar el proceso de debida diligencia para el diseño, revisión e implementación de un Programa Integral de Gestión de Datos Personales, a la luz de la Guía para la Implementación del Principio de Responsabilidad Demostrada (Accountability) de la Superintendencia de Industria y Comercio y de las Evaluaciones de Impacto en la Privacidad o en la Protección de Datos. - Establecer reglas de conducta, perfiles de acceso y confidencialidad para las personas involucradas en el diseño, desarrollo, operación o mantenimiento de cualquier sistema de archivos, o en mantener algún registro. |
| Oficial de Protección de datos | Se debe cumplir con lol definido en el Artículo 2.2.17.5.4. Oficial de protección de datos. De conformidad con el artículo 2.2.2.25.4.4.del Decreto 1074 de 2015, todo responsable y encargado del tratamiento de datos deberá designar a una persona o área que asuma la función de protección de datos personales, quien dará trámite a las solicitudes de los Titulares para el ejercicio de los derechos a que se refiere la Ley 1581 de 2012 y del capítulo 25 del Decreto 1074 de 2015; y quien deberá, además de cumplir los lineamientos de la Superintendencia de Industria y Comercio, en particular, la guía para la implementación de la responsabilidad demostrada (accountability) de dicha entidad, realizar las siguientes actividades en cuanto a los datos de los usuarios de los servicios ciudadanos digitales: 1. Velar por el respeto de los derechos de los titulares de los datos personales respecto del tratamiento de datos que realice el prestador de servicios ciudadanos digitales. 2. Informar y asesorar al prestador de servicios ciudadanos digitales en relación con las obligaciones que les competen en virtud de la regulación colombiana sobre privacidad y tratamiento de datos personales. 3. Supervisar el cumplimiento de lo dispuesto en la citada regulación y en las políticas de tratamiento de información del prestador de demostrada. 4. Prestar el asesoramiento que se le solicite acerca de la evaluación de impacto relativa a la protección de datos. 5. Atender los lineamientos y requerimientos que le haga la Delegatura de Protección de Datos Personales de la Superintendencia de Industria y Comercio o quien haga sus veces. Todo lo anterior de conformidad a los límites que impone la Ley de Transparencia y del Derecho de Acceso a la Información Pública Nacional, Ley 1712 de 2014. |
| Roles asignados, responsabilidades, y rendición de cuentas | El Articulador identificará las funciones generales y específicas y las responsabilidades para la gestión y uso de información personal, además de garantizar la rendición de cuentas para cumplir estas responsabilidades. Para esto deberá: - Designar un Oficial de Privacidad o Protección de Datos responsable de velar por el cumplimiento de la Política de Tratamiento de la Información, el Manual interno de políticas y procedimientos, de las medidas legislativas, reglamentarias, y otras políticas propuestas, las evaluaciones de impacto en la privacidad, del impacto de las tecnologías de información personal, y tecnologías que permiten la auditoría continua de conformidad con las políticas y prácticas de privacidad establecidas. - Identificar las personas que diariamente tienen la responsabilidad en la organización del Articulador de la ejecución de los procedimientos y políticas de privacidad y el cumplimiento normativo; designar un funcionario de alto nivel apropiado (por ejemplo, CIO) para servir como contacto principal del Articulador para asuntos de tecnología /web y las políticas de privacidad de la información. - Establecer un Comité de Privacidad o Protección de Datos que apoye la labor del Oficial de Privacidad o protección de datos, para supervisar y coordinar los componentes y la aplicación de los programas, así como las evaluaciones y rendición de cuentas. Todos los empleados y contratistas del Articulador deben tener conocimiento sobre la normativa de protección de datos personales, el Programa Integral de Gestión de Datos Personales, la Política de Tratamiento de la Información Personal, el debido tratamiento de los datos personales y el seguimiento de las medidas de seguridad pertinentes, además de ser conscientes de la privacidad y su obligación para proteger la información en forma identificable. |
| Sensibilización y programas de capacitación basado en funciones | El Articulador deberá garantizar que los administradores y usuarios de la información personal de su organización sean conscientes de los riesgos de privacidad asociados con sus actividades y de las leyes aplicables, políticas y procedimientos relacionados con la privacidad, para lo cual tendrá que: - Crear una cultura organizacional entorno a la privacidad y la protección de datos personales. - Capacitar regularmente en la normativa a cada persona implicada, sobre el debido tratamiento de datos personales, medidas de seguridad, las reglas de conducta y sanciones en caso de incumplimiento. - Informar y educar a los empleados y contratistas sobre su responsabilidad para proteger información en forma identificable. - Asegurarse de que todo el personal está familiarizado con las leyes de protección de datos personales y privacidad de la información, reglamentos y políticas y entender las implicaciones que conlleva el acceso inadecuado, revelación y/o uso de datos personales sin estar autorizado para ello, conforme lo establecido por el Artículo 269F de la Ley 1273 de 2009. - Impartir una formación adaptada específicamente a las funciones del personal que maneja datos personales. Esta formación debe ser permanente e incluir la actualización periódica en el contenido del Programa Integral de Gestión de Datos Personales y los resultados de las Evaluaciones de Impacto en la Privacidad. Conservar el debido soporte de todas las capacitaciones. |
| Publicación | El Articulador, en la prestación de los Servicios Ciudadanos Digitales, tendrá que publicar: - La Política de Tratamiento de la Información Personal. - Avisos de Privacidad que informen la existencia de la Política de Tratamiento de la Información Personal. - El canal establecido para atender las consultas y reclamos de los titulares por datos personales. - El procedimiento para la recepción, atención y respuesta a las consultas y reclamos por datos personales. |
| Derechos individuales. Participación individual | El Articulador deberá garantizar a los actores el pleno y efectivo ejercicio de sus derechos, estableciendo un canal de atención de consultas y reclamos por datos personales, además de dar respuesta a los mismos en los plazos establecidos por la Ley 1581 de 2012. |
Notificación | El Articulador deberá - Notificar a MinTIC cualquier dato o registro de un actor sea solicitado por alguna entidad pública o administrativa en ejercicio de sus funciones legales o por orden judicial. - Adoptar tecnologías que permitan alertar a las entidades de forma automática sobre cambios en las prácticas de privacidad y seguridad. - Garantizar confidencialidad, integridad y autenticidad, teniendo las medidas de seguridad necesarias. |
| Suministro de información | El Articulador solo podrá suministrar información a: - Los titulares de datos personales, sus causahabientes o representante legales. - A las entidades públicas o administrativas en ejercicio de sus funciones legales o por orden judicial. - A terceros autorizados por el titular o por la ley. - Garantizar confidencialidad, integridad y autenticidad, teniendo las medidas de seguridad necesarias. |
| Autorización y Finalidad | El Articulador deberá solicitar la autorización previa e informada para el tratamiento de datos personales a todos los titulares de los cuales recolecte información personal, cuando en la prestación del servicio se requiera, conforme los requisitos establecidos en la Ley 1581 de 2012 y sus decretos reglamentarios. De igual forma, deberá almacenar copia de la autorización otorgada por los titulares en los casos que deba solicitar autorización. El Articulador debe garantizar que utilizará la información personal solo para las finalidades autorizadas por el titular, las cuales deben ser pertinentes y adecuadas. En caso de requerir el tratamiento de la información para finalidad diferente, deberá solicitar una nueva autorización al titular. |
| Uso aceptable | El Articulador deberá garantizar que la información personal se utilice sólo en la forma prevista en la autorización del tratamiento de datos personales y para los fines pertinentes de la prestación del servicio de interoperabilidad, Autenticación Digital y carpeta ciudadana digital. Los datos personales y los datos enviados a través del servicio de interoperabilidad y/o tratados en los servicios de Autenticación Digital y Carpeta Ciudadana Digital, y en general la información generada, producida, enviada o compartida en la prestación del servicio no podrán ser objeto de comercialización ni de explotación económica de ningún tipo. |
| Cadena de confianza | Todo subcontratista o proveedor del Articulador, que actúe en su nombre para desarrollar servicios sobre un sistema de registros, debe cumplir con los requisitos enumerados en esta sección sobre privacidad y protección de datos personales. |
| Monitoreo y medición | El Articulador debe llevar a cabo y estar preparado para informar de los resultados de evaluaciones y auditorias de las actividades encomendadas por la Legislación de Protección de datos personales y aplicaciones de buenas prácticas de privacidad, incluyendo contratos, registros, los usos de rutina, exenciones, capacitación, violaciones y sistemas de registros. |
| Notificación y respuesta ante incidentes | El Articulador deberá diseñar e implementar un procedimiento de gestión de incidentes y de reporte de incidentes que afecten los datos personales a la autoridad de vigilancia de datos personales, y deberá: - Informar a MinTIC sobre cualquier incidente de seguridad que afecte la confidencialidad, disponibilidad e integridad de la información personal relacionada con el servicio de interoperabilidad, Autenticación Digital y Carpeta Ciudadana Digital, las acciones de mitigación o solución del incidente, acciones de mejora realizadas. - Documentar los resultados de las auditorías de cumplimiento, acciones correctivas implementadas para remediar las deficiencias identificadas de cumplimiento. - Reportar los incidentes a los usuarios titulares de la información afectada y a la Superintendencia de Industria y Comercio-SIC, conforme a lo establecido en el Capítulo Segundo del Título V de la Circular única de la SIC. - Realizar las acciones de mejora para eliminar y prevenir futuros incidentes. - En caso de incidentes de seguridad en el marco del servicio de Autenticación Digital dar cumplimiento a lo dispuesto en Ley 527 de 1999 y sus normas reglamentarias, o las normas que la modifiquen, deroguen o subroguen. |
| Registro Nacional de Bases de Datos - RNDB | El Articulador, cuando actúe como responsable de tratamiento de datos personales en la prestación de los Servicios Ciudadanos Digitales, y en cumplimiento de la obligación de registrar sus bases de datos personales en el Registro Nacional de Bases de Datos - RNBD-, conforme lo establecido en el Capítulo 26 del título 2 del Decreto Único Reglamentario del sector Comercio, Industria y Turismo -1074 de 2015- y el Decreto 90 de 2018, deberá actualizar sus bases de datos personales y la información contenida en el Registro Nacional de Bases de Datos -RNBD-, conforme a la información personal sujeta a tratamiento por la prestación de los SCD y las nuevas bases de datos creadas o que se puedan crear o modificar por la prestación de los SCD, y realizar los reportes de novedades, según lo estipulado en el Título V de la Circular Única de la Superintendencia de Industria y Comercio - SIC-, cuando aplique. |
14. ANS DE LOS SERVICIOS CIUDADANOS DIGITALES, SCD.
Con el objetivo de articular las condiciones y términos que regularán la prestación de los Servicios Ciudadanos Digitales, El Articulador informará a MinTIC los niveles de servicio (Acuerdos de Nivel de Servicio - ANS). Estas condiciones se definirán a través de indicadores que permitirán cuantificar la calidad del servicio en términos de capacidad, disponibilidad, continuidad, gestión de incidentes y cualquier otro ámbito que afecte al servicio prestado, siguiendo el lineamiento LI.ST.08. Acuerdos de Nivel de Servicios del Marco de referencia de Arquitectura Empresarial para la Gestión de TI.
Los indicadores deberán contener los siguientes atributos para cada acuerdo:
- Descripción del Indicador: detalle del indicador, qué mide, cómo y con qué fuente de datos y la finalidad del indicador definido.
- Responsabilidades: quién recoge y facilita los datos necesarios para realizar los cálculos.
- Fórmula: para el cálculo y obtención del nivel de servicio periódico de cara a poder identificar si se ha cumplido o no el acuerdo.
- Umbrales: valores mínimos en la prestación del servicio que disparan situación de aviso y de alarma. los umbrales son consensuados entre ambas partes, aunque el proveedor podría definir otros umbrales de cara al aseguramiento de la calidad en el servicio.
- Periodicidad: momentos de la captura de datos para el cálculo de las métricas y de la verificación de umbrales de aviso. Se debe determinar además la periodicidad de los informes de cumplimiento de los ANS.
La medición de los acuerdos de niveles de servicio (ANS) se realizan con base en la información de monitoreo permanentemente de los Servicios Ciudadanos Digitales. Los resultados del monitoreo son mantenidos por el Articulador para que puedan ser consultados por la Entidad o MinTIC en cualquier momento durante la duración de los servicios. La información mantenida por el articulador debe permitir verificar la disponibilidad histórica del servicio en los meses anteriores y durante el mes en curso.
Tabla 19 - ANS Asociados a los Servicios Ciudadanos Digitales
ANS Asociados a los Servicios Ciudadanos Digitales
| ID | ANS | Descripción | Medición |
| 1 | Disponibilidad | La disponibilidad se mide usando la siguiente ecuación: (1 - (Número total de minutos en que el servicio no está disponible / Número de días en el mes x 24 horas x 60 minutos )) x 100%. La indisponibilidad es el número total de minutos, durante el período observado (mensual), en los que los servicios Ciudadanos Digitales no está disponible, dividido en el número total de minutos del período observado. | Disponibilidad exigida >=99.98% mensual. |
| 2 | RTO | El RTO por sus siglas en inglés es Recovery Time Objective o en español Tiempo Objetivo de Recuperación. El RTO es el tiempo máximo que el que los Servicios Ciudadanos Digitales puede estar fuera de servicio una vez se ha producido una interrupción. Una interrupción se define como una pérdida total del servicio que implica que no hay intercambio de datos sobre la PDI, Autenticación Digital, ni acceso a la Carpeta Ciudadana Digital. | RTO <= 8 minutos |
| 3 | Interrupcione máximas | El ANS de Interrupciones máximas hace referencia al número máximo de interrupciones durante el período observado (mensual). Una interrupción se define como una pérdida total del servicio que implica que no hay intercambio de datos sobre la PDI, Autenticación Digital, ni acceso a la Carpeta Ciudadana Digital. | Interrupciones máximas en un mes 1 Interrupción. |
| 4 | MTBF | El MTBF por sus siglas en inglés es Mean Time Between Failures o en español Tiempo Medio Entre Fallas. El MTBF es un indicador de confiabilidad definido como el promedio aritmético acumulado del tiempo entre fallas, asumiendo que los Servicios Ciudadanos Digitales se recuperan de forma inmediata cuando se produce la falla. Una falla se define como una degradación los Servicios Ciudadanos Digitales con respecto a las condiciones pactadas para la prestación del servicio Nota aclaratoria: una falla es diferente a una interrupción. La falla está asociada a la confiabilidad del servicio y la interrupción está asociada a la disponibilidad del servicio. | MTBF >4320 horas |
| 5 | Latencia | Mide el tiempo promedio en el mes, por servicio, que tarda una transacción en ir y volver entre los siguientes puntos: - Desde la Entidad, hasta el Articulador. - Desde el Articulador, hasta la Entidad. En los casos de sospecha de una falla, el Articulador debe medir y reportar la latencia en el momento y con la frecuencia que la Entidad o el MinTIC lo requiera. | Latencia máxima < 3 s |
| 6 | Ancho de banda | El ancho de banda corresponde al rango de frecuencias que ocupan los datos transmitidos por el enlace sin que se presente distorsión o pérdida de información, para proveer o consumir los servicios de información. | El ancho de banda debe ser mayor o igual al ancho de banda contratado. |
14.1 SOBRE LA REDES DE DATOS DE LOS SERVICIOS CIUDADANOS DIGITALES.
Los Servicios Ciudadanos Digitales deben satisfacer los lineamientos de seguridad para que los mecanismos de comunicación garanticen la confidencialidad, integridad, disponibilidad, autenticación, autorización, el no repudio y auditoria que se requieren para el intercambio seguro de datos que viajan a través de los servicios asociados. A continuación, se muestra el lineamiento de seguridad y el requisito mínimo que debe cumplir:
Tabla 20 - Lineamientos de seguridad y requisitos mínimos
| Lineamiento de seguridad | Requisitos mínimos |
Confidencialidad | - Garantizar que los accesos a los Servicios Ciudadanos Digitales estén debidamente autorizados. - Cifrar los canales de comunicación entre las entidades y el articulador. |
| Integridad | - Garantizar la integridad de los mensajes utilizando mecanismos con valor jurídico probatorio que salvaguarden la completitud y precisión de la información intercambiada. - Garantizar el cifrado y la integridad de la información en todas las conexiones realizadas a los Servicios Ciudadanos Digitales |
| Disponibilidad | - Garantizar el acceso a los Servicios Ciudadanos Digitales en el momento que se requiera y a los usuarios autorizados. - Mantener conexiones redundantes para alta disponibilidad de los Servicios Ciudadanos Digitales. - Establecer los puertos abiertos necesarios para los Servicios Ciudadanos Digitales. - Proveer servicios de DNS redundantes con doble Autenticación, control de interfaces limitando y cifrando el tráfico y protegiendo la memoria caché. |
| Autenticación | - Garantizar el manejo y validación de usuarios por medio de un protocolo de accesos a un directorio que asegure la alta transaccionalidad de los usuarios. - Configurar el TCP Session Timeout en 900 segundos. |
| Autorización | - Determinar los grupos/roles que el usuario tiene asignado poseen el permiso para acceder a los Servicios Ciudadanos Digitales. - Establecer permisos a roles específicos para acceder a cada funcionalidad de los Servicios Ciudadanos Digitales. |
| No repudio | - Asignar un usuario plenamente identificado a la entidad al momento de acceder a los Servicios Ciudadanos Digitales para ser autenticado junto con el código de la entidad. - Firmar el mensaje enviado con un certificado digital de propiedad de cada entidad. |
| Auditoría | - Proveer servicios para realizar operaciones crear y actualizar transacciones, registrar eventos de la transacción, registrar errores de la transacción. - Registro de transacciones del origen, el destino y quién hizo de transacción. - Centro de Operaciones de Red NOC. - Planos de segmentación de las redes de Gestión y Servicio. - Virtualización de red. - Plataformas de sincronización de tiempo. |
Los Servicios Ciudadanos Digitales deben contar con procesos de seguridad en redes como:
- Gestión de cambios
- Gestión de accesos
- Configuraciones e inventario
- Gestión de copias de seguridad
- Gestión de incidencias
- Supervisión y monitorización
- Gestión de logs
- ACLs en routers.
Así mismo, el articulador y los prestadores de servicio deberán establecer las medidas de seguridad, cuya aplicación es su responsabilidad, las que, además, deberán encontrarse ajustadas al Modelo de Seguridad y Privacidad de la Información de MinTIC.
15. TÉRMINOS Y CONDICIONES DE USO.
El Articulador deberá ofrecer a sus usuarios un documento de Términos y Condiciones de los Servicios Ciudadanos Digitales, el cual deberá ser previamente aprobado por MinTIC.
Los usuarios de los SCD a su vez tendrán la obligación de informarse acerca de las condiciones de cada uno de los servicios, hacer un manejo adecuado del mismo, custodiar sus mecanismos de autenticación e informar a las autoridades competentes cuando ocurra un evento de seguridad que pueda afectar la identidad y datos personales del titular, así como la integridad de la operación de los SCD.
El Articulador no podrá modificar de forma unilateral los términos y condiciones, ni imponer o cobrar servicios que no hayan sido expresamente aceptados por los usuarios y autorizados por el Ministerio de Tecnologías de la Información y las Comunicaciones.
En los casos de los servicios de Autenticación Digital y Carpeta Ciudadana Digital, los términos y condiciones deberán estar asociados con el formulario de registro, el cual a su vez deberá contar con la autorización, en caso de requerirse, para el tratamiento de datos personales, según lo establecido en la Ley 1581 de 2012.
La vigilancia y control de las actividades involucradas en la prestación de los Servicios Ciudadanos Digitales se realizará por cada uno de los organismos del Estado que en el marco de sus competencias tengan que conocer de una o varias de las actividades involucradas en la prestación de tales servicios, de conformidad con lo establecido en el artículo 2.2.17.3.3. del Decreto 1074 de 2015.
Los términos y condiciones deben ser aceptados de forma libre, expresa e informada por el usuario, y deberán contener como mínimo la siguiente información:
1. Condiciones generales de uso con:
a. Descripción de los Servicios Ciudadanos Digitales, sus condiciones de uso y operación, incluyendo que el servicio de Carpeta Ciudadana Digital y Autenticación Digital es personal e intransferible.
b. Las características básicas de las credenciales o mecanismos entregados.
c. Una descripción de los campos de registro destinados para recolectar información, así como las finalidades para su tratamiento.
d. Las medidas técnicas, humanas y administrativas que se emplearán para garantizar su custodia y seguridad evitando su adulteración, pérdida, consulta, uso o acceso no autorizado o fraudulento.
e. Una descripción de los compromisos de calidad del servicio y la identificación de los canales de atención general y de aquellos específicos para la formulación de peticiones, quejas y reclamos, incluyendo atención de consultas y reclamos por datos personales.
f. Adicionalmente, el Articulador deberá indicar las condiciones para la prestación del Servicio para menores de edad y dependientes, estableciendo los requisitos para el registro, los derechos, obligaciones y prohibiciones.
2. Condiciones de uso de las credenciales de autenticación:
Descripción de las condiciones de uso de las credenciales de autenticación que el operador entregue a los usuarios, incluyendo que las credenciales son personales e intransferibles.
3. Derechos y obligaciones de los usuarios con:
a. Descripción de los derechos de los usuarios, así como la forma y medios a través de los cuales podrán ejercer dichos derechos.
b. Opción de seleccionar, conforme al catálogo de entidades con sus servicios o trámites, aquellas con las cuales desea interactuar.
c. Opción de gestionar y revocar sus autorizaciones, para recibir información y comunicaciones desde las entidades públicas.
d. Opción de compartir información con otros usuarios del servicio, con entidades públicas o terceros, etc.
4. Condiciones para el tratamiento de datos personales:
a. El Articulador deberá indicar que cuenta con una política de tratamiento de la información personal indicando dónde puede ser consultada.
a. Que realiza evaluaciones de impacto sobre el tratamiento de datos personales y que cuenta con un programa integral de gestión de datos personales.
b. El Articulador deberá indicar el tratamiento al que se encuentran sujetos los datos personales sensibles y de menores de edad.
5. Política de seguridad de la información: el Articulador debe garantizar que toda la información que se trate en el marco de los Servicios Ciudadanos Digitales está protegida y custodiada bajo los más estrictos esquemas de seguridad y privacidad, para ello deberá indicar que cuenta con una Política de Seguridad de la Información, indicando dónde puede ser consultada.
6. Referencias de las políticas: pueden especificarse las referencias a políticas de calidad y servicio u otras definidas frente al servicio.
7. Supresión de la información: el Articulador debe especificar las condiciones y los procedimientos empleados para la supresión de la información del usuario. Estos procedimientos deben estar acordes con los riesgos asociados al tratamiento de datos personales en cada una de las etapas e incluir controles coherentes en cuanto a la supresión (borrado seguro) de la información.
Todos los documentos y políticas asociados a los términos y condiciones formarán parte integral de los mismos y deberán estar disponibles para consulta de los usuarios. Cualquier ajuste, modificación o actualización deberá ser notificado con anticipación a los usuarios.
El Articulador deberá entregar una copia al usuario de los términos y condiciones y guardar constancia de la fecha y hora en que el usuario manifiesta su aceptación. Para garantizar la validez e integridad del consentimiento es necesario que el documento sea leído y firmado por el usuario.
<NOTAS DE PIE DE PÁGINA>
1. http://www.suin-juriscol.gov.co/viewDocument.asp?ruta=Decretos/30019521
2. http://lenguaje.mintic.gov.co/marco-de-interoperabilidad
3. https://www.mintic.gov.co/portal/604/w3-article-74903.html
4. https://mintic.qov.co/arquitecturati/630/w3-propertwalue-811 7.html
ANEXO 2. GUÍA PARA LA VINCULACIÓN Y USO DE LOS SERVICIOS CIUDADANOS DIGITALES. <Anexo modificado por el Anexo 2 versión de mayo 2023. El nuevo texto es el siguiente:>
Mayo de 2023
Ministerio de Tecnologías de la Información y las Comunicaciones
Viceministerio de Transformación Digital
Dirección de Gobierno Digital
Equipo de trabajo
Mauricio Lizcano - Ministro de Tecnologías de la Información y las Comunicaciones
Sindey Carolina Bernal Villamarín – Viceministra de Transformación Digital
Ana María Sterling Bastidas - Directora de Gobierno Digital
José Ricardo Aponte Oviedo – Equipo Servicios Ciudadanos Digitales
Marco E. Sánchez Acevedo – Abogado - Equipo de Política Dirección de Gobierno Digital
Equipo Subdirección de Estándares y Arquitectura de TI
Subdirección de Servicios Ciudadanos Digitales - Agencia Nacional Digital
| Versión | Observaciones |
| Versión 1 Septiembre 2020 | Guía para vinculación y uso de los servicios ciudadanos digitales |
| Versión 2 Mayo de 2022 | Actualización de la vinculación a cada servicio |
Comentarios, sugerencias o correcciones pueden ser enviadas al correo electrónico: gobiernodigital@mintic.gov.co
Guía de Lineamientos de los Servicios Ciudadanos Digitales
![]()
Esta guía de la Dirección de Gobierno Digital se encuentra bajo una Licencia Creative Commons Atribución 4.0 Internacional.
Tabla de Contenido
| 1 INTRODUCCIÓN .............................................................................................................. | 7 | |
| 2 ALCANCE DE LA GUIA ................................................................................................... | 10 | |
| DEFINICIONES .................................................................................................................. | 13 | |
| 4 MARCO NORMATIVO ...................................................................................................... | 18 | |
| 5 SERVICIOS CIUDADANOS DIGITALES ........................................................................... | 24 | |
| 6 PROCESO DE VINCULACIÓN AL SERVICIO DE INTEROPERABILIDAD ........................... | 30 | |
| 6.1 INTEROPERABILIDAD ........................................................................................... | 31 | |
| 6.2 MARCO DE INTEROPERABILIDAD PARA GOBIERNO DIGITAL .............................. | 32 | |
| 6.2.1 PRINCIPIOS DE INTEROPERABILIDAD ............................................................... | 34 | |
| 6.2.2 DOMINIOS DEL MARCO DE INTEROPERABILIDAD ............................................. | 34 | |
| 6.2.2.1 DOMINIO POLÍTICO – LEGAL .......................................................................... | 34 | |
| 6.2.2.2 DOMINIO ORGANIZACIONAL ........................................................................... | 35 | |
| 6.2.2.3 DOMINIO SEMÁNTICO ..................................................................................... | 35 | |
| 6.2.2.4 DOMINIO TÉCNICO .......................................................................................... | 35 | |
| 6.3. SERVICIO DE INTERCAMBIO DE INFORMACIÓN ........................................................ | 35 | |
| 6.4. PLATAFORMA DE INTEROPERABILIDAD - PDI ........................................................... | 36 | |
| 6.5. X-ROAD ...................................................................................................................... | 38 | |
| 6.5.1. DESCRIPCIÓN GENERAL DE X-ROAD ................................................................ | 39 | |
| 6.5.2. DESCRIPCIÓN DE LA ARQUITECTURA DE X-ROAD ........................................... | 41 | |
| 6.6. VINCULACIÓN AL SERVICIO DE INTEROPERABILIDAD .............................................. | 48 | |
| 6.6.1. METODOLOGÍA ................................................................................................. | 49 | |
| 6.6.2. REQUERIMIENTOS ............................................................................................ | 54 | |
| 6.6.3. RIESGOS DE NO CONTAR CON LOS AMBIENTES DEFINIDOS DE X-ROAD ....... | 58 | |
| 6.6.4. PROCESO DE INSTALACIÓN Y CONFIGURACIÓN DE X-ROAD ........................... | 60 | |
| 6.6.5. CARACTERÍSTICAS DE LOS CERTIFICADOS ..................................................... | 61 | |
| 6.6.6. PROCESO DE SOLICITUD DE CERTIFICADOS DIGITALES (FIRMA, AUTENTICACIÓN) PARA ENTIDADES PÚBLICAS ........................................................ | 62 | |
| 6.6.7. PROCESO DE SOLICITUD DE CERTIFICADOS DIGITALES PARA ENTIDADES PRIVADAS .................................................................................................................. | 64 | |
| 6.6.8. CONDICIONES TÉCNICAS DE LOS CERTIFICADOS QUE DEBEN PROPORCIONAR LAS ENTIDADES PRIVADAS ............................................................ | 66 | |
| 6.7. INTERVENCIÓN DE LOS SERVICIOS Y ADAPTADOR DE TRANSFORMACIÓN DE SERVICIOS ....................................................................................................................... | 71 | |
| 6.7.1 COMPONENTE ADAPTADOR DE TRANSFORMACIÓN PARA EL CONSUMO Y EXPOSICIÓN DE SERVICIOS WEB EN X-ROAD .......................................................... | 73 | |
| 6.8. ACUERDO DE VINCULACIÓN ...................................................................................... | 78 | |
| 6.9. USO Y APROPIACIÓN ................................................................................................. | 78 | |
| 7 PROCESO DE VINCULACIÓN AL SERVICIO DE AUTENTICACIÓN DIGITAL .................... | 80 | |
| 7.1 OBJETIVOS DEL SERVICIO ......................................................................................... | 84 | |
| 7.2 REQUERIMIENTOS ...................................................................................................... | 86 | |
| 7.3 PREPARACIÓN ............................................................................................................ | 87 | |
| 7.4 ADECUACIÓN .............................................................................................................. | 88 | |
| 7.5 INTEGRACIÓN ............................................................................................................. | 88 | |
| - | 7.5.1 EMPLEANDO LIBRERÍAS OPENID CONNECT ................................................... | 88 |
| - | 7.5.2 EMPLEANDO EL SERVIDOR DE INTEGRACIÓN OPENID CONNECT ................. | 92 |
| - | 7.5.3 IMPLEMENTACIÓN DE MEDIDAS DE SEGURIDAD ........................................... | 93 |
| 7.6 INTEGRACIÓN DE LA ENTIDAD COMO FUENTE DE ATRIBUTOS ................................. | 94 | |
| 7.7 INTEGRACIÓN DE ENTIDADES PÚBLICAS COMO PRESTADORAS DEL SERVICIO ..... | 97 | |
| 7.8 RECOMENDACIONES DE SEGURIDAD ........................................................................ | 98 | |
| 7.9 USO Y APROPIACIÓN .................................................................................................. | 99 | |
| 8 PROCESO DE VINCULACIÓN AL SERVICIO DE CARPETA CIUDADANA DIGITAL ........... | 101 | |
| 8.1 REQUERIMIENTOS ............................................................................................. | 103 | |
| 8.2 PREPARACIÓN ................................................................................................... | 104 | |
| 8.3 ADECUACIÓN ..................................................................................................... | 104 | |
| 8.4 INTEGRACIÓN .................................................................................................... | 105 | |
| 9 MESA DE SERVICIO DE LOS SERVICIOS CIUDADANOS DIGITALES ............................. | 113 | |
Lista de Ilustraciones
| Figura 1 Problemática a resolver ..................................................................................... | 25 |
| Figura 2 Marco de interoperabilidad ................................................................................. | 33 |
| Figura 3 Componentes de la PDI ..................................................................................... | 36 |
| Figura 4 Modelo Conceptual de la PDI operada con X-ROAD ....................................... | 39 |
| Figura 5 Arquitectura de componentes de la PDI ............................................................ | 41 |
| Figura 6 Metodología para la instalación y configuración de los ambientes requeridos para el servidos de seguridad .......................................................................................... | 49 |
| Figura 7 Proceso de solicitud de certificados .................................................................. | 63 |
| Figura 8 Proceso de firma de certificados ....................................................................... | 64 |
| Figura 9 Proceso de solicitud de certificados privados ................................................... | 65 |
| Figura 10 Proceso de firma de certificados privados ...................................................... | 66 |
| Figura 11 Arquitectura de referencia con Adaptador de Transformación de Servicio .... | 72 |
| Figura 12 Diagrama de despliegue del Adaptador de integración ................................... | 75 |
| Figura 13 Componente del servicio de Autenticación Digital .......................................... | 86 |
| Figura 14 Road Map para la integración como fuente de atributo ................................... | 95 |
| Figura 15 Diagrama de componentes carpeta ciudadana digital..................................... | 10 |
El Ministerio de Tecnologías de la Información y las Comunicaciones (MinTIC), de acuerdo con la Ley 1341 de 2009, desarrolla políticas y planes enfocados a las Tecnologías de la Información y las Comunicaciones que constituyen un componente vital para el crecimiento y desarrollo del sector, con el fin de brindar acceso a toda la población, en el marco de la expansión y diversificación de las TIC.
Con base en lo anterior, MinTIC tiene establecido dentro de sus funciones: “1. Diseñar, adoptar y promover las políticas, planes, programas y proyectos del sector de las Tecnologías de la Información y las Comunicaciones. 2. Definir, adoptar y promover las políticas, planes y programas tendientes a incrementar y facilitar el acceso de todos los habitantes del territorio nacional, a las tecnologías de la información y las comunicaciones y a sus beneficios”. En este sentido, MinTIC ha conceptualizado y diseñado un modelo integral que incorpora los proyectos de Interoperabilidad, Autenticación Digital y Carpeta Ciudadana, bajo el nombre de 'Servicios Ciudadanos Digitales', este modelo tiene por objeto, facilitar a los ciudadanos su interacción con la administración pública y optimizar la labor del Estado.
En consecuencia, MinTIC ha establecido la necesidad de garantizar la transformación digital de los trámites y servicios mediante el modelo de los Servicios Ciudadanos Digitales (SCD), para enfrentar los retos que imponen los entornos digitales entre ellos:
a) Interoperabilidad, mejorando las condiciones de intercambio de información. Las entidades públicas deben estar interconectadas y operar de manera articulada como un único gran sistema.
b) Autenticación Digital, mitigando los riesgos en la suplantación de la identidad y transformando al Estado colombiano para que funcione como una sola institución que le brinde a los ciudadanos información trámites y servicios seguros.
c) Carpeta Ciudadana Digital, permitiendo la visualización de los datos que las entidades públicas tienen de cada ciudadano o empresa.
El presente documento tiene como fin, presentar a las entidades públicas la información del modelo de SCD y cómo debe preparar la vinculación para hacer uso de ellos en su proceso de transformación digital, entre otros, se determinan los estándares, modelos, lineamientos y requisitos técnicos específicos de vinculación de los Servicios Ciudadanos Digitales.
El presente documento presenta el modelo de los Servicios Ciudadanos Digitales (SCD), destinado a las autoridades referidas en el artículo 2.2.17.1.2. del Decreto 1078 de 2015, indicando las condiciones necesarias y los pasos que deben realizar para la preparación, adecuación, integración, uso y apropiación de los servicios ciudadanos digitales a través de los cuales podrán integrar a sus sistemas de información los mecanismos de autenticación digital, interoperabilidad, carpeta ciudadana digital.
En esta guía se dan algunas indicaciones para permitir la compatibilidad de aplicaciones, así como la correcta operación y desarrollo de los servicios que las entidades públicas deben ofrecer. Sin embargo, están fuera de su alcance la definición de los protocolos de comunicación, los tipos de bases de datos, y las soluciones tecnológicas concretas de los componentes de la plataforma.
A los efectos de la presente guía se deberán seguir los conceptos señalados en el artículo 2.2.17.1.4 del Decreto 1078 de 2015 que define los lineamientos generales en el uso y operación de los servicios ciudadanos digitales, en especial los siguientes:
1. Autenticidad: Es el atributo generado en un mensaje de datos, cuando existe certeza sobre la persona que lo ha elaborado, emitido, firmado, o cuando exista certeza respecto de la persona a quién se atribuya el mensaje de datos.
2. Articulador: Es la Agencia Nacional Digital, que será encargada de proveer y gestionar de manera integral los servicios ciudadanos digitales, además de apoyar técnica y operativamente al Ministerio de Tecnologías de la Información y las Comunicaciones para garantizar el pleno funcionamiento de tales servicios.
3. Disponibilidad: Es la propiedad de la información que permite que ésta sea accesible y utilizable cuando se requiera.
4. Guía de lineamientos de los Servicios Ciudadanos Digitales: Es el documento expedido y publicado por el Ministerio de Tecnologías de la Información y las Comunicaciones, el cual incluye las condiciones necesarias que el Articulador de los SCD debe cumplir con el fin de garantizar la correcta prestación de los servicios ciudadanos digitales.
5. Guía para la vinculación y uso de los Servicios Ciudadanos Digitales: Es el documento expedido y publicado por el Ministerio de Tecnologías de la Información y las Comunicaciones destinado a las autoridades referidas en el artículo 2.2.17.1.2. del Decreto 1078 de 2015, que indica cuáles son las condiciones necesarias y los pasos que deben realizar para la preparación, adecuación, integración, uso y apropiación de los servicios ciudadanos digitales, a través de los cuales podrán vincular a sus sistemas de información los mecanismos de autenticación digital, interoperabilidad y carpeta ciudadana digital.
6. Integridad: es la condición que garantiza que la información consignada en un mensaje de datos permanezca completa e inalterada, salvo la adición autorizada de algún endoso o de algún cambio que sea inherente al proceso de comunicación, archivo o presentación.
7. Mapa de capacidades: conjunto de capacidades (técnicas, de proceso y de habilidades del talento humano) necesarias dentro de un sistema o modelo para implementar lo planteado en su intención. Se pueden agrupar y presentar por niveles más detallados.
8. Marco de interoperabilidad: Es la estructura de trabajo común donde se alinean los conceptos y criterios que guían el intercambio de información. Define el conjunto de principios, recomendaciones y directrices que orientan los esfuerzos políticos, legales, organizacionales, semánticos y técnicos de las entidades, con el fin de facilitar el intercambio seguro y eficiente de información(1)
9. Mecanismos de autenticación: son las firmas digitales o electrónicas que, utilizadas por su titular, permiten atribuirle la autoría de un mensaje de datos, sin perjuicio de la autenticación notarial.
10. Modelo: representación de una realidad, definida de forma correcta y suficiente mediante conceptos, instancias, atributos, valores y relaciones.
11. La Plataforma De Interoperabilidad – PDI: son el conjunto de herramientas necesarias que permite que los sistemas de información del Estado conversen entre sí mediante interfaces estándar de comunicación entre procesos y sistemas de información.
12. Prestadores de Servicios Ciudadanos Digitales: Entidades pertenecientes al sector público o privado, quienes, mediante un esquema coordinado y administrado por el Articulador, pueden proveer los servicios ciudadanos digitales a ciudadanos y empresas, siempre bajo los lineamientos, políticas, guías, que expida el Ministerio de Tecnologías de la Información y las Comunicaciones.
13. Privacidad por diseño y por defecto: Desde antes que se recolecte información y durante todo el ciclo de vida de la misma, se deben adoptar medidas preventivas de diversa naturaleza (tecnológica, organizacional, humana, procedimental) para evitar vulneraciones al derecho a la privacidad o a la confidencialidad de la información, así como fallas de seguridad o indebidos tratamientos de datos personales. La privacidad y la seguridad deben hacer parte del diseño, arquitectura y configuración predeterminada del proceso de gestión de información y de las infraestructuras que lo soportan.
14. Servicios Ciudadanos Digitales: Es el conjunto de soluciones y procesos transversales que brindan al Estado capacidades y eficiencias para su transformación digital y para lograr una adecuada interacción con el ciudadano, garantizando el derecho a la utilización de medios electrónicos ante la administración pública. Estos servicios se clasifican en servicios base y servicios especiales.
15. Servicios Ciudadanos Digitales Base: son los servicios que se consideran fundamentales para brindarle al Estado las capacidades en su transformación digital. Estos son Interoperabilidad, Autenticación Digital y Carpeta Ciudadana Digital.
16. Servicios Ciudadanos Digitales Especiales: Son servicios que brindan soluciones que por sus características realizan nuevas ofertas de valor y son adicionales a los servicios ciudadanos digitales base, o bien, corresponden a innovaciones que realizan los prestadores de servicio a partir de la autorización dada por el titular de los datos y de la integración a los servicios ciudadanos digitales base. bajo un esquema coordinado por el Articulador.
17. Single Sign-On (SSO): Ocurre cuando un usuario inicia sesión en una aplicación y luego inicia sesión en otras aplicaciones automáticamente, independientemente de la plataforma, la tecnología o el dominio que esté utilizando el usuario.
18. Single Log-Out (SLO): Permite que un usuario cierre sesión en todos los sitios y aplicaciones abiertas en una sesión creada.
19. Usuario de los servicios ciudadanos digitales: Es la persona natural. nacional o extranjera, o la persona jurídica, de naturaleza pública o privada. que haga uso de los servicios ciudadanos digitales.
20. Vista: elementos de un modelo en donde aparecen los conceptos y relaciones (directas y calculadas) expresadas desde una perspectiva o punto de vista, que cumplen con reglas previamente definidas.
La Constitución Política en su artículo 2 establece como uno de los fines esenciales del Estado “(…) servir a la comunidad, promover la prosperidad general y garantizar la efectividad de los principios, derechos y deberes consagrados en la Constitución (…)”.
Que la Ley 527 de 1999, “Por medio de la cual se define y reglamenta el acceso y uso de los mensajes de datos, del comercio electrónico y de las firmas digitales, y se establecen las entidades de certificación y se dictan otras disposiciones” y el Decreto 2364 de 2012, por medio del cual se reglamenta el artículo 7 de la Ley 527 de 1999, sobre la firma electrónica, estableció el reconocimiento jurídico a los mensajes de datos, en las mismas condiciones que se ha otorgado para los soportes que se encuentren en medios físicos...
Que de conformidad con el artículo 266 de la Constitución Política modificado por el Acto Legislativo 02 de 1 de julio de 2015, en concordancia con el Decreto Ley 2241 de 1986 y el Decreto Ley 1010 de 2000, corresponde a la Registraduría Nacional del Estado Civil ejercer, entre otras, la dirección y organización de las elecciones, el registro civil y la identificación de las personas.
Conforme al principio de “masificación del gobierno en línea” hoy Gobierno Digital, consagrado en el numeral 8 del artículo 2 de la Ley 1341 de 2009, las entidades públicas deberán adoptar todas las medidas necesarias para garantizar el máximo aprovechamiento de las Tecnologías de la Información y las Comunicaciones (TIC) en el desarrollo de sus funciones.
En virtud del artículo 17 de la Ley 1341 de 2009, “Por la cual se definen principios y conceptos sobre la sociedad de la información y la organización de las Tecnologías de la Información y las Comunicaciones –TIC–, (…)”, modificado por el artículo 13 de la Ley 1978 de 2019, el Ministerio de Tecnologías de la Información y las Comunicaciones tiene entre sus objetivos “(…) 2. Promover el uso y apropiación de las Tecnologías de la Información y las Comunicaciones entre los ciudadanos, las empresas, el Gobierno y demás instancias nacionales como soporte del desarrollo social, económico y político de la Nación”.
Que la Ley 1581 de 2012, “Por la cual se dictan disposiciones generales para la protección de datos personales”, desarrolla el derecho constitucional que tienen todas las personas a conocer, actualizar y rectificar la información personal que se haya recogido en las bases de datos o archivos, con pleno respeto a los principios establecidos en el artículo 4, determinando en los artículos 10, 11, 12 y 13, entre otros asuntos, las condiciones bajo las cuales las entidades públicas pueden hacer tratamiento de datos personales y pueden suministrar información en ejercicio de sus funciones legales.
El artículo 45 de la Ley 1753 de 2015, “por la cual se expide el Plan Nacional de Desarrollo 2014-2018 “Todos por un nuevo país”, atribuye al Ministerio de Tecnologías de la Información y las Comunicaciones (MinTIC), en coordinación con las entidades responsables de cada uno de los trámites y servicios, la función de definir y expedir los estándares, modelos, lineamientos y normas técnicas para la incorporación de las TIC, que deberán ser adoptados por las entidades estatales, incluyendo, entre otros, autenticación electrónica, integración de los sistemas de información de trámites y servicios de las entidades estatales con el Portal del Estado Colombiano, y la interoperabilidad de datos como base para la estructuración de la estrategia. Según el mismo precepto, se podrá ofrecer a todo ciudadano el acceso a una carpeta ciudadana electrónica.
De acuerdo con el artículo 2.2.9.1.2.1 del Decreto 1078 de 2015 (DUR-TIC), "Por medio del cual se expide el Decreto Único Reglamentario del sector de Tecnologías de la Información y las Comunicaciones", la Política de Gobierno Digital se desarrolla a través de un esquema que articula los elementos que la componen, a saber: gobernanza, innovación pública digital, habilitadores, líneas de acción, e iniciativas dinamizadoras, con el fin de lograr su objetivo.
El artículo 2 de la Ley 1955 de 2019, establece que el documento denominado “Bases del Plan Nacional de Desarrollo 2018-2022: Pacto por Colombia, pacto por la equidad”, hace parte integral de esa ley. Que las "Bases del Plan Nacional de Desarrollo 2018 -2022” en el pacto VII “por la transformación digital de Colombia: Gobierno, empresas y hogares conectados con la era del conocimiento”, se incorpora como objetivo la promoción de la digitalización y automatización masiva de trámites, a través de la implementación e integración de los servicios ciudadanos digitales, (carpeta ciudadana, autenticación electrónica e interoperabilidad de los sistemas del Estado), de forma paralela a la definición y adopción de estándares tecnológicos, al marco de arquitectura TI, a la articulación del uso de la tecnología, y todo lo anterior en el marco de la seguridad digital.
El artículo 147 de la Ley 1955 de 2019, señala la obligación de las entidades estatales del orden nacional, de incorporar en sus respectivos planes de acción el componente de transformación digital, siguiendo los estándares que para este propósito defina el MinTIC. De acuerdo con el mismo precepto, los proyectos estratégicos de transformación digital se orientarán entre otros, por los principios de interoperabilidad, vinculación de las interacciones entre el ciudadano y el Estado a través del Portal Único del Estado colombiano, y empleo de políticas de seguridad y confianza digital, para ello, las entidades públicas deberán implementar el modelo de seguridad y privacidad como habilitador de la política de Gobierno Digital y las acciones contenidas en el Conpes 3995 de 2020, cuyo fin es desarrollar la confianza digital a través de la mejora la seguridad digital, de manera que Colombia sea una sociedad incluyente y competitiva en el futuro digital, mediante el fortalecimiento de capacidades y la actualización del marco de gobernanza en seguridad digital, así como con la adopción de modelos con énfasis en nuevas tecnologías.
El mismo artículo 147 de la Ley 1955 de 2019, indica que aquellos trámites y servicios que se deriven de los principios enunciados podrán ser ofrecidos tanto por personas jurídicas privadas como públicas, incluyendo a la entidad que haga las veces de articulador de servicios ciudadanos digitales, o la que defina el MinTIC para tal fin.
El artículo 9 del Decreto 2106 de 2019 “Por el cual se dictan normas para simplificar, suprimir y reformar trámites, procesos y procedimientos innecesarios existentes en la administración pública”, señala que, para lograr mayor nivel de eficiencia en la administración pública y una adecuada interacción con los ciudadanos y usuarios, garantizando el derecho a la utilización de medios electrónicos, las autoridades deberán integrarse y hacer uso del modelo de Servicios Ciudadanos Digitales. Este mismo artículo dispone que el Gobierno nacional prestará gratuitamente los Servicios Ciudadanos Digitales base y se implementarán por parte de las autoridades de conformidad con los estándares que establezca el MinTIC.
Por ello, surge la obligación de expedir los estándares de implementación de los Servicios Ciudadanos Digitales contenidos en la guía de lineamientos de los servicios ciudadanos digitales y la guía para vinculación y uso de estos, según se desprende del artículo 2.2.17.4.1. del DUR-TIC, en concordancia con el numeral 2, literal a. del artículo 18 de la Ley 1341 de 2009.
En ese mismo sentido, con el fin de lograr una adecuada interacción con el ciudadano, garantizando el derecho a la utilización de medios electrónicos ante la administración pública, reconocido en el artículo 54 de la Ley 1437 de 2011, se han desarrollado los Servicios Ciudadanos Digitales, entendidos como el conjunto de soluciones y procesos transversales que brindan al Estado capacidades y eficiencias para su transformación digital y para lograr una adecuada interacción con el ciudadano, estos servicios se clasifican en servicios base y servicios especiales.
Para materializar lo anterior, MinTIC dispone los lineamientos que se deben cumplir para la prestación de los Servicios Ciudadanos Digitales y para facilitar a los usuarios el acceso a la administración pública a través de medios digitales, desde la aplicación de los principios de accesibilidad inclusiva, escalabilidad, gratuidad, libre elección y portabilidad, privacidad por diseño y por defecto, seguridad, privacidad y circulación restringida de la información y usabilidad. Por lo cual, el articulador señalado en el numeral 3 del artículo 2.2.17.1.5. del Decreto 1078 de 2015, deberá cumplir las condiciones y estándares establecidos en la Guía de lineamientos de los servicios ciudadanos digitales que se encuentran señaladas, con el fin de garantizar la correcta prestación de los servicios ofertados, y, las autoridades señaladas en el artículo 2.2.17.1.2. del Decreto 1078 de 2015, deberán cumplir las condiciones y estándares establecidos en la Guía para vinculación y uso de los servicios ciudadanos digitales que se encuentran señaladas para la preparación, adecuación, integración, uso y apropiación de los servicios ciudadanos digitales, a través de los cuales podrán integrar a sus sistemas de información los mecanismos de autenticación digital, interoperabilidad, carpeta ciudadana digital y vincularlos al Portal Único del Estado colombiano.
De acuerdo con lo mencionado, se ha determinado la necesidad de presentar los estándares de implementación de los Servicios Ciudadanos Digitales contenidos en la guía de lineamientos de los servicios ciudadanos digitales. Esto incluye en el articulado las mejoras funcionales del modelo de los Servicios Ciudadanos Digitales que permitan al Articulador tener el rol de prestador de servicios para las entidades públicas, así mismo, se incluyeron mejoras a las definiciones y características de los servicios, se fortalecen los mecanismos de vinculación que estarán a disposición de las entidades para el uso y aprovechamiento de los SCD en su transformación digital.
5. SERVICIOS CIUDADANOS DIGITALES.
Para entender los Servicios Ciudadanos Digitales debemos inicialmente identificar las dificultades que enfrentan los usuarios al acceder a los trámites, procesos y procedimientos de las entidades públicas.

Figura 1 Problemática a resolver
La Figura 1, muestra varias de las situaciones a las que cotidianamente se ven enfrentados los usuarios cuando se acercan a las entidades para adelantar un trámite o solicitar un servicio. Tienen que dirigirse física o virtualmente a varias entidades, cada una de ellas le solicita tener un usuario y contraseña para autenticarse, recibe múltiple información de manera dispersa o no tienen acceso a todos los documentos que necesita, le solicitan siempre los mismos documentos y termina siendo un mensajero para recolectar toda la información, sin contar que el usuario al tener estos documentos en formatos físicos los puede perder o deteriorar o simplemente pierden vigencia o validez.
Los Servicios Ciudadanos Digitales (SCD) proponen una solución integrada que toma en consideración las problemáticas que comúnmente tienen los ciudadanos cuando interactúan con las entidades públicas a través de canales digitales, para resolver la dificultad en el intercambio de información entre las entidades, la solicitud de documentos que el ciudadano ya ha presentado previamente y la complejidad para identificar a las personas en el mundo digital.
En este sentido, los Servicios Ciudadanos Digitales se definen como el conjunto de soluciones y procesos transversales que brindan al Estado capacidades y eficiencias para su transformación digital y para lograr una adecuada interacción con el ciudadano, garantizando el derecho a la utilización de medios electrónicos ante la administración pública.
Los Servicios Ciudadanos Digitales se han dividido en tres servicios base:
1. Servicio de Interoperabilidad: Es el servicio que brinda las capacidades necesarias para garantizar el adecuado flujo de información e interacción entre los sistemas de información de las entidades, permitiendo el intercambio, la integración y la compartición de la información, con el propósito de facilitar el ejercicio de sus funciones constitucionales y legales, acorde con los lineamientos del marco de interoperabilidad.
2. Servicio de Autenticación Digital: Es el procedimiento que, utilizando mecanismos de autenticación, permite verificar los atributos digitales de una persona cuando adelanten trámites y servicios a través de medios digitales. Además, en caso de requerirse, permite tener certeza sobre la persona que ha firmado un mensaje de datos, o la persona a la que se atribuya el mismo en los términos de la Ley 527 de 1999 y sus normas reglamentarias, o las normas que la modifiquen, deroguen o subroguen, y sin perjuicio de la autenticación notaria.
3. Servicio de Carpeta Ciudadana Digital: Es el servicio que le permite a los usuarios de servicios ciudadanos digitales acceder digitalmente de manera segura, confiable y actualizada al conjunto de sus datos, que tienen o custodian las entidades. Adicionalmente, este servicio podrá entregar las comunicaciones o alertas que las entidades tienen para los usuarios, previa autorización de estos.
Estos tres servicios proporcionan las herramientas para mejorar la interacción digital de los usuarios, atendiendo y garantizando las condiciones de calidad, seguridad, interoperabilidad, disponibilidad y acceso a la información y así:
1. Permitir que el estado funcione como una sola institución que le brinde a los ciudadanos información oportuna, trámites ágiles y mejores servicios.
2. Mejorar las condiciones de intercambio de información entre entidades (Interoperabilidad).
3. Garantizar la igualdad en el acceso a la administración pública por medios digitales, transformando digitalmente y masificando la prestación de trámites, procesos y procedimientos del Estado
4. Evitar desplazamientos y costos para reunir y aportar información que ya reposa en las entidades públicas y que puede ser intercambiada e integrada a los trámites por parte de estas sin convertir al ciudadano en mensajero del Estado.
5. Crear las condiciones de confianza en el uso de los medios digitales con medidas para la preservación de la integridad de los derechos fundamentales, y en especial los relacionados con la intimidad y la protección de datos de carácter personal, por medio de la garantía de la seguridad de los sistemas, los datos y las comunicaciones.
6. Mitigar los riesgos en la suplantación de la identidad de los ciudadanos creando un entorno de confianza digital con las entidades.
7. Permitir a los usuarios de forma segura y confiable, acceder y conocer las informaciones que se hayan recogido sobre ellas en las entidades públicas.
El modelo de los Servicios Ciudadanos Digitales considera los siguientes actores cuyos roles se describen a continuación:
1. Usuarios: Son los principales beneficiarios de los Servicios Ciudadanos Digitales quienes usan los medios digitales para acceder a los trámites y servicios de las entidades. Los usuarios son personas naturales, nacionales o extranjeras, o las personas jurídicas, de naturaleza pública o privada, que hacen uso de los Servicios Ciudadanos Digitales.
2. Organismos y entidades: Son los encargados de ofrecer los trámites y servicios, custodiar datos de los usuarios y que colaborarán armónicamente con otras entidades para intercambiar información en el ámbito de sus funciones.
3. Articulador: Es la entidad encargada de proveer y gestionar de manera integral los servicios ciudadanos digitales, además de apoyar técnica y operativamente al Ministerio de Tecnologías de la Información y las Comunicaciones para garantizar el pleno funcionamiento de tales servicios. Este actor podrá prestar los servicios de Carpeta Ciudadana Digital y Autenticación Digital, al igual que los prestadores de servicios, y será el único actor que podrá ofrecer el servicio de Interoperabilidad. Todo esto siguiendo las definiciones y lineamientos que defina MinTIC. El rol es desarrollado por la Agencia Nacional Digital.
4. Prestadores de SCD: Son personas jurídicas, pertenecientes al sector público o privado, quienes, mediante un esquema coordinado y administrado por el Articulador, pueden proveer los servicios ciudadanos digitales bajo los lineamientos, políticas, guías, que expida el Ministerio de Tecnologías de la Información y las Comunicaciones. Los servicios ciudadanos digitales de autenticación digital y carpeta ciudadana digital serán prestados por el Articulador y por los prestadores.
5. El Ministerio de las Tecnologías de la Información y las Comunicaciones (MinTIC): Es la entidad encargada de generar los lineamientos, estándares, políticas, guías y reglamentación que garanticen un adecuado uso de los SCD. Vigila el cumplimiento de funciones del Articulador y los Prestadores de Servicios
6. Entidades de vigilancia y control: son las autoridades que en el marco de sus funciones constitucionales y legales ejercerán vigilancia y control sobre las actividades que involucran la prestación de los SCD.
6. PROCESO DE VINCULACIÓN AL SERVICIO DE INTEROPERABILIDAD.
Para entender la importancia y beneficios de que todas las entidades adopten recomendaciones comunes para intercambiar información haciendo uso de la interoperabilidad, es fundamental unificar los principales conceptos a los que hace referencia esta guía, entre los que se resaltan: interoperabilidad, marco de interoperabilidad para Gobierno en digital, servicio de intercambio de información, Plataforma De Interoperabilidad – PDI y X-ROAD.
Si bien la interoperabilidad ha sido entendida como la habilidad de dos o más sistemas o componentes para intercambiar y utilizar información, dentro Gobierno Digital su interpretación se extiende más allá del concepto puramente técnico. Involucra retos de diversos tipos para el intercambio efectivo de información, bajo un enfoque sistémico que redunde en mejores servicios hacia la ciudadanía, retos relacionados con la voluntad política, la formación y apropiación al interior de las entidades, con la necesidad de integrar procesos interinstitucionales o con la ausencia de un marco legal adecuado que le otorgue las facultades a una entidad para intercambiar su información. Es por esto por lo que para el desarrollo de la estrategia de Gobierno digital la definición de interoperabilidad es acogida como la “Capacidad de las organizaciones para intercambiar información y conocimiento en el marco de sus procesos de negocio para interactuar hacia objetivos mutuamente beneficiosos, con el propósito de facilitar la entrega de servicios en línea a ciudadanos, empresas y a otras entidades, mediante el intercambio de datos entre sus sistemas”.
La interoperabilidad tiene como propósito hacer que el Estado funcione como una sola entidad eficiente que les brinde a sus ciudadanos información oportuna, trámites y servicios en línea ágiles. Las entidades deben ser conscientes del impacto de la interoperabilidad en la sociedad, asumir con compromiso y dar el primer paso para estar digitalmente conectados y articulados. ¡Ser un solo Sistema!
La sociedad y la tecnología se encuentran en constante evolución. Las relaciones entre entidades y entre éstas y el ciudadano deben estar a la par del sector público, garantizando el aprovechamiento de las TIC. Una sociedad digital debe contar con un Gobierno Digital.
El Marco de Interoperabilidad es genérico y aplicable a todas las entidades públicas y privadas en Colombia, el marco establece las condiciones básicas que se deben considerar para alcanzar la interoperabilidad tanto a nivel local, interinstitucional, sectorial, nacional o internacional y orientado a todos los involucrados en definir, diseñar, desarrollar y entregar servicios de intercambio de información, como son:
- Entidades públicas responsables de planear servicios que requieran colaboración interinstitucional.
- Entidades públicas que para mejorar su funcionamiento y relacionamiento con otras entidades a través del uso de las TIC.
- Organizaciones privadas involucradas en la ejecución y/o evolución de la estrategia de Gobierno Digital.
- Miembros de gobiernos extranjeros interesados en la interoperabilidad con entidades del Estado colombiano.
- Miembros de la comunidad académica interesados en la interoperabilidad del Gobierno Digital.
6.2. MARCO DE INTEROPERABILIDAD PARA GOBIERNO DIGITAL.
El Marco de Interoperabilidad proporciona la orientación necesaria a las entidades públicas y en general todos aquellos que quieran intercambiar información, mediante un conjunto de lineamientos sobre cómo mejorar la gobernanza de las actividades relacionadas a la interoperabilidad, permitiendo establecer relaciones entre proveedores y consumidores de información y racionalizar los procesos que dan soporte a los trámites y servicios o cualquier servicio digital prestado por las entidades, de conformidad con el marco normativo vigente y con garantía de hacerlo en un entorno de confianza digital.
El Marco de Interoperabilidad para Gobierno digital, se presenta bajo una estructura de trabajo donde se alinean los conceptos y criterios que guían el intercambio de información. Este marco cuenta con nueve (9) principios, cuatro (4) dominios con veinte (20) lineamientos distribuidos a lo largo de cada uno de los dominios así: tres (3) en el dominio político - legal; cinco (5) en el dominio organizacional; siete (7) en el dominio semántico y cinco (5) en el dominio técnico.

Figura 2 Marco de Inoperabilidad
El marco define el conjunto de principios, recomendaciones y lineamientos que orientan los esfuerzos políticos y legales, organizacionales, semánticos y técnicos de las entidades con el fin de facilitar el intercambio seguro y eficiente de información. Además ofrece un modelo de madurez, un conjunto de actividades que pueden ser usadas como referente por las entidades para compartir datos a través de servicios de intercambio de información vinculados a los Servicios Ciudadanos Digitales.
6.2.1. PRINCIPIOS DE INTEROPERABILIDAD.
- Enfoque en el ciudadano
- Cobertura y proporcionalidad
- Seguridad, protección y preservación de la Información
- Colaboración y participación
- Simplicidad
- Neutralidad, tecnológica y adaptabilidad
- Reutilización
- Confianza
- Costo-efectividad
6.2.2. DOMINIOS DEL MARCO DE INTEROPERABILIDAD.
El Marco de Interoperabilidad para Gobierno Digital contempla múltiples interacciones, denominadas dominios de interoperabilidad. Estos dominios, mediante un conjunto de lineamientos permiten mejorar la gobernanza de las actividades relacionadas a la interoperabilidad, permitiendo establecer relaciones entre proveedores y consumidores de información y racionalizar los procesos que dan soporte a los trámites y servicios de las entidades para los ciudadanos.
6.2.2.1. DOMINIO POLÍTICO – LEGAL.
Este dominio corresponde a la disposición de un conjunto de políticas y normas que permiten el intercambio de información. La interoperabilidad político - legal consiste en garantizar que las entidades públicas realizan el intercambio de información ajustado al marco jurídico vigente, las políticas y estrategias pueden trabajar juntas y no se obstaculiza o impide la interoperabilidad.
6.2.2.2. DOMINIO ORGANIZACIONAL.
Este dominio de la interoperabilidad se refiere al modo en que las misiones, políticas, procesos y expectativas interactúan con aquellos de otras entidades para alcanzar las metas adoptadas de común acuerdo y mutuamente beneficiosas, a través del intercambio de información. Para lograrlo es necesario la integración, adaptación o incluso la eliminación o definición de nuevos procesos, trámites, servicios y otros procedimientos administrativos, así como realizar la identificar de los conjuntos de datos que son pertinentes y susceptibles de ser intercambiados.
El dominio semántico permite garantizar que, en el momento de intercambiar datos, el significado de la información sea exacto y el mismo para todas las partes interesadas. De igual manera, permite que las entidades del Estado colombiano puedan estandarizar, gestionar y administrar su información.
El dominio técnico de la interoperabilidad hace referencia a las aplicaciones e infraestructuras que conectan sistemas de información, las aplicaciones con los servicios de intercambio de información. Incluye aspectos como especificaciones de interfaz, protocolos de interconexión, servicios de integración de datos, presentación e intercambio de datos y protocolos de comunicación seguros.
6.3. SERVICIO DE INTERCAMBIO DE INFORMACIÓN.
Por su parte el concepto de servicio de intercambio de información está ligado al recurso tecnológico que mediante el uso de un conjunto de protocolos y estándares permite el intercambio de información. Este servicio de intercambio de información debe responder a una interfaz común y cumplir con el Lenguaje Común de intercambio de información.
6.4. PLATAFORMA DE INTEROPERABILIDAD - PDI.
La Plataforma De Interoperabilidad – PDI son el conjunto de herramientas necesarias que permite que los sistemas de información del Estado interactúen entre sí mediante interfaces estándar de comunicación entre procesos y sistemas de información.
La PDI cuenta con varios componentes como se muestra en la Figura 3 Componentes de la PDI, el componente base de la plataforma es X-ROAD que es el encargado de habilitar las capacidades para realizar el intercambio seguro de datos manera distribuida con un tráfico de datos cifrados con estampa cronológica de tiempo.
El componente Adaptador para el consumo y Exposición de servicios WEB (REST - SOAP) es un componente opcional que las entidades pueden utilizar de manera independiente con el propósito de servir como intermediario en la exposición y consumo de servicios entre los sistemas de información de las entidades y el servidor X-ROAD instalado.

Figura 3 Componentes de la PDI
El Directorio de Servicios de Intercambio de Información es una herramienta que permite la publicación de la información general, semántica y técnica de servicios de intercambio de información dispuestos por las autoridades y disponibles en la PDI que cumplen con los lineamientos del Marco de Interoperabilidad para Gobierno Digital. Por su parte, el Lenguaje Común de Intercambio de Información es el estándar nacional definido y administrado por MinTIC en el cual se describen los conceptos y sintaxis de los elementos de datos que componen el conjunto de datos a intercambiar entre las autoridades.
Con la entrada del servicio de la plataforma de interoperabilidad, se estima que las entidades públicas sean más sostenibles (social, económica y medioambientalmente), más eficientes y efectivos en la contribución de la mejora de la calidad de los servicios que se prestan a los ciudadanos, mediante el uso de la tecnología. Los objetivos que persigue el servicio de interoperabilidad son los siguientes.
a) Mejorar la calidad de los servicios de intercambio de información prestados, el control de los contratos de servicios generados y la evolución de la gestión de los servicios en las entidades públicas.
b) Mejorar el modelo de gobierno del marco de interoperabilidad, la gestión de relaciones entre las entidades públicas y la participación de entidades, empresas y ciudadanos.
c) Aumentar la información disponible y los servicios adicionales que de ella se deriven para los ciudadanos y empresas, mediante difusión a través de la plataforma de interoperabilidad.
d) Aportar a un gobierno abierto, ofreciendo transparencia mediante la apertura de datos de forma estandarizada, consistente, unificada e integral.
e) Reducir el gasto público y mejorar la coordinación entre diferentes servicios y administraciones públicas.
f) Apoyar y mejorar la toma de decisiones por parte del gestor público a través de información en tiempo real.
g) Mejorar la transparencia de la función pública y la participación ciudadana por medios digitales a través de los tramites de las entidades.
h) Medir los resultados de la gestión de la interoperabilidad y su impacto en la administración pública, el relacionamiento con las empresas y la calidad de vida del ciudadano.
i) Evolucionar hacia un modelo auto gestionado y sostenible tanto en consumo de recursos como en eficiencia en servicios de intercambio de información.
El Ministerio como parte de la estrategia de implementación del Servicio Ciudadano Digital de Interoperabilidad, definió la utilización de X-ROAD (https://X-ROAD.global/) como la herramienta tecnológica que sustenta la plataforma de interoperabilidad del estado y es usada como el componente tecnológico de intercambio de datos. X-ROAD fue seleccionada luego de un análisis detallado de diferentes herramientas tecnológicas en los frentes técnicos y funcionales, así como de una revisión de las mejores prácticas y lecciones aprendidas de diferentes gobiernos en términos de Interoperabilidad. X-ROAD es una capa de intercambio de datos distribuidos que proporciona una forma estandarizada y segura de producir y consumir servicios. Adicionalmente, garantiza la confidencialidad, integridad e interoperabilidad entre las partes de intercambio de datos.
X-ROAD le aporta a la Plataforma de Interoperabilidad del Estado las siguientes características:
1. El intercambio de datos se produce directamente entre las entidades sin intermediarios.
2. Las entidades son las que autorizan el acceso a los servicios de intercambio de información expuestos.
3. La propiedad de los datos no cambia, la autoridad propietaria de los datos controla quién puede acceder al servicio de intercambio de información.
4. Cada miembro es autenticado a través de certificados digitales para el acceso a la plataforma.
5. El intercambio de datos se realiza con protocolos criptográficos seguros a través HTTPS con TLS 1.2 y los mensajes cifrados aplicando el algoritmo RSA con la función Hash SHA512.
6. Todos los mensajes intercambiados a través de X-ROAD son estampados cronológicamente, se utiliza para estampar todas las solicitudes salientes, solitudes entrantes, respuestas salientes y respuestas entrantes entre los servidores de seguridad.
7. Los mensajes intercambiados en la PDI tienen valor jurídico y pueden ser usados como evidencia digital de envío y recepción del mensaje intercambiado.
8. No hay roles predeterminados, una vez que una entidad se ha unido al ecosistema de X-ROAD, puede actuar como cliente y proveedor de servicios web sin tener que realizar ningún registro adicional.
9. Log y auditoria sobre los mensajes intercambiados.
6.5.1. DESCRIPCIÓN GENERAL DE X-ROAD.
La siguiente figura ilustra el modelo conceptual de la plataforma de interoperabilidad.

Figura 4 Modelo Conceptual de la PDI operada con X-ROAD
El Articulador de los SCD administrará los componentes centrales de la plataforma de interoperabilidad, prestará a través de las Entidades de Certificación Digital acreditadas ante la ONAC, los servicios de confianza (Certificados Digitales, Estampa Cronológica de tiempo y validación del estado de un certificado), razón por la cual en el momento en que se selecciona la o las entidades que prestan dichos servicios, estas deben cumplir con los requisitos técnicos de integración de la plataforma de X-ROAD. Las entidades actuarán dentro del ecosistema como proveedores y consumidores de servicios de intercambio de datos a través de los componentes de X-ROAD instalados y las conexiones que realice al interior con los sistemas de información. El intercambio de datos se realiza entre cada entidad a través de internet estableciendo canales seguros y usando mecanismos de cifrado. Los componentes de X-ROAD dentro del ecosistema se comunican a través de servicios de gestión para la sincronización de la configuración y auditoría.
Cada uno de los miembros, servidores de seguridad y servicios dentro del ecosistema de X-ROAD serán identificado de acuerdo con la siguiente estructura:
- Instancia: Es un entorno organizativo que agrupa a todos los participantes del ecosistema X-ROAD, permitiendo el intercambio seguro de datos entre ellos y administrados por una autoridad de gobierno. Existirán 3 instancias relacionadas al ambiente de QA, Preproducción y Producción para Colombia.
- Clase Miembro: Es un identificador dado por la autoridad de gobierno de X-ROAD para clasificar a los miembros que poseen características similares dentro del ecosistema. Las clases de miembro serán GOB para identificar a entidades públicas y PRIV para identificar a entidades privadas.
- Nombre del Miembro: Nombre que se le dará a cada miembro dentro del ecosistema, este será el nombre legal de cada entidad.
- Código de Miembro: Es el identificador único de cada miembro dentro de su Clase Membro, este código permanece sin modificarse durante todo el tiempo de permanencia dentro del ecosistema. Este código será generado de acuerdo con el código definido en la base de datos del SIGEP para las entidades.
· Código del servidor de seguridad: Código que identifica un servidor de seguridad de los demás servidores dentro del ecosistema. Este consta del código del miembro y el código del servidor de seguridad.
· Código del subsistema: Código que identifica de forma exclusiva el subsistema en todos los subsistemas del miembro. Se establecerá de acuerdo con los nombres de los sistemas de información de la entidad.
· Código del servicio: Código que identifica de forma exclusiva el servicio expuesto por un miembro en el ecosistema X-ROAD. El código es el nombre que haya establecido la entidad al servicio en estilo CamelCase.
6.5.2. DESCRIPCIÓN DE LA ARQUITECTURA DE X-ROAD.
A continuación, se detalla el funcionamiento de los componentes de la herramienta X-ROAD de la plataforma de interoperabilidad de acuerdo con la arquitectura de componentes de la Figura 5.

Figura 5 Arquitectura de componentes de la PDI
El servidor central gestiona la base de datos de miembros de X-ROAD y servidores de seguridad. Además, el servidor central contiene la política de seguridad de la instalación de X-ROAD. La política de seguridad consta de los siguientes elementos:
- Lista de autoridades de Certificación Digital confiables.
- Lista de entidades confiables de Estampado Cronológico de Tiempo.
- Parámetros ajustables de configuración de los servicios de administración.
El servidor central sirve de vehículo para de gestión y distribución de la configuración compartida hacia otros servidores de seguridad. La configuración que se comparte entre los servidores de seguridad incluye los parámetros de configuración de red necesarios para la comunicación entre servidores de seguridad, la información relacionada con la Entidad de Certificación Digital y el listado de miembros y subsistemas del ecosistema.
Ninguna comunicación pasa a través del servidor central; este podría no estar presente en la red durante horas sin ningún impacto en la disponibilidad del servicio de la plataforma de interoperabilidad.
Adicional a la distribución de configuración, el servidor central proporciona una interfaz para realizar tareas de administración, como agregar y quitar miembros o subsistemas. Los servicios de gestión se implementan como servicios estándares de X-ROAD y se ofrecen a través del servidor de seguridad central.
6.5.2.2. PROXY DE CONFIGURACIÓN.
El proxy de configuración implementa el protocolo de distribución de configuración administrada por la Agencia Nacional Digital. El proxy de configuración descarga la configuración, la almacena y la pone a disposición para su descarga. Por lo tanto, el proxy de configuración se puede utilizar para aumentar la disponibilidad del sistema mediante la creación de un origen de configuración adicional y reducir la carga en el servidor central.
6.5.2.3. SERVICIO ESTAMPA CRONOLÓGICA DE TIEMPO-TSA.
La entidad de sellado de tiempo emite estampas cronológicas de tiempo que certifican la existencia de elementos de datos en un determinado momento. La entidad de estampado de tiempo debe proveer el protocolo de sellado de tiempo.
Los servidores de seguridad utilizan el sellado de tiempo por lotes. Esto reduce la carga del servicio de estampa de tiempo. La carga no depende del número de mensajes intercambiados a través de la PDI, en su lugar depende del número de servidores de seguridad en el sistema.
6.5.2.4. ENTIDAD DE CERTIFICACIÓN DIGITAL.
La Entidad de Certificación (CA)(2) emite certificados digitales a los servidores de seguridad (certificados de autenticación) y a las entidades miembro de X-ROAD (certificados de firma). Todos los certificados se almacenan en los servidores de seguridad.
La CA debe distribuir la información de validez del certificado vía el protocolo OCSP, los servidores de seguridad guardan en caché las respuestas OCSP(3) para reducir la carga en el servicio OCSP y para aumentar la disponibilidad. La carga en el servicio OCSP depende del número de certificados emitidos.
6.5.2.5. SERVIDORES DE SEGURIDAD.
El Servidor de Seguridad se requiere para producir y consumir servicios a través de X-ROAD. Este, media las llamadas de servicio y las respuestas de servicio entre los sistemas de información de las entidades. El servidor de Seguridad encapsula los aspectos de seguridad involucrados Enel intercambio de datos: gestión de claves para la firma y autenticación, envío de mensajes a través de un canal seguro, creación del valor de prueba para mensajes con firmas digitales y sellado de tiempo. Para los sistemas de información que proveen o consumen servicios, el servidor de seguridad ofrece un protocolo de mensajes basado en REST y SOAP. El protocolo es el mismo para el cliente y el proveedor de servicios, lo que hace que el servidor de seguridad sea transparente para las aplicaciones.
El servidor de seguridad administra dos tipos de claves (certificados digitales). Las claves de autenticación se asignan a un servidor de seguridad y se utilizan para establecer canales de comunicación criptográficamente seguros con los otros servidores de seguridad. Las claves de firma se asignan a los clientes del servidor de seguridad y se usan para firmar los mensajes intercambiados.
El servidor de seguridad descarga y almacena en caché la configuración global actualizada y la información de validez del certificado. El almacenamiento en caché permite que el servidor de seguridad funcione incluso cuando las fuentes de información no están disponibles.
6.5.2.6. SISTEMA DE INFORMACIÓN.
El Sistema de información expone y/o consume servicios a través de X-ROAD y es propiedad de una entidad miembro de X-ROAD. X-ROAD admite el consumo y exposición de servicios REST y SOAP. Sin embargo, X-ROAD no proporciona conversiones automáticas entre diferentes tipos de mensajes y servicios.
Para un Sistema de información que consume servicios, el servidor de seguridad actúa como un punto de entrada a todos los servicios de X-ROAD. El consumidor puede descubrir miembros registrados de X-ROAD y sus servicios disponibles utilizando el protocolo de metadatos de X-ROAD.
Para un sistema de información que expone servicios y lo pone a disposición en X-ROAD, los servicios REST no requieren ningún cambio o intervención. De otra parte, los servicios SOAP deben implementar el protocolo de mensajes X-ROAD para SOAP. La descripción de los servicios REST se definen usando la especificación OpenAPI3 y superiores, y las descripciones de servicio de los servicios SOAP se definen usando WSDL.
6.5.2.7. PROTOCOLO DE MENSAJES X-ROAD.
Es utilizado por los sistemas de información de la entidad para comunicarse con el servidor de seguridad.
El protocolo es un protocolo de estilo RPC sincrónico, iniciado por el sistema de Información de la entidad que expone y consume servicios a través de X-ROAD.
El protocolo de mensajes se basa en SOAP o REST a través de HTTP (S) y agrega campos de encabezado adicionales para identificar el cliente de servicio y el servicio invocado.
6.5.2.8. PROTOCOLO DISTRIBUCIÓN DE LA CONFIGURACIÓN.
El protocolo de descarga de la configuración es un protocolo sincrónico que es ofrecido por el servidor central. Lo utilizan los clientes de configuración, como los servidores de seguridad y los proxys de configuración.
El protocolo se basa en la mensajería multiparte HTTP y MIME. La configuración está firmada digitalmente por el servidor central para protegerla contra modificaciones. Por lo general, la configuración consta de varias partes. El protocolo permite a los clientes de configuración comprobar si la configuración ha cambiado y la descarga de partes modificadas.
Los servidores de seguridad de la PDI mantienen una copia local de la configuración global, que actualizan periódicamente desde su respectivo origen de configuración. Esta configuración global almacenada en caché tiene un período de validez, los servidores de seguridad siguen estando totalmente operativos mientras la configuración global almacenada en caché sigue siendo válida.
6.5.2.9. PROTOCOLO DE TRANSPORTE DE MENSAJES.
El servidor de seguridad utiliza el protocolo de transporte de mensajes para intercambiar solicitudes de servicio y respuestas de servicio entre entidades. El protocolo es un protocolo de estilo RPC sincrónico iniciado por el servidor de seguridad del cliente de servicio.
El protocolo se basa en HTTPS y utiliza la autenticación TLS basada en certificados mutuos. Los mensajes SOAP o REST recibidos del cliente y el proveedor de servicios se ajustan en un mensaje MIME de varias partes junto con datos adicionales relacionados con la seguridad, como firmas y respuestas OCSP. Este protocolo (junto con el protocolo de mensajes) forma el núcleo del intercambio de datos.
6.5.2.10. PROTOCOLO METADATOS DE SERVICIO.
Los sistemas de información del cliente del servicio pueden utilizar el protocolo de metadatos del servicio X-ROAD para recopilar información sobre la instalación de X-ROAD, en particular, el protocolo puede ser utilizado para encontrar miembros de X-ROAD, servicios ofrecidos por estos miembros y WSDL descripciones de servicio.
El protocolo de metadatos de servicio se utiliza para la configuración del sistema de información de las entidades, por lo tanto, la disponibilidad, el rendimiento y la latencia de sus componentes de implementación no son críticos para el funcionamiento de X-ROAD.
6.5.2.11. DESCARGA DOCUMENTO FIRMADO.
El servicio de descarga de documentos firmados puede ser utilizado por los sistemas de información para descargar los contenedores firmados desde el registro de mensajes del servidor de seguridad. Además, el servicio proporciona un método de verificación para descargar la configuración global que se puede utilizar para validar los contenedores firmados.
El protocolo es un protocolo sincrónico de estilo RPC Iniciado por el sistema de información. El servicio se implementa como solicitudes HTTP (S) GET.
El protocolo Descarga documento firmado es utilizado por el sistema de información para descargar los datos almacenados en el servidor de seguridad y, por lo tanto, la disponibilidad, el rendimiento y la latencia de sus componentes de implementación no son críticos para el funcionamiento de X-ROAD
6.5.2.12. PROTOCOLO DE SERVICIOS DE ADMINISTRACIÓN.
Los servidores de seguridad hacen uso de los servicios de administración para realizar tareas de administración, como registrar un cliente de servidor de seguridad o eliminar un certificado de autenticación. El protocolo de servicio de administración es un protocolo sincrónico de estilo RPC que ofrece el servidor central.
Los servidores de seguridad utilizan el protocolo OCSP (Protocolo de comprobación del Estado de un Certificado En línea) que permite consultar la información de validez sobre los certificados de firma y autenticación.
El protocolo OCSP es un protocolo sincrónico que será ofrecido por una Entidad de Certificación Digital acreditada. Cada servidor de seguridad es responsable de descargar y almacenar en caché la información de validez sobre sus certificados. Las respuestas OCSP se envían a los otros servidores de seguridad como parte del Protocolo de transporte de mensajes. Esto garantiza que los servidores de seguridad no necesiten detectar el servicio OCSP utilizado por la otra parte.
Debido a que las respuestas OCSP se utilizan en el proceso de validación de certificados, el error del servicio OCSP deshabilita eficazmente el intercambio de mensajes de X-ROAD. Cuando las respuestas OCSP almacenadas en caché no se pueden actualizar, los servidores de seguridad no son capaces de comunicarse. Por lo tanto, la duración de las respuestas OCSP determina la cantidad máxima de tiempo que el servicio OCSP puede no estar disponible.
6.5.2.14. PROTOCOLO DE ESTAMPA CRONOLÓGICA DE TIEMPO-TSA.
Los servidores de seguridad utilizan el protocolo de Estampa de Tiempo (TSA) para garantizar integridad y autenticidad a largo plazo de los mensajes intercambiados. Los servidores de seguridad registran los logs todos los mensajes y sus firmas. Estos registros se marcan para crear evidencias a largo plazo. Es un protocolo sincrónico proporcionado por la Entidad Certificadora. Sin embargo, los servidores de seguridad tienen la capacidad de utilizar el protocolo de sellado de tiempo de forma asincrónica, mediante el sellado de tiempo por lotes. Esto se hace para desacoplar la disponibilidad del intercambio de mensajes con la disponibilidad de la autoridad certificadora, para disminuir la latencia del intercambio de mensajes y para reducir la carga en la autoridad de certificación en el servicio de sellado de tiempo.
6.6. VINCULACIÓN AL SERVICIO DE INTEROPERABILIDAD.
El Marco de Interoperabilidad proporciona la orientación necesaria a las entidades y en general todos aquellos que quieran intercambiar información, mediante un conjunto de lineamientos sobre cómo mejorar la gobernanza de las actividades relacionadas a la interoperabilidad, permitiendo establecer relaciones entre proveedores y consumidores de información y racionalizar los procesos que dan soporte a los trámites y servicios o cualquier servicio digital prestado por las entidades, de conformidad con el marco normativo vigente y con garantía de hacerlo en un entorno de confianza digital.
La siguiente gráfica muestra la metodología que se llevará a cabo para la instalación y configuración del Servidor de Seguridad de X-Road en los diferentes ambientes requeridos para cada entidad en su integración de la Plataforma de Interoperabilidad.

Figura 6 Metodología para la instalación y configuración de los ambientes requeridos para el servidos de seguridad
Por medio de la siguiente tabla se describen cada uno de los pasos, validaciones de la metodología.
| Ítem | Requisito | Explicación |
1 | Definir servidores X-ROAD | Previo a cualquier instalación del Servidor de Seguridad de X-ROAD, se deberá definir la disponibilidad y aprovisionamiento por parte de la entidad de: 4 servidores (Ambiente QA, ambiente preproducción, producción, producción en alta disponibilidad). Como caso excepcional y luego de haber validado la carga transaccional de los servicios de consumo y exposición, la entidad podría definir 3 servidores (Ambiente QA, ambiente preproducción y producción sin alta disponibilidad). Las características del sistema operativo base para cada uno de los servidores se describen más adelante. |
2 | Validación funcional previo a despliegue en servidor QA | Previo a la instalación, despliegue y configuración del Servidor de Seguridad X-Road en el ambiente de producción, QA o preproducción según corresponda, se valida: - Formato de pruebas de conectividad y configuración diligenciado. - Diseño funcional y técnico con la información de los subsistemas que harán parte del intercambio de información. Si cumple con los criterios de aceptación antes mencionados, se realiza la ejecución del ítem 4. De lo contrario, se deberá complementar por medio de la ejecución del ítem 3. |
| 3 | Completar definición funcional | Completar la información funcional, técnica contemplando la siguiente información: Contrato de servicios Definición de las variables: código miembro y subsistema del ecosistema X-ROAD. Si no se ha diligenciado el formato de conectividad por parte de la entidad, deberá completarlo haciendo uso de la plantilla compartida por el enlace. |
4 | Instalar/reconfigurar servidor de seguridad QA | Una vez validado el diseño funcional, técnico y el formato de conectividad, se deberá realizar la instalación de la versión Colombia del servidor de seguridad X-ROAD. En este ítem se deben realizar las siguientes tareas: 1. Instalación del servidor según la descripción en el punto 6.6.4 del presente documento. 2. Anclaje del servidor de seguridad al nodo central. 3. Configuración de los subsistemas definidos para el miembro del ecosistema. Si los pasos 1) y 2) ya se han realizado, se deberá entonces trabajar en el punto 3 únicamente. Luego de realizar los pasos antes mencionados, se deberán generar las siguientes evidencias: - Formato de pruebas de instalación y configuración X-ROAD en ambiente QA. - Formato de pruebas de integración de sistemas de información (aplica cuando el servicio es de exposición). Formato de pruebas integrales en ambiente de QA. |
5 | Validación previa al despliegue en Pre Producción | Esta validación revisa que los siguientes formatos estén completos: - Formato de pruebas de instalación y configuración X-ROAD en ambiente QA - Formato de pruebas de integración de sistemas de información (aplica cuando el servicio es de exposición) - Formato de pruebas integrales en ambiente de QA Adicionalmente, las pruebas integrales hayan sido ejecutadas de manera exitosa. Si la validación es satisfactoria, se realiza la instalación en ambiente pre-productivo (ítem 6). De lo contrario, se deberá volver a la tarea anterior (ítem 4) y completar los criterios que hagan falta. |
6 | Instalar/reconfigurar servidor de seguridad Pre Producción | Una vez validados los criterios de aceptación descritos en el ítem 5, se deberá realizar la instalación/configuración de la versión Colombia del servidor de seguridad X-ROAD. En este ítem se deben realizar las siguientes tareas: 1. Instalación del servidor según la descripción en el punto 6.6.4 del presente documento. 2. Anclaje del servidor de seguridad al nodo central pre productivo. 3. Configuración de los subsistemas definidos para el miembro del ecosistema, Si los pasos 1) y 2) ya se han realizado, se deberá entonces trabajar en el punto 3 únicamente. Luego de realizar los pasos antes mencionados, se deberán generar las siguientes evidencias: - Formato de pruebas de instalación y configuración X-ROAD en ambiente Preproducción. - Formato de pruebas de integración de sistemas de información (aplica cuando el servicio es de exposición). Formato de pruebas integrales en ambiente de Pre producción. |
7 | Validación previa al despliegue en Producción | Esta validación revisa que los siguientes formatos estén completos: - Formato de pruebas de instalación y configuración X-Road en ambiente Pre, si aplica - Formato de pruebas de integración de sistemas de información (aplica cuando el servicio es de exposición) - Formato de pruebas integrales en ambiente de Preproducción, si aplica. Si la validación es satisfactoria, se realiza la instalación/configuración en ambiente productivo (ítem 8). De lo contrario, se deberá volver a la tarea anterior (ítem 6) y completar los criterios que hagan falta. |
8 | Instalar/reconfigurar servidor de seguridad Producción | Una vez validados los criterios de aceptación descritos en el ítem 7, se deberá realizar la instalación/configuración de la versión Colombia del Servidor de Seguridad de X-Road. En este ítem se deben realizar las siguientes tareas: 1. Instalación del servidor según la descripción en el titulo 6.6.4 del presente documento. 2. Anclaje del Servidor de Seguridad al nodo central productivo. 3. Configuración de los subsistemas definidos para el miembro del ecosistema. Si los pasos 1) y 2) ya se han realizado, se deberá entonces trabajar en el punto 3 únicamente. Luego de realizar los pasos antes mencionados, se deberán generar las siguientes evidencias: - Formato de pruebas de instalación y configuración X-Road en ambiente Preproducción. Formato de pruebas de integración de sistemas de información (aplica cuando el servicio es de exposición). |
A continuación, se describen las características mínimas que deben tener los servidores de seguridad descritos en el punto 6.6.1 Metodología del presente documento para el ambiente de QA:
Tabla 2 Requerimientos mínimos para la integración en ambiente de QA
| Ítem | Requisito | Explicación |
| 1 | Sistema Operativo Ubuntu 18.04 Long-Term Support (LTS), 64 bits, Red Hat RHEL7 o Red Hat RHEL8. Nota: Los servidores de seguridad puede ser físicos o virtuales. | X-Road soporta únicamente estas versiones en sistemas operativos. |
| 2 | 1 CPU Intel o AMD o compatible de doble núcleo de 64 bits; El soporte del conjunto de instrucciones AES es altamente recomendado. | El hardware del servidor (placa base, CPU, tarjetas de interfaz de red, sistema de almacenamiento) debe ser compatible con RHEL7 o Ubuntu en general. |
| 3 | 4 GB de RAM. | Memoria RAM mínima requerida. de acuerdo con la transaccionalidad de la entidad pude aumentar la memoria RAM. |
| 4 | 20 GB de espacio libre en disco (partición del sistema operativo) 20-40 GB de espacio libre en disco (/var/partición); | Almacenamiento mínimo requerido. |
| 5 | Para la instalación del Servidor de Seguridad, se requiere que el servidor instalado tenga conectividad a Internet para acceder a los repositorios de instalación. | Acceso a repositorios de instalación. |
| 6 | Una tarjeta de interfaz de red de 1000 Mbps. | Red mínima requerida. |
| 7 | El Servidor de Seguridad puede estar separado de otras redes por un firewall y / o NAT y se deben permitir las conexiones necesarias hacia y desde el servidor de seguridad. La habilitación de los servicios auxiliares que son necesarios para el funcionamiento y la administración del sistema operativo (como DNS, NTP y SSH) se encuentran fuera del alcance de esta guía. Nota: Si el servidor de seguridad tiene una dirección IP privada, se debe crear un registro NAT correspondiente en el firewall. | Segmentación de Red y Seguridad. |
A continuación, las características para el ambiente Pre producción:
Tabla 3 Requerimientos mínimos para la integración en ambiente de Pre producción
| Ítem | Requisito | Explicación |
| 1 | Sistema Operativo Ubuntu 18.04 Long-Term Support (LTS), 64 bits, Red Hat RHEL7 o Red Hat RHEL8. Nota: Los servidores de seguridad puede ser físicos o virtuales. | X-Road soporta únicamente estas versiones en sistemas operativos. |
| 2 | 2 CPU Intel o AMD o compatible de doble núcleo de 64 bits; El soporte del conjunto de instrucciones AES es altamente recomendado. | El hardware del servidor (placa base, CPU, tarjetas de interfaz de red, sistema de almacenamiento) debe ser compatible con RHEL7 o Ubuntu en general. |
| 3 | 6 GB de RAM | Memoria RAM mínima requerida. de acuerdo con la transaccionalidad de la entidad pude aumentar la memoria RAM. |
| 4 | 20 GB de espacio libre en disco (partición del sistema operativo) 20-40 GB de espacio libre en disco (/var/partición); | Almacenamiento mínimo requerido. |
| 5 | Para la instalación del Servidor de Seguridad, se requiere que el servidor instalado tenga conectividad a Internet para acceder a los repositorios de instalación. | Acceso a repositorios de instalación. |
| 6 | Una tarjeta de interfaz de red de 1000 Mbps. | Red mínima requerida. |
| 7 | El Servidor de Seguridad puede estar separado de otras redes por un firewall y / o NAT y se deben permitir las conexiones necesarias hacia y desde el servidor de seguridad. La habilitación de los servicios auxiliares que son necesarios para el funcionamiento y la administración del sistema operativo (como DNS, NTP y SSH) se encuentran fuera del alcance de esta guía. Nota: Si el servidor de seguridad tiene una dirección IP privada, se debe crear un registro NAT correspondiente en el firewall. | Segmentación de Red y Seguridad. |
Por medio de la siguiente tabla se describen los requerimientos en el ambiente productivo:
Tabla 4 Requerimientos mínimos para la integración en ambiente de Producción
| Ítem | Requisito | Explicación |
| 1 | Sistema Operativo Ubuntu 18.04 Long-Term Support (LTS), 64 bits, Red Hat RHEL7 o Red Hat RHEL8. Nota: Los servidores de seguridad puede ser físicos o virtuales. | X-Road soporta únicamente estas versiones en sistemas operativos. |
| 2 | 4 CPU Intel o AMD o compatible de doble núcleo de 64 bits; El soporte del conjunto de instrucciones AES es altamente recomendado. | El hardware del servidor (placa base, CPU, tarjetas de interfaz de red, sistema de almacenamiento) debe ser compatible con RHEL7 o Ubuntu en general. |
| 3 | 16 GB de RAM | Memoria RAM mínima requerida. de acuerdo con la transaccionalidad de la entidad pude aumentar la memoria RAM. |
| 4 | 20 GB de espacio libre en disco (partición del sistema operativo) 20-40 GB de espacio libre en disco (/var/partición); | Almacenamiento mínimo requerido. |
| 5 | Para la instalación del Servidor de Seguridad, se requiere que el servidor instalado tenga conectividad a Internet para acceder a los repositorios de instalación. | Acceso a repositorios de instalación. |
| 6 | Una tarjeta de interfaz de red de 1000 Mbps. | Red mínima requerida. |
| 7 | El Servidor de Seguridad puede estar separado de otras redes por un firewall y / o NAT y se deben permitir las conexiones necesarias hacia y desde el servidor de seguridad. La habilitación de los servicios auxiliares que son necesarios para el funcionamiento y la administración del sistema operativo (como DNS, NTP y SSH) se encuentran fuera del alcance de esta guía. Nota: Si el servidor de seguridad tiene una dirección IP privada, se debe crear un registro NAT correspondiente en el firewall. | Segmentación de Red y Seguridad. |
| 8 | Alta disponibilidad | Hacer uso de un balanceador y método Round-robin como recomendado. |
NOTA: Los recursos establecidos en ambiente productivo podrán ser cambiados según el diseño técnico de la solución. Se deberá tener en cuenta la influencia de variables como:
I. El volumen de datos intercambiados.
II. La demanda de uso en el consumo y exposición de servicios (concurrencia).
III. Cantidad de servicios de intercambio de información expuestos o consumidos, entre otros.
6.6.3. RIESGOS DE NO CONTAR CON LOS AMBIENTES DEFINIDOS DE X-ROAD.
A continuación, se listan los riesgos que se materializarían al no contar con los tres ambientes (QA, Pre y Producción) antes mencionados:
- Cada ambiente de X-ROAD tiene variables diferentes de instancia, miembro clase, código de miembro, subsistemas que se deberán garantizar en las configuraciones de adaptadores/transformadores en cada ambiente. El hacer esta configuración y pruebas en QA y luego en ambiente productivo, sin una transición gradual, generará posibles inconsistencias/errores en producción ya haciendo uso de certificados, servicio OCSP, servicio TSA oficiales. Se tendría un uso no eficiente de los recursos.
- Desarrollar los componentes de integración (buses, APIs, adaptadores, demás), en ambientes productivos directamente, no es recomendado bajo ningún estándar de buenas prácticas. Esto genera entregas sin calidad, inconsistencia en los datos, logs de evidencias innecesarias, errores en el intercambio, uso de datos productivos en transacciones no oficiales.
- Desarrollar, probar o ajustar servicios en un ambiente productivo resultará en la no prestación del servicio en cierto momento, debido a los diferentes despliegues, modificaciones que se deberán hacer en ambientes productivos.
- Las entidades pueden tener ambientes de Desarrollo, QA, Pre producción y Producción para sus sistemas de información. De llegar a realizar despliegues internos apuntando a un único Servidor de Seguridad, sin garantizar la validación de las diferentes variables de los ecosistemas QA, Pre de X-ROAD, se convertiría a dicho Servidor de Seguridad en un único punto de acceso a todos los ambientes. Este escenario generaría riesgos en seguridad y operación para los diferentes ambientes de los sistemas de información internos.
- Una vez existan servicios operando, no será posible realizar reinstalaciones en el servidor. De lo contrario se afectaría la operación. No se podría utilizar este ambiente para reinstalaciones de QA o Pre producción y próximas integraciones.
- Cuando una entidad no tiene servicios operando, enfrentarse a la reinstalación del Servidor de Seguridad sería la única opción para garantizar ambientes. De cara a migrar de QA a PRE debería reinstalarse el servidor de QA o PRE pero esto generaría un desgaste operativo no recomendado, inconsistencias en el Nodo Central de X-Road, entregas sin calidad, reprocesos operativos, costos altos de mantenibilidad, no escalabilidad para realizar futuras integraciones.
- En el Nodo Central, en el ambiente productivo de la AND, se tendrían miembros, subsistemas que son de ambiente QA y/o Pre, y no los productivos. Se tendría un ambiente productivo en Nodo Central para una misma entidad con diferentes miembros, subsistemas. Según las buenas prácticas establecidas para el ecosistema de X-ROAD, esto generará inconsistencias en la validez jurídica, errores en el monitoreo, datos sin calidad en los catálogos de servicios, entre otros.
6.6.4. PROCESO DE INSTALACIÓN Y CONFIGURACIÓN DE X-ROAD.
Para la instalación del servidor de seguridad la entidad deberá configurar los siguientes requerimientos:
Los servidores de seguridad se comunican entre sí utilizando servicios REST y SOAP. Los servicios REST no requieren ajustes para ser implementados. Por el contrario, los servicios SOAP requieren de ajustes en sus cabeceras para cumplir con el protocolo de mensajes X-Road para SOAP. A su vez, cada servidor de seguridad establece comunicación directa con los servicios de confianza (CA y Autoridad de Estampa de Tiempo).
Actualmente, los servidores de seguridad se instalan en el Sistema Operativo Linux Ubuntu 18.04 y Red Hat, y la comunicación entre ellos se lleva a cabo a través de los Puertos 80, 443 y 5500. Varios servidores de X-Road se pueden instalar en una misma máquina a través de contenedores o máquinas virtuales, por ejemplo, para ambientes de prueba, sin embargo, se debe considerar el impacto en el rendimiento.
A continuación, se relacionan los manuales técnicos de instalación y configuración de los servidores de seguridad:
- Manual de instalación de servidor de seguridad de X-Road 6.25 en Ubuntu18.04.
Nombre del archivo: Instalación X-Road 6.25 servidor de seguridad entidades Ubuntu18.04. Haga clic aquí para acceder al documento (Ambiente QA)
- Manual de instalación y configuración de X-Road 6.25 en Red Hat 7.
Nombre del archivo: Instalación y Configuración de X-Road 6.25 servidor de seguridad Red Hat 7.
Haga clic aquí para acceder al documento (Ambiente QA)
- Manual de instalación y configuración de X-Road 6.25 en Red Hat 8.
Nombre del archivo: Instalación y configuración de X-Road 6.25 servidor de seguridad Red Hat 8.
Haga clic aquí para acceder al documento (ambiente QA)
- Manual de Usuario X-Road 6.25
Haga clic aquí para acceder al documento (ambiente QA)
6.6.5. CARACTERÍSTICAS DE LOS CERTIFICADOS.
El Organismo Nacional de Acreditación de Colombia - ONAC acredita la confiabilidad de las Entidades de Certificación Digital. Los certificados se caracterizan por tener vigencia y estar firmados usando el algoritmo de firma con la función hash SHA-256 y el sistema criptográfico de llave pública RSA. En Colombia las CAs acreditadas se pueden consultar en el Directorio Oficial del Organismo de Evaluación de la Conformidad (ONAC, 2020). Sólo se reconocerán certificaciones emitidas por las entidades autorizadas por la ONAC.
La Agencia Nacional Digital registra en el servidor central tantas entidades de certificación como hayan autorizadas en el entorno nacional. El servidor central supervisa cuáles son las autoridades de confianza de certificados. El servidor que consume el servicio debe firmar cada petición. El servidor que ofrece el servicio recibe la petición y verifica la autenticidad.
Los servidores de seguridad deben configurar un OCSP Responder y proveer a la Agencia Nacional Digital la dirección del OCSP. También se debe configurar un certificado de estampa de tiempo. Para el caso de las Entidades de Certificación Digital acreditadas en Colombia, estas tienen una subordinación, por lo cual es necesario configurar el servicio OSCP subordinado. El subordinado genera dos certificados: Uno de autenticación digital y uno de firma digital. Las peticiones se firman con el certificado de firma digital.
Para realizar la conexión de los servidores de seguridad de las entidades públicas y sus servicios al ecosistema de producción de X-Road, la Agencia Nacional Digital a través de la Entidad de Certificación Digital entregará un certificado de autenticación y un certificado de firma para que estos sean importados en el servidor de seguridad al momento de la configuración.
La Entidad de Certificación Digital dispondrá de 2 portales web para que la entidad pueda realizar la solicitud de los certificados y realizar la solicitud de firma de los certificados.
El proceso general de la solicitud de certificados se describe a continuación:

Figura 7 Proceso de solicitud de certificados
Registro de persona: el CIO, director o jefe del área de tecnologías de la información de la entidad pública deberá hacer el registro y la solicitud de los certificados digitales en el portal de la Entidad de Certificación Digital.
Selección de tipo de certificado digital: El producto que se debe seleccionar es el tipo de certificado perteneciente a empresa.
Liquidación: Los certificados digitales son entregados a la entidad pública sin ningún costo. En este paso la entidad deberá seleccionar el paquete “Convenio AND – perteneciente a empresa”.
Datos de la persona: el CIO, director o jefe del área de tecnologías de la información deberá diligenciar un formulario con datos de la entidad y personales.
Validación de identidad: el CIO, director o jefe del área de tecnologías de la información deberá cargar los documentos que acrediten la relación laboral con la entidad.
Activación: La entidad de certificación digital revisará y aprobará la solicitud.
Notificación: el CIO, director o jefe del área de tecnologías de la información recibirá una notificación al correo electrónico registrado con el estado de la solicitud.
Para detallar el proceso, consultar el manual de usuario de solicitud de certificado digital anexo a la presente guía.
El proceso general para la solicitud de la firma de los certificados digitales que se generan desde el servidor de seguridad es el siguiente:

Figura 8 Proceso de firma de certificados
Inicio de sesión: el CIO, director o jefe del área de tecnologías de la información deberá ingresar las credenciales creadas en el proceso anterior.
Buscar solicitud: Ingresar y buscar el ID de la solicitud enviado al correo electrónico registrado.
Generar certificados: Generar desde el Servidor de Seguridad en formato. PEM las solicitudes de firma de los certificados y cargarlos en el portal. En la siguiente sección se detallará el proceso de generación de los certificados.
Solicitudes finalizadas: Buscar en la opción de solicitudes finalizadas y descargar los certificados firmados por la autoridad de certificación digital. La entidad deberá almacenar estos certificados de manera segura de acuerdo con su política de seguridad y privacidad de la información.
Cerrar Sesión: Salir del portal de firma de certificados de la entidad de certificación digital.
6.6.7. PROCESO DE SOLICITUD DE CERTIFICADOS DIGITALES PARA ENTIDADES PRIVADAS.
Para realizar la conexión de los servidores de seguridad de entidades privadas y sus servicios al ecosistema de producción de X-Road, la Entidad Privada deberá adquirir un certificado de autenticación digital y un certificado de firma a una de las Entidades de Certificación Digital con acreditación vigente del Organismo Nacional de Acreditación Nacional - ONAC, para que estos sean importados en el servidor de seguridad al momento de la configuración.
La Entidad de Certificación Digital dispondrá de un mecanismo para que la entidad privada pueda realizar la solicitud de los certificados y la solicitud de firma de los certificados.
El proceso general de la solicitud de certificados que se describe a continuación es un ejemplo del proceso, este puede diferir dependiendo de las Entidades de Certificación Digital:

Figura 9 Proceso de solicitud de certificados privados
Registro de persona: El representante legal de la entidad privada o quien haga sus veces deberá hacer el registro y la solicitud de los certificados digitales en el portal de la Entidad de Certificación Digital.
Selección de tipo de certificado digital: El producto que se debe seleccionar es el tipo de certificado perteneciente a persona jurídica.
Datos de la persona: El representante legal de la entidad privada o quien haga sus veces deberá diligenciar un formulario con datos del Prestador Privado y personales.
Validación de identidad: El representante legal de la entidad privada o quien haga sus veces deberá cargar los documentos que acrediten la relación laboral con el Prestador privado.
Activación: La Entidad de Certificación Digital revisará y aprobará la solicitud.
Notificación: El CIO, director o jefe del área de tecnologías de la información recibirá una notificación al correo electrónico registrado con el estado de la solicitud.
El proceso general para la solicitud de la firma de los certificados digitales que se generan desde el servidor de seguridad es el siguiente.

Figura 10 Proceso de firma de certificados privados
Inicio de sesión: El representante legal de la entidad privada o quien haga sus veces deberá ingresar las credenciales creadas en el proceso anterior.
Buscar solicitud: Ingresar y buscar el ID de la solicitud enviado al correo electrónico registrado.
Generar certificados: Generar desde el Servidor de Seguridad en formato (.PEM) las solicitudes de firma de los certificados y proceder a firmarlos a través de la entidad certificadora correspondiente. En la siguiente sección se detallará el proceso de generación de los certificados.
Solicitudes finalizadas: Buscar en la opción de solicitudes finalizadas y descargar los certificados firmados por la Entidad de Certificación Digital. La entidad deberá almacenar estos certificados de manera segura de acuerdo con su política de seguridad y privacidad de la información.
Cerrar Sesión: Salir del portal de firma de certificados de la Autoridad de Certificación Digital.
6.6.8. CONDICIONES TÉCNICAS DE LOS CERTIFICADOS QUE DEBEN PROPORCIONAR LAS ENTIDADES PRIVADAS.
Si bien las entidades públicas reciben los certificados de manera gratuita por parte de la Agencia Nacional Digital a través de la Entidad de Certificación Digital, en el caso de las entidades privadas no sucede lo mismo y deberán entregar a la Agencia Nacional Digital la siguiente configuración: Certificados de autenticación digital y firma, URL, Autoridad de Estampa de Tiempo y OCSP, con el propósito de realizar las respectivas configuraciones a nivel central.
Los certificados CA, deberán cumplir con las siguientes especificaciones técnicas:
1. Los certificados emitidos deben permitir la compatibilidad e integración con el sistema X-Road para el intercambio de información con la versión 6.25 Colombia.
2. Estructura del certificado de la CA-Subordinada:
a. La estructura del certificado subordinado se genera a partir de certificado Raíz la Entidad de Certificación Digital.
b. Algoritmo de firma: SHA256.
c. Uso de Claves: contener el uso de firma de certificados y firma de lista de revocación de certificados.
d. Usos Mejorados: contener el uso de firma de OCSP.
3. Estructura de los certificados de firma y autenticación digital.
Los certificados de firma y autenticación digital emitidos son firmados por la Subordinada de la Entidad de Certificación Digital, las solicitudes de estos certificados se generan desde los servidores de seguridad de X-Road bajo la extensión (.PEM) y bajo el formato X509 para dos (2) usos: Firma y Autenticación de Servidores de seguridad.
Al recibir la petición, la Entidad de Certificación Digital, construye un certificado X.509 con base en el nombre y la llave pública que está en la petición del certificado y datos propios del mismo con extensión (.CRT).
Los certificados de firma digital de persona jurídica deben tener las siguientes características:
Emitido por: Certificado subordinado de la Entidad de Certificación Digital.
1. Algoritmo de firma: SHA256.
2. Uso de Claves: Sin repudio
3. Acceso a información de autoridad:
a. Método de acceso=Protocolo de estado de certificado en línea (1.3.6.1.5.5.7.48.1)
b. Nombre alternativo: URL=https:// Url del servicio para OCSP
c. Método de acceso=Emisor de la entidad de certificación (1.3.6.1.5.5.7.48.2)
d. Nombre alternativo: URL=https:// Url nombre alternativo
La Entidad de Certificación Digital debe estar acreditada por el Organismo Nacional de Acreditación de Colombia – ONAC, dando cumplimiento al artículo 30 de la Ley 527 de 1999, modificado mediante el artículo 161 del Decreto Ley 019 de 2012, en las siguientes actividades:
a. Emitir certificados en relación con las firmas electrónicas o digitales de personas naturales o jurídicas.
b. Emitir certificados sobre la verificación respecto de la alteración entre el envío y recepción del mensaje de datos y de documentos electrónicos transferibles.
c. Ofrecer o facilitar los servicios de registro y estampado cronológico en la generación, transmisión y recepción de mensajes de datos.
El servicio de Estampa Cronológica de Tiempo debe cumplir las siguientes características:
1. El servicio de Estampa cronológica de tiempo debe permitir la compatibilidad e integración con el sistema X-Road versión 6.25 Colombia para el intercambio de información.
2. Prestar el Servicio de Estampado Cronológico (Timestamping) como mecanismo on-line que permite demostrar que una serie de datos han existido y no han sido alterados desde un instante específico en el tiempo. La implementación debe cumplir con el protocolo definido en la norma RFC 3161 “Internet X.509 Public Key Infrastructure Time-Stamp Protocol (TSP)” o posteriores.
3. El servicio no deberá leer el contenido de los mensajes de datos para estampar la transacción.
4. La Autoridad de Certificación mantendrá un registro de las estampas emitidas para su futura verificación.
5. El servicio de estampa cronológica deberá soportar un rendimiento de mínimo 1000 transacciones criptográficas por segundo de las operaciones de firma.
6. Una solicitud Autoridad de Estampa de Tiempo que utiliza el método POST se construye de la siguiente manera: El encabezado Content-Type tiene el valor “application/timestamp-query”, mientras que el cuerpo del mensaje es el valor binario Time-Stamp Request Message.
7. Una respuesta Autoridad de Estampa de Tiempo basada en HTTP se compone del valor binario de la codificación del Time-Stamp Response Message. El encabezado Content-Type tiene el valor “application/timestamp-reply”.
URL: url del servicio de Autoridad de Estampa de Tiempo
Método: Post
Parámetro: Header = Content – Type (application/timestamp-query)
Body = TimeStampRequest
Returns: Header = Content – Type (application/timestamp-reply)
Body = TimeStampResponse.
8. El servicio de Autoridad de Estampa de Tiempo debe ser provisto haciendo uso de las librerías criptográficas Bouncy Castle (OpenSource), bajo el RFC 3161. La solicitud (request) al servicio de Autoridad de Estampa de Tiempo se realiza haciendo uso del algoritmo de cifrado 2.16.840.1.101.3.4.2.3 de la librería BouncyCastle correspondiente al algoritmo SHA512. El response del servicio se realiza haciendo uso del algoritmo de cifrado 1.3.14.3.2.26, el cual corresponde al algoritmo SHA1.
9. La entidad privada deberá en conjunto con la entidad certificadora que presta el servicio de Autoridad de Estampa de Tiempo, llevar el control / filtro de consumo de las estampas, utilizando los mecanismos que considere adecuados.
El protocolo de comprobación del estado de un certificado en línea debe cumplir las siguientes características:
1. El protocolo de comprobación del estado de un certificado en línea debe permitir la compatibilidad e integración con el sistema X-Road para el intercambio de información.
2. Integrar a la plataforma de X-Road el servicio de OCSP que permita por medio de una URL verificar el estado de los certificados vigentes o revocados dando pleno cumplimiento al RFC 6960 - X.509 Internet Public Key Infrastructure Online Certificate Status Protocol – OCSP.
3. Una solicitud OCSP que utiliza el método POST y se debe construir de la siguiente manera: El encabezado Content-Type tiene el valor "application/ocsp-request", mientras que el cuerpo del mensaje es el valor binario de la OCSPRequest.
4. Una respuesta OCSP basada en HTTP se debe componer del valor binario de la codificación del OCSPResponse. El encabezado Content-Type tiene el valor "aplicación/ocsp-response" este encabezado especifica la longitud de la respuesta.
URL: Url del servicio de OCSP
Método: Post
Parámetro: Header = Content-Type (application/ocsp-request)
Body = {
TBSRequest
}
Respuesta: Header = Content-Type (application/ocsp-response)
Body = {
OCSPResponseStatus,
OCSPCertificado
}
La validez del certificado debe poder verificarse cada 50 minutos contra el servicio de OCSP expuesto por la Entidad de Certificación Digital. En la respuesta de este servicio se debe establecer el parámetro NextUpdate en 50 minutos.
El servicio de OCSP debe ser provisto haciendo uso de las librerías criptográficas Bouncy Castle, bajo el RFC 6960. La solicitud (request) al servicio de OCSP se realiza haciendo uso del algoritmo 1.3.14.3.2.26 de BouncyCastle, el cual equivale al algoritmo SHA1. El response del servicio OCSP se realiza haciendo uso del algoritmo 1.2.840.113549.1.1.5 corresponde al algoritmo SHA1 con RSA de la librería BouncyCastle para la verificación de la firma del servicio OCSP.
6.7. INTERVENCIÓN DE LOS SERVICIOS Y ADAPTADOR DE TRANSFORMACIÓN DE SERVICIOS.
El marco de interoperabilidad describe una arquitectura de referencia orientada a la integración de servicios de exposición o consumo en la plataforma de interoperabilidad. Los servicios que se exponen o consumen a través de X-Road pueden requerir de ajustes (intervención) en sus cabeceras.
Para la intervención de los servicios se debe tener en cuenta si la entidad va a exponer y/o consumir servicios. Nativamente la Plataforma de Interoperabilidad soporta tecnología REST y protocolo SOAP. Los servicios Web en tecnología REST no requieren la intervención cuando estos son de exposición.

Figura 11 Arquitectura de referencia con Adaptador de Transformación de Servicio
La arquitectura ilustrada muestra el componente de soluciones integradas para interoperabilidad (Adaptador) como un componente con la capacidad de:
- Orquestar los servicios de consumo y exposición.
- Transformar servicios de consumo y exposición.
- Brindar seguridad en el consumo y exposición de servicios.
- Virtualizar datos.
Este componente servirá para agregar los encabezados que se requieren en los servicios Web sin necesidad de intervenir estos directamente en su estructura. Este puede ser implementado por diferentes medios como, por ejemplo: un Bus de servicios (ESB Enterprise Service Bus), o un API y es opcional para las entidades dependiendo de la arquitectura interna.
Los encabezados deben tener una estructura y un espacio de nombres correctos, es por esto que los servicios SOAP y REST (consumo) tienen que ser intervenidos para que los siguientes campos obligatorios de X-Road sean agregados como se describe a continuación:
- Client: campo que identifica al cliente que inició la solicitud, que se describe con los siguientes elementos
- XRoadInstance.
- MemberClass.
- MemberCode
- SubsystemCode.
- Service: es el campo que especifica el servicio de datos que se utilizará. Además de agregar los elementos descriptivos del campo < client > se adicionan los siguientes elementos
- (xRoadInstance, memberClass, memberCode y subsystemCode).
- ServiceCode.
- ServiceVersion (Opcional).
El Adaptador de Transformación de servicios es un componente de software que permite a la entidad exponer y consumir servicios web REST y SOAP a través de X-Road. Sirve como componente de soluciones integradas descrito en la sección anterior y cuenta con las siguientes características:
1. Usabilidad. Reducción de tiempo en la configuración de un servicio. Implementa el protocolo X-Road message protocol al interior del componente. Aunque se puede utilizar un bus de servicios directamente, configurar un bus de servicios para X-ROAD es desgastante, especialmente en SOAP. El Adaptador es fácil de parametrizar, tiene la capacidad de hallar y listar automáticamente los subsistemas de los servidores de seguridad. El Adaptador ahorra a una entidad el trabajo de adición de las cabeceras requeridas por X-Road en los servicios web, lo cual es especialmente útil en el caso de servicios Web que ya han sido creados, particularmente en SOAP, evitando que los servicios existentes en una entidad tengan que ser modificados. Este beneficio no puede ser logrado por ningún bus de servicios por sí solo.
2. Permite desacoplar la transformación de servicios web de los sistemas de información misionales de las entidades.
3. Encolamiento de peticiones.
4. Minimización de errores. Validación de caracteres en la configuración de parámetros.
5. Configurar políticas de acceso al servicio por horarios y número de peticiones.
6. Gestión de servicios y registro de consumos: Ofrece la flexibilidad de gestionar los diferentes servicios web de consumo y exposición que se integrarán a X-Road. Permite registrar los consumos en base de datos o en archivo plano.
7. Bajo costo de implementación y mantenibilidad de servicios web sobre X-Road para las entidades.
El siguiente diagrama describe de manera general los componentes del transformador de servicios.

Figura 12 Diagrama de despliegue del Adaptador de integración
Cada uno de los elementos del diagrama se describe en la siguiente tabla:
Tabla 5 Descripción de componentes adaptador de integración
| Nombre componente | Descripción |
| Adaptador de Transformación de Servicios | Conjunto de componentes encargados de intervenir los servicios Web de exposición o consumo para habilitar su compatibilidad con X-Road. Comprende un servidor de aplicaciones Java (WildFly), los aplicativos encargados de configurar el bus de servicios, y el bus de servicios WSO2. |
| Aplicación de configuración | Componente MVC que implementa la aplicación web para la configuración y administración del componente de transformación de servicios. El usuario administrador interactúa únicamente con este componente por medio del navegador. Este componente se integra con los siguientes componentes a través de los siguientes mecanismos: - Base de datos postgresql: JDBC-JPS/Hibernate. - Lógica de negocio: Archivos de mediación XML. |
| Aplicación de persistencia | Componente desarrollado en Java para registrar en base de datos o archivo plano de los consumos realizados a través de X-Road (queries) en los servicios intervenidos. |
| Lógica de negocio | Componente basado en el bus de servicios WSO2 que implementa el back-end de la lógica de negocio del componente de transformación de servicios. Dentro de este componente se implementa el protocolo X-Road message protocol para REST y SOAP. |
| Persistencia | Base de datos postgresql: Base de datos que almacena la configuración (nombre, url, tipo de servicios web) del adaptador. Archivo plano: De manera alternativa la información se puede almacenar en un archivo plano en el disco donde se encuentra instalado el Adaptador. |
| Sistema de Información | Aplicación perteneciente a la entidad donde se exponen o consumen los servicios Web. |
| PC Usuario administrador | Cliente que se conecta al Adaptador o al Servidor de Seguridad para procesos de configuración o administración. |
| Servidor de Seguridad X-Road | Servidor de Seguridad de la entidad que conectará con la Plataforma de Interoperabilidad. |
Se recomienda realizar el despliegue del componente de transformación de servicios en un servidor diferente al servidor utilizado para la instalación del Servidor de Seguridad de X-Road por las siguientes razones:
- Mantener la capacidad y disponibilidad del servidor de seguridad de X-Road.
- Mantener la capacidad y disponibilidad de cada uno de los componentes del adaptador.
- Evitar los recursos compartidos entre ambos componentes a nivel de bases de datos.
La siguiente tabla describe las características mínimas del servidor en donde se recomienda desplegar el componente de transformación.
Tabla 6. Requerimientos del componente Adaptador de transformación.
| Ítem | Requisito | Explicación |
| 1 | Procesador Dual-core Xeon/Opteron de 4 GHz o superior. | Capacidad de procesamiento mínima. Recomendable 4 núcleos. |
| 2 | 8 GB de RAM. | Memoria RAM mínima requerida. Recomendable 16 GB. |
3 | 10 GB de espacio libre en disco. | Almacenamiento mínimo requerido. El espacio se deberá escalar de acuerdo con la estimación de consumo de la entidad y la decisión de almacenamiento en el archivo o base de datos. |
| 4 | Una tarjeta de interfaz de red de 1000 Mbps. | Red mínima requerida. |
Puertos requeridos
| 5 | http://IP_ADAPTADOR:8080/AdapterXRoad-web/ | Puerto del componente Adaptador. |
| 6 | http://IP_ADAPTADOR:8280/SERVICIO / | Servicios creados en el Wso2. |
| 7 | http://IP_ADAPTER_API:8080/AdapterApi | Puerto del Componente AdapterApi. |
| 8 | https://IP_WSO2:9443/carbon | Administración de Wso2. |
Software
| 9 | Sistema operativo | La solución es multiplataforma. No aplica |
| 10 | Componentes de software adicionales | Java 1.8 |
Para más detalles del Adaptador de integración, por favor consulte los documentos:
- Manual de Instalación del Adaptador de Consumo y Exposición de Servicios de X-Road 6.25. Esta guía cuenta con versiones para Ubuntu, Red Hat 7 y Red Hat 8.
- Manual de Configuración del Adaptador de Consumo y Exposición de Servicios de X-Road 6.25.
Para la vinculación oficial de entidades al Servicio Ciudadano Digital de Interoperabilidad, se debe suscribir entre la entidad y la Agencia Nacional Digital un acuerdo de entendimiento que describe el objeto y los compromisos de las partes en la integración y la compartición de la información con las demás entidades públicas dentro de la plataforma de interoperabilidad con el propósito de facilitar el ejercicio de sus funciones constitucionales y legales.
Una vez finalizado la integración de la entidad a la plataforma de interoperabilidad PDI, la decisión de que este pase a etapa de producción está en manos de la entidad, para ello se recomienda tener en cuenta lo siguiente:
El servicio de intercambio de información y los elementos de datos de la entidad debe estar certificada en nivel tres (3) de lenguaje común de intercambio
La entidad comprende el marco de interoperabilidad para gobierno digital el cual se fundamenta en un modelo de madurez basado en aspectos legales, técnicos y organizacionales que permite el desarrollo progresivo de los servicios de intercambio de información al interior de las entidades, estos dominios son:
Dominio Político – legal: Consiste en garantizar que las entidades públicas realizan el intercambio de información ajustado al marco jurídico vigente, las políticas y estrategias pueden trabajar juntas y no se obstaculiza o impide la interoperabilidad.
Dominio Organizacional: se refiere al modo en que las misiones, políticas, procesos y expectativas interactúan con aquellos de otras entidades para alcanzar las metas adoptadas de común acuerdo y mutuamente beneficiosas, a través del intercambio de información
Dominio Semántico: permite garantizar que, en el momento de intercambiar datos, el significado de la información sea exacto y el mismo para todas las partes interesadas. De igual manera, permite que las entidades del Estado colombiano puedan estandarizar, gestionar y administrar su información
Dominio Técnico: hace referencia a las aplicaciones e infraestructuras que conectan sistemas de información, a través de los servicios de intercambio de información. Incluye aspectos como especificaciones de interfaz, protocolos de interconexión, servicios de integración de datos, presentación e intercambio de datos y protocolos de comunicación seguros.
7. PROCESO DE VINCULACIÓN AL SERVICIO DE AUTENTICACIÓN DIGITAL.
El Servicio de Autenticación Digital tiene como objetivo verificar los atributos digitales de una persona cuando se adelanten trámites y servicios a través de medios digitales, afirmando que dicha persona es quien dice ser. El servicio permite generar un ambiente que habilita a los ciudadanos su acceso a los trámites y servicios de entidades públicas y privadas por medios electrónicos, con plenas garantías de confianza y seguridad.
Para la prestación del servicio de autenticación digital se deberán atender las disposiciones sobre firma electrónica y digital contenidas en la Ley 527 de 1999 Y sus normas reglamentarias, o las normas que la modifiquen, deroguen o subroguen.
Para el acceso a este servicio las entidades deben identificar y determinar el riesgo y grado de confianza requerido para sus procesos, y de esta forma elegir el mecanismo de autenticación más acorde a la necesidad, el servicio de autenticación brinda cuatro mecanismos de autenticación clasificados según la confianza y garantía que ofrecen del más bajo al más alto.
Inicialmente, para el acceso a este servicio las entidades deben identificar y determinar el grado de confianza requerido para los procesos:
- Bajo: Ofrece un nivel de confianza mínimo en el proceso de Autenticación Digital. Se emplea cuando el riesgo que conlleva una autentificación errónea es mínimo. Para este nivel las credenciales de usuario estarán asociadas al correo electrónico del usuario, una contraseña de acuerdo con el estándar NIST SP 800-63B de un solo factor OTP.
- Medio: Ofrece cierto nivel de confianza en el proceso de Autenticación Digital. Se emplea cuando el riesgo que conlleva una autentificación errónea es moderado. Para este nivel las credenciales de usuario estarán asociadas al ID del usuario, datos obtenidos en la identificación, correo electrónico, teléfono, dirección, una contraseña de acuerdo con el estándar NIST SP 800-63B de un solo factor OTP, preguntas y respuestas reto, mecanismos de factor múltiple de autenticación de acuerdo con el estándar NIST SP 800-63B Multi-Factor Cryptographic Software y NIST SP 800-63B Multi-Factor.
- Alto: Ofrece una gran confianza en el proceso de Autenticación Digital. Se emplea cuando el riesgo que conlleva una autentificación errónea implica un riesgo considerable. Para este nivel las credenciales de usuario estarán asociadas al uso de certificados digitales.
- Muy alto: Ofrece más confianza en el proceso de Autenticación Digital. Se emplea cuando el riesgo que conlleva una autentificación errónea implica un riesgo muy elevado. Para este nivel las credenciales de usuario estarán asociadas al uso a los mecanismos que disponga la Registraduría Nacional del Estado Civil en el marco de sus funciones.
En caso de los ciudadanos colombianos, la siguiente tabla nuestra la relación de trámite, el grado de confianza y el mecanismo de consulta que se requiere a la Registraduría Nacional del Estado Civil.
Tabla 7
| Tipo de tramite | Grado de confianza | Requiere previa identificación con Registraduría | Consulta requerida |
| Riesgo de autenticación errónea nulo o mínimo | ajo | N/A | |
| Riesgo de autenticación errónea moderado | Medio | X | Consulta ANI y Sistema de Información de Registró Civil – SIRC |
| Riesgo de autenticación errónea considerable | Alto | X | Consulta bases de datos biométricas |
| Riesgo de autenticación errónea elevada | Muy Alto | X | Cedula Digital |
Una vez se tiene definido el grado de confianza, el servicio de autenticación se desarrolla por medio de los siguientes momentos:
Registro: el articulador como prestador de servicio debe obtener los atributos relacionados con la identidad de la persona a registrar y verificar que estos le correspondan según el grado de confianza.
Se deben tener las siguientes consideraciones:
- Se deben solicitar a los usuarios los atributos básicos de identificación de acuerdo con el grado de confianza definido.
- Se debe realizar la verificación de la identificación realizando la consulta al Archivo Nacional de Identificación de la Registraduría Nacional del Estado Civil.
- Se debe consultar a través de los mecanismos de Interoperabilidad los atributos de la persona con las fuentes de información facultados para ello.
- Verificar correspondencia de atributos para los grados de confianza alto y muy alto con los datos de la persona a registrar: verificación contra bases de datos externas ABIS de la Registraduría Nacional del Estado Civil.
- Para los extranjeros se efectuará la identificación a través del procedimiento que Migración Colombia estime para ello.
Inscripción: si es superada satisfactoriamente la verificación de atributos digitales, el articulador como prestador de servicio debe realizar el proceso de inscripción de la persona, luego de consultar los términos y condiciones de uso. Los datos recopilados en el momento del registro deberán ser los mínimos necesarios requeridos para llevar a cabo los procesos de Autenticación Digital.
Emisión: el articulador como prestador de servicio debe emitir y hacer entrega de los mecanismos de autenticación a los usuarios según el grado de confianza.
Autenticación: cuando el usuario requiere acceder a un servicio en línea, inicia sesión autenticándose en el sistema con los mecanismos de autenticación emitidos según el grado de confianza.
Este servicio les permitirá a los usuarios acceder a trámites y servicios de las entidades públicas dispuestos por medios electrónicos. De igual forma, la autenticación digital con grado de confianza medio, alto o muy alto podrá ser usada para firmar electrónicamente documentos cuando se quiera garantizar la autenticidad e integridad de un documento.
Actualización: este proceso permitirá actualizar los mecanismos de autenticación y los datos utilizados durante el registro.
Posterior a la finalización de la prestación del servicio de Autenticación Digital, y si es superado de modo satisfactorio el proceso de autenticación, se continua con la autorización. En este proceso el sistema de información de la entidad deberá autorizar al usuario el acceso a los recursos, según los privilegios del usuario autenticado. La entidad deberá emplear sus propios mecanismos para determinar los roles y autorizaciones de los usuarios.
El Servicio de Autenticación Digital tiene un valor estratégico que permite ofrecer a las personas un único conjunto de mecanismos de autenticación para acceder de un modo seguro y confiable a los servicios del Estado, y que las entidades puedan confiar que quien accede a un servicio en línea es quien afirma ser, de acuerdo con el nivel de riesgo del servicio. Para ello la Autenticación Digital permite:
- Definir los lineamientos para que se les asegure a los ciudadanos el derecho de acceso a la administración pública por medios electrónicos en condiciones de calidad.
- Ofrecer un servicio a las entidades públicas y privadas que permita validar la identidad de los usuarios por medios digitales, mitigando los riesgos de suplantación de identidad, asegurando un nivel de seguridad apropiado para cada servicio o trámite a realizar por medios electrónicos.
- Garantizar autenticidad e integridad a los mensajes de datos dándoles admisibilidad y fuerza probatoria, de acuerdo con el nivel de garantía requerido por la entidad para un servicio específico.
- Proveer los mecanismos necesarios para que los usuarios puedan firmar mensajes de datos y así garantizar la validez jurídica de sus actuaciones con el Estado.
- Mitigar los riesgos de seguridad a los que se ven expuestos los trámites y servicios en línea.
La siguiente imagen presenta el diagrama de componentes general del Servicio de Autenticación Digital.

Figura 13 Componente del servicio de Autenticación Digital
Por medio de la siguiente tabla se describen cada uno de los componentes. En el diagrama se pueden observar los protocolos de integración entre los diferentes componentes.
Tabla 8 Descripción de componentes autenticación digital
| Nombre elemento | Descripción |
| OpenId Connnect Cliente | Componente de integración opcional que se desplegaría en los sistemas de las entidades. Este componente implementa el protocolo openIdConnect cliente. |
| Articulador | Componente que representa la pasarela de autenticación. |
| Prestador Servicio And | Componente que tiene por objetivo la implementación de las funcionalidades de un prestador de servicio para los grados de confianza bajo y medio. |
OpenID Connect (OIDC) es el protocolo de uso estándar abierto, ligero e independiente de la plataforma para implementar la administración de identidades
- Diagnóstico de los sistemas de información que van a hacer integrados en la plataforma de autenticación, si la entidad tiene mecanismos de autenticación y/o autorización de usuarios
- Determinar el grado de confianza (bajo, medio, alto, muy alto), que requiere el trámite y seleccionar la forma de integración del sistema de información de la entidad con la plataforma de autenticación y seleccionar la más adecuada. A Agencia Nacional Digital ofrece dos formas de integración: (i) librerías OpenId Connect cliente para diferentes tecnologías, (ii) Servidor de integración OpenId Connect.
- La entidad debe disponer de un ambiente de pruebas, preproducción y producción para la integración del sistema de información con la plataforma de autenticación.
La autorización es realizada por el sistema de información de la entidad.
- El flujo implementado por el servicio de Autenticación Digital es OpenIDConnect Authorization Code.
- Diseño técnico para la integración de los sistemas de información de la entidad con la plataforma de autenticación digital. En caso de que las entidades cuenten con implementaciones cuyas funcionalidades sean similares a la del servicio de autenticación digital, se realizará una evaluación y análisis técnico con el fin de definir la solución de integración más apropiada.
- Construir un plan de trabajo de integración al servicio de autenticación digital.
La Agencia Nacional Digital ofrece dos formas de integración las cuales son: empleando librerías OpenId Connect o empleando el servidor de integración OpenId Connect. Adicionalmente se debe tener en cuenta en cualquiera de las formas de integración:
- Diseñar e intercambiar escenarios de casos de uso y diagramas de flujo de mensajes con la Agencia Nacional Digital para evitar cualquier ambigüedad en la comprensión del flujo de comunicación
- Establecer plan de integración que contemple pruebas funcionales y paso a producción.
Para la integración del componente la entidad cuenta con dos opciones:
7.5.1. EMPLEANDO LIBRERÍAS OPENID CONNECT.
La Agencia Nacional Digital entregará las librerías OpenIdConnect para las siguientes tecnologías:
- Librería de Integración Moodle
- Librería de Integración Drupal 7
- Integración al servicio de Autenticación con Angular y SpringBoot
- Integración al servicio de Autenticación con SpringBoot
- Librería de Integración Java EE
- Librería de Integración Keycloak
- Librería de Integración Node.js
- Librería de Integración JavaScript
- Librería de Integración.Net Core
- Librería de Integración Drupal 8
- Librería de Integración Drupal 9
- Librería Django – Python
- Librería ASP.NET Framework
- Librería de Integración PHP sin framework
Las entidades con estas librerías deberían realizar los siguientes pasos:
1. Importar dentro del proyecto de implementación de cada sistema de la entidad la librería.
2. La entidad podrá implementar una de las dos pantallas para la integración que se describen a continuación:
- Pantalla Formulario con campos. Por medio de esta integración, desde el cliente se puede optimizar la experiencia de usuario para el flujo de autenticación. Si bien la integración sigue siendo con Pasarela, las pantallas de pasarela no se mostrarían para la autenticación.
- Pantalla sin formulario con botón únicamente de inicio sesión. Por medio de esta integración, no hay ninguna optimización en la experiencia de usuario para ningún flujo ya que no hay datos adicionales desde el cliente. Por lo tanto, siempre se mostrarán las pantallas de pasarela.
3. Implementar pantalla Formulario con campos de autenticación en el sistema de información de la entidad para capturar los siguientes datos según corresponda:
- Tipo de persona (natural o jurídica)
- Tipo de acceso
- Id_usuario
- Nit
- Dígito de verificación
- Botón Entrar
- Botón Registrarse
4. Implementar pantalla con botón de inicio de sesión/registro
5. Implementar pantalla de inicio de sesión para redireccionar al usuario luego de autenticarse en el servicio de Autenticación Digital. Esta pantalla deberá tener un controlador que permitirá leer los siguientes parámetros GET enviados desde el Autenticador Digital.
- Id_token
- Code (correspondiente al authorization_code)
Luego de leer estos atributos, el controlador deberá crear el objeto de sesión del ciudadano y esta será gestionada por el sistema de información de la entidad.
6. Implementar pantalla de cierre de sesión para redireccionar al usuario cuando se ha cerrado sesión en el servicio de Autenticación Digital. Esta pantalla deberá tener un controlador que permita eliminar todos los objetos de sesión (cookies de sesión), en el sistema de información de la entidad.
7. Cada librería OpenIdConnect tendrá un archivo readme en donde se describirán las clases/objetos que se deberán instanciar por parte de la capa de presentación de la aplicación de la entidad (mencionado en el punto anterior), para hacer uso de las siguientes funcionalidades:
- Authorize (Registro y autenticación). Para este caso, al momento de instanciar/invocar el endpoint Authorize, se deberán enviar los siguientes parámetros:
- Client_id
- Response_type: code id_token o únicamente code. Incluir id_token como parte del response_type depende de requerir información adicional del usuario para realizar el proceso de autorización en el sistema de información de la entidad.
- Scope: openid, email (Estos parámetros se pueden cambiar y serán definidos en la fase 1. Definir parámetros de integración del Marco de Implementación del servicio de Autenticación Digital del Documento Guía para la vinculación y uso de los servicios ciudadanos digitales)
- Redirect_uri: Parámetro redirectUrlLogIn definido en el siguiente paso.
- Token (Endpoint para obtener el Access_token, Refresh_Token,id_token) del servicio de Autenticación Digital. La librería se encargará de generar la petición post a este servicio web, pero se le deberán enviar los siguientes datos:
- authorization_code (recibido anteriormente por el Authorize)
- client_id
- client_secret
- redirect_uri (Parámetro redirectUrlLogIn definido en el siguiente paso).
- UserInfo (Obtener información adicional del usuario. La librería implementará el contrato y lógica para usar el usuario userInfo). La librería construirá la petición GET al servicio web enviando el token.
- Access_Token recibido anteriormente por medio del header.
- Authorization Bearer. El sistema de información de la entidad deberá recibir la petición y gestionar esta información del usuario en su sistema de información.
- EndSession. Si bien esta funcionalidad es implementada por la librería, se deberá enviarle a la función respectiva el id_token para cerrar la sesión en el Autenticador Digital. Una vez la entidad recibe el redirect de cierre de sesión, deberá implementar la eliminación de la sesión del usuario.
8. Configurar los siguientes parámetros en el archivo de configuración descrito en el archivo readme:
- Client_id (parámetro entregado por el administrador del servicio de autenticación digital de la Agencia Nacional Digital).
- Client_secret (parámetro entregado por el administrador del servicio de autenticación digital de la Agencia Nacional Digital).
- redirectUrlLogIn (parámetro definido por la entidad. Es el endpoint que se invoca desde el servicio de autenticación digital para redireccionar al ciudadano al sistema de la entidad luego de iniciar sesión).
- redirectUrlEndSession (parámetro definido por la entidad. Es el endpoint que se invoca desde el servicio de autenticación digital para redireccionar al ciudadano al sistema de la entidad cuando se ha cerrado sesión).
- authorizeEndPoint (parámetro entregado por el administrador del servicio de autenticación digital de la Agencia Nacional Digital).
- endSessionEndPoint (parámetro entregado por el administrador del servicio de autenticación digital de la Agencia Nacional Digital).
- tokenEndPoint (parámetro entregado por el administrador del servicio de autenticación digital de la Agencia Nacional Digital).
- userInfoEndPoint (parámetro entregado por el administrador del servicio de autenticación digital de la Agencia Nacional Digital).
7.5.2. EMPLEANDO EL SERVIDOR DE INTEGRACIÓN OPENID CONNECT.
La Agencia Nacional Digital implementa un componente de integración al servicio de Autenticación Digital el cual busca:
1. Simplificar la implementación en las aplicaciones de las entidades para integrarse al servicio de autenticación digital.
2. Encapsular las funcionalidades del protocolo OpenId Connect con el objetivo de tener una integración más transparente al servicio de autenticación digital.
A continuación, se describen los pasos que se deberán llevar a cabo por parte de la entidad:
1. Instalación de servidor con las siguientes características
- Requiere servidor
- Sistema operativo Windows/Linux cualquier distribución
- Arquitectura del Sistema: 64 bits.
- Tipo Procesador: Intel Xeon Quad Core.
- Cantidad de Procesadores: 2 cores.
- Memoria mínima 8GB
- Disco duro 500 GB
- JDK 13
2. Configurar parámetros en archivo xml indicado en readme del componente:
- Client_id (parámetro entregado por el administrador del servicio de autenticación digital de la Agencia Nacional Digital).
- Client_secret (parámetro entregado por el administrador del servicio de autenticación digital de la Agencia Nacional Digital).
- redirectUrlLogIn (parámetro definido por la entidad).
- redirectUrlEndSession (parámetro definido por la entidad).
3. Desplegar EAR componente de integración OpenId Connect siguiente los pasos descritos en el archivo readme entregado por la Agencia Nacional Digital.
4. Instalar base de datos mysql 8.0.18 y ejecutar el script.sql entregado por la Agencia Nacional Digital.
5. En el sistema de la entidad se deberá:
- Importar 2 archivos JavaScript, el primero, es de configuración el cual se deberá actualizar con los datos del sistema de información de la entidad. El segundo, corresponde a la lógica del manejo de sesión del componente transversal en el sistema de información de la entidad. El manejo de sesión será por manejo de cookies.
- En la pantalla de presentación del sistema de información de la entidad, se deberá agregar un componente <DIV> y una función JavaScript al final de este elemento de presentación.
- Implementar cliente consumo de servicio rest en el sistema de información de la entidad. El servicio es expuesto por el componente de integración OpenId Connect y se le deberá enviar el id_session recibido anteriormente. El servicio retorna un objeto json con la información del usuario.
7.5.3. IMPLEMENTACIÓN DE MEDIDAS DE SEGURIDAD.
- Determinar que todas las comunicaciones a través de la red deben estar cifradas. garantizando que todas las comunicaciones se realicen a través del protocolo HTTPS utilizando el cifrado TLS 1.2 en adelante.
- Proporcionar claves para los algoritmos criptográficos asimétricos como por ejemplo RSA SHA 512
- Proteger las cookies/objetos de sesión de autenticación para que no estén expuestas a ningún software cliente en el dispositivo del usuario
- Emplear Secure DNS para evitar ataques de spoofing.
- No almacenar en control de código fuente, credenciales, llaves o contraseñas.
7.6. INTEGRACIÓN DE LA ENTIDAD COMO FUENTE DE ATRIBUTOS.
En esta sección se describe la metodología que se lleva a cabo para ser un sistema de fuentes de atributos del sistema de autenticación digital NG2 al flujo de registro y recuperación de contraseña.
La siguiente imagen presenta la metodología.

Figura 14 Road Map para la integración como fuente de atributo
Por medio de la siguiente tabla se describen cada una de las actividades/validaciones del diagrama de flujo antes presentado.
Tabla 9
| Nombre Actividad | Descripción |
| 1. Kick off/ reunión de inicio | En esta actividad se realiza una contextualización sobre el servicio de autenticación, sus niveles de garantía, la arquitectura del servicio de Autenticación Digital y la característica de los datos o atributos (semi privados, privados, maestros de la información, obligatorios, entre otros), que son candidatos a ser parte de la generación de preguntas reto. Una vez la entidad revisa las características de los atributos, se comparte el diccionario de datos candidatos con su descripción y un set de pruebas para su posterior análisis. |
| 2. Identificación de fuente de atributos de datos privados y semiprivados | La entidad conocedora de los datos existentes en sus bases de datos identifica los datos privados y semiprivados que sirvan para realizar preguntas reto. La Agencia Nacional Digital analiza cada uno de los atributos y selecciona los candidatos a ser fuente de atributos a la generación de preguntas reto. |
| 3. Historia de Usuario | La Agencia Nacional Digital elabora una historia de usuario donde se identifican los estados de conexión del servicio a construir. |
| 4. Formulación de preguntas y respuestas alternativas. | Con los datos identificados, la Agencia Nacional Digital formula preguntas para cada uno de los datos. La Agencia Nacional Digital crea las listas de respuestas alternativas. |
| 5. Validación/ aprobación contenido. | La entidad valida las preguntas y respuestas trabajadas por la Agencia Nacional Digital. |
| 6. Desarrollo e implementación del servicio. | Una vez realizado el diseño técnico, se deberá implementar el servicio web de exposición por parte de la entidad fuente de atributos. Este servicio será consumido desde el servicio de Autenticación Digital cuando se va a realizar un registro o un cambio de contraseña. Si la integración se realiza de la manera descrita anteriormente, el módulo de preguntas reto del servicio de Autenticación Digital generará las preguntas reto y además la validación de las respuestas. De esta manera se optimiza el acceso y disponibilidad de los sistemas de información de las entidades fuente de atributos. |
| 7. Acompañamiento al desarrollo del servicio | La Agencia Nacional Digital durante la etapa de desarrollo del servicio estará presta a ayudar y acompañar el desarrollo según lo requiera la entidad. |
| 8. Alistamiento de servidores de seguridad | El consumo del servicio expuesto por la entidad se realizará a través de la plataforma de interoperabilidad de X-Road, de manera paralela al desarrollo, la entidad deberá trabajar en el alistamiento de los servidores de seguridad para los ambientes de prueba, preproducción y producción. |
| 9. Instalación del X-Road | Una vez se tengan los servidores de seguridad la entidad debe instalar X-Road, la Agencia Nacional Digital brinda apoyo en esta instalación. |
| 10. Validación de cumplimiento de lenguaje común | Una vez desarrollado el servicio que expone las fuentes de atributo, la entidad debe solicitar al Ministerio el certificado de lenguaje común. |
| 11. Exposición del servicio | Teniendo el certificado de lenguaje común se expondrá el servicio por X-Road y se validará comunicación con el servicio de autenticación digital. |
| 12. Pruebas funcionales y no funcionales | Al finalizar la implementación, se deberán llevar a cabo las siguientes pruebas: - Pruebas de conectividad - Pruebas de acceso - Pruebas de consumo al servicio expuesto por la entidad - Pruebas de consumo sobre X-ROAD - Pruebas desde módulo PyR del servicio de Autenticación Digital |
7.7. INTEGRACIÓN DE ENTIDADES PÚBLICAS COMO PRESTADORAS DEL SERVICIO.
Los Prestadores de Servicios Ciudadanos Digitales Especiales que ofrezcan el servicio de autenticación digital, interactúan con la pasarela de autenticación digital por medio del protocolo OpenID Connect y sus estándares
- Las aplicaciones de las entidades solo deben conocer e interactuar con la pasarela de servicios, un servidor de tokens (STS) que encapsula la comunicación con otros Prestadores de Servicios Ciudadanos Digitales Especiales. Esto significa que se pueden modificar los Prestadores de Servicios Ciudadanos Digitales Especiales sin necesidad de actualizar las aplicaciones de las entidades.
- Los Prestadores de Servicios Ciudadanos Digitales Especiales por lo general tienen un conjunto de Claims, o atributos de los Usuarios, el componente de pasarela permite normalizar la información de tal forma que cuando se interactúa con las entidades, reciben siempre la información en un formato único.
- Los Prestadores de Servicios Ciudadanos Digitales Especiales no tienen que configurar cada una de las aplicaciones de las entidades dentro de sus sistemas de autenticación digital.
Diagnóstico del sistema de autenticación actual de la entidad, se identifica el protocolo de autenticación implementado, las bases de datos de usuario, atributos de usuarios almacenados, sistemas integrados, infraestructura utilizada, sistemas de seguridad, identificar los mecanismos de autenticación que actualmente están implementados, entre otros.
Diseño de la solución de integración al servicio de autenticación digital, se deberá revisar y diseñar el proceso de migración de usuarios. Tener en cuenta que se toma el ID de usuario como elemento de migración y no los atributos y credenciales de los usuarios. La migración consiste en pasar el ID del usuario a la base de datos maestra del servicio de autenticación digital que administra el articulador del servicio. Esto para que al momento de que el usuario inicia el flujo de autenticación, el articulador enrute el usuario hacia el prestador del servicio que está inscrito para que allí realice el proceso de autenticación.
Implementar la integración de autenticación con el componente del articulador de autenticación. Si el sistema de autenticación de la entidad ya implementa el protocolo OpenID Connect 1.0, no será necesario el desarrollo de un adaptador. De lo contrario se deberá llevar a cabo esta implementación para integrarla con el articulador del servicio.
Implementación y uso de la plataforma de interoperabilidad para la sincronización y monitoreo con el componente del articulador de autenticación. La entidad deberá implementar servicios web para lograr la integración completa al servicio de autenticación digital. El detalle de los servicios se establece en el diseño de la solución.
Realizar la configuración correspondiente del nuevo prestador en el componente del articulador de autenticación.
Los numerales de diagnóstico y diseño de la solución se realizará en acompañamiento con la Agencia Nacional Digital.
7.8. RECOMENDACIONES DE SEGURIDAD.
- Siempre se debe emplear SSL, incluso para los ambientes de desarrollo.
- En caso de emplear secretos compartidos(4), estos NO PUEDEN estar en control de código fuente de las aplicaciones y su manejo debe conformar el estándar de seguridad
- Emplear mitigaciones para vulnerabilidades XSS, CSRF, en particular soportar HSTS, Content Security Policy.
- Verificar Cross Origin Request Site (CORS) para habilitar el envío de cookies solamente al servidor de autenticación y sitios verificados.
Para un uso adecuado se realizan las siguientes recomendaciones de seguridad
- Siempre se debe emplear SSL, incluso para los ambientes de desarrollo. Tener en cuenta TLS 1.2 en adelante.
- En caso de emplear secretos compartidos, estos NO PUEDEN estar en control de código fuente de las aplicaciones y su manejo debe conformar el estándar de seguridad.
- Emplear mitigaciones para vulnerabilidades XSS, CSRF, en particular soportar HSTS, Content Security Policy.
- Verificar Cross Origin Request Site (CORS) para habilitar él envió de cookies solamente al servidor de autenticación y sitios verificados.
- Realizar capacitaciones y/o manuales dirigidos a los usuarios que hagan uso de la plataforma de autenticación.
En caso de eliminación de un trámite o servicio
- Todos los tokens de acceso de seguridad emitidos para esa parte de confianza deben ser revocados inmediatamente.
- Toda la configuración relacionada con la parte que confía debe ser borrada / deshabilitada / revocada. Los atributos client_id, client_secret, urls deberán ser deshabilitadas. Para conocer todos los atributos de configuración, ver Anexo Técnico en el capítulo de Autenticación Digital.
- La entidad debe eliminar la opción para iniciar / cerrar sesión a través del proveedor de identidad de todos sus usuarios.
- Se debe solicitar a la parte que confía que borre todos los datos del usuario según el acuerdo adquirido del proveedor de identidad.
8. PROCESO DE VINCULACIÓN AL SERVICIO DE CARPETA CIUDADANA DIGITAL.
El servicio ciudadano digital de carpeta es aquel que les permite a las personas naturales o jurídicas, acceder y gestionar digitalmente el conjunto de sus datos almacenados o custodiados por la Administración Pública, de forma segura y confiable.
Este servicio se enmarca en lo definido en la Política de Gobierno Digital y en el cumplimiento de la normatividad vigente. El servicio de Carpeta Ciudadana cuenta con un carácter estratégico en el contexto de la Política de Gobierno Digital, tomando especial relevancia en la satisfacción de necesidades cotidianas de los ciudadanos y de las entidades, el uso masivo de nuevos servicios digitales, la masificación de trámites y procedimientos administrativos por medios electrónicos y el fomento a la conectividad de los ciudadanos.
Como servicio común a las entidades públicas, el servicio de Carpeta Ciudadana trabaja de manera conjunta con los otros servicios digitales base. La autorización de acceso es canalizada por el servicio de Autenticación Digital, mientras que el servicio de Interoperabilidad permite realizar las consultas de los datos del usuario desde los custodios responsables en la administración pública
La siguiente imagen presenta el diagrama de componentes general del Servicio de Carpeta Ciudadana Digital.

Figura 15 Diagrama de componentes carpeta ciudadana digital
Tabla 10 Descripción de componentes carpeta ciudadana digital
| Nombre elemento | Descripción |
| Prestador de Servicios CCD-AND | Contiene el conjunto de componentes funcionales del servicio para el usuario, visualización de datos, configuración del servicio, historias de trámites y solicitudes, alertas y comunicaciones. Se relaciona con el servicio de autenticación digital para el acceso del usuario y con la plataforma de interoperabilidad para el consumo de servicios de las entidades. |
| Articulador | Representa los componentes funcionales de administración y monitoreo del servicio por parte del articulador. Se relaciona con el prestador de servicios CCD-AND a través de la plataforma de interoperabilidad. |
Basados en los requerimientos no funcionales y funcionales, establecidos en la guía de lineamientos de implementación de los servicios ciudadanos digitales de MinTIC, el servicio de Carpeta Ciudadana Digital criterios de diseño:
1. El usuario podrá acceder al Servicio de Carpeta Ciudadana Digital – CCD, se realizará por medio el Portal Único del Estado GOV.CO.
2. La autenticación del usuario al Servicio de Carpeta Ciudadana se realizará usando el nivel de confianza medio del servicio de autenticación digital.
3. El consumo y exposición de servicios de Carpeta Ciudadana Digital, se hará a través de la PDI con los diferentes Actores: Entidades Públicas y Articulador.
4. El servicio de CCD no almacenará de manera permanente los datos presentados a los usuarios y no será un espacio de almacenamiento de documentos para el ciudadano.
5. Desde el servicio de CCD, el usuario no podrá realizar ningún trámite ante alguna entidad, por lo cual el usuario será redireccionado al portal donde podrá iniciar el trámite.
- Identificar las fuentes de datos que almacenan información de los usuarios de Carpeta Ciudadana Digital
- Identificar de acuerdo con las funciones misionales y legales de la entidad, la información de la cual son fuente única.
- Clasificar la información conforme lo estipulado en la Ley 1712 del 2014 respecto al índice de información clasificada y reservada.
- Identificar los datos e información candidata a ser consultada y expuesta a los usuarios a través del servicio de Carpeta Ciudadana Digital
- Identificar las capacidades tecnológicas actuales para la integración al servicio de Carpeta Ciudadana Digital, ya que el servicio requiere la adopción de los lineamientos de servicio de interoperabilidad y el desarrollo de servicios de exposición de datos del ciudadano.
- Construir el diseño técnico de la solución de integración al servicio de Carpeta Ciudadana Digital, el diseño debe detallar cómo la entidad expondrá los servicios de consulta de información, los servicios de historial de trámites y solicitudes, los servicios de alertas y comunicaciones de los trámites o actuaciones que el usuario realice ante la entidad pública y las solicitudes de actualización y corrección de datos que los usuarios realicen a través del servicio de Carpeta Ciudadana Digital.
- El diseño debe contemplar la utilización de la plataforma de interoperabilidad como servicio de intercambio de datos entre las entidades y los prestadores del servicio de Carpeta Ciudadana Digital.
- El diseño debe contemplar que el desarrollo o modificación de los servicios web de consulta de información que expone la entidad, deben hacerse de acuerdo con los lineamientos de desarrollo de servicios web que menciona el Marco de Interoperabilidad y la guía de uso y vinculación de entidades al servicio de interoperabilidad.
- Establecer los acuerdos de nivel de servicio (ANS) de cada uno de los servicios que exponen las entidades de cara a la Carpeta Ciudadana Digital.
El intercambio de datos entre el servicio de Carpeta Ciudadana Digital y las entidades públicas se hará a través de la PDI, para ello la entidad deberá:
- Instalar y configurar un servidor de seguridad.
- Certificar los servicios de exposición y sus elementos de datos en el lenguaje Común de Intercambio.
- Integrar los servicios de exposición a la plataforma de interoperabilidad, que corresponde a la publicación del end-point de los servicios web desarrollados para CCD en el servidor de seguridad que disponga la entidad.
- Autorizar en el servidor de seguridad el consumo de los servicios web por parte del servicio de Carpeta Ciudadana Digital.
Las entidades públicas para integrarse al servicio de Carpeta Ciudadana Digital requieren realizar las siguientes acciones:
8.4.1. DESARROLLAR LOS SERVICIOS DE EXPOSICIÓN.
Los servicios que se requieren que las entidades expongan al servicio de CCD son:
1. Servicios de consulta de información: Corresponden a la exposición del servicio de consulta de datos que puede realizar un usuario para conocer la información que tiene la administración pública. Carpeta Ciudadana Digital realiza la petición con el número de identificación del usuario, tipo de documento y la respuesta del servicio deberá ser con los datos que tiene la entidad del usuario.
2. Servicios de alertas y comunicaciones: Corresponde al servicio que la entidad pública expone a la Carpeta Ciudadana Digital para informar acerca del estado de un trámite, de la finalización de un trámite, noticias, información de interés e información de recordación de un evento asociado a la interacción del usuario con la administración pública. Carpeta Ciudadana Digital realiza la petición con el número de identificación del usuario, tipo de documento y la respuesta del servicio deberá ser con la información de entidad, asunto del mensaje, texto del mensaje, fecha y la url de descargar de documentos si el mensaje lo requiere.
3. Servicios de historial de trámites: Servicio de exposición por parte de la entidad para la visualización de los trámites que ha realizado el usuario. Carpeta Ciudadana Digital realiza la petición con el número de identificación del usuario, tipo de documento y la respuesta del servicio deberá ser con la información del nombre del trámite, entidad, la fecha del trámite y el detalle de las consultas que se hicieron a otras entidades para resolverle el trámite al usuario.
4. Servicio de historial de solicitudes: Servicio de exposición por parte de la entidad para la visualización de las solicitudes de corrección, actualización o tratamiento de datos personales que ha realizado el usuario. Carpeta Ciudadana Digital realiza la petición con el número de identificación del usuario, tipo de documento y la respuesta del servicio deberá ser con la información del nombre de la solicitud, entidad, estado de la solicitud y respuesta a la solicitud.
Aunque dentro de la carpeta ciudadana la entidad puede publicar servicios independientes, se recomienda, como una buena práctica, tener un servicio de consulta de información bajo el cual se publicarán los otros servicios de historiales y alertas.
Para el desarrollo de los servicios web de exposición de las entidades se define realizarse bajo la tecnología REST, Content-type: Application/json, con el objetivo de estandarizar y optimizar la integración al servicio de Carpeta Ciudadana Digital.
Las siguientes tablas corresponden a la descripción de los servicios web de exposición hacia el servicio de Carpeta Ciudadana Digital
Servicio web de alertas y comunicaciones
| Propiedad | Descripción |
| Technology | REST |
| Content-Type | application/json |
| Componente que lo expone | Componente de Integración con Otros sistemas |
| Request | /alertasycomunicaciones/{tipoid}/{idUsuario} |
| Parámetros del request | |
| /{tipoId} | Tipo de identificación del usuario. |
| /{idUsuario} | Número de identificación de la persona de la cual se buscan las alertas o comunicaciones a enviar en la petición |
| Response | { "mensajeColeccion": [{ "idMensaje":"", "asunto":"", "textoMensaje":"", "urlDescargueAdjuntos":"", "fechaMensaje":"" },…] } |
| idMensaje | Identificador único del mensaje (Alerta o Comunicación) ante la Entidad |
| - asunto | Asunto de la Alerta o Comunicación |
| - textoMensaje | Texto con el contenido del mensaje que se quiere enviar a la persona |
| - urlDescargueAdjuntos | URL donde puede descargar el adjunto al mensaje |
| - fechaMensaje | Fecha del mensaje AAAA-MM-DD |
Servicio Web de Consultar Información del usuario
| Propiedad | Descripción |
| Technology | REST |
| Content-Type | application/json |
| Method | GET |
| Request | /servicio/{tipoid}/{idUsuario} |
| Parámetros del request | |
| /{tipoId} | Tipo de identificación del usuario. |
| /{idUsuario} | Número de identificación de la persona de la cual se consulta la información a enviar en la petición. |
Response
La respuesta es un arreglo JSON de objetos llamado datoConsultado que tiene dos campos (campoDato y valorDato). Adicionalmente, un campo llamado urlDescarga. A continuación, se presenta una muestra de la respuesta JSON
| Cuando campoDato NO tienen el texto archivoBase64 o archivoURL para descarga de archivo | Cuando campoDato tiene el texto archivoBase64 o archivoURL para descarga del archivo. |
{ "datoConsultado": [{ "campoDato ":"", "valorDato ":"" },… ], "urlDescarga ":"" } | { "datoConsultado": [{ "campoDato":" ", "valorDato":" ", "tipoArchivo":" ", "nombreArchivo":" ", "descripcionArchivo":" ", },… ], "urlDescarga":" " } |
campoDato | Cuando es un archivo en base64 para ser descargado, el campoDato debe tener el texto “archivoBase64”.Cuando es una ruta de descarga el campoDato debe tener el texto “archivoURL” |
| valorDato | Cuando campoDato contenga la palabra “archivoBase64”: valorDato deberá contener la cadena base64 del archivo. Cabe mencionar, que el archivo no debe superar los 10 MB de tamaño o si se trata de una lista de archivos, en total no deben superar los 10MB de tamaño.Cuando campoDato contenga la palabra “archivoURL”: valorDato deberá contener la ruta http publica para la descarga del documento. Esto cuando el(los) archivo(s) en total supere(n) los 10 MB de tamaño o la entidad decida establecer una URL para descargar el archivo.Cuando campoDato contenga la palabra “archivoBase64Todos”, se entiende que en valodDato viene un archivo.zip en base64 con todos los archivos por descargar y su tamaño no debe superar las 10MB. |
| tipoArchivo | Corresponde al tipo de archivo del documento a descargar. Actualmente solo se maneja “PDF”. |
| nombreArchivo | Corresponde al nombre con el cual se guardará el nombre del archivo al descargarse. |
descripcionArchivo | Corresponde a la descripción del archivo que se va a descargar. |
| urlDescarga | URL para descargar archivo de resultado del servicio. |
Servicio Web de historial de solicitudes
| Propiedad | Descripción |
| Technology | REST |
| Content-Type | application/json |
| Method | GET |
| Request | /solicitudesusuarios/{tipoid}/{idUsuario} |
| Parámetros del request | |
| /{tipoId} | Tipo de identificación del usuario. |
/{idUsuario} | Número de identificación de la persona de la cual se buscan las alertas o comunicaciones a enviar en la petición |
| Response | { "solicitudesPqr": [{ " idSolicitud":"", "nomSolicitud":"", "fechaSolicitud":"", "estadoSolicitudPqrUsuario":"", "textoRespuesta":"" },…] } |
| idSolicitud | Identificador único de la solicitud dado por la Entidad |
| nomSolicitud | Texto descriptivo de la solicitud que realiza el usuario |
| - fechaSolicitud | Fecha en la cual la Entidad registra la solicitud del usuario AAAA-MM-DD HH24:MM:SS.FF |
| - estadoSolicitudPqrUsuario | Estado en el cual se encuentra la solicitud realizada por el usuario |
| - textoRespuesta | Cuerpo de la respuesta de la entidad al usuario |
| - Technology | REST |
Servicio Web de historial de trámites
| Propiedad | Descripción |
| Technology | REST |
| Content-Type | application/json |
| Método | GET |
| Componente que lo expone | Componente de Integración con Otros sistemas |
| Request | /tramitesinicializadosusuarios/{tipoid}/{idUsuario} |
| Parámetros del request | |
| /{tipoId} | Tipo de identificación del usuario. |
| /{idUsuario} | Número de identificación de la persona de la cual se buscan las alertas o comunicaciones a enviar en la petición |
| Response | { "tramiteUsuarioEntidad": [{ "idTramiteEntidad":"", "nomTramiteGenerado":"", "fechaRealizaTramiteUsuario":"", "servicioConsulta":"", "estadoTramiteUsuario”: "”, "entidadConsultada": [{ "nomEntidad":"", "fechaConsulta":"" },…] },…] } |
| - idTramiteEntidad | Identificador único del trámite dado por la Entidad |
| - nomTramiteGenerado | Nombre del Trámite realizado por el usuario |
| - fechaRealizaTramiteUsuario | Fecha en la cual el usuario realizó el Trámite AAAA-MM-DD HH24:MM:SS.FF |
| - servicioConsulta | Nombre del servicio de consulta de información del usuario ante la Entidad desde donde se inicializa el Trámite debe ser el mismo que se registra en servicio CCD |
| estadoTramiteUsuario | Estado del Trámite en la entidad |
| - Elemento: entidadconsultada | |
| - nomEntidad | Nombre de la Entidad consultada por la Entidad donde el usuario realiza el trámite para dar resolución al mismo |
| - fechaConsulta | Fecha de la consulta |
1 Integrar los servicios web a la plataforma de interoperabilidad
El intercambio de datos entre el servicio de Carpeta Ciudadana Digital y las entidades públicas se hará a través de la PDI, para ello la entidad deberá:
- Instalar y configurar un servidor de seguridad.
- Integrar los servicios de exposición a la plataforma de interoperabilidad, que corresponde a la publicación del end-point del servicio web de consulta de información, de alertar y comunicaciones y de temas de interés.
- Autorizar en el servidor de seguridad el consumo de los servicios web por parte del servicio de Carpeta Ciudadana Digital.
El detalle de la integración a la PDI se encuentra en la sección de integración al servicio de interoperabilidad de este documento.
9. MESA DE SERVICIO DE LOS SERVICIOS CIUDADANOS DIGITALES.
El modelo para la atención de solicitudes acerca de los Servicios Ciudadanos Digitales comprende de tres niveles de atención: el primer nivel de servicio será prestado por el Centro de Contacto al Ciudadano del Ministerio TIC, el segundo y tercer nivel será prestado por la Agencia Nacional Digital.


<NOTAS DE PIE DE PÁGINA>
1. http://lenguaje.mintic.gov.co/marco-de-interoperabilidad
2. Por sus siglas en inglés (Certification Authority).
3. https://csrc.nist.gov/glossary/term/Online-Certificate-Status-Protocol
4. Comúnmente referido como una contraseña o, si es numérico, un PIN - es un valor secreto elegido y memorizado por el usuario u otorgado por el Articulador a partir de cadenas aleatorias.
VINCULACIÓN A SERVICIOS CIUDADANOS BASE /X-ROAD DE EMPRESAS PRIVADAS.
Contexto
Conforme al principio de “masificación del Gobierno en Línea”, consagrado en el numeral 8 del artículo 2o de la Ley 1341 de 2009, las entidades públicas deberán adoptar todas las medidas necesarias para garantizar el máximo aprovechamiento de las Tecnologías de la Información y las Comunicaciones (TIC)(1) en el desarrollo de sus funciones.
De acuerdo con el artículo 2.2.9.1.2.1 del Decreto 1078 de 2015, Decreto Único Reglamentario del Sector de Tecnologías de la Información y las Comunicaciones (DUR-TIC), “[l]a Política de Gobierno Digital se desarrollará a través de un esquema que articula los elementos que la componen, a saber: gobernanza, innovación pública digital, habilitadores, líneas de acción, e iniciativas dinamizadoras, con el fin de lograr su objetivo (…)”.
Igualmente, indica el artículo 2.2.9.1.1.1 del mismo decreto que la Política de Gobierno Digital es entendida como el uso y aprovechamiento de las Tecnologías de la Información y las Comunicaciones, con el objetivo de impactar positivamente la calidad de vida de los ciudadanos y, en general, los habitantes del territorio nacional y la competitividad del país, promoviendo la generación de valor público a través de la transformación digital del Estado, de manera proactiva, confiable, articulada y colaborativa entre los Grupos de Interés y permitir el ejercicio de los derechos de los usuarios del ciberespacio.
El artículo 9o del Decreto 2106 de 2019, “por el cual se dictan normas para simplificar, suprimir y reformar trámites, procesos y procedimientos innecesarios existentes en la administración pública”, señala que las autoridades deberán integrarse y hacer uso del modelo de Servicios Ciudadanos Digitales y se implementarán por parte de las autoridades de conformidad con los estándares que establezca el Ministerio de Tecnologías de la Información y las Comunicaciones (MinTIC).
Los numerales 6 y 7 del artículo 2.2.17.1.4. del Decreto 1078 de 2015 definen la “Guía de lineamientos de los servicios ciudadanos digitales” como “el documento expedido y publicado por el Ministerio de Tecnologías de la Información y las Comunicaciones, el cual incluye las condiciones necesarias que el articulador debe cumplir con el fin de garantizar la correcta prestación de los servicios ciudadanos digitales”; y, asimismo, la “Guía para vinculación y uso de los servicios ciudadanos digitales” se define como el documento expedido y publicado por el Ministerio de Tecnologías de la Información y las Comunicaciones destinado a las autoridades referidas en el artículo 2.2.17.1.2. del DUR-TIC y que indica las condiciones necesarias y los pasos que éstas deben realizar para la preparación, adecuación, integración, uso y apropiación de los servicios ciudadanos digitales, a través de los cuales podrán integrar a sus sistemas de información los mecanismos de autenticación digital, interoperabilidad, carpeta ciudadana digital y vincularlos al Portal Único del Estado colombiano.
El numeral 13 del artículo 2.2.17.1.4. del DUR-TIC define los Servicios Ciudadanos Digitales como “el conjunto de soluciones y procesos transversales que brindan al Estado capacidades y eficiencias para su transformación digital y para lograr una adecuada interacción con el ciudadano, garantizando el derecho a la utilización de medios electrónicos ante la administración pública. Estos servicios se clasifican en servicios base y servicios especiales”.
El artículo 2.2.17.4.1. del DUR-TIC señala como obligaciones del MinTIC, en concordancia con el literal a del numeral 2 del artículo 18 de la Ley 1341 de 2009, entre otras, expedir y publicar la Guía de lineamientos de los servicios ciudadanos digitales y la Guía para vinculación y uso de los servicios ciudadanos digitales, las cuales fueron debidamente publicadas para participación ciudadana entre los días 5 de junio y el 6 de julio de 2020.
Mediante la Resolución 2160 de 2020, el Ministerio de las Tecnologías de la Información y las Comunicaciones expidió la “Guía de lineamientos de los servicios ciudadanos digitales y la Guía para vinculación y uso de estos”.
En Colombia existen entidades privadas que están habilitadas para ejercer funciones públicas de acuerdo con los casos taxativamente señalados en la Constitución Política (artículos 48, 49, 68, 123, 210 y 365) y la ley. Estas entidades pueden investirse de la autoridad del Estado. Dentro de las actividades que pueden ser desarrolladas por privados, se encuentran, entre otras:
1. La seguridad social
2. La atención en salud
3. El saneamiento ambiental
4. La educación
5. La que desarrollan los notarios y los registradores
Teniendo en cuenta lo anterior y en el proceso de vinculación a los Servicios Ciudadanos Digitales (SCD) Base (Decreto 620 (2) y Resolución 2160 (3), ambos de 2020) por parte de las entidades públicas de orden nacional y territorial, y en especial en el desarrollo de algunos proyectos propios de algunas de las entidades privadas que prestan o realizan actividades públicas, se ha evidenciado la necesidad de contar con información cuya fuente primaria son entidades privadas o se evidencia la necesidad de la participación de estas últimas respetando el Hábeas Data y la reserva de la misma.
Por ejemplo, en el proyecto de Interoperabilidad de la Historia Clínica Electrónica (IHCE) (Ley 2015 de 2020(4) se requiere el intercambio de información de la historia clínica de Instituciones Prestadoras de Servicios de Salud (IPS) Públicas y Privadas; en el proyecto de diseño de automatización del trámite de cargue y validación de contratos en el Sistema Electrónico para la Contratación Pública (SECOP), la Agencia Nacional de Contratación Pública -Colombia Compra Eficiente- y la Superintendencia Financiera de Colombia, manifestaron la necesidad de que sean las empresas aseguradoras quienes proporcionen la información sobre las pólizas de seguro de los contratos.
Por necesidades como las enunciadas anteriormente es necesario vincular al SCD Base de Interoperabilidad a estas entidades privadas, por lo que se deben precisar las condiciones legales, administrativas, funcionales y técnicas que correspondan.
Justificación
En particular, en el avance del proceso de vinculación a los Servicios Ciudadanos Digitales, se está trabajando, desde MinTIC en coordinación con Ministerio de Salud y Protección Social (MinSalud), en el proyecto de Interoperabilidad de datos de la Historia Clínica Electrónica, proceso que requiere obligatoriamente la participación de las IPS públicas y privadas con el Ministerio de Salud y Protección Social, por las razones expuestas a continuación:
Uno de los derechos fundamentales de las personas, es el derecho a la salud (artículos 44 y 49 de la Constitución) mediante condiciones de accesibilidad, oportunidad y continuidad adecuadas respecto de los servicios prestados. Actualmente los prestadores de servicios de salud requieren datos de la Historia Clínica de las personas para apoyar el proceso de atención de salud, pero esta se encuentra de forma fragmentada y no estandarizada por cada uno de los prestadores de servicios de salud con los cuales un individuo se relaciona, lo que genera inconvenientes en la calidad, oportunidad y continuidad de la atención del mismo.
Para tal efecto, actualmente se desarrollan procesos de transformación digital(5) en el sector de la salud, en donde se han establecido los principios, las definiciones normativas y técnicas, los elementos de datos a interoperar, estándares internacionales a utilizar, protocolos de seguridad y en general los lineamientos que permitan avanzar en esta vía, pero garantizando la reserva y confidencialidad de la información que se comparte. Estos lineamientos y reglamentaciones se deben establecer por parte del Ministerio de Salud y Protección Social y el Ministerio de Tecnologías de la Información y las Comunicaciones.
Las TIC aplicadas en el campo de la salud tienen el potencial de optimizar el gasto, mejorar la calidad asistencial, contribuir a la seguridad y la equidad en la atención de los pacientes. Por otro lado, el sector salud en Colombia demanda un alto grado de intercambio de información entre las IPS, tanto públicas como privadas, para mejorar la continuidad en la asistencia médica, contar a tiempo con la información de las personas, fortalecer la toma de decisiones por parte de los profesionales de la salud, agilizar el acceso y ejercicio de los derechos a la salud, combatir la corrupción y fomentar la competitividad del sector y del país.
En Colombia, la información clínica de los pacientes se encuentra actualmente fragmentada y dispersa en múltiples bases de datos, múltiples sistemas de información y tecnologías no integradas.
Dado lo anterior, en coordinación entre el Ministerio de Tecnologías de la Información y las Comunicaciones y el Ministerio de Salud y Protección Social, en Colombia se ha desarrollado el Modelo tecnológico de IHCE; modelo que permite que los prestadores de servicios de salud realicen el intercambio de un conjunto de datos clínicos y administrativos de un paciente, utilizando además estándares semánticos y técnicos internacionales, con lo cual se buscan obtener los beneficios ya mencionados.
Este mecanismo beneficia a toda persona en Colombia que requiera de la prestación de un servicio de salud, indistintamente de su posición geográfica, si pertenece o no a uno de los regímenes del sistema de seguridad social en Colombia o si es nacional o extranjero. Al menos 50 millones de colombianos se verán beneficiados.
La IHCE se desarrolló en el marco de la Política de Gobierno Digital a través de la utilización de los Servicios Ciudadanos Digitales, los cuales tienen tres componentes: 1) Autenticación Digital, 2) Interoperabilidad herramienta X-Road, y 3) Carpeta Ciudadana Digital. Además, se aplican las políticas de seguridad y privacidad de la información, datos abiertos, inteligencia artificial, “machine learning” y “block chain” para la generación de política pública en el país y de esta manera poder encaminar al Estado colombiano hacia la incorporación a la Cuarta Revolución Industrial.
En Colombia, se avanza en la implementación del modelo en las regiones a través de los prestadores de servicios de salud públicos, sin embargo, el servicio de salud en el país es prestado también por entidades privadas lo que permite la universalidad y el cubrimiento del servicio de salud pública en más del 95% de la población del país. Al implementar el modelo de interoperabilidad de datos de la historia clínica en Colombia, utilizando la plataforma de interoperabilidad del Estado Colombiano, es decir la herramienta X-Road, resulta necesario incluir al sector privado de salud en el uso de dicha herramienta, asegurando como ya se mencionó condiciones de confidencialidad, integridad, accesibilidad, oportunidad y continuidad adecuadas.
La Ley 100 de 1993 en su artículo 4 establece que: “La Seguridad Social es un servicio público obligatorio, cuya dirección, coordinación y control están a cargo del Estado y que será prestado por las entidades públicas o privadas en los términos y condiciones establecidos (…)”.
Adicional a lo anterior, la Ley 2015 de 2020, por medio de la cual se crea la historia clínica interoperable, establece en el artículo 3, correspondiente al ámbito de aplicación, lo siguiente:
“Los prestadores de servicios de salud están obligados a diligenciar y disponer los datos, documentos y expedientes de la historia clínica en la plataforma de interoperabilidad que disponga el Gobierno Nacional (…)”.
Además, el artículo 4 de la citada Ley señala:
- “Los Ministerios de Salud y Protección Social y el de Tecnologías de la Información y las Comunicaciones, o aquellos que hagan sus veces, reglamentarán el modelo de Interoperabilidad de la Historia Clínica Electrónica. El Ministerio de Salud y Protección Social administrará el modelo de Interoperabilidad de la Historia Clínica Electrónica (IHCE) y el Ministerio de Tecnologías de la Información y las Comunicaciones será el responsable de la administración de la herramienta tecnológica de la plataforma de interoperabilidad.
Parágrafo. El modelo de Interoperabilidad de la Historia Clínica Electrónica deberá ser reglamentado en un término máximo de doce (12) meses, contados a partir de la entrada en vigencia de la presente ley”. (Subrayado fuera de texto)
En el artículo 12 de la ley antes citada se establece la prohibición de divulgar datos de cualquier persona consignados en la Historia Clínica Electrónica, mientras que en el artículo 13 se establecen disposiciones generales en cuanto a la Seguridad de la información y seguridad digital.
Por su parte, la Resolución 866 de 2021 del Ministerio de Salud y Protección Social y del Ministerio de Tecnologías de la Información y las Comunicaciones que reglamenta inicialmente la Ley 2015 de 2020 establece:
“Artículo 2. Ámbito de aplicación. Las disposiciones contenidas en el presente acto administrativo serán aplicables a los actores que a continuación se relacionan, quienes deberán cumplir los lineamientos y estándares establecidos en el marco de interoperabilidad para Gobierno Digital y el modelo de seguridad y privacidad de la política de gobierno digital:
2.1 La persona titular de la historia clínica.
2.2 Los prestadores de servicios de salud públicos y privados.
2.3 Las Entidades Promotoras de Salud -EPS.
2.4 Las Entidades Adaptadas al Sistema General de Seguridad Social en Salud - SGSSS.
2.5 Las Entidades que administren planes voluntarios de salud.
2.6 Las Administradoras de Riesgos Laborales y los fondos de pensiones en sus actividades de salud.
2.7 Las entidades pertenecientes a los Regímenes de Excepción o Especial de salud, Las secretarias, institutos y unidades administrativas departamentales, distritales y municipales de salud, siempre que accedan a la información de forma innominada.
2.9 Las compañías de seguros que emiten pólizas de seguros de accidentes de tránsito, siempre que tengan la autorización del titular de la información o de quien este legitimado para autorizar el conocimiento de los datos.
(…)
Artículo 23. Servicios ciudadanos digitales. Los sujetos referidos en el artículo 2o de la presente resolución deberán cumplir las condiciones y estándares establecidos en la guía para vinculación y uso de los servicios ciudadanos digitales que se encuentran señaladas en el Anexo Técnico 2 de la Resolución 2160 de 2020, expedida por el Ministerio de Tecnologías de la Información y las Comunicaciones, para la preparación, adecuación, integración, uso y apropiación de los servicios ciudadanos digitales, a través de los cuales podrán integrar a sus sistemas de información los mecanismos de interoperabilidad”.
Por consiguiente, los sujetos obligados a la política de gobierno digital y los actores privados, para el cumplimiento y prestación de servicios, deben interoperar con las autoridades públicas.
Desarrollo técnico
Para realizar la conexión de los servidores de seguridad de entidades privadas que están habilitadas para ejercer funciones públicas y sus servicios al ecosistema de producción de X-Road o la consulta de información desde entidades públicas, cuya fuente primaria son entidades particulares, la Entidad Privada deberá adquirir un certificado de autenticación digital y un certificado de firma a una de las Entidades de Certificación Digital con acreditación vigente en el Organismo Nacional de Acreditación Nacional – ONAC, en los términos de la Ley 527 de 1999, para que estos sean importados en el servidor de seguridad al momento de la configuración.
La Entidad de Certificación Digital dispondrá de un mecanismo para que la entidad privada pueda realizar la solicitud de los certificados y la solicitud de firma de los Certificados.
Si bien las entidades públicas reciben los certificados de manera gratuita por parte de la Agencia Nacional Digital a través de la Entidad de Certificación Digital, en el caso de las entidades privadas no sucede lo mismo y deberán entregar a la Agencia Nacional Digital la siguiente configuración: Certificados de autenticación digital y firma, URL, Autoridad de Estampa de Tiempo y el Protocolo de comprobación del estado del certificado en línea (OCSP por sus siglas en inglés: Online Certificate Status Protocol), con el propósito de realizar las respectivas configuraciones a nivel central. Los certificados de la Entidad de Certificación (CA por sus siglas en inglés Certification Authority), deberán cumplir con las siguientes especificaciones técnicas:
1. Los certificados emitidos deben permitir la compatibilidad e integración con el sistema X-Road para el intercambio de información con la versión 6.25 Colombia.
2. Estructura del certificado de la CA-Subordinada:
a. La estructura del certificado subordinado se genera a partir de certificado Raíz de la Entidad de Certificación Digital.
b. Algoritmo de firma: SHA256.
c. Uso de Claves: contener el uso de firma de certificados y firma de lista de revocación de certificados.
d. Usos Mejorados: contener el uso de firma de OCSP.
3. Estructura de los certificados de firma y autenticación digital.
Los certificados de firma y autenticación digital emitidos son firmados por la Subordinada de la Entidad de Certificación Digital, las solicitudes de estos certificados se generan desde los servidores de seguridad de X-Road bajo la extensión (.PEM) y bajo el formato X.509 para dos (2) usos: Firma y Autenticación de Servidores de seguridad.
Al recibir la petición, la Entidad de Certificación Digital, construye un certificado X.509 con base en el nombre y la llave pública que está en la petición del certificado y datos propios del mismo con extensión (.CRT).
Los certificados de firma digital de persona jurídica deben tener las siguientes características:
Emitido por: Certificado subordinado de la Entidad de Certificación Digital.
1. Algoritmo de firma: SHA256.
2. Uso de Claves: Sin repudio.
3. Acceso a información de autoridad:
a. Método de acceso=Protocolo de estado de certificado en línea (1.3.6.1.5.5.7.48.1)
b. Nombre alternativo: URL=https:// Url del servicio para OCSP
c. Método de acceso=Emisor de la entidad de certificación (1.3.6.1.5.5.7.48.2)
d. Nombre alternativo: URL=https:// Url nombre alternativo
La Entidad de Certificación Digital debe estar acreditada por el Organismo Nacional de Acreditación de Colombia – ONAC, dando cumplimiento al artículo 30 de la Ley 527 de 1999, modificado por el artículo 161 del Decreto-Ley 019 de 2012, por lo menos en las siguientes actividades:
a. Emitir certificados en relación con las firmas electrónicas o digitales de personas naturales o jurídicas.
b. Emitir certificados sobre la verificación respecto de la alteración entre el envío y recepción del mensaje de datos y de documentos electrónicos transferibles.
c. Ofrecer o facilitar los servicios de registro y estampado cronológico en la generación, transmisión y recepción de mensajes de datos.
El servicio de Estampa Cronológica de Tiempo debe cumplir las siguientes características:
1. El servicio de Estampa cronológica de tiempo debe permitir la compatibilidad e integración con el sistema X-Road versión 6.25 Colombia para el intercambio de información.
2. Prestar el Servicio de Estampado Cronológico (Timestamping) como mecanismo on-line que permite demostrar que una serie de datos han existido y no han sido alterados desde un instante específico en el tiempo. La implementación debe cumplir con el protocolo definido en la norma RFC 3161 “Internet X.509 Public Key Infrastructure Time-Stamp Protocol (TSP)” o posteriores.
3. El servicio no deberá leer el contenido de los mensajes de datos para estampar la Transacción.
4. La Entidad de Certificación mantendrá un registro de las estampas emitidas para su futura verificación.
5. El servicio de estampa cronológica deberá soportar un rendimiento de mínimo 1000 transacciones criptográficas por segundo de las operaciones de firma.
6. Una solicitud Autoridad de Estampa de Tiempo que utiliza el método POST se construye de la siguiente manera: El encabezado Content-Type tiene el valor “application/timestamp-query”, mientras que el cuerpo del mensaje es el valor binario Time-Stamp Request Message.
7. Una respuesta Autoridad de Estampa de Tiempo basada en HTTP se compone del valor binario de la codificación del Time-Stamp Response Message. El encabezado
Content-Type tiene el valor “application/timestamp-reply”.
URL: url del servicio de Autoridad de Estampa de Tiempo
Método: Post
Parámetro: Header = Content – Type (application/timestamp-query)
Body = TimeStampRequest
Returns: Header = Content – Type (application/timestamp-reply)
Body = TimeStampResponse.
8. El servicio de Autoridad de Estampa de Tiempo debe ser provisto haciendo uso de las librerías criptográficas Bouncy Castle (OpenSource), bajo el RFC 3161. La solicitud (request) al servicio de Autoridad de Estampa de Tiempo se realiza haciendo uso del algoritmo de cifrado 2.16.840.1.101.3.4.2.3 de la librería BouncyCastle correspondiente al algoritmo SHA512. La respuesta (response) del servicio se realiza haciendo uso del algoritmo de cifrado 1.3.14.3.2.26, el cual corresponde al algoritmo SHA1.
9. La entidad privada deberá en conjunto con la entidad certificadora que presta el servicio de Autoridad de Estampa de Tiempo, llevar el control / filtro de consumo de las estampas, utilizando los mecanismos que considere adecuados.
El protocolo de comprobación del estado de un certificado en línea (OCSP) debe cumplir las siguientes características:
1. El protocolo de comprobación del estado de un certificado en línea debe permitir la compatibilidad e integración con el sistema X-Road para el intercambio de información.
2. Integrar a la plataforma de X-Road el servicio de OCSP que permita por medio de una URL verificar el estado de los certificados vigentes o revocados dando pleno cumplimiento al RFC 6960 – X.509 Internet Public Key Infrastructure Online Certificate Status Protocol – OCSP.
3. Una solicitud OCSP que utiliza el método POST y se debe construir de la siguiente manera: El encabezado Content-Type tiene el valor “application/ocsp-request”, mientras que el cuerpo del mensaje es el valor binario de la OCSPRequest.
4. Una respuesta OCSP basada en HTTP se debe componer del valor binario de la codificación del OCSPResponse. El encabezado Content-Type tiene el valor “aplicación/ocsp-response” este encabezado especifica la longitud de la respuesta.
URL: Url del servicio de OCSP
Método: Post
Parametro: Header = Content-Type (application/ocsp-request)
Body = {
TBSRequest
}
Respuesta: Header = Content-Type (application/ocsp-response)
Body = {
OCSPResponseStatus,
OCSPCertificado
}
La validez del certificado debe poder verificarse cada 50 minutos contra el servicio de OCSP expuesto por la Entidad de Certificación Digital. En la respuesta de este servicio se debe establecer el parámetro NextUpdate en 50 minutos.
El servicio de OCSP debe ser provisto haciendo uso de las librerías criptográficas Bouncy Castle, bajo el RFC 6960. La solicitud (request) al servicio de OCSP se realiza haciendo uso del algoritmo 1.3.14.3.2.26 de BouncyCastle, el cual equivale al algoritmo SHA1. El response del servicio OCSP se realiza haciendo uso del algoritmo 1.2.840.113549.1.1.5, que corresponde al algoritmo SHA1 con RSA de la librería BouncyCastle para la verificación de la firma del servicio OCSP.
Conclusiones y recomendaciones
Teniendo en cuenta todas las consideraciones anteriores y dado que en Colombia el servicio de salud en el país es prestado tanto por empresas públicas como privadas, lo que permite el cubrimiento del servicio de salud pública en más del 95% de la población del país, al obedecer el mandato de la Ley 2015 de 2020 y la Resolución 866 del 2021(6) de implementar el modelo de interoperabilidad de datos de la historia clínica en Colombia utilizando la plataforma de interoperabilidad del estado colombiano, es decir la herramienta X-Road, se habla de la inclusión del sector privado de salud en Colombia asegurando, como ya se mencionó, condiciones de accesibilidad, oportunidad y continuidad adecuadas del servicio de salud en el país.
Así mismo, es necesario contar con la especificación de condiciones técnicas, jurídicas y administrativas necesarias para la eventual vinculación de entidades privadas al intercambio de información a través de X-Road, cuyos datos sean indispensables para la transformación digital de trámites y servicios de las entidades del Estado.
Ante lo anterior, se propone realizar el siguiente ajuste al anexo 2 de la Resolución 2160 de 2020.
Detalle de los ajustes:
Se incluyen las secciones 6.6.7 y 6.6.8 de la siguiente forma:
6.6.7. Proceso de solicitud de certificados digitales para Entidades Privadas
Para realizar la conexión de los servidores de seguridad de entidades privadas y sus servicios al ecosistema de producción de X-Road, la Entidad Privada deberá adquirir un certificado de autenticación digital y un certificado de firma a una de las Entidades de Certificación Digital con acreditación vigente en el Organismo Nacional de Acreditación Nacional - ONAC, para que estos sean importados en el servidor de seguridad al momento de la configuración. La Entidad de Certificación Digital dispondrá de un mecanismo para que la entidad privada pueda realizar la solicitud de los certificados y la solicitud de firma de los certificados.
El proceso general de la solicitud de certificados que se describe a continuación es un ejemplo del proceso, este puede diferir dependiendo de las Entidades de Certificación Digital:

Figura 9. Proceso de solicitud de certificados
(Fuente: Suministrada por la Agencia Nacional Digital)
Registro de persona: El representante legal de la entidad privada o quien haga sus veces deberá hacer el registro y la solicitud de los certificados digitales en el portal de la Entidad de Certificación Digital.
Selección de tipo de certificado digital: El producto que se debe seleccionar es el tipo de certificado perteneciente a persona jurídica.
Datos de la persona: El representante legal de la entidad privada o quien haga sus veces deberá diligenciar un formulario con datos del Prestador Privado y personales.
Validación de identidad: El representante legal de la entidad privada o quien haga sus veces deberá cargar los documentos que acrediten la relación laboral con el Prestador Privado.
Activación: La Entidad de Certificación Digital revisará y aprobará la solicitud.
Notificación: El CIO (Chief Information Officer) líder de la gestión estratégica de Tecnologías de Información, director o jefe del área de tecnologías de la información recibirá una notificación al correo electrónico registrado con el estado de la solicitud.
El proceso general para la solicitud de la firma de los certificados digitales que se generan desde el servidor de seguridad es el siguiente.

Figura 10. Proceso de firma de certificados
(Fuente: Suministrada por la Agencia Nacional Digital)
Inicio de sesión: El representante legal de la entidad privada o quien haga sus veces deberá ingresar las credenciales creadas en el proceso anterior.
Buscar solicitud: Ingresar y buscar el ID de la solicitud enviado al correo electrónico registrado.
Generar certificados: Generar desde el Servidor de Seguridad en formato (.PEM) las solicitudes de firma de los certificados y proceder a firmarlos a través de la entidad certificadora correspondiente. En la siguiente sección se detallará el proceso de generación de los certificados.
Solicitudes finalizadas: Buscar en la opción de solicitudes finalizadas y descargar los certificados firmados por la Entidad de Certificación Digital. La entidad deberá almacenar estos certificados de manera segura de acuerdo con su política de seguridad y privacidad de la información.
Cerrar Sesión: Salir del portal de firma de certificados de la Entidad de Certificación Digital.
6.6.8. Condiciones técnicas de los certificados que deben proporcionar las Entidades Privadas
Si bien las entidades públicas reciben los certificados de manera gratuita por parte de la Agencia Nacional Digital a través de la Entidad de Certificación Digital, en el caso de las entidades privadas no sucede lo mismo y deberán entregar a la Agencia Nacional Digital la siguiente configuración: Certificados de autenticación digital y firma, URL, Autoridad de Estampa de Tiempo y OCSP, con el propósito de realizar las respectivas configuraciones a nivel central.
Los certificados CA, deberán cumplir con las siguientes especificaciones técnicas:
1. Los certificados emitidos deben permitir la compatibilidad e integración con el sistema X-Road para el intercambio de información con la versión 6.25 Colombia.
2. Estructura del certificado de la CA-Subordinada:
a. La estructura del certificado subordinado se genera a partir de certificado Raíz de la Entidad de Certificación Digital.
b. Algoritmo de firma: SHA256.
c. Uso de Claves: contener el uso de firma de certificados y firma de lista de revocación de certificados.
d. Usos Mejorados: contener el uso de firma de OCSP.
3. Estructura de los certificados de firma y autenticación digital.
Los certificados de firma y autenticación digital emitidos son firmados por la Subordinada de la Entidad de Certificación Digital, las solicitudes de estos certificados se generan desde los servidores de seguridad de X-Road bajo la extensión (.PEM) y bajo el formato X509 para dos (2) usos: Firma y Autenticación de Servidores de seguridad.
Al recibir la petición, la Entidad de Certificación Digital, construye un certificado X.509 con base en el nombre y la llave pública que está en la petición del certificado y datos propios del mismo con extensión (.CRT).
Los certificados de firma digital de persona jurídica deben tener las siguientes características:
Emitido por: Certificado subordinado de la Entidad de Certificación Digital.
1. Algoritmo de firma: SHA256.
2. Uso de Claves: Sin repudio
3. Acceso a información de autoridad:
a. Método de acceso=Protocolo de estado de certificado en línea (1.3.6.1.5.5.7.48.1)
b. Nombre alternativo: URL=https:// Url del servicio para OCSP
c. Método de acceso=Emisor de la entidad de certificación (1.3.6.1.5.5.7.48.2)
d. Nombre alternativo: URL=https:// Url nombre alternativo
La Entidad de Certificación Digital debe estar acreditada por el Organismo Nacional de Acreditación de Colombia – ONAC, dando cumplimiento al artículo 30 de la Ley 527 de 1999, modificado mediante el artículo 161 del Decreto Ley 019 de 2012, en las siguientes actividades:
a. Emitir certificados en relación con las firmas electrónicas o digitales de personas naturales o jurídicas.
b. Emitir certificados sobre la verificación respecto de la alteración entre el envío y recepción del mensaje de datos y de documentos electrónicos transferibles.
c. Ofrecer o facilitar los servicios de registro y estampado cronológico en la generación, transmisión y recepción de mensajes de datos.
El servicio de Estampa Cronológica de Tiempo debe cumplir las siguientes características:
1. El servicio de Estampa cronológica de tiempo debe permitir la compatibilidad e integración con el sistema X-Road versión 6.25 Colombia para el intercambio de información.
2. Prestar el Servicio de Estampado Cronológico (Timestamping) como mecanismo on-line que permite demostrar que una serie de datos han existido y no han sido alterados desde un instante específico en el tiempo. La implementación debe cumplir con el protocolo definido en la norma RFC 3161 “Internet X.509 Public Key Infrastructure Time-Stamp Protocol (TSP)” o posteriores.
3. El servicio no deberá leer el contenido de los mensajes de datos para estampar la transacción.
4. La Entidad de Certificación mantendrá un registro de las estampas emitidas para su futura verificación.
5. El servicio de estampa cronológica deberá soportar un rendimiento de mínimo 1000 transacciones criptográficas por segundo de las operaciones de firma.
6. Una solicitud Autoridad de Estampa de Tiempo que utiliza el método POST se construye de la siguiente manera: El encabezado Content-Type tiene el valor “application/timestamp-query”, mientras que el cuerpo del mensaje es el valor binario Time-Stamp Request Message.
7. Una respuesta Autoridad de Estampa de Tiempo basada en HTTP se compone del valor binario de la codificación del Time-Stamp Response Message. El encabezado Content-Type tiene el valor “application/timestamp-reply”.
URL: url del servicio de Autoridad de Estampa de Tiempo
Método: Post
Parámetro: Header = Content – Type (application/timestamp-query)
Body = TimeStampRequest
Returns: Header = Content – Type (application/timestamp-reply)
Body = TimeStampResponse.
8. El servicio de Autoridad de Estampa de Tiempo debe ser provisto haciendo uso de las librerías criptográficas Bouncy Castle (OpenSource), bajo el RFC 3161. La solicitud (request) al servicio de Autoridad de Estampa de Tiempo se realiza haciendo uso del algoritmo de cifrado 2.16.840.1.101.3.4.2.3 de la librería BouncyCastle correspondiente al algoritmo SHA512. La respuesta (response) del servicio se realiza haciendo uso del algoritmo de cifrado 1.3.14.3.2.26, el cual corresponde al algoritmo SHA1.
9. La entidad privada deberá en conjunto con la entidad certificadora que presta el servicio de Autoridad de Estampa de Tiempo, llevar el control / filtro de consumo de las estampas, utilizando los mecanismos que considere adecuados.
El protocolo de comprobación del estado de un certificado en línea debe cumplir las siguientes características:
1. El protocolo de comprobación del estado de un certificado en línea debe permitir la compatibilidad e integración con el sistema X-Road para el intercambio de información.
2. Integrar a la plataforma de X-Road el servicio de OCSP que permita por medio de una URL verificar el estado de los certificados vigentes o revocados dando pleno cumplimiento al RFC 6960 - X.509 Internet Public Key Infrastructure Online Certificate Status Protocol – OCSP.
3. Una solicitud OCSP que utiliza el método POST y se debe construir de la siguiente manera: El encabezado Content-Type tiene el valor “application/ocsp-request”, mientras que el cuerpo del mensaje es el valor binario de la OCSPRequest.
4. Una respuesta OCSP basada en HTTP se debe componer del valor binario de la codificación del OCSPResponse. El encabezado Content-Type tiene el valor “aplicación/ocsp-response” este encabezado especifica la longitud de la respuesta.
URL: Url del servicio de OCSP
Método: Post
Parametro: Header = Content-Type (application/ocsp-request)
Body = {
TBSRequest
}
Respuesta: Header = Content-Type (application/ocsp-response)
Body = {
OCSPResponseStatus,
OCSPCertificado
La validez del certificado debe poder verificarse cada 50 minutos contra el servicio de OCSP expuesto por la Entidad de Certificación Digital. En la respuesta de este servicio se debe establecer el parámetro NextUpdate en 50 minutos.
El servicio de OCSP debe ser provisto haciendo uso de las librerías criptográficas Bouncy Castle, bajo el RFC 6960. La solicitud (request) al servicio de OCSP se realiza haciendo uso del algoritmo 1.3.14.3.2.26 de BouncyCastle, el cual equivale al algoritmo SHA1. El response del servicio OCSP se realiza haciendo uso del algoritmo 1.2.840.113549.1.1.5, que corresponde al algoritmo SHA1 con RSA de la librería BouncyCastle para la verificación de la firma del servicio OCSP.
Adicionalmente se ajusta la sección 8.4.1 en concordancia a lo anterior incluyendo el siguiente texto:
“(…) Aunque dentro de la carpeta ciudadana la entidad puede publicar servicios independientes, se recomienda, como una buena práctica, tener un servicio de consulta de información bajo el cual se publicarán los otros servicios de historiales y alertas”.
BIBLIOGRAFÍA
- Ley 2015 de 2020, por medio del cual se crea la historia clínica electrónica interoperable y se dictan otras disposiciones.
- Resolución 866 de 2021 del Ministerio de Salud y Protección Social y el Ministerio de Tecnologías de la Información y las Comunicaciones, por la cual se reglamenta el conjunto de elementos de datos clínicos relevantes para la interoperabilidad de la historia clínica.
- Resolución 2160 de 2020 del Ministerio de Tecnologías de la Información y las Comunicaciones, por la cual se expide la Guía de lineamientos de los servicios ciudadanos digitales y la Guía para vinculación y uso de estos.
- Decreto número 1078 de 2015, por medio del cual se expide el Decreto Único Reglamentario del Sector de Tecnologías de la Información y las Comunicaciones (DUR- TIC), título IX Y XVII.
<NOTAS DE PIE DE PÁGINA>
1. Artículo 6 de la Ley 1341 de 2009, modificado por el artículo 5 de la Ley 1978 de 2019.
2. “Por el cual se subroga el título 17 de la parte 2 del libro 2 del Decreto 1078 de 2015, para reglamentarse parcialmente los artículos 53, 54, 60, 61 y 64 de la Ley 1437 de 2011, los literales e), j) y literal a) del parágrafo 2 del artículo 45 de la Ley 1753 de 2015, el numeral 3 del artículo 147 de la Ley 1955 de 2019, y el artículo 9 del Decreto 2106 de 2019, estableciendo los lineamientos generales en el uso y operación de los servicios ciudadanos digitales”.
3. “Por la cual se expide la Guía de lineamientos de los servicios ciudadanos digitales y la Guía para vinculación y uso de estos”.
4. “Por medio del cual se crea la Historia Clínica Electrónica interoperable y se dictan otras disposiciones”.
5. De acuerdo con el Decreto 1078 de 2015, adicionado mediante el Decreto 1263 de 2022, la Transformación Digital “Corresponde al proceso de explotación de tecnologías digitales que tiene la capacidad de crear nuevas formas de hacer las cosas en todos los sectores de la administración pública, generando nuevos modelos de desarrollo, procesos y la creación de productos y servicios, que a su vez producen valor, principalmente a través de la digitalización que representa la conversión de datos y procesos análogos hacia formatos que pueden ser entendidos y procesados por máquinas”.
6. Expedida por el Ministerio de Salud y Protección Social y el Ministerio de Tecnologías de la Información y las Comunicaciones.